Integrare EmailV2 con Google SecOps

Versione integrazione: 36.0

Questo documento spiega come integrare EmailV2 con Google Security Operations (Google SecOps).

Casi d'uso

L'integrazione EmailV2 utilizza le funzionalità di Google SecOps per supportare i seguenti casi d'uso:

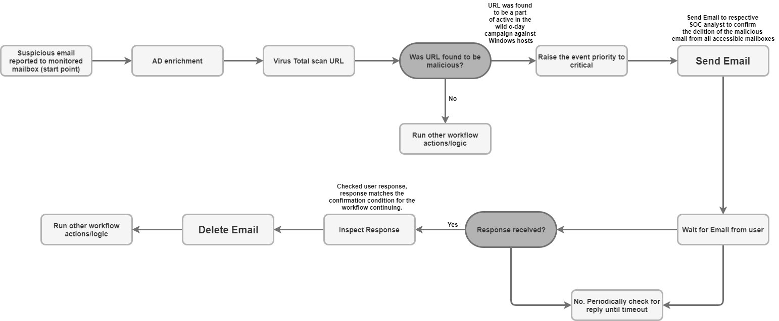
  • Classificazione e notifica del phishing: automatizza il processo di invio di email di notifica ai destinatari, inclusi gli utenti esterni, e configura playbook asincroni per attendere le risposte degli utenti (ad esempio la conferma di un tentativo di phishing).

  • Arricchimento e conservazione dei dati degli incidenti: cerca in una casella di posta i messaggi correlati in base a criteri (ad esempio mittente o oggetto) e salva tutti gli allegati dei file delle email sospette direttamente nella bacheca della richiesta per l'analisi forense e la conservazione dei dati.

  • Gestione e contenimento delle caselle postali: sposta automaticamente le email dannose o classificate dalla Posta in arrivo nelle cartelle di quarantena o archivio oppure elimina definitivamente le email che corrispondono a filtri specifici (ad esempio, elimina tutte le copie di un'email con malware noto in più cartelle).

  • Risposta in thread e collaborazione: invia una risposta immediata o una risposta strutturata all'interno di un thread email esistente utilizzando l'azione Invia risposta in thread, assicurandoti che tutte le parti necessarie siano aggiornate con gli aggiornamenti di sicurezza pertinenti.

Prima di iniziare

Per consentire all'integrazione EmailV2 di connettersi correttamente al tuo server di posta, devi assicurarti che la casella di posta configurata conceda l'accesso ad applicazioni di terze parti utilizzando IMAP/SMTP.

Se utilizzi un account Gmail, tieni presente le seguenti opzioni di accesso:

  1. OAuth 2.0 (consigliato): il metodo più sicuro, che consente alle applicazioni di accedere ai dati di posta utilizzando token senza richiedere l'esposizione diretta della password. Per maggiori dettagli, vedi App di terze parti e il tuo Account Google.

  2. Password per l'app (consigliata per l'autenticazione a due fattori): un passcode di 16 cifre utilizzato come sostituto della password per applicazioni di terze parti quando la verifica in due passaggi è attivata. Per maggiori dettagli, vedi Accedere con le password per le app.

  3. App meno sicure (ritirata): questa opzione legacy consente l'accesso alle app che non soddisfano i più recenti standard di sicurezza di Google. Per maggiori dettagli, vedi App meno sicure e il tuo Account Google.

Accesso di rete a IMAP/SMTP

L'accesso e l'elaborazione delle email ricevute tramite IMAP e l'invio di email in uscita tramite SMTP richiedono l'accesso alla rete utilizzando le credenziali dell'account configurato.

Requisiti di rete

La tabella seguente descrive l'accesso alla rete necessario per l'integrazione per comunicare con il server di posta:

Funzione Porta predefinita Direzione Protocollo
Comunicazione con il server di posta Multivalori In uscita IMAP/SMTP

Parametri di integrazione

L'integrazione EmailV2 richiede i seguenti parametri:

Parametro Descrizione
IMAP - Use SSL

Facoltativo.

Se selezionata, l'azione attiva la comunicazione sicura (SSL/TLS) quando ci si connette al server IMAP.

Abilitato per impostazione predefinita.

SMTP - Use Authentication

Facoltativo.

Se selezionata, l'azione abilita l'autenticazione per la connessione SMTP.

Questo è necessario quando il server SMTP non è in una configurazione "open relay" e richiede le credenziali per inviare email in uscita.

Abilitato per impostazione predefinita.

Sender's Address

Obbligatorio.

L'indirizzo email della casella di posta utilizzata dall'integrazione sia per l'invio che per la ricezione dei messaggi.

Sender's Display Name

Obbligatorio.

Il nome visualizzato come mittente quando l'integrazione invia email.

SMTP Server Address

Facoltativo.

Il nome host DNS o l'indirizzo IP del server SMTP utilizzato per l'invio di email, ad esempio smtp.hmail.com.

SMTP Port

Facoltativo.

Il numero di porta utilizzato per connettersi al server SMTP, ad esempio 565.

IMAP Server Address

Facoltativo.

Il nome host DNS o l'indirizzo IP del server IMAP necessario per recuperare le email ricevute, ad esempio imap.hmail.com.

IMAP Port

Facoltativo.

Il numero di porta utilizzato per connettersi al server IMAP, ad esempio 995.

Username

Obbligatorio.

Il nome utente richiesto per l'autenticazione con il server di posta.

Password

Obbligatorio.

La password richiesta per l'autenticazione con il server di posta.

Per istruzioni su come configurare un'integrazione in Google SecOps, consulta Configurare le integrazioni.

Se necessario, potrai apportare modifiche in un secondo momento. Dopo aver configurato un'istanza di integrazione, puoi utilizzarla nei playbook. Per saperne di più su come configurare e supportare più istanze, consulta Supporto di più istanze.

Azioni

Per ulteriori informazioni sulle azioni, vedi Rispondere alle azioni in attesa dalla tua scrivania e Eseguire un'azione manuale.

Eliminare le email

Utilizza l'azione Elimina email per rimuovere le email dalla casella di posta che corrispondono ai criteri di ricerca specificati. Puoi utilizzare questa azione per eliminare la prima email corrispondente trovata o tutte le email corrispondenti.

Questa azione non viene eseguita sulle entità Google SecOps.

Input azione

L'azione Elimina email richiede i seguenti parametri:

Parametro Descrizione
Folder Name

Obbligatorio.

Un elenco separato da virgole delle cartelle della casella di posta in cui l'azione cerca le email.

Message IDs

Facoltativo.

Un elenco separato da virgole di ID messaggio specifici da cercare ed eliminare.

Se fornito, questo elenco sostituisce Subject Filter, Sender Filter e Recipient Filter.

Subject Filter

Facoltativo.

Una riga dell'oggetto utilizzata per restringere la ricerca delle email corrispondenti.

Sender Filter

Facoltativo.

Un indirizzo del mittente utilizzato per cercare email corrispondenti.

Recipient Filter

Facoltativo.

L'indirizzo di un destinatario utilizzato per cercare email corrispondenti.

Days Back

Facoltativo.

La finestra temporale (in giorni) in cui l'azione cerca le email da eliminare.

L'intervallo di tempo viene calcolato con granularità giornaliera.

L'utilizzo del valore 0 limita la ricerca alle email ricevute solo nel giorno corrente.

Il valore predefinito è 0.

Delete all matching emails

Facoltativo.

Se selezionata, l'azione elimina tutte le email che corrispondono ai criteri specificati; altrimenti, elimina solo la prima corrispondenza.

Disabilitato per impostazione predefinita.

Output dell'azione

L'azione Elimina email fornisce i seguenti output:

Tipo di output dell'azione Disponibilità
Allegato della bacheca casi Non disponibile
Link alla bacheca richieste Non disponibile
Tabella della bacheca casi Non disponibile
Tabella di arricchimento Non disponibile
Risultato JSON Disponibile
Messaggi di output Disponibile
Risultato dello script Disponibile
Risultato JSON

L'esempio seguente mostra gli output dei risultati JSON ricevuti quando si utilizza l'azione Elimina email:

{
    "deleted_emails": {
        "email_1_deleted": {
            "message_id": "<a1b2c3d4e5f6g7h8i9j0k1l2m3n4o5p6q7r8s9t0@mail.example.com>",
            "deleted_from_folder": "Inbox",
            "subject": "Suspicious Login Alert - Deleted",
            "sender": "noreply@system.com",
            "timestamp": "2025-11-20T14:30:00Z"
        },
        "email_2_deleted": {
            "message_id": "<u1v2w3x4y5z6a7b8c9d0e1f2g3h4i5j6k7l8m9n0@mail.example.com>",
            "deleted_from_folder": "Spam",
            "subject": "Phishing Offer",
            "sender": "scam@badsite.net",
            "timestamp": "2025-11-15T09:15:00Z"
        }
    }
}
Messaggi di output

L'azione Elimina email può restituire i seguenti messaggi di output:

Messaggio di output Descrizione del messaggio

NUMBER_OF_DELETED_EMAILS email(s) were deleted successfully

Failed to find emails for deletion!

L'azione è riuscita.

Error deleting emails ERROR_REASON

L'azione non è riuscita.

Controlla la connessione al server, i parametri di input o le credenziali.

Risultato dello script

La seguente tabella elenca il valore dell'output del risultato dello script quando utilizzi l'azione Elimina email:

Nome del risultato dello script Valore
is_success true o false

DownloadEmailAttachments

Utilizza l'azione Scarica allegati email per recuperare gli allegati da email specifiche e salvarli in un percorso designato sul server Google SecOps.

Questa azione non viene eseguita sulle entità Google SecOps.

Input azione

L'azione Scarica allegati email richiede i seguenti parametri:

Parametro Descrizione
Folder Name

Obbligatorio.

Un elenco separato da virgole delle cartelle della casella di posta in cui l'azione cerca l'email.

Il valore predefinito è Inbox.

Download Path

Obbligatorio.

Il percorso sul server Google SecOps in cui vengono salvati gli allegati scaricati.

Message IDs

Facoltativo.

Un elenco separato da virgole di ID messaggio da cui scaricare gli allegati.

Subject filter

Facoltativo.

Una riga dell'oggetto utilizzata per restringere la ricerca dell'email.

Output dell'azione

L'azione Scarica allegati email fornisce i seguenti output:

Tipo di output dell'azione Disponibilità
Allegato della bacheca casi Non disponibile
Link alla bacheca richieste Non disponibile
Tabella della bacheca casi Non disponibile
Tabella di arricchimento Non disponibile
Risultato JSON Non disponibile
Messaggi di output Disponibile
Risultato dello script Disponibile
Messaggi di output

L'azione Scarica allegati email può restituire i seguenti messaggi di output:

Messaggio di output Descrizione del messaggio

Downloaded NUMBER_OF_ATTACHMENTS attachments. ATTACHMENT_PATHS

L'azione è riuscita.

failed to download email attachments, the error is: ERROR_REASON

L'azione non è riuscita.

Controlla la connessione al server, i parametri di input o le credenziali.

Risultato dello script

La seguente tabella elenca il valore dell'output del risultato dello script quando si utilizza l'azione Scarica allegati email:

Nome del risultato dello script Valore
attachments_local_paths Una stringa di percorsi completi separati da virgole agli allegati salvati.

Inoltra email

Utilizza l'azione Inoltra email per inviare un'email esistente, inclusi i contenuti del thread precedente, a nuovi destinatari fornendo l'ID messaggio univoco dell'email originale.

Questa azione non viene eseguita sulle entità Google SecOps.

Input azione

L'azione Inoltra email richiede i seguenti parametri:

Parametro Descrizione
Folder Name

Obbligatorio.

Le cartelle della casella di posta in cui si trova l'email originale.

  • Fornisci un elenco separato da virgole se controlli più cartelle.
  • Il nome della cartella deve corrispondere esattamente a quello della cartella IMAP.
  • Se il nome della cartella contiene spazi, deve essere racchiuso tra virgolette doppie.

Il valore predefinito è Inbox.

Message ID of the email to forward

Obbligatorio.

L'message_id univoco dell'email esistente che l'azione inoltra.

Recipients

Obbligatorio.

Un elenco separato da virgole degli indirizzi email principali dei nuovi destinatari.

CC

Facoltativo.

Un elenco di indirizzi email separati da virgola da includere nel campo Cc.

BCC

Facoltativo.

Un elenco di indirizzi email separati da virgola da includere nel campo Ccn.

Subject

Obbligatorio.

La riga dell'oggetto dell'email inoltrata.

Content

Facoltativo.

Contenuto aggiuntivo del corpo da includere nell'email inoltrata.

Return message id for the forwarded email

Facoltativo.

Se selezionata, l'azione restituisce l'ID messaggio univoco della nuova email inoltrata nel risultato JSON.

Disabilitato per impostazione predefinita.

Attachment Paths

Facoltativo.

Un elenco separato da virgole di percorsi file sul server per allegati aggiuntivi.

Output dell'azione

L'azione Inoltra email fornisce i seguenti output:

Tipo di output dell'azione Disponibilità
Allegato della bacheca casi Non disponibile
Link alla bacheca richieste Non disponibile
Tabella della bacheca casi Non disponibile
Tabella di arricchimento Non disponibile
Risultato JSON Disponibile
Messaggi di output Disponibile
Risultato dello script Disponibile
Risultato JSON

L'esempio seguente mostra gli output dei risultati JSON ricevuti quando si utilizza l'azione Inoltra email:

{
   "Date"
   "message_id"
   "Recipient"
}
Messaggi di output

L'azione Inoltra email può restituire i seguenti messaggi di output:

Messaggio di output Descrizione del messaggio

Email was forwarded successfully.

Mail was forwarded successfully. Mail message ID is: MESSAGE_ID

L'azione è riuscita.

Failed to forward the email! The Error is ERROR_REASON

L'azione non è riuscita.

Controlla la connessione al server, i parametri di input o le credenziali.

Risultato dello script

La seguente tabella elenca il valore dell'output del risultato dello script quando utilizzi l'azione Inoltra email:

Nome del risultato dello script Valore
is_success true o false

Sposta email nella cartella

Utilizza l'azione Sposta email nella cartella per trasferire le email da una cartella di origine specificata a una cartella di destinazione diversa all'interno della casella di posta.

Questa azione non viene eseguita sulle entità Google SecOps.

Input azione

L'azione Sposta email nella cartella richiede i seguenti parametri:

Parametro Descrizione
Source Folder Name

Obbligatorio.

Il nome della cartella di origine da cui vengono spostate le email.

Destination Folder Name

Obbligatorio.

Il nome della cartella di destinazione in cui vengono spostate le email.

Message IDs

Facoltativo.

Un elenco separato da virgole di ID messaggio specifici da cercare e spostare.

Se fornito, questo elenco sostituisce Subject Filter.

Subject Filter

Facoltativo.

Una riga dell'oggetto utilizzata per restringere la ricerca delle email corrispondenti.

Only Unread

Facoltativo.

Se selezionata, la ricerca limita i risultati alle sole email non lette.

Disabilitato per impostazione predefinita.

Output dell'azione

L'azione Sposta email nella cartella fornisce i seguenti output:

Tipo di output dell'azione Disponibilità
Allegato della bacheca casi Non disponibile
Link alla bacheca richieste Non disponibile
Tabella della bacheca casi Non disponibile
Tabella di arricchimento Non disponibile
Risultato JSON Disponibile
Messaggi di output Disponibile
Risultato dello script Disponibile
Risultato JSON

L'esempio seguente mostra gli output dei risultati JSON ricevuti quando si utilizza l'azione Sposta email nella cartella:

{
    "emails": {
        "email_1": {
            "message_id": "<4f1e50e8f4027d187a2385a39b83cde46e5b53c1@mail.example.com>",
            "received": "Mon, 24 Nov 2025 10:00:00 +0000",
            "sender": "security-alert@example.com",
            "recipients": "user@example.com",
            "subject": "Phishing Alert: Urgent Action Required",
            "plaintext_body": "Original alert content...",
            "moved_from_folder": "Inbox",
            "moved_to_folder": "Quarantine"
        },
        "email_2": {
            "message_id": "<a5b6c7d8e9f01g2h3i4j5k6l7m8n9o0p1q2r3s4t@mail.example.com>",
            "received": "Sun, 23 Nov 2025 14:30:00 +0000",
            "sender": "noreply@system.com",
            "recipients": "user@example.com",
            "subject": "System Update Notification",
            "plaintext_body": "System update successful...",
            "moved_from_folder": "Inbox",
            "moved_to_folder": "Archive"
        }
    }
}
Messaggi di output

L'azione Sposta email nella cartella può restituire i seguenti messaggi di output:

Messaggio di output Descrizione del messaggio

NUMBER_OF_MOVED_EMAILS mails were successfully moved from SOURCE_FOLDER a DESTINATION_FOLDER

No mails were found matching the search criteria!

L'azione è riuscita.

Error search emails: ERROR_REASON

L'azione non è riuscita.

Controlla la connessione al server, i parametri di input o le credenziali.

Risultato dello script

La seguente tabella elenca il valore dell'output del risultato dello script quando utilizzi l'azione Sposta email nella cartella:

Nome del risultato dello script Valore
is_success true o false

Dindin

Utilizza l'azione Ping per testare la connettività a Email V2.

Questa azione non viene eseguita sulle entità Google SecOps.

Input azione

Nessuno.

Output dell'azione

L'azione Ping fornisce i seguenti output:

Tipo di output dell'azione Disponibilità
Allegato della bacheca casi Non disponibile
Link alla bacheca richieste Non disponibile
Tabella della bacheca casi Non disponibile
Tabella di arricchimento Non disponibile
Risultato JSON Non disponibile
Messaggi di output Disponibile
Risultato dello script Disponibile
Messaggi di output

L'azione Ping può restituire i seguenti messaggi di output:

Messaggio di output Descrizione del messaggio

Successfully connected to the email server server with the provided connection parameters!

L'azione è riuscita.

Failed to connect to the IMAP server! Error is ERROR_REASON

Failed to connect to the SMTP server! Error is ERROR_REASON

SMTP (or IMAP) configuration is needed to execute action. Please configure STMP (or IMAP) on integration configuration page in Marketplace.

L'azione non è riuscita.

Controlla la connessione al server, i parametri di input o le credenziali.

Risultato dello script

La seguente tabella elenca il valore dell'output del risultato dello script quando utilizzi l'azione Ping:

Nome del risultato dello script Valore
is_success true o false

Salvare gli allegati email nella richiesta

Utilizza l'azione Salva allegati email nella richiesta per recuperare e salvare automaticamente gli allegati di email specifiche nella casella di posta direttamente nella bacheca della richiesta corrente.

Questa azione non viene eseguita sulle entità Google SecOps.

Input azione

L'azione Salva allegati email nella richiesta richiede i seguenti parametri:

Parametro Descrizione
Folder Name

Obbligatorio.

Un elenco separato da virgole delle cartelle della casella di posta in cui l'azione cerca l'email.

Message ID

Facoltativo.

L'ID messaggio univoco dell'email da cui scaricare gli allegati.

Attachment To Save

Facoltativo.

Il nome specifico dell'allegato che viene salvato.

Se non viene fornito alcun valore, l'azione salva tutti gli allegati dell'email nella bacheca della richiesta.

Output dell'azione

L'azione Salva allegati email nella richiesta fornisce i seguenti output:

Tipo di output dell'azione Disponibilità
Allegato della bacheca casi Non disponibile
Link alla bacheca richieste Non disponibile
Tabella della bacheca casi Non disponibile
Tabella di arricchimento Non disponibile
Risultato JSON Disponibile
Messaggi di output Disponibile
Risultato dello script Disponibile
Risultato JSON

L'esempio seguente mostra gli output dei risultati JSON ricevuti quando si utilizza l'azione Salva allegati email nella richiesta:

{
    "saved_attachments_from_email": {
        "message_id": "<a1b2c3d4e5f6g7h8i9j0k1l2m3n4o5p6q7r8s9t0@mail.example.com>",
        "subject": "Email with Malicious Attachment",
        "sender": "external@suspicious.com",
        "attachments_saved": [
            {
                "file_name": "Invoice_Q3_2025.pdf",
                "file_hash_md5": "3bd4a36cc0ed0bfc12ae5e2ece929e82",
                "saved_to_case_wall": "True"
            },
            {
                "file_name": "Report_Data.docx",
                "file_hash_md5": "b3e0c1a9f8d7c6b5a4e3d2c1b0a9f8e7",
                "saved_to_case_wall": "True"
            }
        ]
    }
}
Messaggi di output

L'azione Salva allegati email nella richiesta può restituire i seguenti messaggi di output:

Messaggio di output Descrizione del messaggio

Successfully saved the following attachments from the email MESSAGE_ID: MESSAGE_INFO

L'azione è riuscita.

Failed to save the email attachments to the case, the error is: ERROR_REASON

L'azione non è riuscita.

Controlla la connessione al server, i parametri di input o le credenziali.

Risultato dello script

La seguente tabella elenca il valore dell'output del risultato dello script quando si utilizza l'azione Salva allegati email nella richiesta:

Nome del risultato dello script Valore
is_success true o false

Cerca email

Utilizza l'azione Cerca email per trovare email specifiche all'interno della casella di posta configurata utilizzando vari criteri di filtro.

L'azione recupera i dettagli dei messaggi corrispondenti in un file JSON, che può essere utilizzato per analisi automatizzate o manuali successive.

Questa azione non viene eseguita sulle entità Google SecOps.

Input azione

L'azione Cerca email richiede i seguenti parametri:

Parametro Descrizione
Folder Name

Obbligatorio.

Un elenco separato da virgole delle cartelle della casella di posta in cui l'azione cerca le email.

Il valore predefinito è Inbox.

Subject Filter

Facoltativo.

Una riga dell'oggetto utilizzata per restringere la ricerca delle email corrispondenti.

Sender Filter

Facoltativo.

Un indirizzo del mittente utilizzato per cercare email corrispondenti.

Recipient Filter

Facoltativo.

L'indirizzo di un destinatario utilizzato per cercare email corrispondenti.

Time frame (minutes)

Obbligatorio.

La finestra temporale (in minuti) in cui la ricerca cerca le email.

Il valore predefinito è 60.

Only Unread

Facoltativo.

Se selezionata, la ricerca recupera solo le email non lette.

Disabilitato per impostazione predefinita

Max Emails To Return

Obbligatorio.

Il numero massimo di email restituite dall'azione come risultato.

Il valore predefinito è 100.

Output dell'azione

L'azione Cerca email fornisce i seguenti output:

Tipo di output dell'azione Disponibilità
Allegato della bacheca casi Non disponibile
Link alla bacheca richieste Non disponibile
Tabella della bacheca casi Non disponibile
Tabella di arricchimento Non disponibile
Risultato JSON Disponibile
Messaggi di output Disponibile
Risultato dello script Disponibile
Risultato JSON

L'esempio seguente mostra gli output dei risultati JSON ricevuti quando si utilizza l'azione Cerca email:

{
    "emails": {
        "email_1": {
            "message id": "<CAJP=A_uGkttoWc1eahvP43rWVEsdk77nMu1FomhgRjRSmySLLg@mail.example.com>",
            "received": "Mon, 26 Aug 2019 03:20:13 -0700 (PDT)",
            "sender": "user@test.example",
            "recipients": "user1@example.com,user2@example.com",
            "subject": "Cool offer",
            "plaintext_body": "Hi, ...",
            "attachmment_1": "pdfdocument.pdf",
            "attachment_1_file_hash_md5": "3bd4a36cc0ed0bfc12ae5e2ece929e82"
        },
        "email_2": {
            "message id": "<WEAA=D_uGkttoWc1eahvP43rWVEsdk77nMu1FomhgRjRSmySLLg@mail.example.com>",
            "received": "Wen, 21 Aug 2019 03:20:13 -0700 (PDT)",
            "sender": "user@test.example",
            "recipients": "user3@example.com",
            "subject": "Cool offer",
            "plaintext_body": "Hi, ...",
            "attachmment_1": "photo.jpg",        "attachment_1_file_hash_md5": "3bd4a36cc0ed0bfc12ae5e2ece929e82",
            "attachmment_2": "word_document.docx",
            "attachment_2_file_hash_md5": "3bd4a36cc0ed0bfc12ae5e2ece929e82"
        }
    }
}
Messaggi di output

L'azione Cerca email può restituire i seguenti messaggi di output:

Messaggio di output Descrizione del messaggio

Search found NUMBER_OF_FOUND_EMAILS emails based on the provided search criteria

Search didn't found any matching emails

L'azione è riuscita.

Search didn't completed successfully due to error: ERROR_REASON

L'azione non è riuscita.

Controlla la connessione al server, i parametri di input o le credenziali.

Risultato dello script

La seguente tabella elenca il valore dell'output del risultato dello script quando utilizzi l'azione Cerca email:

Nome del risultato dello script Valore
is_success true o false

Invia email

Utilizza l'azione Invia email per inviare email dalla casella di posta configurata a più destinatari.

Questa azione restituisce facoltativamente l'ID messaggio, che può essere utilizzato dall'azione Attendi email dall'utente per monitorare le risposte degli utenti e controllare l'esecuzione del playbook.

Questa azione non viene eseguita sulle entità Google SecOps.

Input azione

L'azione Invia email richiede i seguenti parametri:

Parametro Descrizione
Recipients

Obbligatorio.

Gli indirizzi email dei destinatari principali.

Più indirizzi devono essere separati da virgole.

CC

Facoltativo.

Gli indirizzi email da includere nel campo Copia Carbone (CC).

Più indirizzi devono essere separati da virgole.

Bcc

Facoltativo.

Gli indirizzi email da includere nel campo Copia carbone nascosta (Ccn).

Più indirizzi devono essere separati da virgole.

Subject

Obbligatorio.

La riga dell'oggetto del messaggio email.

Content

Obbligatorio.

Il contenuto del corpo del messaggio email.

Return message id for the sent email

Facoltativo.

Se selezionata, l'azione restituisce l'ID messaggio univoco nel risultato JSON.

Questo ID può essere utilizzato dall'azione Attendi email dall'utente per monitorare le risposte.

Disabilitato per impostazione predefinita.

Attachments Paths

Facoltativo.

Un elenco separato da virgole di percorsi file assoluti sul server per gli allegati.

Output dell'azione

L'azione Invia email fornisce i seguenti output:

Tipo di output dell'azione Disponibilità
Allegato della bacheca casi Non disponibile
Link alla bacheca richieste Non disponibile
Tabella della bacheca casi Non disponibile
Tabella di arricchimento Non disponibile
Risultato JSON Disponibile
Messaggi di output Disponibile
Risultato dello script Disponibile
Risultato JSON

L'esempio seguente mostra gli output dei risultati JSON ricevuti quando si utilizza l'azione Invia email:

{
    "message_id": "<4f1e50e8f4027d187a2385a39b83cde46e5b53c1-10013525-100078757@example.com>"
}
Messaggi di output

L'azione Invia email può restituire i seguenti messaggi di output:

Messaggio di output Descrizione del messaggio

Mail sent successfully.

Mail sent successfully. Mail message ID is: MESSAGE_ID

L'azione è riuscita.

Execution Failed: ERROR_REASON

L'azione non è riuscita.

Controlla la connessione al server, i parametri di input o le credenziali.

Risultato dello script

La seguente tabella elenca il valore dell'output del risultato dello script quando utilizzi l'azione Invia email:

Nome del risultato dello script Valore
is_success true o false

Invia risposta al thread

Utilizza l'azione Invia risposta al thread per inviare un nuovo messaggio come risposta all'interno di un thread email esistente utilizzando l'ID messaggio originale.

Questa azione non viene eseguita sulle entità Google SecOps.

Input azione

L'azione Invia risposta al thread richiede i seguenti parametri:

Parametro Descrizione
Message ID

Obbligatorio.

L'ID univoco del messaggio a cui viene inviata la risposta.

Folder Name

Obbligatorio.

Un elenco separato da virgole delle cartelle della casella di posta in cui l'azione cerca l'email originale.

Il nome della cartella deve corrispondere esattamente a quello della cartella IMAP. Se il nome contiene spazi, deve essere racchiuso tra virgolette doppie (ad esempio "[Gmail]/Tutta la posta").

Il valore predefinito è Inbox.

Content

Obbligatorio.

Il contenuto del corpo del messaggio di risposta.

Attachment Paths

Facoltativo.

Un elenco separato da virgole di percorsi file sul server per gli allegati da includere nella risposta.

Reply All

Facoltativo.

Se selezionata, la risposta viene inviata a tutti i destinatari del thread email originale.

Questo parametro ha la priorità su Reply To.

Abilitato per impostazione predefinita.

Reply To

Facoltativo.

Un elenco separato da virgole di indirizzi email specifici a cui inviare la risposta.

Se Reply All è disattivato e non viene fornito alcun valore, la risposta viene inviata solo al mittente dell'email originale.

Output dell'azione

L'azione Invia risposta al thread fornisce i seguenti output:

Tipo di output dell'azione Disponibilità
Allegato della bacheca casi Non disponibile
Link alla bacheca richieste Non disponibile
Tabella della bacheca casi Non disponibile
Tabella di arricchimento Non disponibile
Risultato JSON Disponibile
Messaggi di output Disponibile
Risultato dello script Disponibile
Risultato JSON

Il seguente esempio mostra gli output dei risultati JSON ricevuti quando si utilizza l'azione Invia risposta al thread:

{
    "message_id": "<162556278608.14165.480701790user@example>",
    "recipients": "test@example.com"
}
Messaggi di output

L'azione Invia risposta al thread può restituire i seguenti messaggi di output:

Messaggio di output Descrizione del messaggio

Successfully sent reply to the message with ID MESSAGE_ID in Exchange.

L'azione è riuscita.

Error executing action "Send Thread Reply". Reason: ERROR_REASON

L'azione non è riuscita.

Controlla la connessione al server, i parametri di input o le credenziali.

Risultato dello script

La seguente tabella elenca il valore dell'output del risultato dello script quando utilizzi l'azione Invia risposta al thread:

Nome del risultato dello script Valore
is_success true o false

Attendi email dall'utente

Utilizza l'azione Attendi email dall'utente per mettere in pausa l'esecuzione del playbook e monitorare una casella di posta per una risposta a un messaggio inviato in precedenza dall'azione Invia email.

Questa azione non viene eseguita sulle entità Google SecOps.

Input azione

L'azione Attendi email dall'utente richiede i seguenti parametri:

Parametro Descrizione
Email Message_id

Obbligatorio.

L'ID messaggio univoco dell'email inviata per la quale l'azione monitora le risposte.

Se il messaggio è stato inviato utilizzando l'azione Invia email, seleziona SendEmail.JSONResult.message_id come segnaposto.

Email Date

Obbligatorio.

Il timestamp che indica quando è stata inviata l'email originale. L'azione utilizza questo valore per calcolare la finestra di risposta.

Se il messaggio è stato inviato utilizzando l'azione Invia email, utilizza il segnaposto SendEmail.JSONResult.email_date.

Email Recipients

Obbligatorio.

Un elenco separato da virgole di indirizzi email dei destinatari da cui l'azione attende una risposta.

Se il messaggio è stato inviato utilizzando l'azione Invia email, utilizza il segnaposto SendEmail.JSONResult.email_date.

Wait stage timeout (minutes)

Facoltativo.

La durata (in minuti) durante la quale l'azione attende una risposta prima di contrassegnare la fase di attesa come scaduta.

Il valore predefinito è 1440.

Wait for all recipients to reply?

Facoltativo.

Se selezionato, il playbook attende le risposte di tutti i destinatari per procedere; in caso contrario, procede dopo aver ricevuto la prima risposta.

Abilitato per impostazione predefinita.

Wait stage exclude pattern

Facoltativo.

Un pattern di espressione regolare utilizzato per escludere risposte specifiche (ad esempio i messaggi automatici di risposta automatica) dall'essere considerate risposte valide.

Folder to check for reply

Facoltativo.

Un elenco separato da virgole delle cartelle della casella di posta in cui l'azione cerca la risposta dell'utente.

Questo parametro è sensibile alle maiuscole.

Il valore predefinito è Inbox.

Fetch Response Attachments

Facoltativo.

Se selezionati, gli eventuali allegati inclusi nella risposta del destinatario vengono salvati come allegati per il risultato dell'azione.

Disabilitato per impostazione predefinita.

Output dell'azione

L'azione Attendi email dall'utente fornisce i seguenti output:

Tipo di output dell'azione Disponibilità
Allegato della bacheca casi Non disponibile
Link alla bacheca richieste Non disponibile
Tabella della bacheca casi Non disponibile
Tabella di arricchimento Non disponibile
Risultato JSON Disponibile
Messaggi di output Disponibile
Risultato dello script Disponibile
Risultato JSON

L'esempio seguente mostra gli output dei risultati JSON ricevuti quando si utilizza l'azione Attendi email dall'utente:

{
    "Responses":
    {[
     "user1@example.com": "Approved",
     "user2@example.com": "",
     "user3@example.com": ""
     ]}
}
Risultato dello script

La seguente tabella elenca il valore dell'output del risultato dello script quando si utilizza l'azione Attendi email dall'utente:

Nome del risultato dello script Valore
is_success true o false

Connettori

Per maggiori dettagli su come configurare i connettori in Google SecOps, consulta Importare i dati (connettori).

Connettore email IMAP generico

Utilizza il connettore email IMAP generico per connetterti periodicamente a una posta IMAP per controllare la presenza di nuove email in una casella di posta specificata. Il connettore elabora le nuove email quasi in tempo reale, traducendole in avvisi e casi contestualizzati all'interno della piattaforma Google SecOps.

Problemi noti e limitazioni

  1. Allegati di Outlook (.eml): il connettore potrebbe non elaborare gli allegati convertiti nel formato .eml da Microsoft Outlook se mancano intestazioni critiche. Google SecOps crea comunque un avviso per l'email, ma senza un evento basato sull'allegato. Il seguente log indica questo problema:

    Error Code 1: Encountered an email object with missing headers. Please
    visit documentation portal for more details.
    
  2. Nomi file mancanti: durante l'elaborazione dei file di posta allegati che non hanno un nome file nelle intestazioni email, il connettore assegna un nome file segnaposto univoco: Undefined_{UUID}.eml, consentendo all'allegato di essere visualizzato come evento in Google SecOps.

Inoltro delle richieste via email

Google SecOps comunica con il server di posta per cercare e importare le email, inoltrandole alla piattaforma per la traduzione e la contestualizzazione quasi in tempo reale come avvisi di sicurezza.

Regole del connettore

  • Il connettore utilizza SSL/TLS per garantire la comunicazione criptata con il server email.
  • Il connettore supporta la connessione al server di posta utilizzando un proxy per il traffico IMAP e IMAPS.
  • Il connettore consente di cercare email in più cartelle della casella di posta. Il parametro Folder accetta un elenco separato da virgole e sensibile alle maiuscole e minuscole di nomi di cartelle.
  • Il connettore supporta la codifica Unicode, consentendo di elaborare le email inviate in lingue diverse dall'inglese.

Ingressi del connettore

Il connettore email IMAP generico richiede i seguenti parametri:

Parametro Descrizione
Default Environment

Facoltativo.

Il nome dell'ambiente a cui vengono assegnati gli avvisi inseriti.

Run Every

Facoltativo.

La frequenza con cui viene eseguito il connettore per controllare la presenza di nuove email.

Il valore predefinito è 00:00:10:00 (10 minuti).

Product Field Name

Obbligatorio.

Il nome del campo in cui è memorizzato il nome del prodotto.

Il nome del prodotto influisce principalmente sulla mappatura. Per semplificare e migliorare la procedura di mappatura per il connettore, il valore predefinito viene risolto in un valore di riserva a cui viene fatto riferimento dal codice. Per impostazione predefinita, qualsiasi input non valido per questo parametro viene risolto in un valore di riserva.

Il valore predefinito è Product Name.

Event Field Name

Obbligatorio.

Il nome del campo che determina il nome (sottotipo) dell'evento.

Il valore predefinito è event_name_mail_type.

Additional headers to extract from emails

Facoltativo.

Un elenco separato da virgole di campi di intestazione personalizzati da estrarre dal messaggio email durante l'elaborazione del connettore.

Script Timeout (Seconds)

Obbligatorio.

Il limite di timeout, in secondi, per il processo Python che esegue lo script corrente.

Il valore predefinito è 60.

IMAP Server Address

Obbligatorio.

L'indirizzo IP o il nome host DNS del server IMAP a cui connettersi.

IMAP Port

Obbligatorio.

Il numero di porta utilizzato per connettersi al server IMAP.

Username

Obbligatorio.

Il nome utente della casella di posta da cui il connettore recupera le email, ad esempio user@example.com.

Password

Obbligatorio.

La password della casella di posta utilizzata per recuperare le email.

Folder to check for emails

Obbligatorio.

Un elenco separato da virgole di cartelle della casella di posta in cui il connettore cerca le email.

Questo parametro è sensibile alle maiuscole.

Il valore predefinito è Inbox.

Server Time Zone

Facoltativo.

Il fuso orario configurato nel server di posta.

Il valore predefinito è UTC.

Environment Regex Pattern

Facoltativo.

Un pattern di espressione regolare utilizzato per manipolare i dati dei campi evento ed estrarre il nome dell'ambiente.

IMAP USE SSL

Facoltativo.

Se selezionato, il connettore utilizza SSL/TLS per stabilire una connessione IMAP sicura al server di posta.

Abilitato per impostazione predefinita.

Unread Emails Only

Facoltativo.

Se selezionato, il connettore recupera solo le email non lette.

Abilitato per impostazione predefinita.

Mark Emails as Read

Facoltativo.

Se questa opzione è selezionata, le email vengono contrassegnate come lette dopo essere state recuperate dal connettore.

Abilitato per impostazione predefinita.

Attach Original EML

Facoltativo.

Se selezionato, il messaggio originale viene allegato all'avviso creato come file .eml.

Disabilitato per impostazione predefinita.

Regex expressions to handle forwarded emails

Facoltativo.

Una stringa JSON di una sola riga contenente pattern di espressioni regolari per estrarre i campi oggetto, mittente e destinatario originali dalle email inoltrate.

Exclusion Body Regex

Facoltativo.

Un pattern di espressione regolare utilizzato per escludere le email dall'importazione se il contenuto del corpo corrisponde al pattern, ad esempio ([N|n]ewsletter)|([O|o]ut of office).

Exclusion Subject Regex

Facoltativo.

Un pattern di espressione regolare utilizzato per escludere le email dall'importazione se la riga dell'oggetto corrisponde al pattern, ad esempio ([N|n]ewsletter)|([O|o]ut of office).

Offset Time In Days

Obbligatorio.

Il numero massimo di giorni a partire dai quali il connettore recupera la posta (finestra temporale massima).

Questo valore funge anche da fallback per l'esecuzione iniziale o se il timestamp del connettore scade, garantendo l'importazione degli avvisi per il periodo disattivato.

Il valore predefinito è 5.

Max Emails Per Cycle

Obbligatorio.

Il numero massimo di email elaborate dal connettore in un singolo ciclo di polling.

Il valore predefinito è 10.

Proxy Server Address

Facoltativo.

L'indirizzo del server proxy da utilizzare.

Proxy Username

Facoltativo.

Il nome utente per l'autenticazione del server proxy.

Proxy Password

Facoltativo.

La password per l'autenticazione del server proxy.

Create a Separate Siemplify Alert per Attached Mail File?

Facoltativo.

Se selezionato, il connettore crea un avviso separato per ogni file email allegato trovato in un messaggio.

Ciò è utile quando la mappatura degli eventi è impostata per creare entità dai file email allegati.

Disabilitato per impostazione predefinita.

Original Received Mail Prefix

Facoltativo.

Un prefisso (ad esempio orig) aggiunto alle chiavi estratte (A, Da, Oggetto e così via) dall'email originale ricevuta nella mailbox monitorata.

Il valore predefinito è orig.

Attached Mail File Prefix

Facoltativo.

Un prefisso (ad esempio attach) aggiunto alle chiavi estratte (a, da, oggetto e così via) dai file di posta allegati trovati all'interno dell'email.

Il valore predefinito è attach.

Hai bisogno di ulteriore assistenza? Ricevi risposte dai membri della community e dai professionisti di Google SecOps.