Mengintegrasikan EmailV2 dengan Google SecOps

Versi integrasi: 36.0

Dokumen ini menjelaskan cara mengintegrasikan EmailV2 dengan Google Security Operations (Google SecOps).

Kasus penggunaan

Integrasi EmailV2 menggunakan kemampuan Google SecOps untuk mendukung kasus penggunaan berikut:

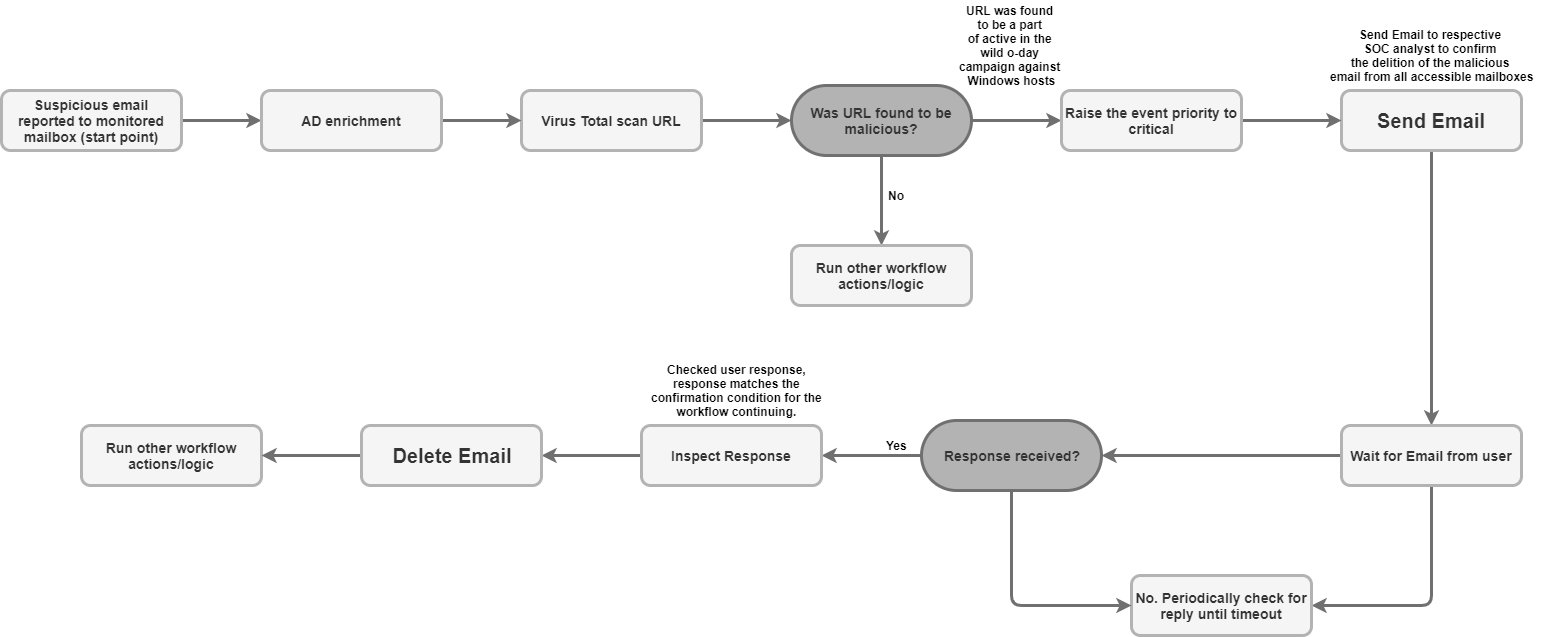
  • Triage dan notifikasi phishing: Otomatiskan proses pengiriman email notifikasi kepada penerima, termasuk pengguna eksternal, dan siapkan playbook asinkron untuk menunggu respons pengguna (seperti konfirmasi upaya phishing).

  • Pengayaan dan retensi data insiden: Menelusuri pesan terkait di kotak surat berdasarkan kriteria (seperti pengirim atau subjek) dan menyimpan semua lampiran file dari email yang mencurigakan langsung ke dinding kasus untuk analisis forensik dan retensi data.

  • Pengelolaan dan pembatasan kotak surat: Secara otomatis memindahkan email berbahaya atau yang telah dikelola dari kotak masuk ke folder karantina atau arsip, atau menghapus email secara permanen yang cocok dengan filter tertentu (seperti menghapus semua salinan email malware yang diketahui di beberapa folder).

  • Respons dan kolaborasi berangkai: Kirim balasan langsung atau respons terstruktur dalam rangkaian pesan email yang ada menggunakan tindakan Kirim Balasan Rangkaian Pesan, sehingga semua pihak yang berkepentingan tetap mendapatkan info terbaru terkait keamanan yang relevan.

Sebelum memulai

Untuk mengaktifkan integrasi EmailV2 agar berhasil terhubung ke server email Anda, Anda harus memastikan kotak surat yang dikonfigurasi memberikan akses ke aplikasi pihak ketiga menggunakan IMAP/SMTP.

Jika Anda menggunakan akun Gmail, perhatikan opsi akses berikut:

  1. OAuth 2.0 (Direkomendasikan): Metode paling aman, yang memungkinkan aplikasi mengakses data email menggunakan token tanpa memerlukan eksposur sandi langsung. Untuk mengetahui detail selengkapnya, lihat Aplikasi pihak ketiga & Akun Google Anda.

  2. Sandi aplikasi (Direkomendasikan untuk 2FA): Kode sandi 16 digit yang digunakan sebagai pengganti sandi untuk aplikasi pihak ketiga saat Verifikasi 2 Langkah diaktifkan. Untuk mengetahui detail selengkapnya, lihat Login dengan sandi aplikasi.

  3. Aplikasi yang kurang aman (Tidak digunakan lagi): Opsi lama ini memungkinkan akses untuk aplikasi yang tidak memenuhi standar keamanan terbaru Google. Untuk mengetahui detail selengkapnya, lihat Aplikasi yang kurang aman & Akun Google Anda.

Akses Jaringan ke IMAP/SMTP

Mengakses dan memproses email yang diterima menggunakan IMAP dan mengirim email keluar menggunakan SMTP memerlukan akses jaringan menggunakan kredensial akun yang dikonfigurasi.

Persyaratan Jaringan

Tabel berikut menguraikan akses jaringan yang diperlukan agar integrasi dapat berkomunikasi dengan server email:

Fungsi Port Default Arah Protokol
Komunikasi Server Email Multinilai Keluar IMAP/SMTP

Parameter integrasi

Integrasi EmailV2 memerlukan parameter berikut:

Parameter Deskripsi
IMAP - Use SSL

Opsional.

Jika dipilih, tindakan ini akan mengaktifkan komunikasi yang aman (SSL/TLS) saat terhubung ke server IMAP.

Diaktifkan secara default.

SMTP - Use Authentication

Opsional.

Jika dipilih, tindakan ini akan mengaktifkan autentikasi untuk koneksi SMTP.

Hal ini diperlukan jika server SMTP tidak dalam konfigurasi "relai terbuka" dan memerlukan kredensial untuk mengirim email keluar.

Diaktifkan secara default.

Sender's Address

Wajib.

Alamat email kotak surat yang digunakan oleh integrasi untuk mengirim dan menerima pesan.

Sender's Display Name

Wajib.

Nama yang muncul sebagai pengirim saat integrasi mengirim email.

SMTP Server Address

Opsional.

Nama host DNS atau alamat IP server SMTP yang digunakan untuk mengirim email, seperti smtp.hmail.com.

SMTP Port

Opsional.

Nomor port yang digunakan untuk terhubung ke server SMTP, seperti 565.

IMAP Server Address

Opsional.

Nama host DNS atau alamat IP server IMAP yang diperlukan untuk mengambil email yang diterima, seperti imap.hmail.com.

IMAP Port

Opsional.

Nomor port yang digunakan untuk terhubung ke server IMAP, seperti 995.

Username

Wajib.

Nama pengguna yang diperlukan untuk mengautentikasi dengan server email.

Password

Wajib.

Sandi yang diperlukan untuk mengautentikasi dengan server email.

Untuk mengetahui petunjuk tentang cara mengonfigurasi integrasi di Google SecOps, lihat Mengonfigurasi integrasi.

Anda dapat melakukan perubahan di tahap selanjutnya, jika diperlukan. Setelah mengonfigurasi instance integrasi, Anda dapat menggunakannya dalam playbook. Untuk mengetahui informasi selengkapnya tentang cara mengonfigurasi dan mendukung beberapa instance, lihat Mendukung beberapa instance.

Tindakan

Untuk mengetahui informasi selengkapnya tentang tindakan, lihat Merespons tindakan tertunda dari Ruang Kerja Anda dan Melakukan tindakan manual.

Menghapus Email

Gunakan tindakan Hapus Email untuk menghapus email dari kotak surat yang cocok dengan kriteria penelusuran yang ditentukan. Anda dapat menggunakan tindakan ini untuk menghapus email pertama yang cocok atau menghapus semua email yang cocok.

Tindakan ini tidak berjalan di entity Google SecOps.

Input tindakan

Tindakan Hapus Email memerlukan parameter berikut:

Parameter Deskripsi
Folder Name

Wajib.

Daftar folder kotak surat yang dipisahkan koma tempat tindakan menelusuri email.

Message IDs

Opsional.

Daftar ID Pesan tertentu yang dipisahkan koma untuk ditelusuri dan dihapus.

Jika diberikan, daftar ini akan menggantikan Subject Filter, Sender Filter, dan Recipient Filter.

Subject Filter

Opsional.

Baris subjek yang digunakan untuk mempersempit penelusuran email yang cocok.

Sender Filter

Opsional.

Alamat pengirim yang digunakan untuk menelusuri email yang cocok.

Recipient Filter

Opsional.

Alamat penerima yang digunakan untuk menelusuri email yang cocok.

Days Back

Opsional.

Rentang waktu (dalam hari) saat tindakan menelusuri email yang akan dihapus.

Jangka waktu dihitung dengan perincian harian.

Menggunakan nilai 0 akan membatasi penelusuran ke email yang diterima hanya dalam hari ini.

Nilai defaultnya adalah 0.

Delete all matching emails

Opsional.

Jika dipilih, tindakan ini akan menghapus semua email yang cocok dengan kriteria yang ditentukan; jika tidak, tindakan ini hanya akan menghapus kecocokan pertama.

Dinonaktifkan secara default.

Output tindakan

Tindakan Hapus Email memberikan output berikut:

Jenis output tindakan Ketersediaan
Lampiran repositori kasus Tidak tersedia
Link repositori kasus Tidak tersedia
Tabel repositori kasus Tidak tersedia
Tabel pengayaan Tidak tersedia
Hasil JSON Tersedia
Pesan output Tersedia
Hasil skrip Tersedia
Hasil JSON

Contoh berikut menunjukkan output hasil JSON yang diterima saat menggunakan tindakan Hapus Email:

{
    "deleted_emails": {
        "email_1_deleted": {
            "message_id": "<a1b2c3d4e5f6g7h8i9j0k1l2m3n4o5p6q7r8s9t0@mail.example.com>",
            "deleted_from_folder": "Inbox",
            "subject": "Suspicious Login Alert - Deleted",
            "sender": "noreply@system.com",
            "timestamp": "2025-11-20T14:30:00Z"
        },
        "email_2_deleted": {
            "message_id": "<u1v2w3x4y5z6a7b8c9d0e1f2g3h4i5j6k7l8m9n0@mail.example.com>",
            "deleted_from_folder": "Spam",
            "subject": "Phishing Offer",
            "sender": "scam@badsite.net",
            "timestamp": "2025-11-15T09:15:00Z"
        }
    }
}
Pesan output

Tindakan Hapus Email dapat menampilkan pesan output berikut:

Pesan output Deskripsi pesan

NUMBER_OF_DELETED_EMAILS email(s) were deleted successfully

Failed to find emails for deletion!

Tindakan berhasil.

Error deleting emails ERROR_REASON

Tindakan gagal.

Periksa koneksi ke server, parameter input, atau kredensial.

Hasil skrip

Tabel berikut mencantumkan nilai untuk output hasil skrip saat menggunakan tindakan Hapus Email:

Nama hasil skrip Nilai
is_success true atau false

DownloadEmailAttachments

Gunakan tindakan Download Lampiran Email untuk mengambil lampiran dari email tertentu dan menyimpannya ke jalur yang ditentukan di server Google SecOps.

Tindakan ini tidak berjalan di entity Google SecOps.

Input tindakan

Tindakan Download Email Attachments memerlukan parameter berikut:

Parameter Deskripsi
Folder Name

Wajib.

Daftar folder kotak surat yang dipisahkan koma tempat tindakan menelusuri email.

Nilai defaultnya adalah Inbox.

Download Path

Wajib.

Jalur di server Google SecOps tempat lampiran yang didownload disimpan.

Message IDs

Opsional.

Daftar ID pesan yang dipisahkan koma untuk mendownload lampiran.

Subject filter

Opsional.

Baris subjek yang digunakan untuk mempersempit penelusuran email.

Output tindakan

Tindakan Download Lampiran Email memberikan output berikut:

Jenis output tindakan Ketersediaan
Lampiran repositori kasus Tidak tersedia
Link repositori kasus Tidak tersedia
Tabel repositori kasus Tidak tersedia
Tabel pengayaan Tidak tersedia
Hasil JSON Tidak tersedia
Pesan output Tersedia
Hasil skrip Tersedia
Pesan output

Tindakan Download Email Attachments dapat menampilkan pesan output berikut:

Pesan output Deskripsi pesan

Downloaded NUMBER_OF_ATTACHMENTS attachments. ATTACHMENT_PATHS

Tindakan berhasil.

failed to download email attachments, the error is: ERROR_REASON

Tindakan gagal.

Periksa koneksi ke server, parameter input, atau kredensial.

Hasil skrip

Tabel berikut mencantumkan nilai untuk output hasil skrip saat menggunakan tindakan Download Lampiran Email:

Nama hasil skrip Nilai
attachments_local_paths String jalur lengkap yang dipisahkan koma ke lampiran tersimpan.

Teruskan Email

Gunakan tindakan Teruskan Email untuk mengirim email yang ada, termasuk konten rangkaian pesan sebelumnya, kepada penerima baru dengan memberikan ID Pesan unik email asli.

Tindakan ini tidak berjalan di entity Google SecOps.

Input tindakan

Tindakan Teruskan Email memerlukan parameter berikut:

Parameter Deskripsi
Folder Name

Wajib.

Folder kotak surat tempat email asli berada.

  • Berikan daftar yang dipisahkan koma jika memeriksa beberapa folder.
  • Nama folder harus sama persis dengan folder IMAP.
  • Jika nama folder berisi spasi, nama tersebut harus diapit dalam tanda kutip ganda.

Nilai defaultnya adalah Inbox.

Message ID of the email to forward

Wajib.

message_id unik dari email yang ada yang diteruskan oleh tindakan.

Recipients

Wajib.

Daftar alamat email utama untuk penerima baru yang dipisahkan koma.

CC

Opsional.

Daftar alamat email yang dipisahkan koma untuk disertakan dalam kolom CC.

BCC

Opsional.

Daftar alamat email yang dipisahkan koma untuk disertakan dalam kolom BCC.

Subject

Wajib.

Baris subjek untuk email yang diteruskan.

Content

Opsional.

Konten isi tambahan yang akan disertakan dalam email yang diteruskan.

Return message id for the forwarded email

Opsional.

Jika dipilih, tindakan ini akan menampilkan ID Pesan unik dari email yang baru diteruskan dalam hasil JSON.

Dinonaktifkan secara default.

Attachment Paths

Opsional.

Daftar jalur file yang dipisahkan koma di server untuk lampiran tambahan.

Output tindakan

Tindakan Teruskan Email memberikan output berikut:

Jenis output tindakan Ketersediaan
Lampiran repositori kasus Tidak tersedia
Link repositori kasus Tidak tersedia
Tabel repositori kasus Tidak tersedia
Tabel pengayaan Tidak tersedia
Hasil JSON Tersedia
Pesan output Tersedia
Hasil skrip Tersedia
Hasil JSON

Contoh berikut menunjukkan output hasil JSON yang diterima saat menggunakan tindakan Teruskan Email:

{
   "Date"
   "message_id"
   "Recipient"
}
Pesan output

Tindakan Teruskan Email dapat menampilkan pesan output berikut:

Pesan output Deskripsi pesan

Email was forwarded successfully.

Mail was forwarded successfully. Mail message ID is: MESSAGE_ID

Tindakan berhasil.

Failed to forward the email! The Error is ERROR_REASON

Tindakan gagal.

Periksa koneksi ke server, parameter input, atau kredensial.

Hasil skrip

Tabel berikut mencantumkan nilai untuk output hasil skrip saat menggunakan tindakan Teruskan Email:

Nama hasil skrip Nilai
is_success true atau false

Memindahkan Email ke Folder

Gunakan tindakan Move Email to Folder untuk mentransfer email dari folder sumber yang ditentukan ke folder tujuan lain dalam kotak surat.

Tindakan ini tidak berjalan di entity Google SecOps.

Input tindakan

Tindakan Pindahkan Email ke Folder memerlukan parameter berikut:

Parameter Deskripsi
Source Folder Name

Wajib.

Nama folder sumber tempat email dipindahkan.

Destination Folder Name

Wajib.

Nama folder tujuan tempat email dipindahkan.

Message IDs

Opsional.

Daftar ID Pesan tertentu yang dipisahkan koma untuk ditelusuri dan dipindahkan.

Jika diberikan, daftar ini akan menggantikan Subject Filter.

Subject Filter

Opsional.

Baris subjek yang digunakan untuk mempersempit penelusuran email yang cocok.

Only Unread

Opsional.

Jika dipilih, penelusuran akan membatasi hasil hanya untuk email yang belum dibaca.

Dinonaktifkan secara default.

Output tindakan

Tindakan Pindahkan Email ke Folder memberikan output berikut:

Jenis output tindakan Ketersediaan
Lampiran repositori kasus Tidak tersedia
Link repositori kasus Tidak tersedia
Tabel repositori kasus Tidak tersedia
Tabel pengayaan Tidak tersedia
Hasil JSON Tersedia
Pesan output Tersedia
Hasil skrip Tersedia
Hasil JSON

Contoh berikut menunjukkan output hasil JSON yang diterima saat menggunakan tindakan Pindahkan Email ke Folder:

{
    "emails": {
        "email_1": {
            "message_id": "<4f1e50e8f4027d187a2385a39b83cde46e5b53c1@mail.example.com>",
            "received": "Mon, 24 Nov 2025 10:00:00 +0000",
            "sender": "security-alert@example.com",
            "recipients": "user@example.com",
            "subject": "Phishing Alert: Urgent Action Required",
            "plaintext_body": "Original alert content...",
            "moved_from_folder": "Inbox",
            "moved_to_folder": "Quarantine"
        },
        "email_2": {
            "message_id": "<a5b6c7d8e9f01g2h3i4j5k6l7m8n9o0p1q2r3s4t@mail.example.com>",
            "received": "Sun, 23 Nov 2025 14:30:00 +0000",
            "sender": "noreply@system.com",
            "recipients": "user@example.com",
            "subject": "System Update Notification",
            "plaintext_body": "System update successful...",
            "moved_from_folder": "Inbox",
            "moved_to_folder": "Archive"
        }
    }
}
Pesan output

Tindakan Pindahkan Email ke Folder dapat menampilkan pesan output berikut:

Pesan output Deskripsi pesan

NUMBER_OF_MOVED_EMAILS mails were successfully moved from SOURCE_FOLDER hingga DESTINATION_FOLDER

No mails were found matching the search criteria!

Tindakan berhasil.

Error search emails: ERROR_REASON

Tindakan gagal.

Periksa koneksi ke server, parameter input, atau kredensial.

Hasil skrip

Tabel berikut mencantumkan nilai untuk output hasil skrip saat menggunakan tindakan Pindahkan Email ke Folder:

Nama hasil skrip Nilai
is_success true atau false

Ping

Gunakan tindakan Ping untuk menguji konektivitas ke Email V2.

Tindakan ini tidak berjalan di entity Google SecOps.

Input tindakan

Tidak ada.

Output tindakan

Tindakan Ping memberikan output berikut:

Jenis output tindakan Ketersediaan
Lampiran repositori kasus Tidak tersedia
Link repositori kasus Tidak tersedia
Tabel repositori kasus Tidak tersedia
Tabel pengayaan Tidak tersedia
Hasil JSON Tidak tersedia
Pesan output Tersedia
Hasil skrip Tersedia
Pesan output

Tindakan Ping dapat menampilkan pesan output berikut:

Pesan output Deskripsi pesan

Successfully connected to the email server server with the provided connection parameters!

Tindakan berhasil.

Failed to connect to the IMAP server! Error is ERROR_REASON

Failed to connect to the SMTP server! Error is ERROR_REASON

SMTP (or IMAP) configuration is needed to execute action. Please configure STMP (or IMAP) on integration configuration page in Marketplace.

Tindakan gagal.

Periksa koneksi ke server, parameter input, atau kredensial.

Hasil skrip

Tabel berikut mencantumkan nilai untuk output hasil skrip saat menggunakan tindakan Ping:

Nama hasil skrip Nilai
is_success true atau false

Menyimpan Lampiran Email ke Kasus

Gunakan tindakan Simpan Lampiran Email ke Kasus untuk mengambil dan menyimpan lampiran secara otomatis dari email tertentu di kotak surat langsung ke Dinding Kasus kasus saat ini.

Tindakan ini tidak berjalan di entity Google SecOps.

Input tindakan

Tindakan Simpan Lampiran Email ke Kasus memerlukan parameter berikut:

Parameter Deskripsi
Folder Name

Wajib.

Daftar folder kotak surat yang dipisahkan koma tempat tindakan menelusuri email.

Message ID

Opsional.

ID Pesan unik dari email yang lampirannya akan didownload.

Attachment To Save

Opsional.

Nama spesifik lampiran yang disimpan.

Jika tidak ada nilai yang diberikan, tindakan akan menyimpan semua lampiran dari email ke Dinding Kasus.

Output tindakan

Tindakan Save Email Attachments to Case memberikan output berikut:

Jenis output tindakan Ketersediaan
Lampiran repositori kasus Tidak tersedia
Link repositori kasus Tidak tersedia
Tabel repositori kasus Tidak tersedia
Tabel pengayaan Tidak tersedia
Hasil JSON Tersedia
Pesan output Tersedia
Hasil skrip Tersedia
Hasil JSON

Contoh berikut menunjukkan output hasil JSON yang diterima saat menggunakan tindakan Simpan Lampiran Email ke Kasus:

{
    "saved_attachments_from_email": {
        "message_id": "<a1b2c3d4e5f6g7h8i9j0k1l2m3n4o5p6q7r8s9t0@mail.example.com>",
        "subject": "Email with Malicious Attachment",
        "sender": "external@suspicious.com",
        "attachments_saved": [
            {
                "file_name": "Invoice_Q3_2025.pdf",
                "file_hash_md5": "3bd4a36cc0ed0bfc12ae5e2ece929e82",
                "saved_to_case_wall": "True"
            },
            {
                "file_name": "Report_Data.docx",
                "file_hash_md5": "b3e0c1a9f8d7c6b5a4e3d2c1b0a9f8e7",
                "saved_to_case_wall": "True"
            }
        ]
    }
}
Pesan output

Tindakan Simpan Lampiran Email ke Kasus dapat menampilkan pesan output berikut:

Pesan output Deskripsi pesan

Successfully saved the following attachments from the email MESSAGE_ID: MESSAGE_INFO

Tindakan berhasil.

Failed to save the email attachments to the case, the error is: ERROR_REASON

Tindakan gagal.

Periksa koneksi ke server, parameter input, atau kredensial.

Hasil skrip

Tabel berikut mencantumkan nilai untuk output hasil skrip saat menggunakan tindakan Simpan Lampiran Email ke Kasus:

Nama hasil skrip Nilai
is_success true atau false

Menelusuri Email

Gunakan tindakan Telusuri Email untuk menemukan email tertentu dalam kotak surat yang dikonfigurasi menggunakan berbagai kriteria pemfilteran.

Tindakan ini mengambil detail tentang pesan yang cocok dalam file JSON, yang dapat digunakan untuk analisis otomatis atau manual berikutnya.

Tindakan ini tidak berjalan di entity Google SecOps.

Input tindakan

Tindakan Search Email memerlukan parameter berikut:

Parameter Deskripsi
Folder Name

Wajib.

Daftar folder kotak surat yang dipisahkan koma tempat tindakan menelusuri email.

Nilai defaultnya adalah Inbox.

Subject Filter

Opsional.

Baris subjek yang digunakan untuk mempersempit penelusuran email yang cocok.

Sender Filter

Opsional.

Alamat pengirim yang digunakan untuk menelusuri email yang cocok.

Recipient Filter

Opsional.

Alamat penerima yang digunakan untuk menelusuri email yang cocok.

Time frame (minutes)

Wajib.

Rentang waktu (dalam menit) penelusuran melihat kembali email.

Nilai defaultnya adalah 60.

Only Unread

Opsional.

Jika dipilih, penelusuran hanya akan mengambil email yang belum dibaca.

Dinonaktifkan secara default

Max Emails To Return

Wajib.

Jumlah maksimum email yang ditampilkan tindakan sebagai hasil.

Nilai defaultnya adalah 100.

Output tindakan

Tindakan Search Email memberikan output berikut:

Jenis output tindakan Ketersediaan
Lampiran repositori kasus Tidak tersedia
Link repositori kasus Tidak tersedia
Tabel repositori kasus Tidak tersedia
Tabel pengayaan Tidak tersedia
Hasil JSON Tersedia
Pesan output Tersedia
Hasil skrip Tersedia
Hasil JSON

Contoh berikut menunjukkan output hasil JSON yang diterima saat menggunakan tindakan Search Email:

{
    "emails": {
        "email_1": {
            "message id": "<CAJP=A_uGkttoWc1eahvP43rWVEsdk77nMu1FomhgRjRSmySLLg@mail.example.com>",
            "received": "Mon, 26 Aug 2019 03:20:13 -0700 (PDT)",
            "sender": "user@test.example",
            "recipients": "user1@example.com,user2@example.com",
            "subject": "Cool offer",
            "plaintext_body": "Hi, ...",
            "attachmment_1": "pdfdocument.pdf",
            "attachment_1_file_hash_md5": "3bd4a36cc0ed0bfc12ae5e2ece929e82"
        },
        "email_2": {
            "message id": "<WEAA=D_uGkttoWc1eahvP43rWVEsdk77nMu1FomhgRjRSmySLLg@mail.example.com>",
            "received": "Wen, 21 Aug 2019 03:20:13 -0700 (PDT)",
            "sender": "user@test.example",
            "recipients": "user3@example.com",
            "subject": "Cool offer",
            "plaintext_body": "Hi, ...",
            "attachmment_1": "photo.jpg",        "attachment_1_file_hash_md5": "3bd4a36cc0ed0bfc12ae5e2ece929e82",
            "attachmment_2": "word_document.docx",
            "attachment_2_file_hash_md5": "3bd4a36cc0ed0bfc12ae5e2ece929e82"
        }
    }
}
Pesan output

Tindakan Search Email dapat menampilkan pesan output berikut:

Pesan output Deskripsi pesan

Search found NUMBER_OF_FOUND_EMAILS emails based on the provided search criteria

Search didn't found any matching emails

Tindakan berhasil.

Search didn't completed successfully due to error: ERROR_REASON

Tindakan gagal.

Periksa koneksi ke server, parameter input, atau kredensial.

Hasil skrip

Tabel berikut mencantumkan nilai untuk output hasil skrip saat menggunakan tindakan Search Email:

Nama hasil skrip Nilai
is_success true atau false

Kirim Email

Gunakan tindakan Kirim Email untuk mengirim email dari kotak surat yang dikonfigurasi ke beberapa penerima.

Tindakan ini secara opsional menampilkan ID Pesan, yang kemudian dapat digunakan oleh tindakan Tunggu Email dari Pengguna untuk melacak respons pengguna dan mengontrol eksekusi playbook.

Tindakan ini tidak berjalan di entity Google SecOps.

Input tindakan

Tindakan Kirim Email memerlukan parameter berikut:

Parameter Deskripsi
Recipients

Wajib.

Alamat email penerima utama.

Beberapa alamat harus dipisahkan dengan koma.

CC

Opsional.

Alamat email yang akan disertakan dalam kolom Carbon Copy (CC).

Beberapa alamat harus dipisahkan dengan koma.

Bcc

Opsional.

Alamat email yang akan disertakan dalam kolom Blind Carbon Copy (Bcc).

Beberapa alamat harus dipisahkan dengan koma.

Subject

Wajib.

Baris subjek pesan email.

Content

Wajib.

Konten isi pesan email.

Return message id for the sent email

Opsional.

Jika dipilih, tindakan ini akan menampilkan ID Pesan unik dalam hasil JSON.

ID ini dapat digunakan oleh tindakan Tunggu Email dari Pengguna untuk melacak respons.

Dinonaktifkan secara default.

Attachments Paths

Opsional.

Daftar jalur file absolut yang dipisahkan koma di server untuk lampiran.

Output tindakan

Tindakan Send Email memberikan output berikut:

Jenis output tindakan Ketersediaan
Lampiran repositori kasus Tidak tersedia
Link repositori kasus Tidak tersedia
Tabel repositori kasus Tidak tersedia
Tabel pengayaan Tidak tersedia
Hasil JSON Tersedia
Pesan output Tersedia
Hasil skrip Tersedia
Hasil JSON

Contoh berikut menunjukkan output hasil JSON yang diterima saat menggunakan tindakan Kirim Email:

{
    "message_id": "<4f1e50e8f4027d187a2385a39b83cde46e5b53c1-10013525-100078757@example.com>"
}
Pesan output

Tindakan Send Email dapat menampilkan pesan output berikut:

Pesan output Deskripsi pesan

Mail sent successfully.

Mail sent successfully. Mail message ID is: MESSAGE_ID

Tindakan berhasil.

Execution Failed: ERROR_REASON

Tindakan gagal.

Periksa koneksi ke server, parameter input, atau kredensial.

Hasil skrip

Tabel berikut mencantumkan nilai untuk output hasil skrip saat menggunakan tindakan Kirim Email:

Nama hasil skrip Nilai
is_success true atau false

Mengirim Balasan Rangkaian Pesan

Gunakan tindakan Kirim Balasan Rangkaian Pesan untuk mengirim pesan baru sebagai respons dalam rangkaian pesan email yang ada menggunakan ID pesan asli.

Tindakan ini tidak berjalan di entity Google SecOps.

Input tindakan

Tindakan Send Thread Reply memerlukan parameter berikut:

Parameter Deskripsi
Message ID

Wajib.

ID unik pesan yang dibalas.

Folder Name

Wajib.

Daftar folder kotak surat yang dipisahkan koma tempat tindakan menelusuri email asli.

Nama folder harus sama persis dengan folder IMAP. Jika nama berisi spasi, nama tersebut harus diapit tanda kutip ganda (seperti "[Gmail]/Semua Email").

Nilai defaultnya adalah Inbox.

Content

Wajib.

Konten isi pesan balasan.

Attachment Paths

Opsional.

Daftar jalur file yang dipisahkan koma di server untuk lampiran yang akan disertakan dalam balasan.

Reply All

Opsional.

Jika dipilih, balasan akan dikirim ke semua penerima rangkaian pesan email asli.

Parameter ini lebih diprioritaskan daripada Reply To.

Diaktifkan secara default.

Reply To

Opsional.

Daftar alamat email tertentu yang dipisahkan koma untuk menerima balasan.

Jika Reply All dinonaktifkan dan tidak ada nilai yang diberikan, balasan hanya dikirim ke pengirim email asli.

Output tindakan

Tindakan Send Thread Reply memberikan output berikut:

Jenis output tindakan Ketersediaan
Lampiran repositori kasus Tidak tersedia
Link repositori kasus Tidak tersedia
Tabel repositori kasus Tidak tersedia
Tabel pengayaan Tidak tersedia
Hasil JSON Tersedia
Pesan output Tersedia
Hasil skrip Tersedia
Hasil JSON

Contoh berikut menunjukkan output hasil JSON yang diterima saat menggunakan tindakan Kirim Balasan Thread:

{
    "message_id": "<162556278608.14165.480701790user@example>",
    "recipients": "test@example.com"
}
Pesan output

Tindakan Send Thread Reply dapat menampilkan pesan output berikut:

Pesan output Deskripsi pesan

Successfully sent reply to the message with ID MESSAGE_ID in Exchange.

Tindakan berhasil.

Error executing action "Send Thread Reply". Reason: ERROR_REASON

Tindakan gagal.

Periksa koneksi ke server, parameter input, atau kredensial.

Hasil skrip

Tabel berikut mencantumkan nilai untuk output hasil skrip saat menggunakan tindakan Kirim Balasan Thread:

Nama hasil skrip Nilai
is_success true atau false

Menunggu Email dari Pengguna

Gunakan tindakan Tunggu Email dari Pengguna untuk menjeda eksekusi playbook dan memantau kotak surat untuk mendapatkan balasan atas pesan yang sebelumnya dikirim oleh tindakan Kirim Email.

Tindakan ini tidak berjalan di entity Google SecOps.

Input tindakan

Tindakan Wait for Email From User memerlukan parameter berikut:

Parameter Deskripsi
Email Message_id

Wajib.

ID Pesan unik dari email terkirim yang tindakannya melacak balasan.

Jika pesan telah dikirim menggunakan tindakan Kirim Email, pilih SendEmail.JSONResult.message_id sebagai placeholder.

Email Date

Wajib.

Stempel waktu yang menunjukkan kapan email asli dikirim. Tindakan menggunakan nilai ini untuk menghitung periode balasan.

Jika pesan dikirim menggunakan tindakan Kirim Email, gunakan placeholder SendEmail.JSONResult.email_date.

Email Recipients

Wajib.

Daftar alamat email penerima yang dipisahkan koma yang menunggu balasan untuk melanjutkan tindakan.

Jika pesan dikirim menggunakan tindakan Kirim Email, gunakan placeholder SendEmail.JSONResult.email_date.

Wait stage timeout (minutes)

Opsional.

Durasi (dalam menit) tindakan menunggu balasan sebelum menandai tahap tunggu sebagai waktu habis.

Nilai defaultnya adalah 1440.

Wait for all recipients to reply?

Opsional.

Jika dipilih, playbook akan menunggu respons dari semua penerima untuk melanjutkan; jika tidak, playbook akan melanjutkan setelah menerima balasan pertama.

Diaktifkan secara default.

Wait stage exclude pattern

Opsional.

Pola ekspresi reguler yang digunakan untuk mengecualikan balasan tertentu (seperti pesan Otomatis di Luar Kantor) agar tidak dianggap sebagai respons yang valid.

Folder to check for reply

Opsional.

Daftar folder kotak surat yang dipisahkan koma tempat tindakan menelusuri balasan pengguna.

Parameter ini peka huruf besar/kecil.

Nilai defaultnya adalah Inbox.

Fetch Response Attachments

Opsional.

Jika dipilih, lampiran apa pun yang disertakan dalam balasan penerima akan disimpan sebagai lampiran untuk hasil tindakan.

Dinonaktifkan secara default.

Output tindakan

Tindakan Wait for Email From User memberikan output berikut:

Jenis output tindakan Ketersediaan
Lampiran repositori kasus Tidak tersedia
Link repositori kasus Tidak tersedia
Tabel repositori kasus Tidak tersedia
Tabel pengayaan Tidak tersedia
Hasil JSON Tersedia
Pesan output Tersedia
Hasil skrip Tersedia
Hasil JSON

Contoh berikut menunjukkan output hasil JSON yang diterima saat menggunakan tindakan Wait for Email From User:

{
    "Responses":
    {[
     "user1@example.com": "Approved",
     "user2@example.com": "",
     "user3@example.com": ""
     ]}
}
Hasil skrip

Tabel berikut mencantumkan nilai untuk output hasil skrip saat menggunakan tindakan Wait for Email From User:

Nama hasil skrip Nilai
is_success true atau false

Konektor

Untuk mempelajari lebih lanjut cara mengonfigurasi konektor di Google SecOps, lihat Menyerap data Anda (konektor).

Konektor Email IMAP Generik

Gunakan Konektor Email IMAP Generik untuk terhubung secara berkala ke email IMAP untuk memeriksa email baru di kotak surat tertentu. Konektor memproses email baru hampir secara real-time, menerjemahkannya menjadi pemberitahuan dan kasus yang sesuai konteks dalam platform Google SecOps.

Masalah Umum dan Batasan

  1. Lampiran Outlook (.eml): Konektor mungkin tidak memproses lampiran yang dikonversi ke format .eml oleh Microsoft Outlook jika header penting tidak ada. Google SecOps tetap membuat pemberitahuan untuk email tersebut, tetapi tanpa peristiwa berdasarkan lampiran. Log berikut menunjukkan masalah ini:

    Error Code 1: Encountered an email object with missing headers. Please
    visit documentation portal for more details.
    
  2. Nama File Tidak Ada: Saat memproses file email terlampir yang tidak memiliki nama file di header email, konektor akan menetapkan nama file placeholder unik: Undefined_{UUID}.eml, sehingga lampiran dapat muncul sebagai peristiwa di Google SecOps.

Penerusan Kasus Email

Google SecOps berkomunikasi dengan server email untuk menelusuri dan menyerap email, lalu meneruskannya ke platform untuk terjemahan dan kontekstualisasi yang mendekati real-time sebagai pemberitahuan keamanan.

Aturan Konektor

  • Konektor menggunakan SSL/TLS untuk memastikan komunikasi terenkripsi dengan server email.
  • Konektor mendukung koneksi ke server email menggunakan proxy untuk traffic IMAP dan IMAPS.
  • Konektor ini memungkinkan penelusuran email di beberapa folder kotak surat. Parameter Folder menerima daftar nama folder yang dipisahkan koma dan peka huruf besar/kecil.
  • Konektor mendukung encoding Unicode, sehingga dapat memproses email yang dikirim dalam bahasa selain Inggris.

Input konektor

Generic IMAP Email Connector memerlukan parameter berikut:

Parameter Deskripsi
Default Environment

Opsional.

Nama lingkungan tempat pemberitahuan yang di-ingest ditetapkan.

Run Every

Opsional.

Frekuensi konektor berjalan untuk memeriksa email baru.

Nilai defaultnya adalah 00:00:10:00 (10 menit).

Product Field Name

Wajib.

Nama kolom tempat nama produk disimpan.

Nama produk terutama memengaruhi pemetaan. Untuk menyederhanakan dan meningkatkan proses pemetaan untuk konektor, nilai default di-resolve ke nilai penggantian yang dirujuk dari kode. Input yang tidak valid untuk parameter ini akan diselesaikan ke nilai penggantian secara default.

Nilai defaultnya adalah Product Name.

Event Field Name

Wajib.

Nama kolom yang menentukan nama peristiwa (subjenis).

Nilai defaultnya adalah event_name_mail_type.

Additional headers to extract from emails

Opsional.

Daftar kolom header kustom yang dipisahkan koma untuk diekstrak dari pesan email selama pemrosesan konektor.

Script Timeout (Seconds)

Wajib.

Batas waktu, dalam detik, untuk proses Python yang menjalankan skrip saat ini.

Nilai defaultnya adalah 60.

IMAP Server Address

Wajib.

Alamat IP atau nama host DNS server IMAP yang akan dihubungkan.

IMAP Port

Wajib.

Nomor port yang digunakan untuk terhubung ke server IMAP.

Username

Wajib.

Nama pengguna untuk kotak surat tempat konektor mengambil email, seperti user@example.com.

Password

Wajib.

Sandi untuk kotak surat yang digunakan untuk menarik email.

Folder to check for emails

Wajib.

Daftar folder kotak surat yang dipisahkan koma tempat konektor menelusuri email.

Parameter ini peka huruf besar/kecil.

Nilai defaultnya adalah Inbox.

Server Time Zone

Opsional.

Zona waktu yang dikonfigurasi di server email.

Nilai defaultnya adalah UTC.

Environment Regex Pattern

Opsional.

Pola ekspresi reguler yang digunakan untuk memanipulasi data kolom peristiwa dan mengekstrak nama lingkungan.

IMAP USE SSL

Opsional.

Jika dipilih, konektor akan menggunakan SSL/TLS untuk membuat koneksi IMAP yang aman ke server email.

Diaktifkan secara default.

Unread Emails Only

Opsional.

Jika dipilih, konektor hanya akan menarik email yang belum dibaca.

Diaktifkan secara default.

Mark Emails as Read

Opsional.

Jika dipilih, email akan ditandai sebagai sudah dibaca setelah berhasil ditarik oleh konektor.

Diaktifkan secara default.

Attach Original EML

Opsional.

Jika dipilih, pesan asli akan dilampirkan ke notifikasi yang dibuat sebagai file .eml.

Dinonaktifkan secara default.

Regex expressions to handle forwarded emails

Opsional.

String satu baris JSON yang berisi pola ekspresi reguler untuk mengekstrak kolom subjek, pengirim, dan penerima asli dari email yang diteruskan.

Exclusion Body Regex

Opsional.

Pola ekspresi reguler yang digunakan untuk mengecualikan email dari penyerapan jika konten isi email cocok dengan pola, seperti ([N|n]ewsletter)|([O|o]ut of office).

Exclusion Subject Regex

Opsional.

Pola ekspresi reguler yang digunakan untuk mengecualikan email dari penyerapan jika baris subjek cocok dengan pola, seperti ([N|n]ewsletter)|([O|o]ut of office).

Offset Time In Days

Wajib.

Jumlah maksimum hari mundur saat konektor mengambil email (periode waktu maksimum).

Nilai ini juga berfungsi sebagai penggantian untuk proses awal atau jika stempel waktu konektor berakhir, sehingga memastikan pemberitahuan diserap untuk periode yang dinonaktifkan.

Nilai defaultnya adalah 5.

Max Emails Per Cycle

Wajib.

Jumlah maksimum email yang diproses konektor dalam satu siklus polling.

Nilai defaultnya adalah 10.

Proxy Server Address

Opsional.

Alamat server proxy yang akan digunakan.

Proxy Username

Opsional.

Nama pengguna untuk autentikasi server proxy.

Proxy Password

Opsional.

Sandi untuk autentikasi server proxy.

Create a Separate Siemplify Alert per Attached Mail File?

Opsional.

Jika dipilih, konektor akan membuat pemberitahuan terpisah untuk setiap file email terlampir yang ditemukan dalam pesan.

Hal ini berguna saat pemetaan peristiwa disetel untuk membuat entity dari file email terlampir.

Dinonaktifkan secara default.

Original Received Mail Prefix

Opsional.

Awalan (seperti orig) ditambahkan ke kunci yang diekstrak (ke, dari, subjek, dll.) dari email asli yang diterima di kotak surat yang dipantau.

Nilai defaultnya adalah orig.

Attached Mail File Prefix

Opsional.

Awalan (seperti attach) ditambahkan ke kunci yang diekstrak (ke, dari, subjek, dll.) dari file email terlampir yang ditemukan dalam email.

Nilai defaultnya adalah attach.

Perlu bantuan lain? Dapatkan jawaban dari anggota Komunitas dan profesional Google SecOps.