メール V2

統合バージョン: 35.0

前提条件

このセクションで説明する例は、サードパーティ製アプリケーションからメールボックス データにアクセスするためのいくつかの方法が用意されている Gmail に基づいています。

  1. より安全なアプリへのアクセスパスワードを公開せずに Google アカウントにログインしたり、サードパーティ製アプリがアクセスできるデータなどを確認したりできます(デフォルトで有効)。

    安全性の高いアプリでのアカウントの保護

  2. アプリ パスワード。アプリ パスワードは、サードパーティ製アプリに Gmail メールボックスへのアクセス権を付与する 16 桁のパスコードです。アプリ パスワードは 2 段階認証プロセスを有効にしているアカウントでのみ使用できます。

    アプリ パスワードでログインする

  3. 安全性の低いアプリは通常、なんらかの理由で Google のセキュリティ基準に準拠していないサードパーティ製アプリのものです。このオプションが有効になっていない場合、Google のセキュリティ基準に準拠していないサードパーティ製アプリによる Gmail メールボックスへのアクセス試行はブロックされます。このオプションを有効にすると Gmail アカウントのセキュリティが低下するため、このオプションの使用には注意が必要です。

    安全性の低いアプリと Google アカウント

IMAP / SMTP へのネットワーク アクセス

IMAP を使用したメールへのアクセスと SMTP を使用したメールの送信は、構成されたアカウントを使用して行われます。

設定の詳細: アカウント: 安全性の低いアプリへのアクセスを有効にします。

関数 デフォルト ポート 方向 プロトコル
API 複数値 送信 IMAP / SMTP

Google Security Operations で Email V2 統合を構成する

Google SecOps で統合を構成する方法について詳しくは、統合を構成するをご覧ください。

統合のパラメータ

次のパラメータを使用して統合を構成します。

パラメータの表示名 種類 デフォルト値 必須 説明
インスタンス名 文字列 なし いいえ 統合を構成するインスタンスの名前。
説明 文字列 なし いいえ インスタンスの説明。
送信者の住所 文字列 user@example.com はい 統合で使用するメールアドレス。このメール(メールボックス)のメールの送信および受信メールの操作
送信者の表示名 文字列 なし 送信者の表示名。
SMTP サーバー アドレス。 文字列 smtp.hmail.com まだ構成されていません 接続先の SMTP サーバー DNS ホスト名または IP アドレス。SMTP サーバーの構成は、メールの送信に使用されます。
SMTP ポート 整数 565 まだ構成されていません 接続先の SMTP サーバーポート。
IMAP サーバーのアドレス 文字列 imap.hmail.com まだ構成されていません 接続先の IMAP サーバーのホスト名または IP アドレス。IMAP は、メールボックス内の受信メールを操作するアクションで使用されます。
IMAP ポート 整数 993 まだ構成されていません 接続先の IMAP サーバーポート。
ユーザー名 文字列 なし メールサーバーでの認証に使用するユーザー名
パスワード パスワード なし メールサーバーで認証するためのパスワード
SMTP - SSL の使用 チェックボックス オン いいえ SMTP 接続で SSL / TLS を有効にするオプション。
IMAP - SSL の使用 チェックボックス オン いいえ IMAP 接続で SSL / TLS を有効にするオプション。
SMTP - 認証を使用する チェックボックス オン いいえ

SMTP 接続で認証を有効にするオプション。

SMTP サーバーが「オープン リレー」構成で動作しておらず、メールの送信に認証が必要な場合に使用します。

リモートで実行 チェックボックス オフ いいえ 構成した統合をリモートで実行するには、フィールドのチェックボックスをオンにします。オンにすると、リモート ユーザー(エージェント)を選択するオプションが表示されます。

必要に応じて、後の段階で変更できます。構成が完了すると、インスタンスはハンドブックで使用できます。複数のインスタンスの構成とサポートの詳細については、複数のインスタンスのサポートをご覧ください。

操作

Ping

統合構成ページで提供されるパラメータを使用して、メールサーバーへの接続性をテストします。

ユースケース

統合設定の構成パラメータを使用して、IMAP および SMTP メールサーバーへの接続をテストします。

実行

このアクションはすべてのエンティティに対して実行されます。

アクションの結果

スクリプトの結果
スクリプトの結果名 値のオプション
is_success True/False is_success:False
ケースウォール
結果のタイプ 値 / 説明 種類
出力メッセージ *
  • 成功した場合: 「指定された接続パラメータを使用してメールサーバーに正常に接続されました!」と出力されます。
  • IMAP が成功しない場合: 次の内容が出力されます。「IMAP サーバーへの接続に失敗しました!エラーは {0} です。」format(exception.stacktrace)
  • SMTP が成功しない場合: 次のようなメッセージが出力されます。「SMTP サーバーへの接続に失敗しました!」エラーは {0} です。」format(exception.stacktrace)
  • SMTP と IMAP の両方が失敗した場合: SMTP と IMAP の両方のエラーを表示
  • SMTP と IMAP の両方が構成されていない場合 - ping はエラーを返します。
  • SMTP ping と IMAP ping の両方で、個別のメールを使用して個別のチェックを行う必要があります
  • 少なくとも SMTP と IMAP のどちらかが構成されている場合 - ping は成功を返し、構成(IMAP または SMTP)がテストされ、構成されていない部分はスキップされたことが示されます。
全般

メールを送信

この操作では、単一のメールボックスから多数のランダムな受信者にメールを送信できます。ユーザーには、Google SecOps またはユーザーによって生成された、それぞれのアラートによって、このようなアラートの結果が通知される場合があります。このアクションでメール メッセージ ID を返すことができるため、メッセージ ID を使用して、「ユーザーのメール待機」アクションでこのメールのユーザー名の応答を監視できるようになります。これは、ユーザーにハンドブックの質問をして、ユーザーの回答に応じてハンドブックを操作するために使用されます。

パラメータ

パラメータ タイプ デフォルト値 必須 Description
受信者 文字列 なし 受信者のメールアドレス。 複数のアドレスを指定する場合は、カンマで区切りることができます。
CC 文字列 なし いいえ CC メールアドレス。複数のアドレスを指定する場合は、カンマで区切りることができます。
Bcc 文字列 なし いいえ BCC のメールアドレス。複数のアドレスを指定する場合は、カンマで区切りることができます。
件名 文字列 なし メールの件名。
Content 文字列 なし メールの本文。
添付ファイルのパス 文字列 なし いいえ メールに加えてサーバーに保存された添付ファイルのパスのカンマ区切りリスト。
送信済みメールの返信メッセージ ID を返す チェックボックス オフ いいえ 選択すると、アクションによって送信されたメールのメッセージ ID が JSON の技術結果で返されます。このメッセージ ID は、「ユーザーのメールを待機」アクションでユーザーの返信を処理する際に使用できます。

ユースケース

受信者リストに通知メールを送信します。

ユースケースのワークフロー

実行

このアクションはすべてのエンティティに対して実行されます。

アクションの結果

スクリプトの結果
スクリプトの結果名 値のオプション
is_success True/False is_success:False
JSON の結果

アクションは、メール オブジェクトの技術 JSON 結果を返します。

[送信済みメールのメッセージ ID を返す] が有効になっている場合、アクションは送信済みメールの message_id を技術 JSON 結果で返します。「送信済みメールのメッセージ ID を返す」が設定されていない場合、送信済みメールの message_id を返す必要はありません。

{
    "message_id": "<4f1e50e8f4027d187a2385a39b83cde46e5b53c1-10013525-100078757@example.com>"
}
ケースウォール
結果のタイプ 値 / 説明 種類
出力メッセージ *
  • メールが正常に送信された場合: 「メールは正常に送信されました。」
  • メールが正常に送信され、[送信済みメールのメッセージ ID を返す] が有効になっている場合: 「メールは正常に送信されました。メール メッセージ ID: {0}」.format(message_id)
  • エラーの場合: 「メールの送信に失敗しました!エラーは {0}」.format(exception.stacktrace)
全般

メールを転送する

以前のメッセージを含むメールを転送する。転送するメールの message_id を、アクション入力パラメータとして指定する必要があります。

パラメータ

パラメータの表示名 種類 デフォルト値 必須 説明
転送するメールのメッセージ ID 文字列 なし 転送するメールの message_id 値。
フォルダ名 文字列 受信トレイ いいえ

メールを検索するメールボックス フォルダ。複数のフォルダでユーザーの応答を確認するため、このパラメータではカンマ区切りのフォルダのリストも受け入れられます。

なお、メール固有のフォルダ(「[Gmail]/すべてのメール」など)を設定すると、Gmail のメールボックスのすべてのフォルダを検索できます。また、フォルダ名は IMAP フォルダと完全に一致している必要があります。フォルダ名にスペースが含まれている場合は、二重引用符で囲む必要があります。

受信者 CSV なし はい メール受信者のメールアドレスのカンマ区切りの任意リスト。
CC CSV なし いいえ メールの CC 欄に追加するメールアドレスのカンマ区切りの任意のリスト。
BCC CSV なし いいえ BCC のメールアドレス。複数のアドレスを指定する場合は、カンマで区切りることができます。
件名 文字列 なし メールの件名部分
Content 文字列 なし いいえ メールの本文部分。
添付ファイルのパス 文字列 なし いいえ メールに加えてサーバーに保存された添付ファイルのパスのカンマ区切りリスト。
転送されたメールのメッセージ ID を返します チェックボックス オフ いいえ 選択すると、アクションによって転送されたメールのメッセージ ID が JSON の技術結果で返されます。

実行

このアクションはエンティティに対しては実行されません。

アクションの結果

スクリプトの結果
スクリプトの結果名 値のオプション
is_success True/False is_success:False
JSON の結果
{
   Date
   message_id
   Recipient
}
ケースウォール
結果のタイプ 値 / 説明 種類
出力メッセージ *

メールが正常に転送された場合: 「メールは正常に転送されました。」

メールが正常に転送され、「転送されたメールのリターン メッセージ ID」が有効になっている場合: 「メールは正常に転送されました。メール メッセージ ID: {0}」.format(message_id)

エラーの場合: 「メールの送信に失敗しました!エラーは {0}」.format(exception.stacktrace)

全般

Wait for Email From User

[メールを送信] アクションを使用して送信されたメールに対するユーザーの応答を待ちます。

パラメータ

パラメータ タイプ デフォルト値 必須 Description
返信を確認するメッセージ ID 文字列 なし はい アクションは、どのメールのレスポンスを追跡するかを把握するために、メッセージ ID を入力として受け取る必要があります。
すべての受信者からの返信を待機するか? チェックボックス オン いいえ 複数の受信者がいる場合は、パラメータを使用して、アクションがすべての受信者からの応答を待ってから続行するか、最初の返信を待ってから続行するかを定義できます。
受信者の返信を待つ時間(分) 整数 1440 はい ユーザーの返信を待つ時間(分単位)。この時間を過ぎると、タイムアウトとしてマークされます。
待機ステージの除外パターン 文字列 なし いいえ 特定の返信を待機ステージから除外する正規表現。メールの本文部分で動作します。たとえば、自動不在メールを宛先からの返信と見なすのではなく、実際のユーザーからの返信を待つようにします。
返信を確認するフォルダ 文字列 受信トレイ いいえ パラメータを使用して、メールボックスのメールフォルダ(質問メールの送信に使用されたメールボックス)を指定し、このフォルダでユーザーの返信を検索できます。複数のフォルダでユーザーの応答を確認する際には、パラメータにカンマ区切りのフォルダのリストも指定できます。パラメータでは大文字と小文字が区別されます。
Fetch Response Attachments チェックボックス オフ いいえ 選択すると、受信者が添付ファイルとともに返信した場合、受信者の返信を取得し、アクション結果の添付ファイルとして追加します。

ユースケース

以前に送信したメールに対してユーザーが [メールを送信] アクションで返信するのを待ちます。

回答が見つかったら、ハンドブックで回答を分析し、必要に応じて追加の手順を実行します。

ユースケースのワークフロー

実行

このアクションはすべてのエンティティに対して実行されます。

アクションの結果

スクリプトの結果
スクリプトの結果名 値のオプション
is_success True/False is_success:False
JSON の結果
{
    "Responses":
    {[
     "user1@example.com": "Approved",
     "user2@example.com": "",
     "user3@example.com": ""
     ]}
}
ケースウォール
結果のタイプ 値 / 説明 種類
出力メッセージ *
  • メールが正常に送信された場合: 「メールは正常に送信されました。」
  • メールが正常に送信され、[送信済みメールのメッセージ ID を返す] が有効になっている場合: 「メールは正常に送信されました。メール メッセージ ID: {0}」.format(message_id)
  • エラーの場合: 「メールの送信に失敗しました!エラーは {0}」.format(exception.stacktrace)
全般

メールを検索する

指定されたさまざまな検索条件を使用して、特定のメールボックスのメールを検索します。この操作により、メールボックス内の JSON ファイルのすべてに関する詳細情報が復元されます。データは、その後、自動分析または手動分析に使用できます。

パラメータ

パラメータ タイプ デフォルト値 必須 Description
フォルダ名 文字列 受信トレイ メールを検索するメールボックス フォルダ。複数のフォルダでユーザーの応答を確認するため、このパラメータではカンマ区切りのフォルダのリストも受け入れられます。
件名フィルタ 文字列 なし いいえ メールの検索対象を指定するフィルタ条件。
送信者フィルタ 文字列 なし いいえ 必要なメールの送信者を指定するフィルタ条件。
受信者フィルタ 文字列 なし いいえ 必要なメールの受信者を指定するフィルタ条件。
時間枠(分) 文字列 なし いいえ メールを検索する期間を分単位で指定するフィルタ条件。
未読のみ チェックボックス オフ いいえ 未読メールのみを検索するかどうかを指定するフィルタ条件。
返されるメールの最大数 整数 100 はい アクションの結果として返されるメールの最大数。

ユースケース

不審なメールを検索して、そのメールまたは類似のメールが、モニタリング対象のメールボックスで他のユーザーから検査のために以前に受信さたものであるかどうかを確認します。

ユースケースのワークフロー

実行

このアクションはすべてのエンティティに対して実行されます。

アクションの結果

スクリプトの結果
スクリプトの結果名 値のオプション
is_success True/False is_success:False
JSON の結果

アクションでは、検出されたメールごとに Mail オブジェクトの JSON の技術結果が返されます。メールが見つからなかった場合は、null に戻ります。

{
    "emails": {
        "email_1": {
            "message id": "<CAJP=A_uGkttoWc1eahvP43rWVEsdk77nMu1FomhgRjRSmySLLg@mail.example.com>",
            "received": "Mon, 26 Aug 2019 03:20:13 -0700 (PDT)",
            "sender": "user@test.example",
            "recipients": "user1@example.com,user2@example.com",
            "subject": "Cool offer",
            "plaintext_body": "Hi, ...",
            "attachmment_1": "pdfdocument.pdf",
            "attachment_1_file_hash_md5": "3bd4a36cc0ed0bfc12ae5e2ece929e82"
        },
        "email_2": {
            "message id": "<WEAA=D_uGkttoWc1eahvP43rWVEsdk77nMu1FomhgRjRSmySLLg@mail.example.com>",
            "received": "Wen, 21 Aug 2019 03:20:13 -0700 (PDT)",
            "sender": "user@test.example",
            "recipients": "user3@example.com",
            "subject": "Cool offer",
            "plaintext_body": "Hi, ...",
            "attachmment_1": "photo.jpg",        "attachment_1_file_hash_md5": "3bd4a36cc0ed0bfc12ae5e2ece929e82",
            "attachmment_2": "word_document.docx",
            "attachment_2_file_hash_md5": "3bd4a36cc0ed0bfc12ae5e2ece929e82"
        }
    }
}
ケースウォール
結果のタイプ 値 / 説明 種類
出力メッセージ *
  • 成功した場合: 「指定された検索条件に基づいて {0} 件のメールが見つかりました」と出力します。format(count([email_ids]))
  • 見つからない場合: 「検索で一致するメールが見つかりませんでした」と出力します。
  • エラーの場合: 「次のエラーにより検索が失敗しました: {0}」format(exception.stacktrace) を出力します。
一般

メールをフォルダに移動する

メールボックスのソース メールフォルダから別のフォルダに 1 件または複数のメールを移動します。

パラメータ

パラメータ タイプ デフォルト値 必須 Description
Source Folder Name 文字列 なし メールの移動元となるフォルダ。
移行先フォルダ名 文字列 なし メールの移動先フォルダ。
メッセージ ID 文字列 なし いいえ 検索するメール ID のメールを指定するフィルタ条件。カンマ区切りの複数のメッセージ ID を受け入れます。メッセージ ID が指定されている場合、件名フィルタは無視されます。
件名フィルタ 文字列 なし いいえ メールの検索対象を指定するフィルタ条件。
未読のみ チェックボックス オフ いいえ 未読メールのみを検索するかどうかを指定するフィルタ条件。

ユースケース

ハンドブックで処理されたメールをアーカイブ フォルダに移動します。

ユースケースのワークフロー

不審と判断されたメールを受信トレイから迷惑メールに移動します。

ユースケースのワークフロー

実行

このアクションはすべてのエンティティに対して実行されます。

アクションの結果

スクリプトの結果
スクリプトの結果名 値のオプション
is_success True/False is_success:False
JSON の結果

アクションでは、検出されて移動されたメールごとにメール オブジェクトの JSON の技術結果が返されます。メールが見つからなかった場合は、null が返されます。

ケースウォール
結果のタイプ 値 / 説明 種類
出力メッセージ *
  • 成功した場合(メールが検索条件で見つかり、移動操作が成功した場合): 「{0} 件のメールを {1} から {2} に移動できました」というメッセージが出力されます。format(emails_count, srs_folder, dst_folder)
  • メールが見つからない場合: 「検索条件と一致するメールは見つかりませんでした!」と出力します。
  • エラーの場合: 「メールの検索エラー: {0}」format(exception.stacktrace)
一般

メールを削除する

検索条件に一致する 1 件または複数のメールをメールボックスから削除します。削除は、検索条件に一致する最初のメールに対して行うことも、一致するすべてのメールに対して行うこともできます。

パラメータ

パラメータ タイプ デフォルト値 必須 Description
フォルダ名 文字列 なし メールを検索するメールボックス フォルダ。複数のフォルダでユーザーの応答を確認するため、このパラメータではカンマ区切りのフォルダのリストも受け入れられます。
メッセージ ID 文字列 なし いいえ 検索するメール ID のメールを指定するフィルタ条件。検索するメッセージ ID のカンマ区切りのリストを受け入れます。メッセージ ID が指定されている場合、件名、送信者、受信者のフィルタは無視されます。
件名フィルタ 文字列 なし いいえ メールの検索対象を指定するフィルタ条件。
送信者フィルタ 文字列 なし いいえ 必要なメールの送信者を指定するフィルタ条件。
受信者フィルタ 文字列 なし いいえ 必要なメールの受信者を指定するフィルタ条件。
一致するメールをすべて削除する チェックボックス オフ いいえ 条件に一致したすべてのメールをメールボックスから削除するか、最初に一致したメールのみを削除するかを指定するフィルタ条件。
遡る日数 文字列 0 いいえ 削除するメールを検索する期間を日数で指定するフィルタ条件。注 - アクションは日単位の粒度でのみ機能します。0 は当日のメールを検索することを意味します。

ユースケース

受信者のリストに通知メールを送信します。

ユースケースのワークフロー

実行

このアクションはすべてのエンティティに対して実行されます。

アクションの結果

スクリプトの結果
スクリプトの結果名 値のオプション
is_success True/False is_success:False
JSON の結果

メール オブジェクト

アクションでは、検出されて削除されたメールごとにメール オブジェクトの JSON の技術結果が返されます。メールが見つからなかった場合は、null に戻ります。

ケースウォール
結果のタイプ 値 / 説明 種類
出力メッセージ *
  • 成功した場合(メールが検索で検出され、削除オペレーションが成功した場合): 「{0} 件のメールを削除しました」というメッセージが出力されます。format(email_count)
  • 削除するメールが見つからない場合: 「削除するメールが見つかりませんでした!」
  • エラーの場合: 「メール削除のエラー {0}」format(exception.stacktrace)。
一般

メールの添付ファイルをケースに保存する

モニタリング対象のメールボックスに保存されているメールの添付ファイルをケースウォールに保存します。

パラメータ

パラメータ タイプ デフォルト値 必須 Description
フォルダ名 文字列 なし メールを検索するメールボックス フォルダ。複数のフォルダでユーザーの応答を確認するため、このパラメータではカンマ区切りのフォルダのリストも受け入れられます。
メッセージ ID 文字列 なし いいえ 添付ファイルをダウンロードするメールを検索するためのメッセージ ID。
添付ファイル名 文字列 なし いいえ パラメータが指定されていない場合 - すべてのメール添付ファイルをケースウォールに保存します。パラメータが指定されている場合 - 一致する添付ファイルのみをケースウォールに保存します。

ユースケース

会社の基準や手順、および規制要件により、データの保持目的で、ケースウォールに対して悪意があると判断されたメールの添付ファイルを保存します。

実行

このアクションはすべてのエンティティに対して実行されます。

アクションの結果

スクリプトの結果
スクリプトの結果名 値のオプション
is_success True/False is_success:False
JSON の結果

メール オブジェクト

アクションでは、添付ファイルが保存されたメールのメール オブジェクトの JSON の技術結果が返されます。

ケースウォール
結果のタイプ 値 / 説明 種類
出力メッセージ *
  • 成功した場合: 「メール {0} から次の添付ファイルを正常に保存しました: {1}」format(message_id, attachment list).
  • エラーの場合: 「メールの添付ファイルのケースへの保存に失敗しました。エラー: {0}」format(exception.stacktrace)
全般

メールの添付ファイルをダウンロードする

メールから Google SecOps サーバーの特定のパスにメールの添付ファイルをダウンロードします。

パラメータ

パラメータ タイプ デフォルト値 必須 Description
フォルダ名 文字列 受信トレイ メールを検索するメールボックス フォルダ。複数のフォルダでユーザーの応答を確認するため、このパラメータではカンマ区切りのフォルダのリストも受け入れられます。
ダウンロード パス 文字列 なし メッセージの添付ファイルを指定されたダウンロード パスに保存します。
メッセージ ID 文字列 なし いいえ ID を使用して特定のメールから添付ファイルをダウンロードします。例: example@mail.gmail.com
件名フィルタ 文字列 なし いいえ 特定の件名でメールを検索するフィルタ条件。

ユースケース

メールから添付ファイルをダウンロードする。

メールが悪意のあるもののように見え、メールの添付ファイルのファイル ハッシュが VirusTotal でまだスコア付けされていない場合は、サンドボックス環境で分析するためにメールの添付ファイルをアップロードします。

ユースケースのワークフロー

実行

このアクションはすべてのエンティティに対して実行されます。

アクションの結果

スクリプトの結果
スクリプトの結果名
attachments_local_paths スクリプトの結果は、保存された添付ファイルへのカンマ区切りのフルパスの文字列を返します。
ケースウォール
結果のタイプ 値 / 説明 種類
出力メッセージ *
  • 成功した場合: 「{0} 件の添付ファイルをダウンロードしました。\n\nFiles:\n{1}」format(len(attachments_local_paths), "\n".join(attachments_local_paths)
  • エラーの場合: 「メールの添付ファイルのダウンロードに失敗しました。エラーは {0} です。」format(exception.stacktrace)
一般

スレッド返信を送信する

メールスレッドへの返信としてメッセージを送信します。

パラメータ

Name デフォルト値 必須 Description
メッセージ ID 返信を送信したいメッセージの ID を指定します。
フォルダ名 受信トレイ はい アクションによってメールを検索するメールボックス フォルダのリストをカンマ区切りで指定します。なお、メール固有のフォルダ(「[Gmail]/すべてのメール」など)を設定すると、Gmail のメールボックスのすべてのフォルダを検索できます。また、フォルダ名は IMAP フォルダと完全に一致している必要があります。フォルダ名にスペースが含まれている場合は、二重引用符で囲む必要があります。
コンテンツ 返信の内容を指定します。
添付ファイルのパス いいえ メールに加えて、サーバーに保存されている添付ファイルのパスのカンマ区切りのリストを指定します。
全員に返信 True いいえ 有効にすると、アクションによって元のメールに関連するすべての受信者に返信されます。注: このパラメータは [返信先] パラメータよりも優先されます。
Reply To この返信の送信先となるメールのカンマ区切りのリストを指定します。何も指定せず、[全員に返信] が無効になっている場合、アクションによってメールの送信者にのみ返信が送信されます。[全員に返信] が有効になっている場合、アクションはこのパラメータを無視します。

実行

このアクションはエンティティに対しては実行されません。

アクションの結果

スクリプトの結果
スクリプトの結果名 値のオプション
is_success True/False is_success:False
JSON の結果
{
    "message_id": "<162556278608.14165.480701790user@example>",
    "recipients": "test@example.com"
}
ケースウォール
Case 成功 不合格 メッセージ
成功 はい いいえ エクスチェンジで ID {メッセージ ID} のメッセージに返信しました。
致命的なエラー、無効な認証情報、API ルート いいえ 「スレッド返信を送信」のアクションを実行中にエラーが発生しました。理由: {エラー トレースバック}

コネクタ

Google SecOps でコネクタを構成する方法の詳細については、コネクタの構成をご覧ください。

一般的な IMAP メール コネクタ

コネクタはメールサーバーに定期的に接続し、特定のメールボックスに新しいメールがないか確認します。新しいコネクタが存在する場合、メールが送信されると新しいアラートが作成され、Google SecOps によってこのメールの情報が追加されます。

このトピックでは、Google SecOps が IMAP/SMTP メールに接続して統合するメカニズムと構成、サポートされている作業フローとプラットフォーム内で実行されるアクションについて説明します。このトピックでは、Gmail、Outlook.com、Yahoo! といった IMAP をサポートするサーバーとの通信について説明します。Mail] をクリックします。

既知の問題と制限事項

  1. メール用の公式の Python ライブラリは、Microsoft Outlook アプリケーションで送信される特定の添付ファイルをサポートしていません。これは、Outlook が .msg を .eml に変換したことが原因です。変換された .eml を抽出する際に、必要なヘッダーが欠落する状況が発生します。コネクタがエラーをキャッチし、次のログを残します。

    Error Code 1: Encountered an email object with missing headers. Please
    visit documentation portal for more details.
    

    Google SecOps はメールのアラートを作成しますが、この添付ファイルに基づく Google SecOps イベントは含まれません。

  2. 汎用 IMAP メール コネクタで、メール ファイルが添付されたメールを処理する際に、元のメールの添付ファイルの Content-Disposition ヘッダーまたはその他のヘッダーにファイル名が含まれていない場合、次の添付ファイル名が割り当てられ、Google SecOps でイベントとして正常に表示されます。Undefined_{UUID}.eml

メールケースの転送

Google SecOps は、準リアルタイムでメールを検索するためにメールサーバーと通信し、翻訳とコンテキスト化のためにケースのアラートとしてそれらのメールを転送します。

コネクタ パラメータ

次のパラメータを使用してコネクタを構成します。

パラメータの表示名 種類 デフォルト値 必須 説明
デフォルトの環境 文字列 なし いいえ 必要な環境を選択します。(例: 「Customer One」)。
レポートの間隔 整数 00:00:10:00 いいえ 接続を実行する時間を選択します。たとえば、「毎日」です。
プロダクト フィールド名 文字列 device_product フレームワーク パラメータは、すべてのコネクタに設定する必要があります。プロダクト名が保存されるフィールドの名前を記述します。
イベント フィールド名 文字列 event_name_mail_type イベント名(サブタイプ)を特定するために使用されるフィールド名。
メールから抽出する追加のヘッダー 文字列 なし いいえ メールから追加のヘッダーを抽出します。
スクリプトのタイムアウト(秒) 整数 60 はい 現在のスクリプトを実行している Python プロセスのタイムアウト上限(秒単位)。
IMAP サーバーのアドレス IP_OR_HOST なし 接続先の IMAP サーバー アドレス。
IMAP ポート 整数 なし 接続先の IMAP ポート。
ユーザー名 文字列 なし はい メールを pull するメールボックスのユーザー名(例: user@example.com)。
パスワード パスワード なし メールを pull するメールのメールボックスのパスワード。
メールを確認するフォルダ 文字列 受信トレイ はい パラメータを使用して、メールを検索するメールボックスのメールフォルダを指定できます。複数のフォルダでユーザーの応答を確認するには、パラメータにカンマ区切りのフォルダのリストも受け入れる必要があります。パラメータでは大文字と小文字が区別されます。
サーバー タイムゾーン 文字列 UTC いいえ サーバーで構成されているタイムゾーン。例(1. UTC、2. アジア/エルサレム)。
環境の正規表現パターン 文字列 なし いいえ 定義されている場合、コネクタは指定されたイベント フィールドから環境を抽出します。正規表現パターン フィールドを使用してフィールド データを操作し、特定の文字列を抽出できます。
IMAP USE SSL チェックボックス オン いいえ 接続で SSL を使用するかどうかを示します。
未読メールのみ チェックボックス オン いいえ チェックボックスをオンにすると、未読メールのみが取得されます。
メールを既読にする チェックボックス オン いいえ チェックすると、メールを取得した後に既読としてマークします。
元の EML を添付する チェックボックス オフ いいえ チェックすると、元のメッセージが eml ファイルとして添付されます。
転送されたメールを処理する正規表現 文字列 なし いいえ パラメータを使用して JSON 1 行文字列を指定して、転送されたメールを操作できます(転送メール内の元のメールの件名、差出人、フィールド間を検索)。
除外本文の正規表現 文字列 なし いいえ 本文が指定された正規表現に一致するメールを除外します。たとえば、「([N|n]ewsletter)|([O|o]ut of office)」と入力すると、「Newsletter」や「Out of office」のキーワードが含まれるすべてのメールが検索されます。
除外対象の正規表現 文字列 なし いいえ 件名が指定されたものと一致するメールを除外します。たとえば、「([N|n]ewsletter)|([O|o]ut of office)」と入力すると、「Newsletter」や「Out of office」のキーワードが含まれるすべてのメールが検索されます。
Offset Time In Days 整数 5

それ以降、メールを取得する最大日数。

1 サイクルあたりの最大メール数 整数 10 1 サイクルで取得するメールの最大数。
プロキシ サーバーのアドレス IP_OR_HOST なし いいえ 使用するプロキシ サーバーのアドレス。
プロキシのユーザー名 文字列 なし いいえ 認証に使用するプロキシのユーザー名。
プロキシ パスワード パスワード なし いいえ 認証に使用するプロキシ パスワード。
添付するメールファイルごとに Siemplify のアラートを個別に作成するかどうか チェックボックス オフ いいえ 有効にすると、コネクタは複数のアラートを作成します。添付されたメールファイルごとに 1 つのアラートが作成されます。この動作は、複数のメールファイルが添付されたメールを処理し、添付されたメールファイルからエンティティを作成するように Google SecOps イベント マッピングが設定されている場合に便利です。
元の受信メールの接頭辞 文字列 orig いいえ 監視対象メールボックスで受信した元のメールから抽出されたキー(宛先、差出人、件名など)に追加するプレフィックス。
添付メール ファイルの接頭辞 文字列 アタッチする いいえ 監視対象のメールボックスでメール受信した添付ファイルから抽出されたキー(to、from、件名など)に追加するプレフィックス。

[動的リスト] 領域で、次の形式の正規表現を使用してメールから特定の値を抽出するために、Desire display name: matching regex という形式のルールを追加します。

たとえば、メールから URL を抽出するには、次のコードを挿入します。

urls: http[s]?://(?:[a-zA-Z]|[0-9]|[$-_@.&+]|[!*(),]|(?:%0-9a-fA-F))+

ユースケース

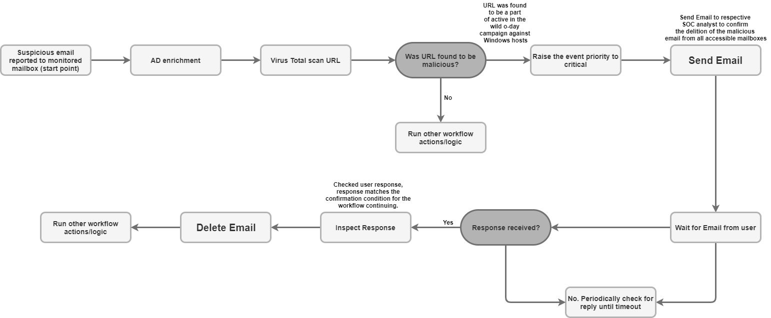
特定のメールボックスを監視して、新しいメールを Google SecOps サーバーにアラートとして取り込みます。

ユースケースの例

コネクタルール

  • コネクタは、メールサーバー通信の暗号化された通信(SSL/TLS)をサポートしています。

  • コネクタは、IMAP トラフィックと IMAPS トラフィックの両方でプロキシを使用したメールサーバーへの接続をサポートしています。

  • コネクタには、メールを検索するメールボックスのメール フォルダを指定するパラメータがあります。このパラメータは、複数のフォルダでユーザーの応答を確認するためのカンマ区切りのフォルダのリストを受け入れます。このパラメータでは大文字と小文字が区別されます。

  • コネクタは、エンドユーザーとのコミュニケーションとして処理されるメールの Unicode エンコードをサポートしています。メールは英語以外の言語で記述されている可能性があります。

さらにサポートが必要な場合 コミュニティ メンバーや Google SecOps のプロフェッショナルから回答を得ることができます。