E-mail V2

Version de l'intégration : 35.0

Prérequis

L'exemple décrit dans cette section est basé sur Gmail, qui propose plusieurs options pour accéder aux données de la boîte aux lettres à partir d'applications tierces :

  1. L'accès aux applications plus sécurisé, activé par défaut, permet de se connecter à un compte Google sans exposer le mot de passe, de voir les données auxquelles l'application tierce aura accès, et plus encore.

    Comment des applications plus sécurisées contribuent à protéger votre compte

  2. Mot de passe d'application Un mot de passe d'application est un code secret à 16 chiffres qui permet à l'application tierce d'accéder à la boîte aux lettres Gmail. Les mots de passe d'application ne peuvent être utilisés qu'avec les comptes pour lesquels la validation en deux étapes est activée.

    Se connecter avec des mots de passe d'application

  3. L'option Applications moins sécurisées concerne généralement les applications tierces qui, pour une raison ou une autre, ne respectent pas les normes de sécurité de Google. Si cette option n'est pas activée, les tentatives d'accès à la boîte aux lettres Gmail par des applications tierces qui ne respectent pas les normes de sécurité de Google seront bloquées. L'activation de cette option rend le compte Gmail moins sécurisé. Vous devez donc l'utiliser avec précaution.

    Les applications moins sécurisées et votre compte Google

Accès réseau à IMAP/SMTP

L'accès au courrier à l'aide d'IMAP et l'envoi de courrier à l'aide de SMTP s'effectuent à l'aide d'un compte configuré.

Détails de la configuration : Compte : activez l'accès pour les applications moins sécurisées.

Fonction Port par défaut Direction Protocole
API Valeurs multiples Sortant IMAP/SMTP

Configurer l'intégration Email V2 dans Google Security Operations

Pour obtenir des instructions détaillées sur la configuration d'une intégration dans Google SecOps, consultez Configurer des intégrations.

Paramètres d'intégration

Utilisez les paramètres suivants pour configurer l'intégration :

Nom à afficher du paramètre Type Valeur par défaut Obligatoire Description
Nom de l'instance Chaîne N/A Non Nom de l'instance pour laquelle vous souhaitez configurer l'intégration.
Description Chaîne N/A Non Description de l'instance.
Adresse de l'expéditeur Chaîne user@example.com Oui Adresse e-mail à utiliser dans l'intégration, pour envoyer des e-mails et travailler avec les e-mails reçus pour cette adresse e-mail (boîte aux lettres)
Nom à afficher de l'expéditeur Chaîne N/A Oui Nom à afficher de l'expéditeur.
Adresse du serveur SMTP Chaîne smtp.hmail.com Étape pas encore configurée Nom d'hôte DNS ou adresse IP du serveur SMTP auquel se connecter. La configuration du serveur SMTP est utilisée pour envoyer des e-mails.
Port SMTP Integer 565 Étape pas encore configurée Port du serveur SMTP auquel se connecter.
Adresse du serveur IMAP Chaîne imap.hmail.com Étape pas encore configurée Nom d'hôte ou adresse IP du serveur IMAP auquel se connecter. IMAP est utilisé dans les actions qui fonctionnent avec les e-mails reçus dans la boîte aux lettres.
Port IMAP Integer 993 Étape pas encore configurée Port du serveur IMAP auquel se connecter.
Nom d'utilisateur Chaîne N/A Oui Nom d'utilisateur pour l'authentification sur le serveur de messagerie
Mot de passe Mot de passe N/A Oui Mot de passe pour s'authentifier auprès du serveur de messagerie
SMTP – Utiliser SSL Case à cocher Cochée Non Option permettant d'activer SSL/TLS pour la connexion SMTP.
IMAP – Utiliser SSL Case à cocher Cochée Non Option permettant d'activer SSL/TLS pour la connexion IMAP.
SMTP : utiliser l'authentification Case à cocher Cochée Non

Option permettant d'activer l'authentification pour la connexion SMTP.

Utilisé lorsque le serveur SMTP ne fonctionne pas en configuration "relais ouvert" et nécessite une authentification pour l'envoi d'e-mails.

Exécuter à distance Case à cocher Décochée Non Cochez le champ pour exécuter l'intégration configurée à distance. Une fois la case cochée, l'option permettant de sélectionner l'utilisateur distant (agent) s'affiche.

Vous pourrez apporter des modifications ultérieurement si nécessaire. Une fois configurées, les instances peuvent être utilisées dans les playbooks. Pour en savoir plus sur la configuration et la prise en charge de plusieurs instances, consultez Prise en charge de plusieurs instances.

Actions

Ping

Testez la connectivité au serveur de messagerie avec les paramètres fournis sur la page de configuration de l'intégration.

Cas d'utilisation

Testez la connectivité aux serveurs de messagerie IMAP et SMTP à l'aide des paramètres de configuration des paramètres d'intégration.

Date d'exécution

Cette action s'exécute sur toutes les entités.

Résultats de l'action

Résultat du script
Nom du résultat du script Options de valeur Exemple
is_success Vrai/Faux is_success:False
Mur des cas
Type de résultat Valeur / Description Type
Message de sortie*
  • En cas de succès, affichez le message "Connexion au serveur de messagerie établie avec succès avec les paramètres de connexion fournis !".
  • Si la connexion IMAP échoue, affichez "Échec de la connexion au serveur IMAP ! Error is {0}".format(exception.stacktrace)
  • Si l'opération SMTP échoue, affichez "Échec de la connexion au serveur SMTP ! Error is {0}".format(exception.stacktrace)
  • Si SMTP et IMAP échouent tous les deux : affichez les deux erreurs pour SMTP et IMAP.
  • Si SMTP et IMAP ne sont pas configurés, le ping doit renvoyer une erreur.
  • Pour SMTP et IMAP, le ping doit effectuer une vérification distincte avec un message distinct.
  • Si au moins SMTP ou IMAP est configuré, le ping doit renvoyer un message de réussite indiquant qu'il a testé la partie configurée (IMAP ou SMTP) et ignoré la partie non configurée.
Général

Envoyer un e-mail

Cette action vous permet d'envoyer des e-mails depuis une seule boîte aux lettres à un certain nombre de destinataires aléatoires. Les utilisateurs peuvent être informés des résultats de ces alertes par les alertes respectives générées par Google SecOps ou les utilisateurs. L'action peut renvoyer l'ID du message électronique afin que vous puissiez l'utiliser pour surveiller la réponse du nom d'utilisateur de cet e-mail dans votre action "Attendre l'e-mail de l'utilisateur". Il est utilisé pour poser une question à l'utilisateur sur le playbook et pour agir sur le playbook en fonction de la réponse de l'utilisateur.

Paramètres

Paramètre Type Valeur par défaut Obligatoire Description
Destinataires Chaîne N/A Oui Adresse e-mail du destinataire. Vous pouvez séparer plusieurs adresses par des virgules.
CC Chaîne N/A Non Adresse e-mail à mettre en copie. Vous pouvez séparer plusieurs adresses par des virgules.
Cci Chaîne N/A Non Adresse e-mail en Cci Vous pouvez séparer plusieurs adresses par des virgules.
Objet Chaîne N/A Oui Objet de l'e-mail.
Contenu Chaîne N/A Oui Corps de l'e-mail.
Chemins d'accès aux pièces jointes Chaîne N/A Non Liste des chemins d'accès aux fichiers joints stockés sur le serveur, séparés par une virgule, à ajouter à l'e-mail.
ID du message de retour pour l'e-mail envoyé Case à cocher Décochée Non Si cette option est sélectionnée, l'action renvoie l'ID du message pour l'e-mail envoyé dans le résultat JSON technique. Cet ID de message peut être utilisé pour l'action "Attendre un e-mail de l'utilisateur" afin de traiter la réponse de l'utilisateur.

Cas d'utilisation

Envoyez une notification par e-mail à une liste de destinataires.

Workflow de cas d'utilisation

Date d'exécution

Cette action s'exécute sur toutes les entités.

Résultats de l'action

Résultat du script
Nom du résultat du script Options de valeur Exemple
is_success Vrai/Faux is_success:False
Résultat JSON

L'action renvoie le résultat JSON technique de l'objet Mail.

Si l'option "Renvoie l'ID du message pour l'e-mail envoyé" est activée, l'action renvoie message_id pour l'e-mail envoyé dans le résultat JSON technique. Si l'option "Return message ID for the sent email" (Renvoyer l'ID du message pour l'e-mail envoyé) n'est pas définie, il n'est pas nécessaire de renvoyer le message_id pour l'e-mail envoyé.

{
    "message_id": "<4f1e50e8f4027d187a2385a39b83cde46e5b53c1-10013525-100078757@example.com>"
}
Mur des cas
Type de résultat Valeur / Description Type
Message de sortie*
  • Si l'e-mail a bien été envoyé : "L'e-mail a bien été envoyé."
  • Si l'e-mail a bien été envoyé et que l'option "Renvoie l'ID du message envoyé" est activée : "L'e-mail a bien été envoyé. L'ID du message est le suivant : {0}".format(message_id)
  • Si une erreur se produit, affichez le message "Échec de l'envoi de l'e-mail ! L'erreur est la suivante : {0}".format(exception.stacktrace)
Général

Transférer un e-mail

Transférer un e-mail en incluant les messages précédents L'ID du message à transférer doit être fourni en tant que paramètre d'entrée de l'action.

Paramètres

Nom à afficher du paramètre Type Valeur par défaut Obligatoire Description
ID du message de l'e-mail à transférer Chaîne N/A Oui Valeur message_id de l'e-mail à transférer.
Nom du dossier Chaîne Boîte de réception Non

Dossier de boîte aux lettres dans lequel rechercher l'e-mail. Le paramètre doit également accepter une liste de dossiers séparés par une virgule pour vérifier la réponse de l'utilisateur dans plusieurs dossiers.

Notez que vous pouvez définir des dossiers spécifiques aux e-mails, par exemple "[Gmail]/Tous les messages", pour effectuer une recherche dans tous les dossiers de la boîte aux lettres Gmail. De plus, le nom du dossier doit correspondre exactement au dossier IMAP. Si un nom de dossier contient des espaces, il doit être placé entre guillemets doubles.

Destinataires CSV N/A Oui Liste arbitraire d'adresses e-mail des destinataires, séparées par une virgule.
CC CSV N/A Non Liste arbitraire d'adresses e-mail séparées par une virgule à placer dans le champ "Cc" de l'e-mail.
BCC CSV N/A Non Adresse e-mail en Cci. Vous pouvez séparer plusieurs adresses par des virgules.
Objet Chaîne N/A Oui Partie de l'objet de l'e-mail
Contenu Chaîne N/A Non Partie du corps de l'e-mail.
Chemins d'association Chaîne N/A Non Liste des chemins d'accès aux fichiers joints stockés sur le serveur, séparés par une virgule, à ajouter à l'e-mail.
ID du message de retour pour l'e-mail transféré Case à cocher Décochée Non Si cette option est sélectionnée, l'action renvoie l'ID du message pour l'e-mail transféré dans le résultat technique JSON.

Date d'exécution

Cette action ne s'applique pas aux entités.

Résultats de l'action

Résultat du script
Nom du résultat du script Options de valeur Exemple
is_success Vrai/Faux is_success:False
Résultat JSON
{
   Date
   message_id
   Recipient
}
Mur des cas
Type de résultat Valeur / Description Type
Message de sortie*

Si l'e-mail a bien été transféré : "L'e-mail a bien été transféré."

Si l'e-mail a été transféré et que l'option "ID du message de retour pour l'e-mail transféré" est activée : "L'e-mail a été transféré. L'ID du message électronique est : {0}".format(message_id)

If error: print "Failed to forward the email! L'erreur est la suivante : {0}".format(exception.stacktrace)

Général

Attendre un e-mail de l'utilisateur

Attendez la réponse de l'utilisateur à un e-mail envoyé à l'aide de l'action "Envoyer un e-mail".

Paramètres

Paramètre Type Valeur par défaut Obligatoire Description
ID du message pour lequel vérifier les réponses Chaîne N/A Oui L'action doit prendre un ID de message en entrée pour savoir pour quel e-mail elle doit suivre la réponse.
Attendre que tous les destinataires répondent ? Case à cocher Cochée Non S'il y a plusieurs destinataires, le paramètre peut être utilisé pour définir si l'action doit attendre les réponses de tous les destinataires pour continuer ou si elle doit attendre la première réponse pour continuer.
Délai d'attente de la réponse du destinataire (en minutes) Integer 1440 Oui Délai d'attente (en minutes) de la réponse de l'utilisateur avant de la marquer comme expirée.
Schéma d'exclusion de l'étape d'attente Chaîne N/A Non Expression régulière permettant d'exclure des réponses spécifiques de l'étape d'attente. Fonctionne avec le corps de l'e-mail. Par exemple, vous pouvez exclure les e-mails de réponse automatique "Absent du bureau" pour qu'ils ne soient pas considérés comme des réponses de destinataires et attendre plutôt une réponse réelle de l'utilisateur.
Dossier à vérifier pour la réponse Chaîne Boîte de réception Non Ce paramètre peut être utilisé pour spécifier le dossier de boîte aux lettres (boîte aux lettres utilisée pour envoyer l'e-mail contenant la question) dans lequel rechercher la réponse de l'utilisateur. Le paramètre doit également accepter une liste de dossiers séparés par une virgule pour vérifier la réponse de l'utilisateur dans plusieurs dossiers. Le paramètre est sensible à la casse.
Récupérer les pièces jointes des réponses Case à cocher Décochée Non Si cette option est sélectionnée, si le destinataire répond avec une pièce jointe, récupérez sa réponse et ajoutez-la en pièce jointe au résultat de l'action.

Cas d'utilisation

Attendez la réponse de l'utilisateur à l'e-mail précédemment envoyé par l'action "Envoyer un e-mail".

Une fois la réponse trouvée, analysez-la dans le playbook et exécutez des étapes supplémentaires, le cas échéant.

Cas d&#39;utilisation
workflow

Date d'exécution

Cette action s'exécute sur toutes les entités.

Résultats de l'action

Résultat du script
Nom du résultat du script Options de valeur Exemple
is_success Vrai/Faux is_success:False
Résultat JSON
{
    "Responses":
    {[
     "user1@example.com": "Approved",
     "user2@example.com": "",
     "user3@example.com": ""
     ]}
}
Mur des cas
Type de résultat Valeur / Description Type
Message de sortie*
  • Si l'e-mail a bien été envoyé : "L'e-mail a bien été envoyé."
  • Si l'e-mail a bien été envoyé et que l'option "Renvoie l'ID du message pour l'e-mail envoyé" est activée : "L'e-mail a bien été envoyé. L'ID du message est le suivant : {0}".format(message_id)
  • Si une erreur se produit, affichez le message "Échec de l'envoi de l'e-mail ! L'erreur est {0}".format(exception.stacktrace)
Général

Rechercher dans les e-mails

Recherchez des e-mails spécifiques dans une boîte aux lettres à l'aide de différents critères de recherche. L'opération récupère des informations sur tous les éléments d'un fichier JSON dans la boîte aux lettres. Les données peuvent ensuite être utilisées pour une analyse automatique ou manuelle.

Paramètres

Paramètre Type Valeur par défaut Obligatoire Description
Nom du dossier Chaîne Boîte de réception Oui Dossier de boîte aux lettres dans lequel rechercher l'e-mail. Le paramètre doit également accepter une liste de dossiers séparés par une virgule pour vérifier la réponse de l'utilisateur dans plusieurs dossiers.
Filtre par sujet Chaîne N/A Non Condition de filtre : spécifiez l'objet des e-mails à rechercher.
Filtre d'expéditeur Chaîne N/A Non Condition de filtre : indiquez qui doit être l'expéditeur des e-mails nécessaires.
Filtre de destinataires Chaîne N/A Non Condition de filtre : indiquez qui doit recevoir les e-mails nécessaires.
Période (en minutes) Chaîne N/A Non Condition de filtrage : indiquez la période en minutes pendant laquelle la recherche doit rechercher des e-mails.
Non lues uniquement Case à cocher Décochée Non Condition de filtre : indiquez si la recherche doit porter uniquement sur les e-mails non lus.
Nombre maximal d'e-mails à renvoyer Integer 100 Oui Nombre maximal d'e-mails à renvoyer en tant que résultat d'action.

Cas d'utilisation

Recherchez les e-mails suspects pour voir si l'e-mail ou des e-mails similaires ont déjà été reçus pour inspection par d'autres utilisateurs dans la boîte aux lettres surveillée.

Cas d&#39;utilisation
workflow

Date d'exécution

Cette action s'exécute sur toutes les entités.

Résultats de l'action

Résultat du script
Nom du résultat du script Options de valeur Exemple
is_success Vrai/Faux is_success:False
Résultat JSON

L'action doit renvoyer un résultat technique JSON d'objet de courrier pour chaque e-mail trouvé. Si aucun e-mail n'a été trouvé, revenez à "null".

{
    "emails": {
        "email_1": {
            "message id": "<CAJP=A_uGkttoWc1eahvP43rWVEsdk77nMu1FomhgRjRSmySLLg@mail.example.com>",
            "received": "Mon, 26 Aug 2019 03:20:13 -0700 (PDT)",
            "sender": "user@test.example",
            "recipients": "user1@example.com,user2@example.com",
            "subject": "Cool offer",
            "plaintext_body": "Hi, ...",
            "attachmment_1": "pdfdocument.pdf",
            "attachment_1_file_hash_md5": "3bd4a36cc0ed0bfc12ae5e2ece929e82"
        },
        "email_2": {
            "message id": "<WEAA=D_uGkttoWc1eahvP43rWVEsdk77nMu1FomhgRjRSmySLLg@mail.example.com>",
            "received": "Wen, 21 Aug 2019 03:20:13 -0700 (PDT)",
            "sender": "user@test.example",
            "recipients": "user3@example.com",
            "subject": "Cool offer",
            "plaintext_body": "Hi, ...",
            "attachmment_1": "photo.jpg",        "attachment_1_file_hash_md5": "3bd4a36cc0ed0bfc12ae5e2ece929e82",
            "attachmment_2": "word_document.docx",
            "attachment_2_file_hash_md5": "3bd4a36cc0ed0bfc12ae5e2ece929e82"
        }
    }
}
Mur des cas
Type de résultat Valeur / Description Type
Message de sortie*
  • Si l'opération réussit, le message "Search found {0} emails based on the provided search criteria" (La recherche a trouvé {0} e-mails en fonction des critères de recherche fournis) s'affiche.format(count([email_ids]))
  • Si aucun résultat n'est trouvé, affichez "Aucun e-mail correspondant n'a été trouvé".
  • Si une erreur se produit, affichez "La recherche n'a pas abouti en raison de l'erreur : {0}".format(exception.stacktrace)
Général

Déplacer un e-mail vers un dossier

Déplacez un ou plusieurs e-mails du dossier d'origine vers un autre dossier de la boîte aux lettres.

Paramètres

Paramètre Type Valeur par défaut Obligatoire Description
Nom du dossier source Chaîne N/A Oui Dossier source à partir duquel déplacer les e-mails.
Nom du dossier de destination Chaîne N/A Oui Dossier de destination vers lequel déplacer les e-mails.
ID des messages Chaîne N/A Non Condition de filtre : spécifiez les adresses e-mail à rechercher. Doit accepter plusieurs ID de message séparés par une virgule. Si un ID de message est fourni, le filtre d'objet est ignoré.
Filtre par sujet Chaîne N/A Non Condition de filtre : spécifiez l'objet des e-mails à rechercher.
Non lues uniquement Case à cocher Décochée Non Condition de filtre : indiquez si la recherche doit porter uniquement sur les e-mails non lus.

Cas d'utilisation

Déplacez les e-mails traités dans le playbook vers le dossier "Archivés" :

Cas d&#39;utilisation
workflow

Déplacez les e-mails suspects de votre boîte de réception vers le spam :

Cas d&#39;utilisation
workflow

Date d'exécution

Cette action s'exécute sur toutes les entités.

Résultats de l'action

Résultat du script
Nom du résultat du script Options de valeur Exemple
is_success Vrai/Faux is_success:False
Résultat JSON

L'action doit renvoyer un résultat technique JSON d'objet de courrier pour chaque e-mail trouvé et déplacé. Si aucun e-mail n'a été trouvé, la valeur null est renvoyée.

Mur des cas
Type de résultat Valeur / Description Type
Message de sortie*
  • Si l'opération réussit (des e-mails ont été trouvés selon les critères de recherche et l'opération de déplacement a réussi), affichez le message suivant : "{0} e-mails ont été déplacés de {1} vers {2}". format(emails_count, srs_folder, dst_folder)
  • Si aucun e-mail n'a été trouvé, affichez le message "Aucun e-mail ne correspond aux critères de recherche !".
  • if error: print "Error search emails: {0}".format(exception.stacktrace)
Général

Supprimer des messages

Supprimez un ou plusieurs e-mails de la boîte aux lettres qui correspondent aux critères de recherche. La suppression peut être effectuée pour le premier e-mail correspondant aux critères de recherche ou pour tous les e-mails correspondants.

Paramètres

Paramètre Type Valeur par défaut Obligatoire Description
Nom du dossier Chaîne N/A Oui Dossier de boîte aux lettres dans lequel rechercher l'e-mail. Le paramètre doit également accepter une liste de dossiers séparés par une virgule pour vérifier la réponse de l'utilisateur dans plusieurs dossiers.
ID des messages Chaîne N/A Non Condition de filtre : spécifiez les adresses e-mail à rechercher. Doit accepter une liste d'ID de messages séparés par une virgule à rechercher. Si un ID de message est fourni, les filtres d'objet, d'expéditeur et de destinataire sont ignorés.
Filtre par sujet Chaîne N/A Non Condition de filtre : spécifiez l'objet pour rechercher des e-mails.
Filtre d'expéditeur Chaîne N/A Non Condition de filtre : indiquez qui doit être l'expéditeur des e-mails nécessaires.
Filtre de destinataires Chaîne N/A Non Condition de filtre : indiquez qui doit recevoir les e-mails nécessaires.
Supprimer tous les e-mails correspondants Case à cocher Décochée Non Condition de filtrage : indiquez si l'action doit supprimer tous les e-mails correspondant aux critères de la boîte aux lettres ou uniquement la première correspondance.
Jours précédents Chaîne 0 Non Condition de filtre : indiquez le délai en jours pendant lequel l'action doit rechercher les e-mails à supprimer. Remarque : L'action ne fonctionne qu'avec une précision en jours. 0 signifie qu'il recherchera les e-mails d'aujourd'hui.

Cas d'utilisation

Envoyez une notification par e-mail à une liste de destinataires.

Cas d&#39;utilisation
workflow

Date d'exécution

Cette action s'exécute sur toutes les entités.

Résultats de l'action

Résultat du script
Nom du résultat du script Options de valeur Exemple
is_success Vrai/Faux is_success:False
Résultat JSON

Objet de l'e-mail

L'action doit renvoyer un résultat technique JSON d'objet de courrier pour chaque e-mail trouvé et supprimé. Si aucun e-mail n'a été trouvé, renvoyez "null".

Mur des cas
Type de résultat Valeur / Description Type
Message de sortie*
  • Si l'opération réussit (des e-mails ont été trouvés selon les critères de recherche et l'opération de suppression a réussi), affichez le message "{0} e-mail(s) ont bien été supprimés".format(email_count).
  • Si aucun e-mail à supprimer n'a été trouvé : "Échec de la recherche d'e-mails à supprimer"
  • if error : print "Error deleting emails {0}".format(exception.stacktrace)
Général

Enregistrer les pièces jointes d'e-mails dans une demande

Enregistrez les pièces jointes des e-mails stockés dans la boîte aux lettres surveillée sur le mur des demandes.

Paramètres

Paramètre Type Valeur par défaut Obligatoire Description
Nom du dossier Chaîne N/A Oui Dossier de boîte aux lettres dans lequel rechercher l'e-mail. Le paramètre doit également accepter une liste de dossiers séparés par une virgule pour vérifier la réponse de l'utilisateur dans plusieurs dossiers.
ID du message Chaîne N/A Non ID du message permettant de trouver un e-mail à partir duquel télécharger des pièces jointes.
Nom du rattachement Chaîne N/A Non Si le paramètre n'est pas spécifié, toutes les pièces jointes des e-mails sont enregistrées sur le mur de la demande. Si un paramètre est spécifié, n'enregistrez que la pièce jointe correspondante sur le mur de la demande.

Cas d'utilisation

Pour la conservation des données en raison des normes ou procédures de l'entreprise, et des exigences réglementaires, enregistrez les pièces jointes d'e-mails qui se sont révélées malveillantes dans le mur de la demande.

Date d'exécution

Cette action s'exécute sur toutes les entités.

Résultats de l'action

Résultat du script
Nom du résultat du script Options de valeur Exemple
is_success Vrai/Faux is_success:False
Résultat JSON

Objet de l'e-mail

L'action doit renvoyer un résultat technique JSON de l'objet Mail pour l'e-mail à partir duquel les pièces jointes ont été enregistrées.

Mur des cas
Type de résultat Valeur / Description Type
Message de sortie*
  • Si l'opération réussit : "Les pièces jointes suivantes de l'e-mail {0} ont bien été enregistrées : {1}".format(message_id, liste des pièces jointes).
  • Si une erreur se produit, affichez le message "Échec de l'enregistrement des pièces jointes de l'e-mail dans la demande. Erreur : {0}".format(exception.stacktrace).
Général

Télécharger les pièces jointes des e-mails

Téléchargez les pièces jointes des e-mails vers un chemin d'accès spécifique sur le serveur Google SecOps.

Paramètres

Paramètre Type Valeur par défaut Obligatoire Description
Nom du dossier Chaîne Boîte de réception Oui Dossier de boîte aux lettres dans lequel rechercher l'e-mail. Le paramètre doit également accepter une liste de dossiers séparés par une virgule pour vérifier la réponse de l'utilisateur dans plusieurs dossiers.
Chemin de téléchargement Chaîne N/A Oui Enregistrez la pièce jointe du message dans le chemin de téléchargement indiqué.
ID du message Chaîne N/A Non Téléchargez les pièces jointes d'un e-mail spécifique à l'aide de son ID. Par exemple, example@mail.gmail.com.
Filtre par sujet Chaîne N/A Non Condition de filtre permettant de rechercher des e-mails par objet spécifique.

Cas d'utilisation

Téléchargez les pièces jointes des e-mails.

Si l'e-mail semble malveillant et que les hachages de fichiers pour les pièces jointes n'ont pas encore été évalués dans VirusTotal, importez les pièces jointes pour analyse dans l'environnement bac à sable.

Cas d&#39;utilisation
workflow

Date d'exécution

Cette action s'exécute sur toutes les entités.

Résultats de l'action

Résultat du script
Nom du résultat du script Exemple
attachments_local_paths Le résultat du script renvoie une chaîne de chemins d'accès complets séparés par une virgule vers les pièces jointes enregistrées.
Mur des cas
Type de résultat Valeur / Description Type
Message de sortie*
  • Si l'opération réussit : "{0} pièces jointes téléchargées. \n\nFichiers :\n{1}".format(len(attachments_local_paths), "\n".join(attachments_local_paths)".
  • Si une erreur se produit, affichez le message "failed to download email attachments, the error is: {0}".format(exception.stacktrace)
Général

Envoyer une réponse dans le fil de discussion

Envoyez un message en réponse au fil de discussion.

Paramètres

Nom Valeur par défaut Obligatoire Description
ID du message Oui Spécifiez l'ID du message auquel vous souhaitez répondre.
Nom du dossier Boîte de réception Oui Spécifiez une liste de dossiers de boîte aux lettres séparés par une virgule dans lesquels l'action doit rechercher les e-mails. Remarque : Vous pouvez définir des dossiers spécifiques à la messagerie, par exemple "[Gmail]/Tous les messages", pour effectuer une recherche dans tous les dossiers de la boîte aux lettres Gmail. De plus, le nom du dossier doit correspondre exactement au dossier IMAP. Si le nom du dossier contient des espaces, il doit être placé entre guillemets doubles.
Contenu Oui Spécifiez le contenu de la réponse.
Chemins d'association Non Spécifiez une liste de chemins d'accès aux fichiers joints stockés sur le serveur, séparés par une virgule, à ajouter à l'e-mail.
Rép. tous Vrai Non Si cette option est activée, l'action enverra une réponse à tous les destinataires de l'e-mail d'origine. Remarque : Ce paramètre est prioritaire sur le paramètre "Répondre à".
Répondre à Spécifiez une liste d'adresses e-mail séparées par une virgule auxquelles vous souhaitez envoyer cette réponse. Si aucune adresse n'est fournie et que l'option "Répondre à tous" est désactivée, l'action n'enverra une réponse qu'à l'expéditeur de l'e-mail. Si l'option "Répondre à tous" est activée, l'action ignore ce paramètre.

Date d'exécution

Cette action ne s'applique pas aux entités.

Résultats de l'action

Résultat du script
Nom du résultat du script Options de valeur Exemple
is_success Vrai/Faux is_success:False
Résultat JSON
{
    "message_id": "<162556278608.14165.480701790user@example>",
    "recipients": "test@example.com"
}
Mur des cas
Cas Opération réussie Échec Message
Succès Oui Non La réponse au message portant l'ID {message ID} dans Exchange a bien été envoyée.
Erreur fatale, identifiants non valides, racine de l'API Non Oui Erreur lors de l'exécution de l'action "Envoyer une réponse au fil de discussion". Motif : {error traceback}

Connecteurs

Pour obtenir des instructions détaillées sur la configuration d'un connecteur dans Google SecOps, consultez Configurer le connecteur.

Connecteur de messagerie IMAP générique

Le connecteur se connecte régulièrement au serveur de messagerie pour vérifier si de nouveaux e-mails sont arrivés dans une boîte aux lettres spécifique. Si un nouveau connecteur est présent, un e-mail sera envoyé et une nouvelle alerte sera créée. Les informations de cet e-mail seront ajoutées par les équipes Google SecOps.

Cette rubrique illustre le mécanisme et la configuration par lesquels Google SecOps se connecte et s'intègre à la messagerie IMAP/SMTP, ainsi que les flux de travail et les actions compatibles effectués sur la plate-forme. Cette rubrique concerne la communication avec les serveurs compatibles avec IMAP, tels que Gmail, Outlook.com et Yahoo!. Mail.

Limites et problèmes connus

  1. La bibliothèque Python officielle pour les e-mails n'est pas compatible avec les pièces jointes spécifiques envoyées avec l'application Microsoft Outlook. Cela est dû à la conversion des fichiers .msg en .eml par Outlook, ce qui entraîne l'absence des en-têtes nécessaires lors de l'extraction des fichiers .eml convertis. Le connecteur détecte l'erreur et laisse le journal suivant :

    Error Code 1: Encountered an email object with missing headers. Please
    visit documentation portal for more details.
    

    Google SecOps créera toujours une alerte pour l'e-mail, mais elle ne contiendra pas d'événement Google SecOps basé sur cette pièce jointe.

  2. Dans le connecteur de messagerie IMAP générique, lors du traitement des e-mails avec des fichiers de messagerie joints, si la pièce jointe de l'e-mail d'origine ne contenait pas de nom de fichier dans l'en-tête Content-Disposition ou dans tout autre en-tête, le nom de fichier de pièce jointe suivant sera attribué afin qu'il puisse apparaître en tant qu'événement dans Google SecOps : Undefined_{UUID}.eml.

Transfert de demandes par e-mail

Google SecOps communiquera avec un serveur de messagerie pour rechercher des e-mails en temps quasi réel et les transférer pour qu'ils soient traduits et contextualisés en tant qu'alertes pour les demandes.

Paramètres du connecteur

Utilisez les paramètres suivants pour configurer le connecteur :

Nom à afficher du paramètre Type Valeur par défaut Obligatoire Description
Environnement par défaut Chaîne N/A Non Sélectionnez l'environnement requis. Par exemple, "Client 1".
Exécuter chaque Integer 00:00:10:00 Non Sélectionnez l'heure à laquelle exécuter la connexion. Par exemple, "tous les jours".
Nom du champ de produit Chaîne device_product Oui Le paramètre de framework doit être défini pour chaque connecteur. Décrit le nom du champ dans lequel le nom du produit est stocké.
Nom du champ d'événement Chaîne event_name_mail_type Oui Nom du champ utilisé pour déterminer le nom (sous-type) de l'événement.
En-têtes supplémentaires à extraire des e-mails Chaîne N/A Non Extrayez l'en-tête supplémentaire de l'e-mail.
Délai avant expiration du script (en secondes) Integer 60 Oui Délai limite (en secondes) pour le processus Python exécutant le script actuel.
Adresse du serveur IMAP IP_OR_HOST N/A Oui Adresse du serveur IMAP auquel se connecter.
Port IMAP Integer N/A Oui Port IMAP auquel se connecter.
Nom d'utilisateur Chaîne N/A Oui Nom d'utilisateur de la boîte aux lettres à partir de laquelle extraire les e-mails, par exemple user@example.com.
Mot de passe Mot de passe N/A Oui Mot de passe de la boîte aux lettres à partir de laquelle extraire les e-mails.
Dossier dans lequel rechercher les e-mails Chaîne Boîte de réception Oui Ce paramètre peut être utilisé pour spécifier le dossier de messagerie dans la boîte aux lettres dans lequel rechercher les e-mails. Le paramètre doit également accepter une liste de dossiers séparés par une virgule pour vérifier la réponse de l'utilisateur dans plusieurs dossiers. Le paramètre est sensible à la casse.
Fuseau horaire du serveur Chaîne UTC Non Fuseau horaire configuré sur le serveur, exemples (1. UTC, 2. Asia/Jerusalem).
Modèle d'expression régulière de l'environnement Chaîne N/A Non Si elle est définie, le connecteur extrait l'environnement du champ d'événement spécifié. Vous pouvez manipuler les données du champ à l'aide du champ de modèle d'expression régulière pour extraire une chaîne spécifique.
IMAP USE SSL Case à cocher Cochée Non Indique si le protocole SSL doit être utilisé pour la connexion.
E-mails non lus uniquement Case à cocher Cochée Non Si cette option est activée, seuls les e-mails non lus sont récupérés.
Marquer des e-mails comme lus Case à cocher Cochée Non Si cette option est activée, les e-mails sont marqués comme lus après avoir été extraits.
Joindre l'e-mail au format EML d'origine Case à cocher Décochée Non Si cette option est cochée, le message d'origine est joint en tant que fichier .eml.
Expressions régulières pour gérer les e-mails transférés Chaîne N/A Non Ce paramètre peut être utilisé pour spécifier une chaîne JSON sur une seule ligne afin de gérer les e-mails transférés. Il permet de rechercher les champs "Objet", "De" et "À" de l'e-mail d'origine dans l'e-mail transféré.
Expression régulière du corps d'exclusion Chaîne N/A Non Excluez les e-mails dont le corps correspond à l'expression régulière spécifiée. Par exemple, ([N|n]ewsletter)|([O|o]ut of office) trouve tous les e-mails contenant les mots clés "Newsletter" ou "Absent du bureau".
Expression régulière de l'objet d'exclusion Chaîne N/A Non Excluez les e-mails dont l'objet correspond à celui spécifié. Par exemple, ([N|n]ewsletter)|([O|o]ut of office) trouve tous les e-mails contenant les mots clés "Newsletter" ou "Hors du bureau".
Décalage temporel en jours Integer 5 Oui

Nombre maximal de jours depuis lesquels récupérer les e-mails.

Nombre maximal d'e-mails par cycle Integer 10 Oui Nombre maximal d'e-mails à extraire en un cycle.
Adresse du serveur proxy IP_OR_HOST N/A Non Adresse du serveur proxy à utiliser.
Nom d'utilisateur du proxy Chaîne N/A Non Nom d'utilisateur du proxy pour l'authentification.
Mot de passe du proxy Mot de passe N/A Non Mot de passe du proxy pour l'authentification.
Créer une alerte Siemplify distincte par fichier de courrier électronique joint ? Case à cocher Décochée Non Si cette option est activée, le connecteur créera plusieurs alertes, une pour chaque fichier d'e-mail joint. Ce comportement peut être utile lors du traitement d'e-mails avec plusieurs fichiers d'e-mails joints et lorsque le mappage des événements Google SecOps est défini pour créer des entités à partir d'un fichier d'e-mail joint.
Préfixe de l'e-mail reçu d'origine Chaîne orig Non Préfixe à ajouter aux clés extraites (à, de, objet, etc.) de l'e-mail d'origine reçu dans la boîte aux lettres surveillée.
Préfixe du fichier de courrier joint Chaîne installer Non Préfixe à ajouter aux clés extraites (à, de, objet, etc.) du fichier de courrier joint reçu avec l'e-mail dans la boîte aux lettres surveillée.

Dans la zone de liste dynamique, ajoutez la règle suivante pour extraire des valeurs spécifiques de l'e-mail à l'aide de l'expression régulière au format suivant : Desire display name: matching regex.

Par exemple, pour extraire des URL de l'e-mail, insérez ce qui suit :

urls: http[s]?://(?:[a-zA-Z]|[0-9]|[$-_@.&+]|[!*(),]|(?:%0-9a-fA-F))+

Cas d'utilisation

Surveillez une boîte aux lettres spécifique pour détecter les nouveaux e-mails à ingérer sur le serveur Google SecOps sous forme d'alertes.

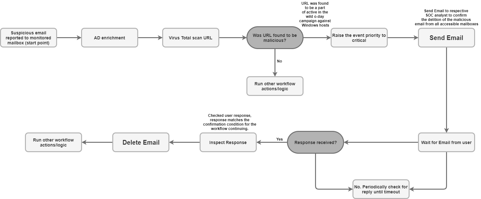
Exemple de cas d&#39;utilisation

Règles du connecteur

  • Le connecteur est compatible avec les communications chiffrées pour les communications avec le serveur de messagerie (SSL/TLS).

  • Le connecteur permet de se connecter au serveur de messagerie à l'aide d'un proxy pour le trafic IMAP et IMAPS.

  • Le connecteur comporte un paramètre permettant de spécifier le dossier de boîte aux lettres dans lequel rechercher les e-mails. Le paramètre accepte une liste de dossiers séparés par une virgule pour vérifier la réponse de l'utilisateur dans plusieurs dossiers. Le paramètre est sensible à la casse.

  • Le connecteur est compatible avec l'encodage Unicode pour les e-mails traités comme des communications destinées aux utilisateurs finaux, qui peuvent être rédigés dans une langue autre que l'anglais.

Vous avez encore besoin d'aide ? Obtenez des réponses de membres de la communauté et de professionnels Google SecOps.