Integre o EmailV2 com o Google SecOps
Versão da integração: 36.0
Este documento explica como integrar o EmailV2 com o Google Security Operations (Google SecOps).
Exemplos de utilização
A integração EmailV2 usa as capacidades do Google SecOps para suportar os seguintes exemplos de utilização:
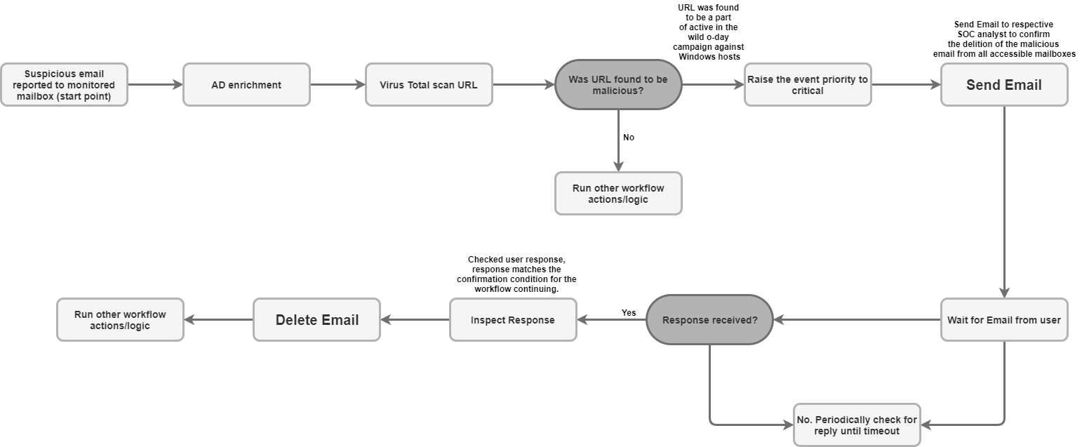
Triagem e notificação de phishing: automatize o processo de envio de emails de notificação aos destinatários, incluindo utilizadores externos, e configure manuais de procedimentos assíncronos para aguardar respostas dos utilizadores (como a confirmação de uma tentativa de phishing).
Enriquecimento e retenção de dados de incidentes: pesquise uma caixa de correio para encontrar mensagens relacionadas com base em critérios (como o remetente ou o assunto) e guarde todos os anexos de ficheiros de emails suspeitos diretamente no mural do registo para análise forense e retenção de dados.
Gestão e contenção de caixas de correio: mova automaticamente emails maliciosos ou triados da caixa de entrada para pastas de quarentena ou arquivo, ou elimine permanentemente emails que correspondam a filtros específicos (como eliminar todas as cópias de um email de software malicioso conhecido em várias pastas).
Resposta agrupada e colaboração: envie uma resposta imediata ou uma resposta estruturada numa discussão de email existente através da ação Enviar resposta na discussão, garantindo que todas as partes necessárias são mantidas a par das atualizações de segurança relevantes.
Antes de começar
Para que a integração EmailV2 se ligue com êxito ao seu servidor de correio, tem de garantir que a caixa de correio configurada concede acesso a aplicações de terceiros através de IMAP/SMTP.
Se estiver a usar uma Conta do Gmail, tenha em atenção as seguintes opções de acesso:
OAuth 2.0 (recomendado): o método mais seguro, que permite que as aplicações acedam aos dados de correio eletrónico através de tokens sem exigir a exposição direta da palavra-passe. Para mais detalhes, consulte o artigo Apps de terceiros e a sua Conta Google.
Palavra-passe da app (recomendada para a A2F): um código secreto de 16 dígitos usado como substituto da palavra-passe para aplicações de terceiros quando a validação em dois passos está ativada. Para mais detalhes, consulte o artigo Inicie sessão com palavras-passe de apps.
Apps menos seguras (descontinuadas): esta opção antiga permite o acesso a apps que não cumprem os mais recentes padrões de segurança da Google. Para mais detalhes, consulte o artigo Apps menos seguras e a sua Conta Google.
Acesso de rede ao IMAP/SMTP
O acesso e o processamento de emails recebidos através do IMAP e o envio de emails enviados através do SMTP requerem acesso à rede através das credenciais da conta configurada.
Requisitos de rede
A tabela seguinte detalha o acesso à rede necessário para que a integração comunique com o servidor de correio:
| Função | Porta predefinida | Direção | Protocolo |
|---|---|---|---|
| Comunicação do servidor de correio | Vários valores | De saída | IMAP/SMTP |
Parâmetros de integração
A integração EmailV2 requer os seguintes parâmetros:
| Parâmetro | Descrição |
|---|---|
IMAP - Use SSL |
Opcional. Se selecionada, a ação ativa a comunicação segura (SSL/TLS) quando se liga ao servidor IMAP. Ativada por predefinição. |
SMTP - Use Authentication |
Opcional. Se estiver selecionada, a ação ativa a autenticação para a ligação SMTP. Isto é necessário quando o servidor SMTP não está numa configuração de "relé aberto" e requer credenciais para enviar emails. Ativada por predefinição. |
Sender's Address |
Obrigatório. O endereço de email da caixa de correio usada pela integração para enviar e receber mensagens. |
Sender's Display Name |
Obrigatório. O nome que aparece como remetente quando a integração envia emails. |
SMTP Server Address |
Opcional. O nome de anfitrião DNS ou o endereço IP do servidor SMTP usado para enviar emails,
como |
SMTP Port |
Opcional. O número da porta usado para estabelecer ligação ao servidor SMTP, como
|
IMAP Server Address |
Opcional. O nome de anfitrião DNS ou o endereço IP do servidor IMAP necessário para obter
emails recebidos, como |
IMAP Port |
Opcional. O número da porta usado para estabelecer ligação ao servidor IMAP, como
|
Username |
Obrigatório. O nome de utilizador necessário para a autenticação no servidor de correio. |
Password |
Obrigatório. A palavra-passe necessária para a autenticação no servidor de email. |
Para ver instruções sobre como configurar uma integração no Google SecOps, consulte o artigo Configurar integrações.
Se necessário, pode fazer alterações numa fase posterior. Depois de configurar uma instância de integração, pode usá-la em manuais de procedimentos. Para mais informações sobre como configurar e suportar várias instâncias, consulte o artigo Suporte de várias instâncias.
Ações
Para mais informações sobre ações, consulte os artigos Responda a ações pendentes da sua mesa de trabalho e Realize uma ação manual.
Eliminar email
Use a ação Eliminar email para remover emails da caixa de correio que correspondem aos critérios de pesquisa especificados. Pode usar esta ação para eliminar o primeiro email com correspondência encontrado ou eliminar todos os emails com correspondência.
Esta ação não é executada em entidades do Google SecOps.
Dados de ações
A ação Eliminar email requer os seguintes parâmetros:
| Parâmetro | Descrição |
|---|---|
Folder Name |
Obrigatório. Uma lista separada por vírgulas das pastas da caixa de correio onde a ação pesquisa emails. |
Message IDs |
Opcional. Uma lista separada por vírgulas de IDs de mensagens específicos a pesquisar e eliminar. Se forem fornecidos, estes valores substituem os valores de |
Subject Filter |
Opcional. Uma linha de assunto usada para restringir a pesquisa de emails correspondentes. |
Sender Filter |
Opcional. O endereço de um remetente usado para pesquisar emails correspondentes. |
Recipient Filter |
Opcional. O endereço de um destinatário usado para pesquisar emails correspondentes. |
Days Back |
Opcional. O período (em dias) durante o qual a ação procura emails para eliminar. O período é calculado com o nível de detalhe de dia. A utilização de um valor de O valor predefinido é |
Delete all matching emails |
Opcional. Se estiver selecionada, a ação elimina todos os emails que correspondem aos critérios especificados; caso contrário, elimina apenas a primeira correspondência. Desativada por predefinição. |
Resultados da ação
A ação Eliminar email fornece os seguintes resultados:
| Tipo de saída da ação | Disponibilidade |
|---|---|
| Fixação à parede da caixa | Não disponível |
| Link da parede da caixa | Não disponível |
| Mesa de parede para capas | Não disponível |
| Tabela de enriquecimento | Não disponível |
| Resultado JSON | Disponível |
| Mensagens de saída | Disponível |
| Resultado do script | Disponível |
Resultado JSON
O exemplo seguinte mostra as saídas de resultados JSON recebidas quando usa a ação Eliminar email:
{
"deleted_emails": {
"email_1_deleted": {
"message_id": "<a1b2c3d4e5f6g7h8i9j0k1l2m3n4o5p6q7r8s9t0@mail.example.com>",
"deleted_from_folder": "Inbox",
"subject": "Suspicious Login Alert - Deleted",
"sender": "noreply@system.com",
"timestamp": "2025-11-20T14:30:00Z"
},
"email_2_deleted": {
"message_id": "<u1v2w3x4y5z6a7b8c9d0e1f2g3h4i5j6k7l8m9n0@mail.example.com>",
"deleted_from_folder": "Spam",
"subject": "Phishing Offer",
"sender": "scam@badsite.net",
"timestamp": "2025-11-15T09:15:00Z"
}
}
}
Mensagens de saída
A ação Eliminar email pode devolver as seguintes mensagens de saída:
| Mensagem de saída | Descrição da mensagem |
|---|---|
|
A ação foi bem-sucedida. |
|
A ação falhou. Verifique a ligação ao servidor, os parâmetros de entrada ou as credenciais. |
Resultado do script
A tabela seguinte lista o valor do resultado do script quando usa a ação Eliminar email:
| Nome do resultado do script | Valor |
|---|---|
is_success |
true ou false |
DownloadEmailAttachments
Use a ação Transferir anexos de email para obter anexos de emails específicos e guardá-los num caminho designado no servidor do Google SecOps.
Esta ação não é executada em entidades do Google SecOps.
Dados de ações
A ação Transferir anexos de email requer os seguintes parâmetros:
| Parâmetro | Descrição |
|---|---|
Folder Name |
Obrigatório. Uma lista separada por vírgulas das pastas da caixa de correio onde a ação pesquisa o email. O valor predefinido é |
Download Path |
Obrigatório. O caminho no servidor do Google SecOps onde os anexos transferidos são guardados. |
Message IDs |
Opcional. Uma lista de IDs de mensagens separada por vírgulas a partir da qual transferir anexos. |
Subject filter |
Opcional. Uma linha de assunto usada para restringir a pesquisa do email. |
Resultados da ação
A ação Transferir anexos de email fornece os seguintes resultados:
| Tipo de saída da ação | Disponibilidade |
|---|---|
| Fixação à parede da caixa | Não disponível |
| Link da parede da caixa | Não disponível |
| Mesa de parede para capas | Não disponível |
| Tabela de enriquecimento | Não disponível |
| Resultado JSON | Não disponível |
| Mensagens de saída | Disponível |
| Resultado do script | Disponível |
Mensagens de saída
A ação Transferir anexos de email pode devolver as seguintes mensagens de saída:
| Mensagem de saída | Descrição da mensagem |
|---|---|
|
A ação foi bem-sucedida. |
|
A ação falhou. Verifique a ligação ao servidor, os parâmetros de entrada ou as credenciais. |
Resultado do script
A tabela seguinte lista o valor do resultado do script quando usa a ação Transferir anexos de email:
| Nome do resultado do script | Valor |
|---|---|
attachments_local_paths |
Uma string de caminhos completos separados por vírgulas para os anexos guardados. |
Encaminhar email
Use a ação Encaminhar email para enviar um email existente, incluindo o conteúdo da discussão anterior, a novos destinatários, indicando o ID da mensagem exclusivo do email original.
Esta ação não é executada em entidades do Google SecOps.
Dados de ações
A ação Encaminhar email requer os seguintes parâmetros:
| Parâmetro | Descrição |
|---|---|
Folder Name |
Obrigatório. As pastas da caixa de correio onde o email original se encontra.
O valor predefinido é |
Message ID of the email to forward |
Obrigatório. O |
Recipients |
Obrigatório. Uma lista separada por vírgulas dos endereços de email principais dos novos destinatários. |
CC |
Opcional. Uma lista de endereços de email separados por vírgulas a incluir no campo CC. |
BCC |
Opcional. Uma lista de endereços de email separados por vírgulas a incluir no campo BCC. |
Subject |
Obrigatório. A linha de assunto do email encaminhado. |
Content |
Opcional. Conteúdo adicional do corpo a incluir no email encaminhado. |
Return message id for the forwarded email |
Opcional. Se selecionada, a ação devolve o ID da mensagem exclusivo do email encaminhado recentemente no resultado JSON. Desativada por predefinição. |
Attachment Paths |
Opcional. Uma lista separada por vírgulas de caminhos de ficheiros no servidor para anexos adicionais. |
Resultados da ação
A ação Encaminhar email fornece os seguintes resultados:
| Tipo de saída da ação | Disponibilidade |
|---|---|
| Fixação à parede da caixa | Não disponível |
| Link da parede da caixa | Não disponível |
| Mesa de parede para capas | Não disponível |
| Tabela de enriquecimento | Não disponível |
| Resultado JSON | Disponível |
| Mensagens de saída | Disponível |
| Resultado do script | Disponível |
Resultado JSON
O exemplo seguinte mostra as saídas de resultados JSON recebidas quando usa a ação Encaminhar email:
{
"Date"
"message_id"
"Recipient"
}
Mensagens de saída
A ação Encaminhar email pode devolver as seguintes mensagens de saída:
| Mensagem de saída | Descrição da mensagem |
|---|---|
|
A ação foi bem-sucedida. |
|
A ação falhou. Verifique a ligação ao servidor, os parâmetros de entrada ou as credenciais. |
Resultado do script
A tabela seguinte lista o valor do resultado do script quando usa a ação Encaminhar email:
| Nome do resultado do script | Valor |
|---|---|
is_success |
true ou false |
Mova o email para a pasta
Use a ação Mover email para pasta para transferir emails de uma pasta de origem especificada para uma pasta de destino diferente na caixa de correio.
Esta ação não é executada em entidades do Google SecOps.
Dados de ações
A ação Mover email para pasta requer os seguintes parâmetros:
| Parâmetro | Descrição |
|---|---|
Source Folder Name |
Obrigatório. O nome da pasta de origem a partir da qual os emails são movidos. |
Destination Folder Name |
Obrigatório. O nome da pasta de destino para onde os emails são movidos. |
Message IDs |
Opcional. Uma lista separada por vírgulas de IDs de mensagens específicos a pesquisar e mover. Se for fornecida, esta lista substitui |
Subject Filter |
Opcional. Uma linha de assunto usada para restringir a pesquisa de emails correspondentes. |
Only Unread |
Opcional. Se esta opção estiver selecionada, a pesquisa restringe os resultados apenas a emails não lidos. Desativada por predefinição. |
Resultados da ação
A ação Mover email para pasta fornece os seguintes resultados:
| Tipo de saída da ação | Disponibilidade |
|---|---|
| Fixação à parede da caixa | Não disponível |
| Link da parede da caixa | Não disponível |
| Mesa de parede para capas | Não disponível |
| Tabela de enriquecimento | Não disponível |
| Resultado JSON | Disponível |
| Mensagens de saída | Disponível |
| Resultado do script | Disponível |
Resultado JSON
O exemplo seguinte mostra as saídas de resultados JSON recebidas quando usa a ação Mover email para pasta:
{
"emails": {
"email_1": {
"message_id": "<4f1e50e8f4027d187a2385a39b83cde46e5b53c1@mail.example.com>",
"received": "Mon, 24 Nov 2025 10:00:00 +0000",
"sender": "security-alert@example.com",
"recipients": "user@example.com",
"subject": "Phishing Alert: Urgent Action Required",
"plaintext_body": "Original alert content...",
"moved_from_folder": "Inbox",
"moved_to_folder": "Quarantine"
},
"email_2": {
"message_id": "<a5b6c7d8e9f01g2h3i4j5k6l7m8n9o0p1q2r3s4t@mail.example.com>",
"received": "Sun, 23 Nov 2025 14:30:00 +0000",
"sender": "noreply@system.com",
"recipients": "user@example.com",
"subject": "System Update Notification",
"plaintext_body": "System update successful...",
"moved_from_folder": "Inbox",
"moved_to_folder": "Archive"
}
}
}
Mensagens de saída
A ação Mover email para pasta pode devolver as seguintes mensagens de saída:
| Mensagem de saída | Descrição da mensagem |
|---|---|
|
A ação foi bem-sucedida. |
|
A ação falhou. Verifique a ligação ao servidor, os parâmetros de entrada ou as credenciais. |
Resultado do script
A tabela seguinte lista o valor da saída do resultado do script quando usa a ação Mover email para pasta:
| Nome do resultado do script | Valor |
|---|---|
is_success |
true ou false |
Tchim-tchim
Use a ação Ping para testar a conetividade com a API Email V2.
Esta ação não é executada em entidades do Google SecOps.
Dados de ações
Nenhum.
Resultados da ação
A ação Ping fornece os seguintes resultados:
| Tipo de saída da ação | Disponibilidade |
|---|---|
| Fixação à parede da caixa | Não disponível |
| Link da parede da caixa | Não disponível |
| Mesa de parede para capas | Não disponível |
| Tabela de enriquecimento | Não disponível |
| Resultado JSON | Não disponível |
| Mensagens de saída | Disponível |
| Resultado do script | Disponível |
Mensagens de saída
A ação Ping pode devolver as seguintes mensagens de saída:
| Mensagem de saída | Descrição da mensagem |
|---|---|
|
A ação foi bem-sucedida. |
|
A ação falhou. Verifique a ligação ao servidor, os parâmetros de entrada ou as credenciais. |
Resultado do script
A tabela seguinte lista o valor do resultado do script quando usa a ação Ping:
| Nome do resultado do script | Valor |
|---|---|
is_success |
true ou false |
Guarde anexos de email no registo
Use a ação Guardar anexos de email no registo para obter e guardar automaticamente anexos de emails específicos na caixa de correio diretamente no mural do registo atual.
Esta ação não é executada em entidades do Google SecOps.
Dados de ações
A ação Guardar anexos de email no registo requer os seguintes parâmetros:
| Parâmetro | Descrição |
|---|---|
Folder Name |
Obrigatório. Uma lista separada por vírgulas das pastas da caixa de correio onde a ação pesquisa o email. |
Message ID |
Opcional. O ID da mensagem exclusivo do email a partir do qual transferir anexos. |
Attachment To Save |
Opcional. O nome específico do anexo que está a ser guardado. Se não for fornecido nenhum valor, a ação guarda todos os anexos do email no mural do registo. |
Resultados da ação
A ação Guardar anexos de email no registo fornece os seguintes resultados:
| Tipo de saída da ação | Disponibilidade |
|---|---|
| Fixação à parede da caixa | Não disponível |
| Link da parede da caixa | Não disponível |
| Mesa de parede para capas | Não disponível |
| Tabela de enriquecimento | Não disponível |
| Resultado JSON | Disponível |
| Mensagens de saída | Disponível |
| Resultado do script | Disponível |
Resultado JSON
O exemplo seguinte mostra as saídas de resultados JSON recebidas quando usa a ação Guardar anexos de email no registo:
{
"saved_attachments_from_email": {
"message_id": "<a1b2c3d4e5f6g7h8i9j0k1l2m3n4o5p6q7r8s9t0@mail.example.com>",
"subject": "Email with Malicious Attachment",
"sender": "external@suspicious.com",
"attachments_saved": [
{
"file_name": "Invoice_Q3_2025.pdf",
"file_hash_md5": "3bd4a36cc0ed0bfc12ae5e2ece929e82",
"saved_to_case_wall": "True"
},
{
"file_name": "Report_Data.docx",
"file_hash_md5": "b3e0c1a9f8d7c6b5a4e3d2c1b0a9f8e7",
"saved_to_case_wall": "True"
}
]
}
}
Mensagens de saída
A ação Guardar anexos de email no registo pode devolver as seguintes mensagens de saída:
| Mensagem de saída | Descrição da mensagem |
|---|---|
|
A ação foi bem-sucedida. |
|
A ação falhou. Verifique a ligação ao servidor, os parâmetros de entrada ou as credenciais. |
Resultado do script
A tabela seguinte lista o valor do resultado do script quando usa a ação Guardar anexos de email no registo:
| Nome do resultado do script | Valor |
|---|---|
is_success |
true ou false |
Pesquisar email
Use a ação Pesquisar email para encontrar emails específicos na caixa de correio configurada através de vários critérios de filtragem.
A ação obtém detalhes sobre as mensagens correspondentes num ficheiro JSON, que pode ser usado para análise automatizada ou manual subsequente.
Esta ação não é executada em entidades do Google SecOps.
Dados de ações
A ação Pesquisar email requer os seguintes parâmetros:
| Parâmetro | Descrição |
|---|---|
Folder Name |
Obrigatório. Uma lista separada por vírgulas das pastas da caixa de correio onde a ação pesquisa emails. O valor predefinido é |
Subject Filter |
Opcional. Uma linha de assunto usada para restringir a pesquisa de emails correspondentes. |
Sender Filter |
Opcional. O endereço de um remetente usado para pesquisar emails correspondentes. |
Recipient Filter |
Opcional. O endereço de um destinatário usado para pesquisar emails correspondentes. |
Time frame (minutes) |
Obrigatório. O período (em minutos) em que a pesquisa procura emails. O valor predefinido é |
Only Unread |
Opcional. Se esta opção estiver selecionada, a pesquisa só devolve emails não lidos. Desativado por predefinição |
Max Emails To Return |
Obrigatório. O número máximo de emails que a ação devolve como resultado. O valor predefinido é |
Resultados da ação
A ação Pesquisar email fornece os seguintes resultados:
| Tipo de saída da ação | Disponibilidade |
|---|---|
| Fixação à parede da caixa | Não disponível |
| Link da parede da caixa | Não disponível |
| Mesa de parede para capas | Não disponível |
| Tabela de enriquecimento | Não disponível |
| Resultado JSON | Disponível |
| Mensagens de saída | Disponível |
| Resultado do script | Disponível |
Resultado JSON
O exemplo seguinte mostra os resultados JSON recebidos quando usa a ação Pesquisar email:
{
"emails": {
"email_1": {
"message id": "<CAJP=A_uGkttoWc1eahvP43rWVEsdk77nMu1FomhgRjRSmySLLg@mail.example.com>",
"received": "Mon, 26 Aug 2019 03:20:13 -0700 (PDT)",
"sender": "user@test.example",
"recipients": "user1@example.com,user2@example.com",
"subject": "Cool offer",
"plaintext_body": "Hi, ...",
"attachmment_1": "pdfdocument.pdf",
"attachment_1_file_hash_md5": "3bd4a36cc0ed0bfc12ae5e2ece929e82"
},
"email_2": {
"message id": "<WEAA=D_uGkttoWc1eahvP43rWVEsdk77nMu1FomhgRjRSmySLLg@mail.example.com>",
"received": "Wen, 21 Aug 2019 03:20:13 -0700 (PDT)",
"sender": "user@test.example",
"recipients": "user3@example.com",
"subject": "Cool offer",
"plaintext_body": "Hi, ...",
"attachmment_1": "photo.jpg", "attachment_1_file_hash_md5": "3bd4a36cc0ed0bfc12ae5e2ece929e82",
"attachmment_2": "word_document.docx",
"attachment_2_file_hash_md5": "3bd4a36cc0ed0bfc12ae5e2ece929e82"
}
}
}
Mensagens de saída
A ação Pesquisar email pode devolver as seguintes mensagens de saída:
| Mensagem de saída | Descrição da mensagem |
|---|---|
|
A ação foi bem-sucedida. |
|
A ação falhou. Verifique a ligação ao servidor, os parâmetros de entrada ou as credenciais. |
Resultado do script
A tabela seguinte lista o valor do resultado do script quando usa a ação Pesquisar email:
| Nome do resultado do script | Valor |
|---|---|
is_success |
true ou false |
Enviar email
Use a ação Enviar email para enviar emails da caixa de correio configurada a vários destinatários.
Esta ação devolve opcionalmente o ID da mensagem, que pode ser usado pela ação Aguardar email do utilizador para acompanhar as respostas dos utilizadores e controlar a execução do manual de procedimentos.
Esta ação não é executada em entidades do Google SecOps.
Dados de ações
A ação Enviar email requer os seguintes parâmetros:
| Parâmetro | Descrição |
|---|---|
Recipients |
Obrigatório. Os endereços de email dos destinatários principais. Os vários endereços têm de estar separados por vírgulas. |
CC |
Opcional. Os endereços de email a incluir no campo em cópia (CC). Os vários endereços têm de estar separados por vírgulas. |
Bcc |
Opcional. Os endereços de email a incluir no campo Blind Carbon Copy (Bcc). Os vários endereços têm de estar separados por vírgulas. |
Subject |
Obrigatório. A linha de assunto da mensagem de email. |
Content |
Obrigatório. O conteúdo do corpo da mensagem de email. |
Return message id for the sent email |
Opcional. Se selecionada, a ação devolve o ID da mensagem exclusivo no resultado JSON. Este ID pode ser usado pela ação
Desativada por predefinição. |
Attachments Paths |
Opcional. Uma lista separada por vírgulas de caminhos de ficheiros absolutos no servidor para anexos. |
Resultados da ação
A ação Enviar email fornece os seguintes resultados:
| Tipo de saída da ação | Disponibilidade |
|---|---|
| Fixação à parede da caixa | Não disponível |
| Link da parede da caixa | Não disponível |
| Mesa de parede para capas | Não disponível |
| Tabela de enriquecimento | Não disponível |
| Resultado JSON | Disponível |
| Mensagens de saída | Disponível |
| Resultado do script | Disponível |
Resultado JSON
O exemplo seguinte mostra os resultados JSON recebidos quando usa a ação Enviar email:
{
"message_id": "<4f1e50e8f4027d187a2385a39b83cde46e5b53c1-10013525-100078757@example.com>"
}
Mensagens de saída
A ação Enviar email pode devolver as seguintes mensagens de saída:
| Mensagem de saída | Descrição da mensagem |
|---|---|
|
A ação foi bem-sucedida. |
|
A ação falhou. Verifique a ligação ao servidor, os parâmetros de entrada ou as credenciais. |
Resultado do script
A tabela seguinte indica o valor do resultado do script quando usa a ação Enviar email:
| Nome do resultado do script | Valor |
|---|---|
is_success |
true ou false |
Enviar resposta à discussão
Use a ação Send Thread Reply para enviar uma nova mensagem como resposta numa discussão de email existente com o ID da mensagem original.
Esta ação não é executada em entidades do Google SecOps.
Dados de ações
A ação Send Thread Reply requer os seguintes parâmetros:
| Parâmetro | Descrição |
|---|---|
Message ID |
Obrigatório. O ID exclusivo da mensagem à qual a resposta é enviada. |
Folder Name |
Obrigatório. Uma lista separada por vírgulas das pastas da caixa de correio onde a ação pesquisa o email original. O nome da pasta tem de corresponder exatamente à pasta IMAP. Se o nome contiver espaços, tem de ser colocado entre aspas duplas (como "[Gmail]/Todos os emails"). O valor predefinido é |
Content |
Obrigatório. O conteúdo do corpo da mensagem de resposta. |
Attachment Paths |
Opcional. Uma lista de caminhos de ficheiros no servidor separados por vírgulas para anexos a incluir na resposta. |
Reply All |
Opcional. Se esta opção estiver selecionada, a resposta é enviada a todos os destinatários da discussão de email original. Este parâmetro tem prioridade sobre Ativada por predefinição. |
Reply To |
Opcional. Uma lista de endereços de email específicos separados por vírgulas para receber a resposta. Se a opção |
Resultados da ação
A ação Send Thread Reply (Enviar resposta à discussão) fornece os seguintes resultados:
| Tipo de saída da ação | Disponibilidade |
|---|---|
| Fixação à parede da caixa | Não disponível |
| Link da parede da caixa | Não disponível |
| Mesa de parede para capas | Não disponível |
| Tabela de enriquecimento | Não disponível |
| Resultado JSON | Disponível |
| Mensagens de saída | Disponível |
| Resultado do script | Disponível |
Resultado JSON
O exemplo seguinte mostra os resultados JSON recebidos quando usa a ação Send Thread Reply:
{
"message_id": "<162556278608.14165.480701790user@example>",
"recipients": "test@example.com"
}
Mensagens de saída
A ação Send Thread Reply pode devolver as seguintes mensagens de saída:
| Mensagem de saída | Descrição da mensagem |
|---|---|
|
A ação foi bem-sucedida. |
|
A ação falhou. Verifique a ligação ao servidor, os parâmetros de entrada ou as credenciais. |
Resultado do script
A tabela seguinte indica o valor da saída do resultado do script quando usa a ação Send Thread Reply:
| Nome do resultado do script | Valor |
|---|---|
is_success |
true ou false |
Aguardar email do utilizador
Use a ação Aguardar email do utilizador para pausar a execução do livro de regras e monitorizar uma caixa de correio para uma resposta a uma mensagem enviada anteriormente pela ação Enviar email.
Esta ação não é executada em entidades do Google SecOps.
Dados de ações
A ação Aguardar email do utilizador requer os seguintes parâmetros:
| Parâmetro | Descrição |
|---|---|
Email Message_id |
Obrigatório. O ID da mensagem exclusivo do email enviado para o qual a ação acompanha as respostas. Se a mensagem tiver sido enviada através da ação Enviar email, selecione
|
Email Date |
Obrigatório. A data/hora que indica quando o email original foi enviado. A ação usa este valor para calcular o período de resposta. Se a mensagem foi enviada através da ação Enviar email, use o marcador de posição
|
Email Recipients |
Obrigatório. Uma lista de endereços de email de destinatários separados por vírgulas dos quais a ação aguarda uma resposta. Se a mensagem foi enviada através da ação Enviar email, use o marcador de posição
|
Wait stage timeout (minutes) |
Opcional. A duração (em minutos) durante a qual a ação aguarda uma resposta antes de marcar a fase de espera como excedida. O valor predefinido é |
Wait for all recipients to reply? |
Opcional. Se esta opção estiver selecionada, o plano de ação aguarda respostas de todos os destinatários para continuar. Caso contrário, continua após receber a primeira resposta. Ativada por predefinição. |
Wait stage exclude pattern |
Opcional. Um padrão de expressão regular usado para excluir respostas específicas (como mensagens automáticas de ausência do escritório) de serem consideradas respostas válidas. |
Folder to check for reply |
Opcional. Uma lista separada por vírgulas das pastas da caixa de correio onde a ação procura a resposta do utilizador. Este parâmetro é sensível a maiúsculas e minúsculas. O valor predefinido é |
Fetch Response Attachments |
Opcional. Se esta opção estiver selecionada, todos os anexos incluídos na resposta do destinatário são guardados como anexos para o resultado da ação. Desativada por predefinição. |
Resultados da ação
A ação Aguardar email do utilizador fornece os seguintes resultados:
| Tipo de saída da ação | Disponibilidade |
|---|---|
| Fixação à parede da caixa | Não disponível |
| Link da parede da caixa | Não disponível |
| Mesa de parede para capas | Não disponível |
| Tabela de enriquecimento | Não disponível |
| Resultado JSON | Disponível |
| Mensagens de saída | Disponível |
| Resultado do script | Disponível |
Resultado JSON
O exemplo seguinte mostra as saídas de resultados JSON recebidas quando usa a ação Aguardar email do utilizador:
{
"Responses":
{[
"user1@example.com": "Approved",
"user2@example.com": "",
"user3@example.com": ""
]}
}
Resultado do script
A tabela seguinte indica o valor do resultado do script quando usa a ação Aguardar email do utilizador:
| Nome do resultado do script | Valor |
|---|---|
is_success |
true ou false |
Conetores
Para mais informações sobre como configurar conetores no Google SecOps, consulte o artigo Carregue os seus dados (conetores).
Conetor de email IMAP genérico
Use o conetor de email IMAP genérico para estabelecer ligação periodicamente a um servidor de email IMAP para verificar se existem novos emails numa caixa de correio especificada. O conector processa novos emails quase em tempo real, traduzindo-os em alertas e registos contextualizados na plataforma Google SecOps.
Problemas conhecidos e limitações
Anexos do Outlook (.eml): o conector pode não processar anexos convertidos para o formato .eml pelo Microsoft Outlook se faltarem cabeçalhos críticos. O SecOps da Google continua a criar um alerta para o email, mas sem um evento baseado no anexo. O seguinte registo indica este problema:
Error Code 1: Encountered an email object with missing headers. Please visit documentation portal for more details.Nomes de ficheiros em falta: ao processar ficheiros de correio anexados que não têm um nome de ficheiro nos cabeçalhos de email, o conector atribui um nome de ficheiro de marcador de posição exclusivo:
Undefined_{UUID}.eml, o que permite que o anexo apareça como um evento no Google SecOps.
Encaminhamento de registos por email
O Google SecOps comunica com o servidor de email para pesquisar e carregar emails, encaminhando-os para a plataforma para tradução e contextualização quase em tempo real como alertas de segurança.
Regras do conetor
- O conetor usa SSL/TLS para garantir a comunicação encriptada com o servidor de email.
- O conetor suporta a ligação ao servidor de correio através de um proxy para tráfego IMAP e IMAPS.
- O conetor permite pesquisar emails em várias pastas da caixa de correio. O parâmetro
Folderaceita uma lista de nomes de pastas sensível a maiúsculas e minúsculas, separada por vírgulas. - O conetor suporta a codificação Unicode, o que lhe permite processar emails enviados em idiomas diferentes do inglês.
Entradas do conetor
O conetor de email IMAP genérico requer os seguintes parâmetros:
| Parâmetro | Descrição |
|---|---|
Default Environment |
Opcional. O nome do ambiente ao qual os alertas carregados são atribuídos. |
Run Every |
Opcional. A frequência com que o conector é executado para verificar se existem novos emails. O valor predefinido é |
Product Field Name |
Obrigatório. O nome do campo onde o nome do produto está armazenado. O nome do produto afeta principalmente o mapeamento. Para simplificar e melhorar o processo de mapeamento do conector, o valor predefinido é resolvido para um valor alternativo referenciado a partir do código. Qualquer entrada inválida para este parâmetro é resolvida para um valor alternativo por predefinição. O valor predefinido é |
Event Field Name |
Obrigatório. O nome do campo que determina o nome do evento (subtipo). O valor predefinido é |
Additional headers to extract from emails |
Opcional. Uma lista separada por vírgulas de campos de cabeçalho personalizados a extrair da mensagem de email durante o processamento do conector. |
Script Timeout (Seconds) |
Obrigatório. O limite de tempo limite, em segundos, para o processo Python que executa o script atual. O valor predefinido é |
IMAP Server Address |
Obrigatório. O endereço IP ou o nome de anfitrião DNS do servidor IMAP ao qual estabelecer ligação. |
IMAP Port |
Obrigatório. O número da porta usado para estabelecer ligação ao servidor IMAP. |
Username |
Obrigatório. O nome de utilizador da caixa de correio a partir da qual o conetor extrai emails, como |
Password |
Obrigatório. A palavra-passe da caixa de correio usada para obter emails. |
Folder to check for emails |
Obrigatório. Uma lista separada por vírgulas de pastas da caixa de correio onde o conector pesquisa emails. Este parâmetro é sensível a maiúsculas e minúsculas. O valor predefinido é |
Server Time Zone |
Opcional. O fuso horário configurado no servidor de correio. O valor predefinido é |
Environment Regex Pattern |
Opcional. Um padrão de expressão regular usado para manipular os dados do campo de evento e extrair o nome do ambiente. |
IMAP USE SSL |
Opcional. Se estiver selecionada, o conector usa SSL/TLS para estabelecer uma ligação IMAP segura ao servidor de correio. Ativada por predefinição. |
Unread Emails Only |
Opcional. Se estiver selecionada, o conetor extrai apenas emails não lidos. Ativada por predefinição. |
Mark Emails as Read |
Opcional. Se selecionada, os emails são marcados como lidos depois de serem obtidos com êxito pelo conetor. Ativada por predefinição. |
Attach Original EML |
Opcional. Se estiver selecionada, a mensagem original é anexada ao alerta criado como um ficheiro .eml. Desativada por predefinição. |
Regex expressions to handle forwarded emails |
Opcional. Uma string JSON de uma linha que contém padrões de expressões regulares para extrair os campos de assunto, remetente e destinatário originais de emails encaminhados. |
Exclusion Body Regex |
Opcional. Um padrão de expressão regular usado para excluir emails do carregamento se o conteúdo do corpo corresponder ao padrão, como |
Exclusion Subject Regex |
Opcional. Um padrão de expressão regular usado para excluir emails da carregamento se a linha de assunto corresponder ao padrão, como |
Offset Time In Days |
Obrigatório. O número máximo de dias retroativos a partir dos quais o conector obtém correio (período máximo). Este valor também serve como alternativa para a execução inicial ou se a data/hora do conetor expirar, garantindo que os alertas são carregados para o período desativado. O valor predefinido é |
Max Emails Per Cycle |
Obrigatório. O número máximo de emails que o conector processa num único ciclo de sondagem. O valor predefinido é |
Proxy Server Address |
Opcional. O endereço do servidor proxy a usar. |
Proxy Username |
Opcional. O nome de utilizador para a autenticação do servidor proxy. |
Proxy Password |
Opcional. A palavra-passe para a autenticação do servidor proxy. |
Create a Separate Siemplify Alert per Attached Mail File? |
Opcional. Se selecionada, o conector cria um alerta separado para cada ficheiro de email anexado encontrado numa mensagem. Isto é útil quando o mapeamento de eventos está definido para criar entidades a partir de ficheiros de email anexados. Desativada por predefinição. |
Original Received Mail Prefix |
Opcional. Um prefixo (como O valor predefinido é |
Attached Mail File Prefix |
Opcional. Um prefixo (como O valor predefinido é |
Precisa de mais ajuda? Receba respostas de membros da comunidade e profissionais da Google SecOps.