Email V2

Versione integrazione: 35.0

Prerequisiti

L'esempio descritto in questa sezione si basa su Gmail, che offre diverse opzioni per accedere ai dati della casella di posta da applicazioni di terze parti:

  1. Accesso alle app più sicuro, attivato per impostazione predefinita, che consente di accedere a un Account Google senza esporre la password e di visualizzare a quali dati avrà accesso l'app di terze parti e altro ancora.

    In che modo le app più sicure contribuiscono a proteggere il tuo account

  2. Password per l'app. Una password per l'app è un passcode di 16 cifre che autorizza l'app di terze parti ad accedere alla casella di posta Gmail. Le password per le app possono essere utilizzate soltanto con gli account per cui è stata attivata la verifica in due passaggi.

    Accedere con le password per le app

  3. L'opzione App meno sicure in genere riguarda app di terze parti che non rispettano gli standard di sicurezza di Google per qualche motivo. Se questa opzione non è attivata, il tentativo di accesso di app di terze parti che non rispettano gli standard di sicurezza di Google alla casella di posta Gmail verrà bloccato. L'attivazione di questa opzione rende l'account Gmail meno sicuro, pertanto deve essere utilizzata con cautela.

    App meno sicure e il tuo Account Google

Accesso di rete a IMAP/SMTP

L'accesso alla posta tramite IMAP e l'invio di posta tramite SMTP vengono eseguiti utilizzando un account configurato.

Dettagli della configurazione: Account: attiva l'accesso per le app meno sicure.

Funzione Porta predefinita Direzione Protocollo
API Multivalori In uscita IMAP/SMTP

Configura l'integrazione di Email V2 in Google Security Operations

Per istruzioni dettagliate su come configurare un'integrazione in Google SecOps, vedi Configurare le integrazioni.

Parametri di integrazione

Utilizza i seguenti parametri per configurare l'integrazione:

Nome visualizzato del parametro Tipo Valore predefinito È obbligatorio Descrizione
Nome istanza Stringa N/D No Nome dell'istanza per cui intendi configurare l'integrazione.
Descrizione Stringa N/D No Descrizione dell'istanza.
Indirizzo del mittente Stringa user@example.com Indirizzo email da utilizzare nell'integrazione, per l'invio di email e per lavorare con le email ricevute per questo indirizzo (casella di posta)
Nome visualizzato del mittente Stringa N/D Nome visualizzato del mittente.
Indirizzo del server SMTP Stringa smtp.hmail.com Non ancora configurato Nome host DNS o indirizzo IP del server SMTP a cui connettersi. La configurazione del server SMTP viene utilizzata per l'invio di email.
Porta SMTP Numero intero 565 Non ancora configurato Porta del server SMTP a cui connettersi.
Indirizzo server IMAP Stringa imap.hmail.com Non ancora configurato Nome host o indirizzo IP del server IMAP a cui connettersi. IMAP viene utilizzato nelle azioni che funzionano con le email ricevute nella casella di posta.
Porta IMAP Numero intero 993 Non ancora configurato Porta del server IMAP a cui connettersi.
Nome utente Stringa N/D Nome utente per l'autenticazione sul server di posta
Password Password N/D Una password per l'autenticazione sul server di posta
SMTP - Use SSL (SMTP - Utilizza SSL) Casella di controllo Selezionata No Opzione per attivare SSL/TLS per la connessione SMTP.
IMAP - Use SSL Casella di controllo Selezionata No Opzione per attivare SSL/TLS per la connessione IMAP.
SMTP - Use Authentication Casella di controllo Selezionata No

Opzione per abilitare l'autenticazione per la connessione SMTP.

Utilizzato nei casi in cui il server SMTP non funziona nella configurazione "open relay" e richiede l'autenticazione per l'invio di email.

Esegui da remoto Casella di controllo Deselezionata No Seleziona il campo per eseguire l'integrazione configurata da remoto. Una volta selezionata, l'opzione consente di selezionare l'utente remoto (agente).

Se necessario, potrai apportare modifiche in un secondo momento. Una volta configurate, le istanze possono essere utilizzate nei playbook. Per informazioni dettagliate sulla configurazione e sul supporto di più istanze, vedi Supporto di più istanze.

Azioni

Dindin

Testa la connettività al server di posta con i parametri forniti nella pagina di configurazione dell'integrazione.

Casi d'uso

Testa la connettività ai server di posta IMAP e SMTP utilizzando i parametri di configurazione delle impostazioni di integrazione.

Pubblica su

Questa azione viene eseguita su tutte le entità.

Risultati dell'azione

Risultato dello script
Nome del risultato dello script Opzioni di valore Esempio
is_success Vero/Falso is_success:False
Bacheca casi
Tipo di risultato Valore / Descrizione Tipo
Messaggio di output*
  • Se l'operazione va a buon fine: stampa "Connessione al server di posta riuscita con i parametri di connessione forniti".
  • Se IMAP non va a buon fine: stampa "Impossibile connettersi al server IMAP. Error is {0}".format(exception.stacktrace)
  • Se l'SMTP non è riuscito: print "Failed to connect to the SMTP server! Error is {0}".format(exception.stacktrace)
  • Se sia SMTP che IMAP non hanno avuto esito positivo: stampa entrambi gli errori per SMTP e IMAP
  • Se sia SMTP che IMAP non sono configurati, il ping deve restituire un errore.
  • Per SMTP e IMAP, il ping deve eseguire un controllo separato con un messaggio separato.
  • Se è configurato almeno SMTP o IMAP, il ping deve restituire un esito positivo, indicando che è stato testato ciò che è configurato (IMAP o SMTP) e che è stata ignorata la parte non configurata.
Generale

Invia email

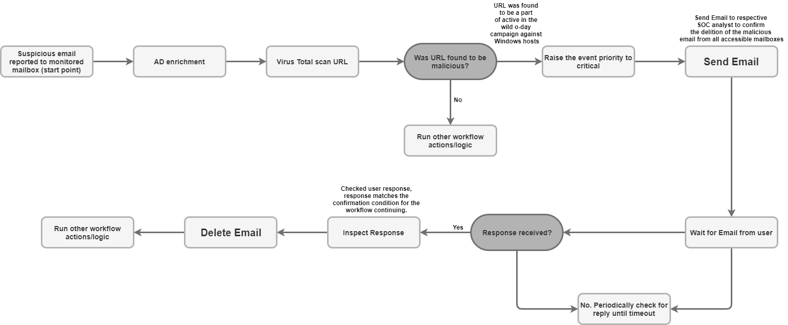
Con questa azione puoi inviare email da una singola casella di posta a un numero di destinatari casuali. Gli utenti potrebbero essere avvisati dell'esito di questi avvisi tramite i rispettivi avvisi generati da Google SecOps o dagli utenti. L'azione può restituire l'ID messaggio email in modo da poterlo utilizzare per monitorare la risposta del nome utente di questa email nell'azione "Attendi email utente". Viene utilizzato per porre all'utente una domanda del playbook e per operare sul playbook in base alla risposta dell'utente.

Parametri

Parametro Tipo Valore predefinito È obbligatorio Descrizione
Destinatari Stringa N/D Indirizzo email del destinatario. Più indirizzi possono essere separati da virgole.
Cc Stringa N/D No Indirizzo email in Cc. Più indirizzi possono essere separati da virgole.
Ccn Stringa N/D No Indirizzo email Ccn. Più indirizzi possono essere separati da virgole.
Oggetto Stringa N/D L'oggetto dell'email.
Contenuti Stringa N/D Il corpo dell'email.
Percorsi degli allegati Stringa N/D No Elenco separato da virgole dei percorsi dei file degli allegati archiviati sul server da aggiungere all'email.
ID messaggio di ritorno per l'email inviata Casella di controllo Deselezionata No Se selezionata, l'azione restituisce l'ID messaggio per l'email inviata nel risultato JSON tecnico. Questo ID messaggio può essere utilizzato per l'azione "Attendi email dall'utente" per elaborare la risposta dell'utente.

Casi d'uso

Invia un'email di notifica a un elenco di destinatari.

Flusso di lavoro del caso d'uso

Pubblica su

Questa azione viene eseguita su tutte le entità.

Risultati dell'azione

Risultato dello script
Nome del risultato dello script Opzioni di valore Esempio
is_success Vero/Falso is_success:False
Risultato JSON

L'azione restituisce il risultato JSON tecnico dell'oggetto mail.

Se l'opzione "Restituisci ID messaggio per l'email inviata" è attivata, l'azione restituisce message_id per l'email inviata nel risultato JSON tecnico. Se l'opzione "ID messaggio di ritorno per l'email inviata" non è impostata, non è necessario restituire message_id per l'email inviata.

{
    "message_id": "<4f1e50e8f4027d187a2385a39b83cde46e5b53c1-10013525-100078757@example.com>"
}
Bacheca casi
Tipo di risultato Valore / Descrizione Tipo
Messaggio di output*
  • Se l'email è stata inviata correttamente: "Email inviata correttamente".
  • Se l'email è stata inviata correttamente e l'opzione "Restituisci ID messaggio per l'email inviata" è attivata: "Mail sent successfully. L'ID messaggio di posta è: {0}".format(message_id)
  • Se errore: stampa "Failed to send email! L'errore è {0}".format(exception.stacktrace)
Generale

Inoltra email

Inoltrare l'email includendo i messaggi precedenti. L'ID messaggio dell'email da inoltrare deve essere fornito come parametro di input dell'azione.

Parametri

Nome visualizzato del parametro Tipo Valore predefinito È obbligatorio Descrizione
ID messaggio dell'email da inoltrare Stringa N/D Valore message_id dell'email da inoltrare.
Nome cartella Stringa Posta in arrivo No

Cartella della casella di posta in cui cercare l'email. Il parametro deve accettare anche un elenco di cartelle separate da virgole per controllare la risposta dell'utente in più cartelle.

Tieni presente che puoi impostare cartelle specifiche per la posta, ad esempio "[Gmail]/Tutti i messaggi" per eseguire la ricerca in tutte le cartelle della casella di posta Gmail. Inoltre, il nome della cartella deve corrispondere esattamente alla cartella IMAP. Se il nome di una cartella contiene spazi, deve essere racchiuso tra virgolette doppie.

Destinatari CSV N/D Elenco arbitrario separato da virgole di indirizzi email per i destinatari dell'email.
Cc CSV N/D No Elenco arbitrario di indirizzi email separati da virgole da inserire nel campo CC dell'email.
Ccn CSV N/D No Indirizzo email Ccn. Più indirizzi possono essere separati da virgole.
Oggetto Stringa N/D La parte dell'oggetto dell'email
Contenuti Stringa N/D No La parte del corpo dell'email.
Percorsi degli allegati Stringa N/D No Elenco separato da virgole dei percorsi dei file degli allegati archiviati sul server da aggiungere all'email.
Restituisce l'ID messaggio dell'email inoltrata Casella di controllo Deselezionata No Se selezionata, l'azione restituisce l'ID messaggio per l'email inoltrata nel risultato tecnico JSON.

Pubblica su

Questa azione non viene eseguita sulle entità.

Risultati dell'azione

Risultato dello script
Nome del risultato dello script Opzioni di valore Esempio
is_success Vero/Falso is_success:False
Risultato JSON
{
   Date
   message_id
   Recipient
}
Bacheca casi
Tipo di risultato Valore / Descrizione Tipo
Messaggio di output*

Se l'email è stata inoltrata correttamente: "L'email è stata inoltrata correttamente."

Se l'email è stata inoltrata correttamente e l'opzione "Restituisci l'ID messaggio per l'email inoltrata" è attivata: "L'email è stata inoltrata correttamente. L'ID messaggio di posta è: {0}".format(message_id)

If error: print "Failed to forward the email! L'errore è {0}".format(exception.stacktrace)

Generale

Attendi l'email dell'utente

Attendi la risposta dell'utente in base a un'email inviata utilizzando l'azione Invia email.

Parametri

Parametro Tipo Valore predefinito È obbligatorio Descrizione
ID messaggio per cui controllare le risposte Stringa N/D L'azione deve prendere come input un ID messaggio per sapere per quale email deve monitorare la risposta.
Attendi la risposta di tutti i destinatari? Casella di controllo Selezionata No Se sono presenti più destinatari, il parametro può essere utilizzato per definire se l'azione deve attendere le risposte di tutti i destinatari per procedere o se deve attendere la prima risposta per procedere.
Tempo di attesa per la risposta del destinatario (minuti) Numero intero 1440 Tempo di attesa in minuti della risposta dell'utente prima di contrassegnarla come scaduta.
Pattern di esclusione della fase di attesa Stringa N/D No Espressione regolare per escludere risposte specifiche dalla fase di attesa. Funziona con il corpo dell'email. Ad esempio, per escludere le email automatiche di fuori sede da considerare come risposta del destinatario e attendere invece la risposta effettiva dell'utente.
Cartella in cui controllare la risposta Stringa Posta in arrivo No Il parametro può essere utilizzato per specificare la cartella email della casella di posta (la casella di posta utilizzata per inviare l'email con la domanda) in cui cercare la risposta dell'utente. Il parametro deve accettare anche un elenco di cartelle separate da virgole per controllare la risposta dell'utente in più cartelle. Il parametro è sensibile alle maiuscole.
Recupera allegati risposta Casella di controllo Deselezionata No Se selezionata, se il destinatario risponde con un allegato, recupera la risposta del destinatario e aggiungila come allegato al risultato dell'azione.

Casi d'uso

Attendi la risposta dell'utente all'email inviata in precedenza dall'azione Invia email.

Una volta trovata la risposta, analizzala nel playbook ed esegui passaggi aggiuntivi, se applicabile.

Flusso di lavoro
del caso d&#39;uso

Pubblica su

Questa azione viene eseguita su tutte le entità.

Risultati dell'azione

Risultato dello script
Nome del risultato dello script Opzioni di valore Esempio
is_success Vero/Falso is_success:False
Risultato JSON
{
    "Responses":
    {[
     "user1@example.com": "Approved",
     "user2@example.com": "",
     "user3@example.com": ""
     ]}
}
Bacheca casi
Tipo di risultato Valore / Descrizione Tipo
Messaggio di output*
  • Se l'email è stata inviata correttamente: "Email inviata correttamente".
  • Se l'email è stata inviata correttamente e l'opzione "Restituisci ID messaggio per l'email inviata" è attivata: "Mail sent successfully. L'ID messaggio di posta è: {0}".format(message_id)
  • Se errore: stampa "Failed to send email! L'errore è {0}".format(exception.stacktrace)
Generale

Cerca email

Cerca email specifiche della casella di posta con vari criteri di ricerca. L'operazione recupera i dettagli di tutti gli elementi di un file JSON nella casella di posta. I dati possono essere successivamente utilizzati per l'analisi automatica o manuale.

Parametri

Parametro Tipo Valore predefinito È obbligatorio Descrizione
Nome cartella Stringa Posta in arrivo Cartella della casella di posta in cui cercare l'email. Il parametro deve accettare anche un elenco di cartelle separate da virgole per controllare la risposta dell'utente in più cartelle.
Filtro per oggetto Stringa N/D No Condizione filtro, specifica l'oggetto in base al quale cercare le email.
Filtro mittente Stringa N/D No Condizione di filtro, specifica chi deve essere il mittente delle email necessarie.
Filtro destinatario Stringa N/D No Condizione di filtro, specifica chi deve essere il destinatario delle email necessarie.
Intervallo di tempo (minuti) Stringa N/D No Condizione di filtro, specifica in quale intervallo di tempo in minuti deve cercare le email.
Solo da leggere Casella di controllo Deselezionata No Condizione di filtro, specifica se la ricerca deve cercare solo le email non lette.
Numero massimo di email da restituire Numero intero 100 Il numero massimo di email da restituire come risultato dell'azione.

Casi d'uso

Cerca email sospette per verificare se l'email o email simili sono state ricevute in precedenza per l'ispezione da altri utenti nella casella di posta monitorata.

Flusso di lavoro
del caso d&#39;uso

Pubblica su

Questa azione viene eseguita su tutte le entità.

Risultati dell'azione

Risultato dello script
Nome del risultato dello script Opzioni di valore Esempio
is_success Vero/Falso is_success:False
Risultato JSON

L'azione deve restituire un risultato tecnico JSON dell'oggetto mail per ogni email trovata. Se non sono state trovate email, torna a "null".

{
    "emails": {
        "email_1": {
            "message id": "<CAJP=A_uGkttoWc1eahvP43rWVEsdk77nMu1FomhgRjRSmySLLg@mail.example.com>",
            "received": "Mon, 26 Aug 2019 03:20:13 -0700 (PDT)",
            "sender": "user@test.example",
            "recipients": "user1@example.com,user2@example.com",
            "subject": "Cool offer",
            "plaintext_body": "Hi, ...",
            "attachmment_1": "pdfdocument.pdf",
            "attachment_1_file_hash_md5": "3bd4a36cc0ed0bfc12ae5e2ece929e82"
        },
        "email_2": {
            "message id": "<WEAA=D_uGkttoWc1eahvP43rWVEsdk77nMu1FomhgRjRSmySLLg@mail.example.com>",
            "received": "Wen, 21 Aug 2019 03:20:13 -0700 (PDT)",
            "sender": "user@test.example",
            "recipients": "user3@example.com",
            "subject": "Cool offer",
            "plaintext_body": "Hi, ...",
            "attachmment_1": "photo.jpg",        "attachment_1_file_hash_md5": "3bd4a36cc0ed0bfc12ae5e2ece929e82",
            "attachmment_2": "word_document.docx",
            "attachment_2_file_hash_md5": "3bd4a36cc0ed0bfc12ae5e2ece929e82"
        }
    }
}
Bacheca casi
Tipo di risultato Valore / Descrizione Tipo
Messaggio di output*
  • Se l'operazione va a buon fine, stampa "Search found {0} emails based on the provided search criteria".format(count([email_ids]))
  • Se non viene trovato nulla, stampa "La ricerca non ha trovato email corrispondenti".
  • If error: print "Search didn't completed successfully due to error: {0}".format(exception.stacktrace)
Generale

Sposta email nella cartella

Sposta una o più email dalla cartella email di origine a un'altra cartella nella casella di posta.

Parametri

Parametro Tipo Valore predefinito È obbligatorio Descrizione
Nome cartella di origine Stringa N/D Cartella di origine da cui spostare le email.
Nome cartella di destinazione Stringa N/D Cartella di destinazione in cui spostare le email.
ID messaggio Stringa N/D No Condizione di filtro, specifica le email con gli ID email da trovare. Deve accettare più ID messaggio separati da virgole. Se viene fornito l'ID messaggio, il filtro dell'oggetto viene ignorato.
Filtro per oggetto Stringa N/D No Condizione filtro, specifica l'oggetto in base al quale cercare le email.
Solo da leggere Casella di controllo Deselezionata No Condizione di filtro, specifica se la ricerca deve cercare solo le email non lette.

Casi d'uso

Sposta l'email elaborata nel playbook nella cartella Archivio:

Flusso di lavoro
del caso d&#39;uso

Spostare le email ritenute sospette dalla Posta in arrivo alla cartella Spam:

Flusso di lavoro
del caso d&#39;uso

Pubblica su

Questa azione viene eseguita su tutte le entità.

Risultati dell'azione

Risultato dello script
Nome del risultato dello script Opzioni di valore Esempio
is_success Vero/Falso is_success:False
Risultato JSON

L'azione deve restituire un risultato tecnico JSON dell'oggetto mail per ogni email trovata e spostata. Se non sono state trovate email, viene restituito null.

Bacheca casi
Tipo di risultato Valore / Descrizione Tipo
Messaggio di output*
  • Se l'operazione ha esito positivo (le email sono state trovate in base ai criteri di ricerca, l'operazione di spostamento è riuscita): stampa il messaggio: "{0} email sono state spostate da {1} a {2}". format(emails_count, srs_folder, dst_folder)
  • se non sono state trovate email: stampa "Nessuna email trovata corrispondente ai criteri di ricerca."
  • if error: print "Error search emails: {0}".format(exception.stacktrace)
Generale

Eliminare le email

Elimina una o più email dalla casella di posta che corrispondono ai criteri di ricerca. L'eliminazione può essere eseguita per la prima email che corrisponde ai criteri di ricerca oppure per tutte le email corrispondenti.

Parametri

Parametro Tipo Valore predefinito È obbligatorio Descrizione
Nome cartella Stringa N/D Cartella della casella di posta in cui cercare l'email. Il parametro deve accettare anche un elenco di cartelle separate da virgole per controllare la risposta dell'utente in più cartelle.
ID messaggio Stringa N/D No Condizione di filtro, specifica le email con gli ID email da trovare. Deve accettare un elenco separato da virgole di ID messaggio da cercare. Se viene fornito l'ID messaggio, i filtri per oggetto, mittente e destinatario vengono ignorati.
Filtro per oggetto Stringa N/D No Condizione di filtro, specifica l'oggetto per cercare le email.
Filtro mittente Stringa N/D No Condizione di filtro, specifica chi deve essere il mittente delle email necessarie.
Filtro destinatario Stringa N/D No Condizione di filtro, specifica chi deve essere il destinatario delle email necessarie.
Elimina tutte le email corrispondenti Casella di controllo Deselezionata No Condizione di filtro, specifica se l'azione deve eliminare tutte le email corrispondenti ai criteri dalla casella di posta o eliminare solo la prima corrispondenza.
Giorni precedenti Stringa 0 No Condizione di filtro, specifica in quale periodo di tempo in giorni l'azione deve cercare le email da eliminare. Nota: l'azione funziona solo con la granularità giornaliera. 0 significa che verranno cercate le email di oggi.

Casi d'uso

Invia un'email di notifica a un elenco di destinatari.

Flusso di lavoro
del caso d&#39;uso

Pubblica su

Questa azione viene eseguita su tutte le entità.

Risultati dell'azione

Risultato dello script
Nome del risultato dello script Opzioni di valore Esempio
is_success Vero/Falso is_success:False
Risultato JSON

Oggetto posta

L'azione deve restituire un risultato tecnico JSON dell'oggetto mail per ogni email trovata ed eliminata. Se non sono state trovate email, torna a "null".

Bacheca casi
Tipo di risultato Valore / Descrizione Tipo
Messaggio di output*
  • In caso di esito positivo (le email sono state trovate in base ai criteri di ricerca, l'operazione di eliminazione è riuscita): stampa il messaggio "{0} email eliminate correttamente".format(email_count)
  • se non sono state trovate email da eliminare: "Impossibile trovare email da eliminare."
  • if error : print "Error deleting emails {0}".format(exception.stacktrace)
Generale

Salvare gli allegati email nella richiesta

Salva gli allegati delle email archiviate nella casella di posta monitorata nella bacheca della richiesta.

Parametri

Parametro Tipo Valore predefinito È obbligatorio Descrizione
Nome cartella Stringa N/D Cartella della casella di posta in cui cercare l'email. Il parametro deve accettare anche un elenco di cartelle separate da virgole per controllare la risposta dell'utente in più cartelle.
ID messaggio Stringa N/D No ID messaggio per trovare un'email da cui scaricare gli allegati.
Nome allegato Stringa N/D No Se il parametro non è specificato, salva tutti gli allegati email nella bacheca della richiesta. Se viene specificato un parametro, salva solo l'allegato corrispondente nella bacheca della richiesta.

Casi d'uso

Per scopi di conservazione dei dati dovuti a standard o procedure aziendali e ai requisiti normativi, salva gli allegati email che sono stati rilevati come dannosi nella bacheca della richiesta.

Pubblica su

Questa azione viene eseguita su tutte le entità.

Risultati dell'azione

Risultato dello script
Nome del risultato dello script Opzioni di valore Esempio
is_success Vero/Falso is_success:False
Risultato JSON

Oggetto posta

L'azione deve restituire un risultato tecnico JSON dell'oggetto Mail per l'email da cui sono stati salvati gli allegati.

Bacheca casi
Tipo di risultato Valore / Descrizione Tipo
Messaggio di output*
  • In caso di esito positivo: "Sono stati salvati correttamente i seguenti allegati dell'email {0}: {1}".format(message_id, elenco allegati).
  • If error: print "Failed to save the email attachments to the case, the error is: {0}".format(exception.stacktrace)
Generale

Download degli allegati email

Scarica gli allegati email dall'email a un percorso specifico sul server Google SecOps.

Parametri

Parametro Tipo Valore predefinito È obbligatorio Descrizione
Nome cartella Stringa Posta in arrivo Cartella della casella di posta in cui cercare l'email. Il parametro deve accettare anche un elenco di cartelle separate da virgole per controllare la risposta dell'utente in più cartelle.
Percorso di download Stringa N/D Salva l'allegato del messaggio nel percorso di download specificato.
ID messaggio Stringa N/D No Scarica gli allegati da un'email specifica utilizzando il relativo ID. Ad esempio: example@mail.gmail.com.
Filtro per oggetto Stringa N/D No Condizione di filtro per cercare le email in base a un oggetto specifico.

Casi d'uso

Scarica gli allegati dall'email.

Se l'email sembra dannosa e gli hash dei file per l'allegato email non sono ancora stati valutati in VirusTotal, carica gli allegati email per l'analisi nell'ambiente sandbox.

Flusso di lavoro
del caso d&#39;uso

Pubblica su

Questa azione viene eseguita su tutte le entità.

Risultati dell'azione

Risultato dello script
Nome del risultato dello script Esempio
attachments_local_paths Il risultato dello script restituisce una stringa di percorsi completi separati da virgole agli allegati salvati.
Bacheca casi
Tipo di risultato Valore / Descrizione Tipo
Messaggio di output*
  • In caso di esito positivo: "Download di {0} allegati. \n\nFile:\n{1}".format(len(attachments_local_paths), "\n".join(attachments_local_paths)".
  • Se errore: stampa "failed to download email attachments, the error is: {0}".format(exception.stacktrace)
Generale

Invia risposta al thread

Invia un messaggio in risposta al thread email.

Parametri

Nome Valore predefinito È obbligatorio Descrizione
ID messaggio Specifica l'ID del messaggio a cui vuoi inviare una risposta.
Nome cartella Posta in arrivo Specifica un elenco separato da virgole di cartelle della casella di posta in cui l'azione deve cercare l'email. Nota: puoi impostare cartelle specifiche per la posta, ad esempio "[Gmail]/Tutti i messaggi" per eseguire la ricerca in tutte le cartelle della casella di posta Gmail. Inoltre, il nome della cartella deve corrispondere esattamente alla cartella IMAP. Se il nome della cartella contiene spazi, deve essere racchiuso tra virgolette doppie.
Contenuti Specifica il contenuto della risposta.
Percorsi degli allegati No Specifica un elenco separato da virgole dei percorsi dei file degli allegati archiviati sul server da aggiungere all'email.
Rispondi a tutti Vero No Se abilitata, l'azione invierà una risposta a tutti i destinatari correlati all'email originale. Nota: questo parametro ha la priorità sul parametro "Rispondi a".
Rispondi a Specifica un elenco di email separate da virgole a cui vuoi inviare questa risposta. Se non viene fornito nulla e l'opzione "Rispondi a tutti" è disattivata, l'azione invierà una risposta solo al mittente dell'email. Se l'opzione "Rispondi a tutti" è attivata, l'azione ignorerà questo parametro.

Pubblica su

Questa azione non viene eseguita sulle entità.

Risultati dell'azione

Risultato dello script
Nome del risultato dello script Opzioni di valore Esempio
is_success Vero/Falso is_success:False
Risultato JSON
{
    "message_id": "<162556278608.14165.480701790user@example>",
    "recipients": "test@example.com"
}
Bacheca casi
Custodia Operazione riuscita Errore Messaggio
Operazione riuscita No Risposta inviata correttamente al messaggio con ID {message ID} in Exchange.
Errore irreversibile, credenziali non valide, radice API No Errore durante l'esecuzione dell'azione "Invia risposta al thread". Motivo: {error traceback}

Connettori

Per istruzioni dettagliate su come configurare un connettore in Google SecOps, vedi Configurazione del connettore.

Connettore email IMAP generico

Il connettore si connette periodicamente al server di posta per verificare la presenza di nuove email in una casella di posta specifica. Se è presente un nuovo connettore, verrà inviata un'email e verrà creato un nuovo avviso, che verrà aggiunto con le informazioni di questa email da Google SecOps.

Questo argomento illustra il meccanismo e la configurazione con cui Google SecOps si connette e si integra con l'email IMAP/SMTP insieme ai flussi di lavoro supportati e alle azioni intraprese all'interno della piattaforma. Questo argomento si riferisce alla comunicazione con server che supportano IMAP come Gmail, Outlook.com e Yahoo!. Posta.

Problemi noti e limitazioni

  1. La libreria Python ufficiale per le email non supporta allegati specifici inviati con l'applicazione Microsoft Outlook. Ciò è dovuto alla conversione di .msg in .eml da parte di Outlook, il che comporta una situazione in cui mancano le intestazioni necessarie durante l'estrazione del file .eml convertito. Il connettore rilevare l'errore e lasciare il seguente log:

    Error Code 1: Encountered an email object with missing headers. Please
    visit documentation portal for more details.
    

    Google SecOps creerà comunque un avviso per l'email, ma non conterrà un evento Google SecOps basato su questo allegato.

  2. Nel connettore email IMAP generico, durante l'elaborazione delle email con file di posta allegati, se l'allegato email originale non conteneva un nome file nell'intestazione Content-Disposition o in qualsiasi altra intestazione, verrà assegnato il seguente nome file dell'allegato in modo che possa essere visualizzato correttamente come evento in Google SecOps: Undefined_{UUID}.eml.

Inoltro della richiesta via email

Google SecOps comunicherà con un server di posta per cercare le email quasi in tempo reale e inoltrarle per la traduzione e la contestualizzazione come avvisi per i casi.

Parametri del connettore

Utilizza i seguenti parametri per configurare il connettore:

Nome visualizzato del parametro Tipo Valore predefinito È obbligatorio Descrizione
Ambiente predefinito Stringa N/D No Seleziona l'ambiente richiesto. Ad esempio, "Cliente 1".
Esegui ogni Numero intero 00:00:10:00 No Seleziona l'ora in cui eseguire la connessione. Ad esempio, "tutti i giorni".
Nome campo prodotto Stringa device_product Il parametro Framework deve essere impostato per ogni connettore. Descrive il nome del campo in cui è memorizzato il nome del prodotto.
Nome campo evento Stringa event_name_mail_type Il nome del campo utilizzato per determinare il nome dell'evento (sottotipo).
Intestazioni aggiuntive da estrarre dalle email Stringa N/D No Estrai l'intestazione aggiuntiva dall'email.
Timeout dello script (secondi) Numero intero 60 Il limite di timeout (in secondi) per il processo Python che esegue lo script corrente.
Indirizzo server IMAP IP_OR_HOST N/D Indirizzo del server IMAP a cui connettersi.
Porta IMAP Numero intero N/D Porta IMAP a cui connettersi.
Nome utente Stringa N/D Nome utente della casella di posta da cui estrarre le email, ad esempio user@example.com.
Password Password N/D Password della casella di posta da cui recuperare le email.
Cartella in cui controllare le email Stringa Posta in arrivo Il parametro può essere utilizzato per specificare la cartella email nella casella di posta in cui cercare le email. Il parametro deve accettare anche un elenco di cartelle separate da virgole per controllare la risposta dell'utente in più cartelle. Il parametro è sensibile alle maiuscole.
Fuso orario del server Stringa UTC No Il fuso orario configurato nel server, esempi (1. UTC, 2. Asia/Gerusalemme).
Pattern regex ambiente Stringa N/D No Se definito, il connettore estrae l'ambiente dal campo dell'evento specificato. Puoi manipolare i dati del campo utilizzando il campo pattern dell'espressione regolare per estrarre una stringa specifica.
IMAP USE SSL Casella di controllo Selezionata No Indica se utilizzare o meno SSL sulla connessione.
Solo email da leggere Casella di controllo Selezionata No Se questa opzione è selezionata, vengono recuperate solo le email non lette.
Contrassegnare le email come lette Casella di controllo Selezionata No Se selezionata, contrassegna le email come lette dopo averle recuperate.
Allega EML originale Casella di controllo Deselezionata No Se selezionata, allega il messaggio originale come file eml.
Espressioni regolari per gestire le email inoltrate Stringa N/D No Il parametro può essere utilizzato per specificare una stringa JSON di una riga per gestire le email inoltrate, per cercare i campi Oggetto, Da e A dell'email originale nell'email inoltrata.
Regex del corpo di esclusione Stringa N/D No Escludi le email il cui corpo corrisponde all'espressione regolare specificata. Ad esempio, ([N|n]ewsletter)|([O|o]ut of office) trova tutte le email che contengono le parole chiave "Newsletter" o "Fuori ufficio".
Regex oggetto esclusione Stringa N/D No Escludi le email per le quali l'oggetto corrisponde a quello specificato. Ad esempio, ([N|n]ewsletter)|([O|o]ut of office) trova tutte le email contenenti le parole chiave "Newsletter" o "Fuori sede".
Offset tempo in giorni Numero intero 5

Numero massimo di giorni per recuperare le email da.

Numero massimo di email per ciclo Numero intero 10 Numero massimo di email da recuperare in un ciclo.
Indirizzo del server proxy IP_OR_HOST N/D No L'indirizzo del server proxy da utilizzare.
Nome utente proxy Stringa N/D No Il nome utente del proxy con cui eseguire l'autenticazione.
Password proxy Password N/D No La password del proxy per l'autenticazione.
Creare un avviso Siemplify separato per ogni file di posta allegato? Casella di controllo Deselezionata No Se attivato, il connettore creerà più avvisi, uno per ogni file email allegato. Questo comportamento può essere utile quando si elaborano email con più file email allegati e la mappatura degli eventi di Google SecOps è impostata per creare entità da un file email allegato.
Prefisso della posta ricevuta originale Stringa orig No Prefisso da aggiungere alle chiavi estratte (a, da, oggetto,…) dall'email originale ricevuta nella mailbox monitorata.
Prefisso file di posta allegato Stringa collegare No Prefisso da aggiungere alle chiavi estratte (a, da, oggetto,…) dal file di posta allegato ricevuto con l'email nella casella di posta monitorata.

Nell'area dell'elenco dinamico, aggiungi la seguente regola per estrarre valori specifici dall'email utilizzando l'espressione regolare nel seguente formato: Desire display name: matching regex.

Ad esempio, per estrarre gli URL dall'email, inserisci quanto segue:

urls: http[s]?://(?:[a-zA-Z]|[0-9]|[$-_@.&+]|[!*(),]|(?:%0-9a-fA-F))+

Casi d'uso

Monitora una casella di posta specifica per nuove email da importare nel server Google SecOps come avvisi.

Esempio di caso d&#39;uso

Regole del connettore

  • Il connettore supporta le comunicazioni criptate per le comunicazioni del server di posta (SSL/TLS).

  • Il connettore supporta la connessione al server di posta utilizzando il proxy per il traffico IMAP e IMAPS.

  • Il connettore ha un parametro per specificare la cartella email della casella di posta in cui cercare le email. Il parametro accetta un elenco separato da virgole di cartelle per controllare la risposta dell'utente in più cartelle. Il parametro è sensibile alle maiuscole.

  • Il connettore supporta la codifica Unicode per le email elaborate come comunicazioni dell'utente finale, che potrebbero essere in una lingua diversa dall'inglese.

Hai bisogno di ulteriore assistenza? Ricevi risposte dai membri della community e dai professionisti di Google SecOps.