Integra EmailV2 con Google SecOps

Versión de integración: 36.0

En este documento, se explica cómo integrar EmailV2 con Google Security Operations (Google SecOps).

Casos de uso

La integración de EmailV2 usa las capacidades de SecOps de Google para admitir los siguientes casos de uso:

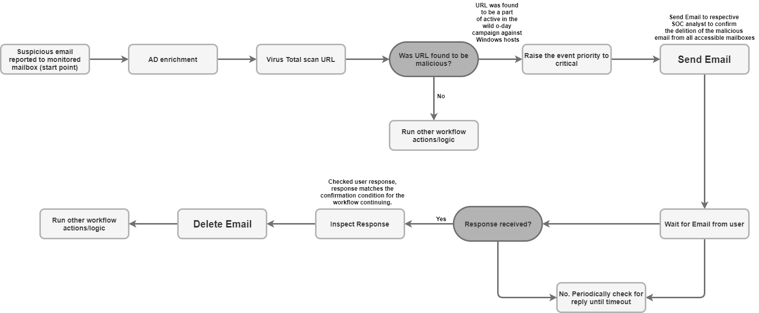
  • Clasificación y notificación de phishing: Automatiza el proceso de envío de correos electrónicos de notificación a los destinatarios, incluidos los usuarios externos, y configura guiones asíncronos para esperar las respuestas de los usuarios (como la confirmación de un intento de phishing).

  • Enriquecimiento y retención de datos de incidentes: Busca mensajes relacionados en un buzón según criterios (como el remitente o el asunto) y guarda todos los archivos adjuntos de correos electrónicos sospechosos directamente en el muro del caso para el análisis forense y la retención de datos.

  • Administración y contención de buzones: Mueve automáticamente los correos electrónicos maliciosos o clasificados de la carpeta Recibidos a las carpetas de cuarentena o archivo, o bien borra de forma permanente los correos electrónicos que coincidan con filtros específicos (por ejemplo, borrar todas las copias de un correo electrónico de software malicioso conocido en varias carpetas).

  • Colaboración y respuestas en múltiples conversaciones: Envía una respuesta inmediata o una respuesta estructurada dentro de un hilo de correo electrónico existente con la acción Send Thread Reply, lo que garantiza que todas las partes necesarias estén al tanto de las actualizaciones de seguridad pertinentes.

Antes de comenzar

Para que la integración de EmailV2 se conecte correctamente a tu servidor de correo, debes asegurarte de que el buzón de correo configurado otorgue acceso a aplicaciones de terceros a través de IMAP/SMTP.

Si usas una cuenta de Gmail, ten en cuenta las siguientes opciones de acceso:

  1. OAuth 2.0 (recomendado): Es el método más seguro, ya que permite que las aplicaciones accedan a los datos de correo electrónico con tokens sin necesidad de exponer directamente la contraseña. Para obtener más detalles, consulta Apps de terceros y tu Cuenta de Google.

  2. Contraseña de la aplicación (recomendada para la 2FA): Es un código de 16 dígitos que se usa como sustituto de la contraseña para aplicaciones de terceros cuando se habilita la Verificación en 2 pasos. Para obtener más información, consulta Cómo acceder con contraseñas de la aplicación.

  3. Apps menos seguras (obsoleto): Esta opción heredada permite el acceso a apps que no cumplen con los estándares de seguridad más recientes de Google. Para obtener más detalles, consulta Apps menos seguras y tu Cuenta de Google.

Acceso a la red a IMAP/SMTP

Para acceder a los correos electrónicos recibidos y procesarlos con IMAP, y enviar correos electrónicos salientes con SMTP, se requiere acceso a la red con las credenciales de la cuenta configurada.

Requisitos de red

En la siguiente tabla, se detalla el acceso a la red que se requiere para que la integración se comunique con el servidor de correo:

Función Puerto predeterminado Dirección Protocolo
Comunicación del servidor de correo Valores múltiples Saliente IMAP/SMTP

Parámetros de integración

La integración de EmailV2 requiere los siguientes parámetros:

Parámetro Descripción
IMAP - Use SSL

Es opcional.

Si se selecciona, la acción habilita la comunicación segura (SSL/TLS) cuando se conecta al servidor IMAP.

Habilitada de forma predeterminada.

SMTP - Use Authentication

Es opcional.

Si se selecciona, la acción habilita la autenticación para la conexión SMTP.

Esto es necesario cuando el servidor SMTP no está en una configuración de "retransmisión abierta" y requiere credenciales para enviar correos electrónicos salientes.

Habilitada de forma predeterminada.

Sender's Address

Obligatorio.

Es la dirección de correo electrónico del buzón que usa la integración para enviar y recibir mensajes.

Sender's Display Name

Obligatorio.

Es el nombre que aparece como remitente cuando la integración envía correos electrónicos.

SMTP Server Address

Es opcional.

Es el nombre de host DNS o la dirección IP del servidor SMTP que se usa para enviar correos electrónicos, como smtp.hmail.com.

SMTP Port

Es opcional.

Número de puerto que se usa para conectarse al servidor SMTP, como 565.

IMAP Server Address

Es opcional.

Nombre de host de DNS o dirección IP del servidor IMAP necesario para recuperar los correos electrónicos recibidos, como imap.hmail.com.

IMAP Port

Es opcional.

Número de puerto que se usa para conectarse al servidor IMAP, como 995.

Username

Obligatorio.

Es el nombre de usuario necesario para la autenticación con el servidor de correo.

Password

Obligatorio.

Es la contraseña necesaria para la autenticación con el servidor de correo.

Si quieres obtener instrucciones para configurar una integración en Google SecOps, consulta Configura integraciones.

Si es necesario, puedes hacer cambios más adelante. Después de configurar una instancia de integración, puedes usarla en las guías. Para obtener más información sobre cómo configurar y admitir varias instancias, consulta Compatibilidad con varias instancias.

Acciones

Para obtener más información sobre las acciones, consulta Cómo responder a las acciones pendientes de Tu escritorio y Cómo realizar una acción manual.

Borrar correo electrónico

Usa la acción Borrar correo electrónico para quitar de la casilla de correo los correos electrónicos que coincidan con los criterios de búsqueda especificados. Puedes usar esta acción para borrar el primer correo electrónico coincidente que se encuentre o todos los correos electrónicos coincidentes.

Esta acción no se ejecuta en las entidades de SecOps de Google.

Entradas de acción

La acción Borrar correo electrónico requiere los siguientes parámetros:

Parámetro Descripción
Folder Name

Obligatorio.

Es una lista separada por comas de las carpetas de la casilla de correo en las que la acción busca correos electrónicos.

Message IDs

Es opcional.

Es una lista separada por comas de los IDs de mensajes específicos que se deben buscar y borrar.

Si se proporciona, esta lista anula los valores de Subject Filter, Sender Filter y Recipient Filter.

Subject Filter

Es opcional.

Es el asunto que se usa para acotar la búsqueda de correos electrónicos coincidentes.

Sender Filter

Es opcional.

Es la dirección de un remitente que se usa para buscar correos electrónicos coincidentes.

Recipient Filter

Es opcional.

Es la dirección de un destinatario que se usa para buscar correos electrónicos coincidentes.

Days Back

Es opcional.

Es el período (en días) en el que la acción busca correos electrónicos para borrar.

El período se calcula con una granularidad diaria.

Si usas un valor de 0, la búsqueda se restringirá a los correos electrónicos recibidos solo durante el día actual.

El valor predeterminado es 0.

Delete all matching emails

Es opcional.

Si se selecciona, la acción borra todos los correos electrónicos que coinciden con los criterios especificados. De lo contrario, solo borra la primera coincidencia.

Está inhabilitado de forma predeterminada.

Resultados de la acción

La acción Borrar correo electrónico proporciona los siguientes resultados:

Tipo de salida de la acción Disponibilidad
Adjunto del muro de casos No disponible
Vínculo al muro de casos No disponible
Tabla del muro de casos No disponible
Tabla de enriquecimiento No disponible
Resultado de JSON Disponible
Mensajes de salida Disponible
Resultado de secuencia de comandos Disponible
Resultado de JSON

En el siguiente ejemplo, se muestran los resultados JSON que se reciben cuando se usa la acción Delete Email:

{
    "deleted_emails": {
        "email_1_deleted": {
            "message_id": "<a1b2c3d4e5f6g7h8i9j0k1l2m3n4o5p6q7r8s9t0@mail.example.com>",
            "deleted_from_folder": "Inbox",
            "subject": "Suspicious Login Alert - Deleted",
            "sender": "noreply@system.com",
            "timestamp": "2025-11-20T14:30:00Z"
        },
        "email_2_deleted": {
            "message_id": "<u1v2w3x4y5z6a7b8c9d0e1f2g3h4i5j6k7l8m9n0@mail.example.com>",
            "deleted_from_folder": "Spam",
            "subject": "Phishing Offer",
            "sender": "scam@badsite.net",
            "timestamp": "2025-11-15T09:15:00Z"
        }
    }
}
Mensajes de salida

La acción Delete Email puede devolver los siguientes mensajes de salida:

Mensaje de salida Descripción del mensaje

NUMBER_OF_DELETED_EMAILS email(s) were deleted successfully

Failed to find emails for deletion!

La acción se completó correctamente.

Error deleting emails ERROR_REASON

No se pudo realizar la acción.

Verifica la conexión al servidor, los parámetros de entrada o las credenciales.

Resultado de secuencia de comandos

En la siguiente tabla, se indica el valor del resultado de la secuencia de comandos cuando se usa la acción Delete Email:

Nombre del resultado de la secuencia de comandos Valor
is_success true o false

DownloadEmailAttachments

Usa la acción Descargar archivos adjuntos de correo electrónico para recuperar archivos adjuntos de correos electrónicos específicos y guardarlos en una ruta de acceso designada en el servidor de Google SecOps.

Esta acción no se ejecuta en las entidades de SecOps de Google.

Entradas de acción

La acción Download Email Attachments requiere los siguientes parámetros:

Parámetro Descripción
Folder Name

Obligatorio.

Es una lista separada por comas de las carpetas de la casilla de correo en las que la acción busca el correo electrónico.

El valor predeterminado es Inbox.

Download Path

Obligatorio.

Ruta de acceso en el servidor de Google SecOps en la que se guardan los archivos adjuntos descargados.

Message IDs

Es opcional.

Es una lista separada por comas de los IDs de los mensajes de los que se descargarán los archivos adjuntos.

Subject filter

Es opcional.

Es una línea de asunto que se usa para acotar la búsqueda del correo electrónico.

Resultados de la acción

La acción Descargar archivos adjuntos de correo electrónico proporciona los siguientes resultados:

Tipo de salida de la acción Disponibilidad
Adjunto del muro de casos No disponible
Vínculo al muro de casos No disponible
Tabla del muro de casos No disponible
Tabla de enriquecimiento No disponible
Resultado de JSON No disponible
Mensajes de salida Disponible
Resultado de secuencia de comandos Disponible
Mensajes de salida

La acción Descargar archivos adjuntos de correo electrónico puede devolver los siguientes mensajes de salida:

Mensaje de salida Descripción del mensaje

Downloaded NUMBER_OF_ATTACHMENTS attachments. ATTACHMENT_PATHS

La acción se completó correctamente.

failed to download email attachments, the error is: ERROR_REASON

No se pudo realizar la acción.

Verifica la conexión al servidor, los parámetros de entrada o las credenciales.

Resultado de secuencia de comandos

En la siguiente tabla, se muestra el valor del resultado de la secuencia de comandos cuando se usa la acción Download Email Attachments:

Nombre del resultado de la secuencia de comandos Valor
attachments_local_paths Es una cadena de rutas de acceso completas separadas por comas a los archivos adjuntos guardados.

Reenvío de correo electrónico

Usa la acción Forward Email para enviar un correo electrónico existente, incluido el contenido del hilo anterior, a nuevos destinatarios proporcionando el ID de mensaje único del correo electrónico original.

Esta acción no se ejecuta en las entidades de SecOps de Google.

Entradas de acción

La acción Forward Email requiere los siguientes parámetros:

Parámetro Descripción
Folder Name

Obligatorio.

Son las carpetas del buzón de correo en las que se encuentra el correo electrónico original.

  • Proporciona una lista separada por comas si verificas varias carpetas.
  • El nombre de la carpeta debe coincidir exactamente con la carpeta IMAP.
  • Si el nombre de la carpeta contiene espacios, debe estar entre comillas dobles.

El valor predeterminado es Inbox.

Message ID of the email to forward

Obligatorio.

Es el message_id único del correo electrónico existente que reenvía la acción.

Recipients

Obligatorio.

Es una lista separada por comas de las direcciones de correo electrónico principales de los nuevos destinatarios.

CC

Es opcional.

Es una lista de direcciones de correo electrónico separadas por comas para incluir en el campo CC.

BCC

Es opcional.

Es una lista de direcciones de correo electrónico separadas por comas para incluir en el campo CCO.

Subject

Obligatorio.

Es el asunto del correo electrónico reenviado.

Content

Es opcional.

Es el contenido adicional del cuerpo que se incluirá en el correo electrónico reenviado.

Return message id for the forwarded email

Es opcional.

Si se selecciona, la acción devuelve el ID de mensaje único del correo electrónico recién reenviado en el resultado JSON.

Está inhabilitado de forma predeterminada.

Attachment Paths

Es opcional.

Es una lista separada por comas de las rutas de acceso a los archivos adjuntos adicionales en el servidor.

Resultados de la acción

La acción Forward Email proporciona los siguientes resultados:

Tipo de salida de la acción Disponibilidad
Adjunto del muro de casos No disponible
Vínculo al muro de casos No disponible
Tabla del muro de casos No disponible
Tabla de enriquecimiento No disponible
Resultado de JSON Disponible
Mensajes de salida Disponible
Resultado de secuencia de comandos Disponible
Resultado de JSON

En el siguiente ejemplo, se muestran los resultados JSON que se reciben cuando se usa la acción Forward Email:

{
   "Date"
   "message_id"
   "Recipient"
}
Mensajes de salida

La acción Forward Email puede devolver los siguientes mensajes de salida:

Mensaje de salida Descripción del mensaje

Email was forwarded successfully.

Mail was forwarded successfully. Mail message ID is: MESSAGE_ID

La acción se completó correctamente.

Failed to forward the email! The Error is ERROR_REASON

No se pudo realizar la acción.

Verifica la conexión al servidor, los parámetros de entrada o las credenciales.

Resultado de secuencia de comandos

En la siguiente tabla, se muestra el valor del resultado de la secuencia de comandos cuando se usa la acción Forward Email:

Nombre del resultado de la secuencia de comandos Valor
is_success true o false

Mover correo electrónico a la carpeta

Usa la acción Move Email to Folder para transferir correos electrónicos de una carpeta de origen especificada a otra carpeta de destino dentro del buzón.

Esta acción no se ejecuta en las entidades de SecOps de Google.

Entradas de acción

La acción Move Email to Folder requiere los siguientes parámetros:

Parámetro Descripción
Source Folder Name

Obligatorio.

Es el nombre de la carpeta de origen desde la que se mueven los correos electrónicos.

Destination Folder Name

Obligatorio.

Nombre de la carpeta de destino a la que se mueven los correos electrónicos.

Message IDs

Es opcional.

Es una lista separada por comas de los IDs de mensajes específicos que se deben buscar y mover.

Si se proporciona, esta lista anula Subject Filter.

Subject Filter

Es opcional.

Es el asunto que se usa para acotar la búsqueda de correos electrónicos coincidentes.

Only Unread

Es opcional.

Si se selecciona, la búsqueda restringirá los resultados solo a los correos electrónicos no leídos.

Está inhabilitado de forma predeterminada.

Resultados de la acción

La acción Move Email to Folder proporciona los siguientes resultados:

Tipo de salida de la acción Disponibilidad
Adjunto del muro de casos No disponible
Vínculo al muro de casos No disponible
Tabla del muro de casos No disponible
Tabla de enriquecimiento No disponible
Resultado de JSON Disponible
Mensajes de salida Disponible
Resultado de secuencia de comandos Disponible
Resultado de JSON

En el siguiente ejemplo, se muestran los resultados JSON que se reciben cuando se usa la acción Move Email to Folder:

{
    "emails": {
        "email_1": {
            "message_id": "<4f1e50e8f4027d187a2385a39b83cde46e5b53c1@mail.example.com>",
            "received": "Mon, 24 Nov 2025 10:00:00 +0000",
            "sender": "security-alert@example.com",
            "recipients": "user@example.com",
            "subject": "Phishing Alert: Urgent Action Required",
            "plaintext_body": "Original alert content...",
            "moved_from_folder": "Inbox",
            "moved_to_folder": "Quarantine"
        },
        "email_2": {
            "message_id": "<a5b6c7d8e9f01g2h3i4j5k6l7m8n9o0p1q2r3s4t@mail.example.com>",
            "received": "Sun, 23 Nov 2025 14:30:00 +0000",
            "sender": "noreply@system.com",
            "recipients": "user@example.com",
            "subject": "System Update Notification",
            "plaintext_body": "System update successful...",
            "moved_from_folder": "Inbox",
            "moved_to_folder": "Archive"
        }
    }
}
Mensajes de salida

La acción Move Email to Folder puede devolver los siguientes mensajes de salida:

Mensaje de salida Descripción del mensaje

NUMBER_OF_MOVED_EMAILS mails were successfully moved from SOURCE_FOLDER a DESTINATION_FOLDER

No mails were found matching the search criteria!

La acción se completó correctamente.

Error search emails: ERROR_REASON

No se pudo realizar la acción.

Verifica la conexión al servidor, los parámetros de entrada o las credenciales.

Resultado de secuencia de comandos

En la siguiente tabla, se indica el valor del resultado del script cuando se usa la acción Move Email to Folder:

Nombre del resultado de la secuencia de comandos Valor
is_success true o false

Ping

Usa la acción Ping para probar la conectividad con Email V2.

Esta acción no se ejecuta en las entidades de SecOps de Google.

Entradas de acción

Ninguno

Resultados de la acción

La acción Ping proporciona los siguientes resultados:

Tipo de salida de la acción Disponibilidad
Adjunto del muro de casos No disponible
Vínculo al muro de casos No disponible
Tabla del muro de casos No disponible
Tabla de enriquecimiento No disponible
Resultado de JSON No disponible
Mensajes de salida Disponible
Resultado de secuencia de comandos Disponible
Mensajes de salida

La acción Ping puede devolver los siguientes mensajes de salida:

Mensaje de salida Descripción del mensaje

Successfully connected to the email server server with the provided connection parameters!

La acción se completó correctamente.

Failed to connect to the IMAP server! Error is ERROR_REASON

Failed to connect to the SMTP server! Error is ERROR_REASON

SMTP (or IMAP) configuration is needed to execute action. Please configure STMP (or IMAP) on integration configuration page in Marketplace.

No se pudo realizar la acción.

Verifica la conexión al servidor, los parámetros de entrada o las credenciales.

Resultado de secuencia de comandos

En la siguiente tabla, se indica el valor del resultado de la secuencia de comandos cuando se usa la acción Ping:

Nombre del resultado de la secuencia de comandos Valor
is_success true o false

Guardar archivos adjuntos de correos electrónicos en el caso

Usa la acción Save Email Attachments to Case para recuperar y guardar automáticamente los archivos adjuntos de correos electrónicos específicos en el buzón directamente en el muro del caso actual.

Esta acción no se ejecuta en las entidades de SecOps de Google.

Entradas de acción

La acción Save Email Attachments to Case requiere los siguientes parámetros:

Parámetro Descripción
Folder Name

Obligatorio.

Lista separada por comas de las carpetas de la casilla de correo en las que la acción busca el correo electrónico.

Message ID

Es opcional.

Es el ID único del mensaje del correo electrónico desde el que se descargarán los archivos adjuntos.

Attachment To Save

Es opcional.

Es el nombre específico del archivo adjunto que se guarda.

Si no se proporciona ningún valor, la acción guarda todos los archivos adjuntos del correo electrónico en el muro del caso.

Resultados de la acción

La acción Save Email Attachments to Case proporciona los siguientes resultados:

Tipo de salida de la acción Disponibilidad
Adjunto del muro de casos No disponible
Vínculo al muro de casos No disponible
Tabla del muro de casos No disponible
Tabla de enriquecimiento No disponible
Resultado de JSON Disponible
Mensajes de salida Disponible
Resultado de secuencia de comandos Disponible
Resultado de JSON

En el siguiente ejemplo, se muestran los resultados JSON que se reciben cuando se usa la acción Save Email Attachments to Case:

{
    "saved_attachments_from_email": {
        "message_id": "<a1b2c3d4e5f6g7h8i9j0k1l2m3n4o5p6q7r8s9t0@mail.example.com>",
        "subject": "Email with Malicious Attachment",
        "sender": "external@suspicious.com",
        "attachments_saved": [
            {
                "file_name": "Invoice_Q3_2025.pdf",
                "file_hash_md5": "3bd4a36cc0ed0bfc12ae5e2ece929e82",
                "saved_to_case_wall": "True"
            },
            {
                "file_name": "Report_Data.docx",
                "file_hash_md5": "b3e0c1a9f8d7c6b5a4e3d2c1b0a9f8e7",
                "saved_to_case_wall": "True"
            }
        ]
    }
}
Mensajes de salida

La acción Save Email Attachments to Case puede devolver los siguientes mensajes de salida:

Mensaje de salida Descripción del mensaje

Successfully saved the following attachments from the email MESSAGE_ID: MESSAGE_INFO

La acción se completó correctamente.

Failed to save the email attachments to the case, the error is: ERROR_REASON

No se pudo realizar la acción.

Verifica la conexión al servidor, los parámetros de entrada o las credenciales.

Resultado de secuencia de comandos

En la siguiente tabla, se indica el valor del resultado del script cuando se usa la acción Save Email Attachments to Case:

Nombre del resultado de la secuencia de comandos Valor
is_success true o false

Buscar correo electrónico

Usa la acción Search Email para encontrar correos electrónicos específicos en el buzón de correo configurado con varios criterios de filtrado.

La acción recupera detalles sobre los mensajes coincidentes en un archivo JSON, que se puede usar para análisis posteriores automatizados o manuales.

Esta acción no se ejecuta en las entidades de SecOps de Google.

Entradas de acción

La acción Buscar correo electrónico requiere los siguientes parámetros:

Parámetro Descripción
Folder Name

Obligatorio.

Es una lista separada por comas de las carpetas de la casilla de correo en las que la acción busca correos electrónicos.

El valor predeterminado es Inbox.

Subject Filter

Es opcional.

Es el asunto que se usa para acotar la búsqueda de correos electrónicos coincidentes.

Sender Filter

Es opcional.

Es la dirección de un remitente que se usa para buscar correos electrónicos coincidentes.

Recipient Filter

Es opcional.

Es la dirección de un destinatario que se usa para buscar correos electrónicos coincidentes.

Time frame (minutes)

Obligatorio.

Es el período (en minutos) en el que la búsqueda analiza los correos electrónicos.

El valor predeterminado es 60.

Only Unread

Es opcional.

Si se selecciona, la búsqueda recupera solo los correos electrónicos no leídos.

Inhabilitado de forma predeterminada

Max Emails To Return

Obligatorio.

Es la cantidad máxima de correos electrónicos que la acción devuelve como resultado.

El valor predeterminado es 100.

Resultados de la acción

La acción Buscar correo electrónico proporciona los siguientes resultados:

Tipo de salida de la acción Disponibilidad
Adjunto del muro de casos No disponible
Vínculo al muro de casos No disponible
Tabla del muro de casos No disponible
Tabla de enriquecimiento No disponible
Resultado de JSON Disponible
Mensajes de salida Disponible
Resultado de secuencia de comandos Disponible
Resultado de JSON

En el siguiente ejemplo, se muestran los resultados JSON que se reciben cuando se usa la acción Search Email:

{
    "emails": {
        "email_1": {
            "message id": "<CAJP=A_uGkttoWc1eahvP43rWVEsdk77nMu1FomhgRjRSmySLLg@mail.example.com>",
            "received": "Mon, 26 Aug 2019 03:20:13 -0700 (PDT)",
            "sender": "user@test.example",
            "recipients": "user1@example.com,user2@example.com",
            "subject": "Cool offer",
            "plaintext_body": "Hi, ...",
            "attachmment_1": "pdfdocument.pdf",
            "attachment_1_file_hash_md5": "3bd4a36cc0ed0bfc12ae5e2ece929e82"
        },
        "email_2": {
            "message id": "<WEAA=D_uGkttoWc1eahvP43rWVEsdk77nMu1FomhgRjRSmySLLg@mail.example.com>",
            "received": "Wen, 21 Aug 2019 03:20:13 -0700 (PDT)",
            "sender": "user@test.example",
            "recipients": "user3@example.com",
            "subject": "Cool offer",
            "plaintext_body": "Hi, ...",
            "attachmment_1": "photo.jpg",        "attachment_1_file_hash_md5": "3bd4a36cc0ed0bfc12ae5e2ece929e82",
            "attachmment_2": "word_document.docx",
            "attachment_2_file_hash_md5": "3bd4a36cc0ed0bfc12ae5e2ece929e82"
        }
    }
}
Mensajes de salida

La acción Search Email puede devolver los siguientes mensajes de salida:

Mensaje de salida Descripción del mensaje

Search found NUMBER_OF_FOUND_EMAILS emails based on the provided search criteria

Search didn't found any matching emails

La acción se completó correctamente.

Search didn't completed successfully due to error: ERROR_REASON

No se pudo realizar la acción.

Verifica la conexión al servidor, los parámetros de entrada o las credenciales.

Resultado de secuencia de comandos

En la siguiente tabla, se muestra el valor del resultado de la secuencia de comandos cuando se usa la acción Buscar correo electrónico:

Nombre del resultado de la secuencia de comandos Valor
is_success true o false

Enviar correo electrónico

Usa la acción Enviar correo electrónico para enviar correos electrónicos desde el buzón configurado a varios destinatarios.

Esta acción devuelve de forma opcional el ID del mensaje, que luego puede usar la acción Wait for Email From User para hacer un seguimiento de las respuestas del usuario y controlar la ejecución del playbook.

Esta acción no se ejecuta en las entidades de SecOps de Google.

Entradas de acción

La acción Send Email requiere los siguientes parámetros:

Parámetro Descripción
Recipients

Obligatorio.

Son las direcciones de correo electrónico de los destinatarios principales.

Si hay varias direcciones, deben separarse con comas.

CC

Es opcional.

Son las direcciones de correo electrónico que se incluirán en el campo de copia al carbón (CC).

Si hay varias direcciones, deben separarse con comas.

Bcc

Es opcional.

Son las direcciones de correo electrónico que se incluirán en el campo de copia oculta (Cco).

Si hay varias direcciones, deben separarse con comas.

Subject

Obligatorio.

Es el asunto del mensaje de correo electrónico.

Content

Obligatorio.

Es el contenido del cuerpo del mensaje de correo electrónico.

Return message id for the sent email

Es opcional.

Si se selecciona, la acción devuelve el ID único del mensaje en el resultado JSON.

La acción Wait for Email From User puede usar este ID para hacer un seguimiento de las respuestas.

Está inhabilitado de forma predeterminada.

Attachments Paths

Es opcional.

Es una lista separada por comas de las rutas de acceso absolutas a los archivos adjuntos en el servidor.

Resultados de la acción

La acción Send Email proporciona los siguientes resultados:

Tipo de salida de la acción Disponibilidad
Adjunto del muro de casos No disponible
Vínculo al muro de casos No disponible
Tabla del muro de casos No disponible
Tabla de enriquecimiento No disponible
Resultado de JSON Disponible
Mensajes de salida Disponible
Resultado de secuencia de comandos Disponible
Resultado de JSON

En el siguiente ejemplo, se muestran los resultados JSON que se reciben cuando se usa la acción Send Email:

{
    "message_id": "<4f1e50e8f4027d187a2385a39b83cde46e5b53c1-10013525-100078757@example.com>"
}
Mensajes de salida

La acción Send Email puede devolver los siguientes mensajes de salida:

Mensaje de salida Descripción del mensaje

Mail sent successfully.

Mail sent successfully. Mail message ID is: MESSAGE_ID

La acción se completó correctamente.

Execution Failed: ERROR_REASON

No se pudo realizar la acción.

Verifica la conexión al servidor, los parámetros de entrada o las credenciales.

Resultado de secuencia de comandos

En la siguiente tabla, se indica el valor del resultado de la secuencia de comandos cuando se usa la acción Send Email:

Nombre del resultado de la secuencia de comandos Valor
is_success true o false

Enviar respuesta a la conversación

Usa la acción Send Thread Reply para enviar un mensaje nuevo como respuesta dentro de un hilo de correos electrónicos existente con el ID del mensaje original.

Esta acción no se ejecuta en las entidades de SecOps de Google.

Entradas de acción

La acción Send Thread Reply requiere los siguientes parámetros:

Parámetro Descripción
Message ID

Obligatorio.

Es el ID único del mensaje al que se envía la respuesta.

Folder Name

Obligatorio.

Lista separada por comas de las carpetas de la casilla de correo en las que la acción busca el correo electrónico original.

El nombre de la carpeta debe coincidir exactamente con la carpeta IMAP. Si el nombre contiene espacios, debe estar entre comillas dobles (por ejemplo, "[Gmail]/All Mail").

El valor predeterminado es Inbox.

Content

Obligatorio.

Es el contenido del cuerpo del mensaje de respuesta.

Attachment Paths

Es opcional.

Es una lista separada por comas de las rutas de acceso a los archivos adjuntos en el servidor que se incluirán en la respuesta.

Reply All

Es opcional.

Si se selecciona, la respuesta se envía a todos los destinatarios del hilo de correo electrónico original.

Este parámetro tiene prioridad sobre Reply To.

Habilitada de forma predeterminada.

Reply To

Es opcional.

Es una lista separada por comas de direcciones de correo electrónico específicas para recibir la respuesta.

Si Reply All está inhabilitado y no se proporciona ningún valor, la respuesta se envía solo al remitente del correo electrónico original.

Resultados de la acción

La acción Send Thread Reply proporciona los siguientes resultados:

Tipo de salida de la acción Disponibilidad
Adjunto del muro de casos No disponible
Vínculo al muro de casos No disponible
Tabla del muro de casos No disponible
Tabla de enriquecimiento No disponible
Resultado de JSON Disponible
Mensajes de salida Disponible
Resultado de secuencia de comandos Disponible
Resultado de JSON

En el siguiente ejemplo, se muestran los resultados JSON que se reciben cuando se usa la acción Send Thread Reply:

{
    "message_id": "<162556278608.14165.480701790user@example>",
    "recipients": "test@example.com"
}
Mensajes de salida

La acción Send Thread Reply puede devolver los siguientes mensajes de salida:

Mensaje de salida Descripción del mensaje

Successfully sent reply to the message with ID MESSAGE_ID in Exchange.

La acción se completó correctamente.

Error executing action "Send Thread Reply". Reason: ERROR_REASON

No se pudo realizar la acción.

Verifica la conexión al servidor, los parámetros de entrada o las credenciales.

Resultado de secuencia de comandos

En la siguiente tabla, se indica el valor del resultado de la secuencia de comandos cuando se usa la acción Send Thread Reply:

Nombre del resultado de la secuencia de comandos Valor
is_success true o false

Esperar el correo electrónico del usuario

Usa la acción Wait for Email From User para pausar la ejecución de la guía y supervisar un buzón de correo electrónico en busca de una respuesta a un mensaje que se envió anteriormente con la acción Send Email.

Esta acción no se ejecuta en las entidades de SecOps de Google.

Entradas de acción

La acción Wait for Email From User requiere los siguientes parámetros:

Parámetro Descripción
Email Message_id

Obligatorio.

Es el ID único del mensaje del correo electrónico enviado para el que la acción hace un seguimiento de las respuestas.

Si el mensaje se envió con la acción Send Email, selecciona SendEmail.JSONResult.message_id como marcador de posición.

Email Date

Obligatorio.

Es la marca de tiempo que indica cuándo se envió el correo electrónico original. La acción usa este valor para calcular el período de respuesta.

Si el mensaje se envió con la acción Enviar correo electrónico, usa el marcador de posición SendEmail.JSONResult.email_date.

Email Recipients

Obligatorio.

Es una lista separada por comas de las direcciones de correo electrónico de los destinatarios de los que la acción espera una respuesta.

Si el mensaje se envió con la acción Enviar correo electrónico, usa el marcador de posición SendEmail.JSONResult.email_date.

Wait stage timeout (minutes)

Es opcional.

Duración (en minutos) durante la que la acción espera una respuesta antes de marcar la etapa de espera como agotada.

El valor predeterminado es 1440.

Wait for all recipients to reply?

Es opcional.

Si se selecciona esta opción, el manual espera las respuestas de todos los destinatarios para continuar. De lo contrario, continúa después de recibir la primera respuesta.

Habilitada de forma predeterminada.

Wait stage exclude pattern

Es opcional.

Es un patrón de expresión regular que se usa para excluir respuestas específicas (como los mensajes automáticos de Fuera de la oficina) y evitar que se consideren respuestas válidas.

Folder to check for reply

Es opcional.

Es una lista separada por comas de las carpetas de la casilla de correo en las que la acción busca la respuesta del usuario.

Este parámetro distingue mayúsculas de minúsculas.

El valor predeterminado es Inbox.

Fetch Response Attachments

Es opcional.

Si se selecciona, los archivos adjuntos incluidos en la respuesta del destinatario se guardan como archivos adjuntos para el resultado de la acción.

Está inhabilitado de forma predeterminada.

Resultados de la acción

La acción Wait for Email From User proporciona los siguientes resultados:

Tipo de salida de la acción Disponibilidad
Adjunto del muro de casos No disponible
Vínculo al muro de casos No disponible
Tabla del muro de casos No disponible
Tabla de enriquecimiento No disponible
Resultado de JSON Disponible
Mensajes de salida Disponible
Resultado de secuencia de comandos Disponible
Resultado de JSON

En el siguiente ejemplo, se muestran los resultados JSON que se reciben cuando se usa la acción Wait for Email From User:

{
    "Responses":
    {[
     "user1@example.com": "Approved",
     "user2@example.com": "",
     "user3@example.com": ""
     ]}
}
Resultado de secuencia de comandos

En la siguiente tabla, se muestra el valor del resultado de la secuencia de comandos cuando se usa la acción Wait for Email From User:

Nombre del resultado de la secuencia de comandos Valor
is_success true o false

Conectores

Para obtener más información sobre cómo configurar conectores en Google SecOps, consulta Ingiere tus datos (conectores).

Conector de correo electrónico IMAP genérico

Usa el conector de correo electrónico IMAP genérico para conectarte periódicamente a un correo electrónico IMAP y verificar si hay correos electrónicos nuevos en un buzón especificado. El conector procesa los correos electrónicos nuevos casi en tiempo real y los traduce en alertas y casos contextualizados dentro de la plataforma de Google SecOps.

Problemas conocidos y limitaciones

  1. Adjuntos de Outlook (.eml): Es posible que el conector no procese los archivos adjuntos convertidos al formato .eml por Microsoft Outlook si faltan encabezados críticos. Google SecOps seguirá creando una alerta para el correo electrónico, pero sin un evento basado en el adjunto. El siguiente registro indica este problema:

    Error Code 1: Encountered an email object with missing headers. Please
    visit documentation portal for more details.
    
  2. Nombres de archivo faltantes: Cuando se procesan archivos de correo electrónico adjuntos que no tienen un nombre de archivo en los encabezados del correo electrónico, el conector asigna un nombre de archivo único de marcador de posición: Undefined_{UUID}.eml, lo que permite que el archivo adjunto aparezca como un evento en Google SecOps.

Reenvío de casos por correo electrónico

Google SecOps se comunica con el servidor de correo electrónico para buscar y transferir correos electrónicos, y los reenvía a la plataforma para su traducción y contextualización casi en tiempo real como alertas de seguridad.

Reglas del conector

  • El conector usa SSL/TLS para garantizar la comunicación encriptada con el servidor de correo electrónico.
  • El conector admite la conexión al servidor de correo electrónico a través de un proxy para el tráfico de IMAP y IMAPS.
  • El conector permite buscar correos electrónicos en varias carpetas de buzones. El parámetro Folder acepta una lista de nombres de carpetas separados por comas y que distinguen mayúsculas de minúsculas.
  • El conector admite la codificación Unicode, lo que le permite procesar correos electrónicos enviados en idiomas distintos del inglés.

Entradas del conector

El conector de correo electrónico IMAP genérico requiere los siguientes parámetros:

Parámetro Descripción
Default Environment

Es opcional.

Es el nombre del entorno al que se asignan las alertas ingeridas.

Run Every

Es opcional.

Es la frecuencia con la que se ejecuta el conector para verificar si hay correos electrónicos nuevos.

El valor predeterminado es 00:00:10:00 (10 minutos).

Product Field Name

Obligatorio.

Es el nombre del campo en el que se almacena el nombre del producto.

El nombre del producto afecta principalmente la asignación. Para optimizar y mejorar el proceso de asignación del conector, el valor predeterminado se resuelve en un valor de resguardo al que se hace referencia desde el código. De forma predeterminada, cualquier entrada no válida para este parámetro se resuelve en un valor de resguardo.

El valor predeterminado es Product Name.

Event Field Name

Obligatorio.

Es el nombre del campo que determina el nombre del evento (subtipo).

El valor predeterminado es event_name_mail_type.

Additional headers to extract from emails

Es opcional.

Es una lista separada por comas de los campos de encabezado personalizados que se extraerán del mensaje de correo electrónico durante el procesamiento del conector.

Script Timeout (Seconds)

Obligatorio.

Es el límite de tiempo de espera, en segundos, para el proceso de Python que ejecuta la secuencia de comandos actual.

El valor predeterminado es 60.

IMAP Server Address

Obligatorio.

Es la dirección IP o el nombre de host de DNS del servidor IMAP al que se conectará.

IMAP Port

Obligatorio.

Número de puerto que se usa para conectarse al servidor IMAP.

Username

Obligatorio.

Nombre de usuario del buzón de correo desde el que el conector extrae correos electrónicos, como user@example.com.

Password

Obligatorio.

Contraseña del buzón de correo electrónico que se usa para extraer correos electrónicos.

Folder to check for emails

Obligatorio.

Es una lista separada por comas de las carpetas de buzones de correo en las que el conector busca correos electrónicos.

Este parámetro distingue mayúsculas de minúsculas.

El valor predeterminado es Inbox.

Server Time Zone

Es opcional.

Es la zona horaria configurada en el servidor de correo electrónico.

El valor predeterminado es UTC.

Environment Regex Pattern

Es opcional.

Es un patrón de expresión regular que se usa para manipular los datos del campo de evento y extraer el nombre del entorno.

IMAP USE SSL

Es opcional.

Si se selecciona esta opción, el conector usa SSL/TLS para establecer una conexión IMAP segura con el servidor de correo.

Habilitada de forma predeterminada.

Unread Emails Only

Es opcional.

Si se selecciona esta opción, el conector solo extraerá los correos electrónicos no leídos.

Habilitada de forma predeterminada.

Mark Emails as Read

Es opcional.

Si se selecciona esta opción, los correos electrónicos se marcarán como leídos después de que el conector los extraiga correctamente.

Habilitada de forma predeterminada.

Attach Original EML

Es opcional.

Si se selecciona, el mensaje original se adjunta a la alerta creada como un archivo .eml.

Está inhabilitado de forma predeterminada.

Regex expressions to handle forwarded emails

Es opcional.

Es una cadena de una sola línea en formato JSON que contiene patrones de expresiones regulares para extraer los campos originales de asunto, remitente y destinatario de los correos electrónicos reenviados.

Exclusion Body Regex

Es opcional.

Es un patrón de expresión regular que se usa para excluir correos electrónicos de la transferencia si el contenido del cuerpo coincide con el patrón, como ([N|n]ewsletter)|([O|o]ut of office).

Exclusion Subject Regex

Es opcional.

Es un patrón de expresión regular que se usa para excluir correos electrónicos de la transferencia si la línea del asunto coincide con el patrón, como ([N|n]ewsletter)|([O|o]ut of office).

Offset Time In Days

Obligatorio.

Es la cantidad máxima de días hacia atrás desde los que el conector recupera el correo electrónico (período máximo).

Este valor también sirve como alternativa para la ejecución inicial o si vence la marca de tiempo del conector, lo que garantiza que se ingieran las alertas para el período inhabilitado.

El valor predeterminado es 5.

Max Emails Per Cycle

Obligatorio.

Es la cantidad máxima de correos electrónicos que el conector procesa en un solo ciclo de sondeo.

El valor predeterminado es 10.

Proxy Server Address

Es opcional.

Es la dirección del servidor proxy que se usará.

Proxy Username

Es opcional.

Nombre de usuario para la autenticación del servidor proxy.

Proxy Password

Es opcional.

Es la contraseña para la autenticación del servidor proxy.

Create a Separate Siemplify Alert per Attached Mail File?

Es opcional.

Si se selecciona esta opción, el conector crea una alerta independiente para cada archivo de correo electrónico adjunto que se encuentre en un mensaje.

Esto es útil cuando la asignación de eventos está configurada para crear entidades a partir de archivos de correo electrónico adjuntos.

Está inhabilitado de forma predeterminada.

Original Received Mail Prefix

Es opcional.

Prefijo (como orig) que se agrega a las claves extraídas (para, de, asunto, etc.) del correo electrónico original que se recibió en el buzón supervisado.

El valor predeterminado es orig.

Attached Mail File Prefix

Es opcional.

Es un prefijo (como attach) que se agrega a las claves extraídas (para, de, asunto, etc.) de los archivos de correo adjuntos que se encuentran en el correo electrónico.

El valor predeterminado es attach.

¿Necesitas más ayuda? Obtén respuestas de miembros de la comunidad y profesionales de Google SecOps.