Email V2
Versão da integração: 35.0
Pré-requisitos
O exemplo descrito nesta secção baseia-se no Gmail, que oferece várias opções para aceder aos dados da caixa de correio a partir de aplicações de terceiros:
Acesso mais seguro às apps, ativado por predefinição, em que é possível iniciar sessão numa Conta Google sem expor a palavra-passe e ver a que dados a app de terceiros vai ter acesso, entre outras opções.
Palavra-passe da app. Uma palavra-passe da app é um código secreto de 16 dígitos que concede à app de terceiros acesso à caixa de correio do Gmail. As palavras-passe de apps só podem ser usadas com contas que têm a validação em dois passos ativada.
Normalmente, a opção Apps menos seguras destina-se a apps de terceiros que, por algum motivo, não seguem as normas de segurança da Google. Se esta opção não estiver ativada, a tentativa de acesso de apps de terceiros que não sigam os padrões de segurança da Google à caixa de correio do Gmail é bloqueada. A ativação desta opção torna a Conta do Gmail menos segura, pelo que deve ser usada com precaução.
Acesso de rede ao IMAP/SMTP
O acesso ao correio através do IMAP e o envio de correio através do SMTP são feitos através de uma conta configurada.
Detalhes da configuração: conta: ative o acesso para apps menos seguras.
| Função | Porta predefinida | Direção | Protocolo |
|---|---|---|---|
| API | Vários valores | De saída | IMAP/SMTP |
Configure a integração do Email V2 no Google Security Operations
Para obter instruções detalhadas sobre como configurar uma integração no Google SecOps, consulte o artigo Configure integrações.
Parâmetros de integração
Use os seguintes parâmetros para configurar a integração:
| Nome a apresentar do parâmetro | Tipo | Valor predefinido | É obrigatório | Descrição |
|---|---|---|---|---|
| Nome da instância | String | N/A | Não | Nome da instância para a qual pretende configurar a integração. |
| Descrição | String | N/A | Não | Descrição da instância. |
| Endereço do remetente | String | user@example.com | Sim | Endereço de email a usar na integração, para enviar emails e trabalhar com emails recebidos para este email (caixa de correio) |
| Nome a apresentar do remetente | String | N/A | Sim | Nome a apresentar do remetente. |
| Endereço do servidor SMTP | String | smtp.hmail.com | Ainda não configurada | Nome de anfitrião DNS ou endereço IP do servidor SMTP ao qual estabelecer ligação. A configuração do servidor SMTP é usada para enviar emails. |
| Porta SMTP | Número inteiro | 565 | Ainda não configurada | Porta do servidor SMTP à qual estabelecer ligação. |
| Endereço do servidor IMAP | String | imap.hmail.com | Ainda não configurada | Nome de anfitrião ou endereço IP do servidor IMAP ao qual estabelecer ligação. O IMAP é usado em ações que funcionam com emails recebidos na caixa de correio. |
| Porta IMAP | Número inteiro | 993 | Ainda não configurada | Porta do servidor IMAP à qual estabelecer ligação. |
| Nome de utilizador | String | N/A | Sim | Nome de utilizador para autenticação no servidor de correio |
| Palavra-passe | Palavra-passe | N/A | Sim | Uma palavra-passe para autenticar num servidor de email |
| SMTP – Use SSL | Caixa de verificação | Marcado | Não | Opção para ativar o SSL/TLS para a ligação SMTP. |
| IMAP – Usar SSL | Caixa de verificação | Marcado | Não | Opção para ativar SSL/TLS para a ligação IMAP. |
| SMTP – Use autenticação | Caixa de verificação | Marcado | Não | Opção para ativar a autenticação para a ligação SMTP. Usado nos casos em que o servidor SMTP não está a funcionar na configuração de "relé aberto" e requer autenticação para enviar emails. |
| Executar remotamente | Caixa de verificação | Desmarcado | Não | Selecione o campo para executar a integração configurada remotamente. Depois de selecionada, a opção é apresentada para selecionar o utilizador remoto (agente). |
Se necessário, pode fazer alterações numa fase posterior. Depois de configuradas, as instâncias podem ser usadas em manuais de procedimentos. Para obter informações detalhadas sobre a configuração e o suporte de várias instâncias, consulte o artigo Suporte de várias instâncias.
Ações
Tchim-tchim
Teste a conetividade ao servidor de email com os parâmetros fornecidos na página de configuração da integração.
Exemplos de utilização
Teste a conetividade aos servidores de correio IMAP e SMTP através dos parâmetros de configuração das definições de integração.
É apresentado em
Esta ação é executada em todas as entidades.
Resultados da ação
Resultado do script
| Nome do resultado do script | Opções de valor | Exemplo |
|---|---|---|
| is_success | Verdadeiro/Falso | is_success:False |
Parede da caixa
| Tipo de resultado | Valor / descrição | Tipo |
|---|---|---|
| Mensagem de saída* |
|
Geral |
Enviar email
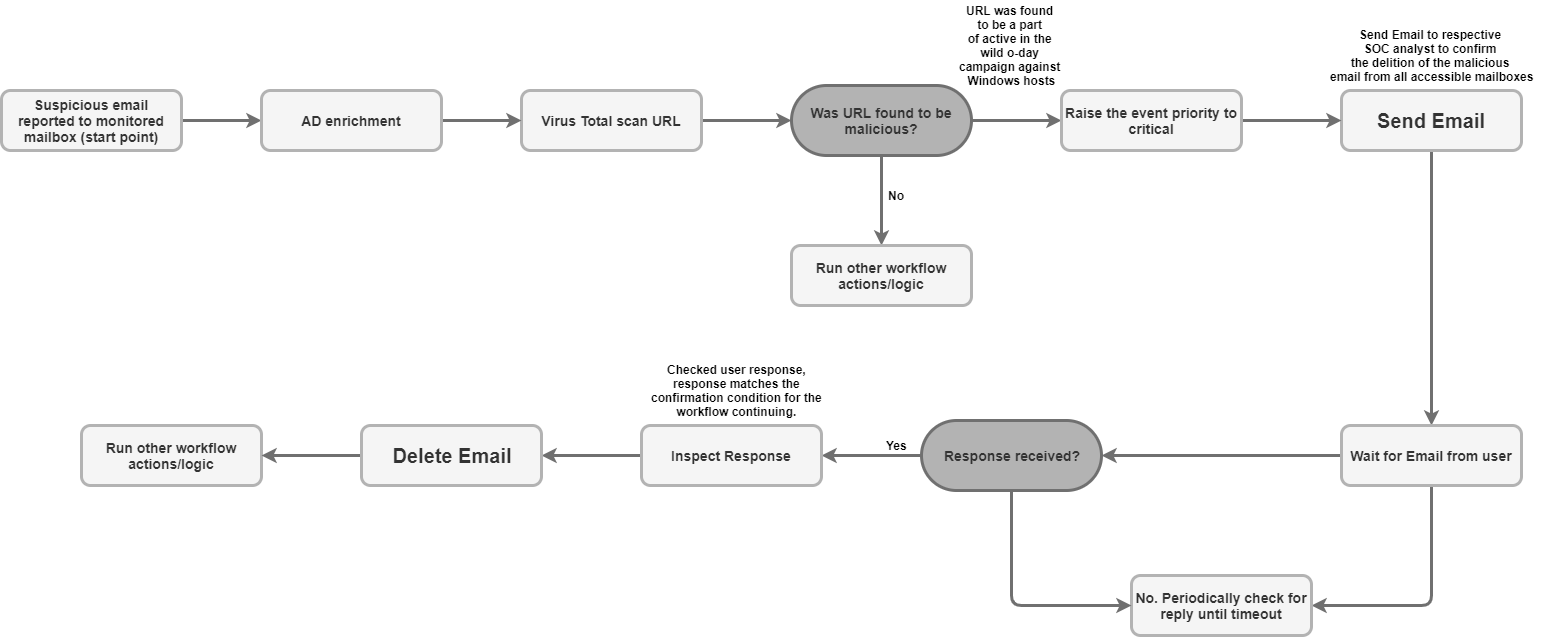
Pode enviar emails de uma única caixa de correio para vários destinatários aleatórios com esta ação. Os utilizadores podem ser alertados sobre o resultado desses alertas através dos respetivos alertas gerados pelo Google SecOps ou pelos utilizadores. A ação pode devolver o ID da mensagem de email para que possa usar o ID da mensagem para monitorizar a resposta do nome de utilizador deste email na ação "Aguardar email do utilizador". É usado para fazer uma pergunta ao utilizador sobre um manual de procedimentos e para operar no manual de procedimentos de acordo com a resposta do utilizador.
Parâmetros
| Parâmetro | Tipo | Valor predefinido | É obrigatório | Descrição |
|---|---|---|---|---|
| Destinatários | String | N/A | Sim | Endereço de email do destinatário. Pode separar vários endereços por vírgulas. |
| CC | String | N/A | Não | Endereço de email em cc. Pode separar vários endereços por vírgulas. |
| Bcc | String | N/A | Não | Endereço de email em bcc. Pode separar vários endereços por vírgulas. |
| Assunto | String | N/A | Sim | O assunto do email. |
| Conteúdo | String | N/A | Sim | O corpo do email. |
| Caminhos de anexos | String | N/A | Não | Lista separada por vírgulas dos caminhos dos ficheiros de anexos armazenados no servidor para adicionar ao email. |
| Devolve o ID da mensagem do email enviado | Caixa de verificação | Desmarcado | Não | Se selecionada, a ação devolve o ID da mensagem para o email enviado no resultado JSON técnico. Este ID da mensagem pode ser usado para a ação "Aguardar email do utilizador" para processar a resposta do utilizador. |
Exemplos de utilização
Enviar email de notificação para a lista de destinatários.

É apresentado em
Esta ação é executada em todas as entidades.
Resultados da ação
Resultado do script
| Nome do resultado do script | Opções de valor | Exemplo |
|---|---|---|
| is_success | Verdadeiro/Falso | is_success:False |
Resultado JSON
A ação devolve o resultado JSON técnico do objeto de correio.
Se a opção "Devolver ID da mensagem para o email enviado" estiver ativada, a ação devolve
message_id para o email enviado no resultado JSON técnico. Se o "ID da mensagem de retorno
para o email enviado" não estiver definido, não é necessário devolver o message_id
para o email enviado.
{
"message_id": "<4f1e50e8f4027d187a2385a39b83cde46e5b53c1-10013525-100078757@example.com>"
}
Parede da caixa
| Tipo de resultado | Valor / descrição | Tipo |
|---|---|---|
| Mensagem de saída* |
|
Geral |
Encaminhar email
Encaminhar email incluindo mensagens anteriores. O message_id do email a encaminhar tem de ser fornecido como um parâmetro de entrada de ação.
Parâmetros
| Nome a apresentar do parâmetro | Tipo | Valor predefinido | É obrigatório | Descrição |
|---|---|---|---|---|
| ID da mensagem do email a encaminhar | String | N/A | Sim | Valor message_id do email a encaminhar. |
| Nome da pasta | String | Caixa de entrada | Não | Pasta da caixa de correio na qual pesquisar o email. O parâmetro também deve aceitar uma lista de pastas separadas por vírgulas para verificar a resposta do utilizador em várias pastas. Tenha em atenção que pode definir pastas específicas de correio, por exemplo, "[Gmail]/Todo o correio", para pesquisar em todas as pastas da caixa de correio do Gmail. Além disso, o nome da pasta deve corresponder exatamente à pasta IMAP. Se um nome de pasta contiver espaços, tem de ser colocado entre aspas duplas. |
| Destinatários | CSV | N/A | Sim | Lista arbitrária de endereços de email separados por vírgulas para os destinatários do email. |
| CC | CSV | N/A | Não | Lista arbitrária de endereços de email separados por vírgulas a colocar no campo CC do email. |
| BCC | CSV | N/A | Não | Endereço de email em BCC. Pode separar vários endereços por vírgulas. |
| Assunto | String | N/A | Sim | A parte do assunto do email |
| Conteúdo | String | N/A | Não | A parte do corpo do email. |
| Caminhos de anexos | String | N/A | Não | Lista separada por vírgulas dos caminhos dos ficheiros de anexos armazenados no servidor para adicionar ao email. |
| Devolve o ID da mensagem do email encaminhado | Caixa de verificação | Desmarcado | Não | Se selecionada, a ação devolve o ID da mensagem do email encaminhado no resultado técnico JSON. |
É apresentado em
Esta ação não é executada em entidades.
Resultados da ação
Resultado do script
| Nome do resultado do script | Opções de valor | Exemplo |
|---|---|---|
| is_success | Verdadeiro/Falso | is_success:False |
Resultado JSON
{
Date
message_id
Recipient
}
Parede da caixa
| Tipo de resultado | Valor / descrição | Tipo |
|---|---|---|
| Mensagem de saída* | Se o email for encaminhado com êxito: "O email foi encaminhado com êxito." Se o email tiver sido encaminhado com êxito e a opção "Devolver o ID da mensagem do email encaminhado" estiver ativada: "O email foi encaminhado com êxito. O ID da mensagem de correio é: {0}".format(message_id) If error: print "Não foi possível encaminhar o email! O erro é {0}".format(exception.stacktrace) |
Geral |
Aguardar email do utilizador
Aguardar a resposta do utilizador com base num email enviado através da ação Enviar email.
Parâmetros
| Parâmetro | Tipo | Valor predefinido | É obrigatório | Descrição |
|---|---|---|---|---|
| ID da mensagem para verificar as respostas | String | N/A | Sim | A ação deve receber como entrada um ID da mensagem para saber para que email deve acompanhar a resposta. |
| Aguardar a resposta de todos os destinatários? | Caixa de verificação | Marcado | Não | Se existirem vários destinatários, o parâmetro pode ser usado para definir que a ação deve aguardar respostas de todos os destinatários para continuar ou deve aguardar a primeira resposta para continuar. |
| Tempo de espera pela resposta do destinatário (minutos) | Número inteiro | 1440 | Sim | O tempo, em minutos, que o sistema deve aguardar pela resposta do utilizador antes de a marcar como tendo excedido o tempo limite. |
| Padrão de exclusão da fase de espera | String | N/A | Não | Expressão regular para excluir respostas específicas da fase de espera. Funciona com a parte do corpo do email. Por exemplo, para excluir emails automáticos de ausência do escritório para serem considerados como resposta do destinatário e, em vez disso, aguardar a resposta real do utilizador. |
| Pasta para verificar se existem respostas | String | Caixa de entrada | Não | O parâmetro pode ser usado para especificar a pasta de email da caixa de correio (caixa de correio usada para enviar o email com a pergunta) para pesquisar a resposta do utilizador nesta pasta. O parâmetro também deve aceitar uma lista de pastas separadas por vírgulas para verificar a resposta do utilizador em várias pastas. O parâmetro é sensível a maiúsculas e minúsculas. |
| Obter anexos de respostas | Caixa de verificação | Desmarcado | Não | Se esta opção estiver selecionada, se o destinatário responder com um anexo, obtenha a resposta do destinatário e adicione-a como anexo ao resultado da ação. |
Exemplos de utilização
Aguardar a resposta do utilizador ao email enviado anteriormente pela ação Enviar email.
Assim que encontrar uma resposta, analise-a no manual de soluções e execute passos adicionais, se aplicável.

É apresentado em
Esta ação é executada em todas as entidades.
Resultados da ação
Resultado do script
| Nome do resultado do script | Opções de valor | Exemplo |
|---|---|---|
| is_success | Verdadeiro/Falso | is_success:False |
Resultado JSON
{
"Responses":
{[
"user1@example.com": "Approved",
"user2@example.com": "",
"user3@example.com": ""
]}
}
Parede da caixa
| Tipo de resultado | Valor / descrição | Tipo |
|---|---|---|
| Mensagem de saída* |
|
Geral |
Pesquisar email
Pesquise emails específicos da caixa de correio com vários critérios de pesquisa. A operação recupera detalhes sobre tudo num ficheiro JSON na caixa de correio. Os dados podem ser usados posteriormente para análise automática ou manual.
Parâmetros
| Parâmetro | Tipo | Valor predefinido | É obrigatório | Descrição |
|---|---|---|---|---|
| Nome da pasta | String | Caixa de entrada | Sim | Pasta da caixa de correio na qual pesquisar o email. O parâmetro também deve aceitar uma lista de pastas separadas por vírgulas para verificar a resposta do utilizador em várias pastas. |
| Filtro de assunto | String | N/A | Não | Condição do filtro, especifique o assunto a pesquisar nos emails. |
| Filtro de remetente | String | N/A | Não | Condição de filtro, especifique quem deve ser o remetente dos emails necessários. |
| Filtro de destinatários | String | N/A | Não | Condição de filtro, especifique quem deve ser o destinatário dos emails necessários. |
| Intervalo de tempo (minutos) | String | N/A | Não | Condição do filtro, especifique o período em minutos em que a pesquisa deve procurar emails. |
| Apenas não lidas | Caixa de verificação | Desmarcado | Não | Condição do filtro, especifique se a pesquisa deve procurar apenas emails não lidos. |
| Número máximo de emails a devolver | Número inteiro | 100 | Sim | Número máximo de emails a devolver como resultado de uma ação. |
Exemplos de utilização
Pesquise emails suspeitos para ver se o email ou emails semelhantes foram recebidos anteriormente para inspeção de outros utilizadores na caixa de correio monitorizada.

É apresentado em
Esta ação é executada em todas as entidades.
Resultados da ação
Resultado do script
| Nome do resultado do script | Opções de valor | Exemplo |
|---|---|---|
| is_success | Verdadeiro/Falso | is_success:False |
Resultado JSON
A ação deve devolver um resultado técnico JSON de objeto de email para cada email encontrado. Se não foram encontrados emails, devolva "null".
{
"emails": {
"email_1": {
"message id": "<CAJP=A_uGkttoWc1eahvP43rWVEsdk77nMu1FomhgRjRSmySLLg@mail.example.com>",
"received": "Mon, 26 Aug 2019 03:20:13 -0700 (PDT)",
"sender": "user@test.example",
"recipients": "user1@example.com,user2@example.com",
"subject": "Cool offer",
"plaintext_body": "Hi, ...",
"attachmment_1": "pdfdocument.pdf",
"attachment_1_file_hash_md5": "3bd4a36cc0ed0bfc12ae5e2ece929e82"
},
"email_2": {
"message id": "<WEAA=D_uGkttoWc1eahvP43rWVEsdk77nMu1FomhgRjRSmySLLg@mail.example.com>",
"received": "Wen, 21 Aug 2019 03:20:13 -0700 (PDT)",
"sender": "user@test.example",
"recipients": "user3@example.com",
"subject": "Cool offer",
"plaintext_body": "Hi, ...",
"attachmment_1": "photo.jpg", "attachment_1_file_hash_md5": "3bd4a36cc0ed0bfc12ae5e2ece929e82",
"attachmment_2": "word_document.docx",
"attachment_2_file_hash_md5": "3bd4a36cc0ed0bfc12ae5e2ece929e82"
}
}
}
Parede da caixa
| Tipo de resultado | Valor / descrição | Tipo |
|---|---|---|
| Mensagem de saída* |
|
Geral |
Mova o email para a pasta
Mover um ou vários emails da pasta de email de origem para outra pasta na caixa de correio.
Parâmetros
| Parâmetro | Tipo | Valor predefinido | É obrigatório | Descrição |
|---|---|---|---|---|
| Nome da pasta de origem | String | N/A | Sim | Pasta de origem a partir da qual mover os emails. |
| Nome da pasta de destino | String | N/A | Sim | Pasta de destino para a qual mover os emails. |
| IDs das mensagens | String | N/A | Não | Condição de filtro, especifique os emails com os IDs de email que quer encontrar. Deve aceitar vários IDs de mensagens separados por vírgulas. Se for fornecido o ID da mensagem, o filtro de assunto é ignorado. |
| Filtro de assunto | String | N/A | Não | Condição do filtro, especifique o assunto a pesquisar nos emails. |
| Apenas não lidas | Caixa de verificação | Desmarcado | Não | Condição do filtro, especifique se a pesquisa deve procurar apenas emails não lidos. |
Exemplos de utilização
Mover email processado no manual de estratégias para a pasta de arquivo:

Mova o email que foi determinado como suspeito da caixa de entrada para a pasta Spam:

É apresentado em
Esta ação é executada em todas as entidades.
Resultados da ação
Resultado do script
| Nome do resultado do script | Opções de valor | Exemplo |
|---|---|---|
| is_success | Verdadeiro/Falso | is_success:False |
Resultado JSON
A ação deve devolver um resultado técnico JSON do objeto de correio para cada email encontrado e movido. Se não forem encontrados emails, é devolvido null.
Parede da caixa
| Tipo de resultado | Valor / descrição | Tipo |
|---|---|---|
| Mensagem de saída* |
|
Geral |
Eliminar email
Eliminar um ou vários emails da caixa de correio que correspondem aos critérios de pesquisa. A eliminação pode ser feita para o primeiro email que correspondeu aos critérios de pesquisa ou para todos os emails correspondentes.
Parâmetros
| Parâmetro | Tipo | Valor predefinido | É obrigatório | Descrição |
|---|---|---|---|---|
| Nome da pasta | String | N/A | Sim | Pasta da caixa de correio na qual pesquisar o email. O parâmetro também deve aceitar uma lista de pastas separadas por vírgulas para verificar a resposta do utilizador em várias pastas. |
| IDs das mensagens | String | N/A | Não | Condição de filtro, especifique os emails com os IDs de email que quer encontrar. Deve aceitar uma lista de IDs de mensagens separados por vírgulas para pesquisar. Se for fornecido o ID da mensagem, os filtros de assunto, remetente e destinatário são ignorados. |
| Filtro de assunto | String | N/A | Não | Condição de filtro, especifique o assunto para pesquisar emails. |
| Filtro de remetente | String | N/A | Não | Condição de filtro, especifique quem deve ser o remetente dos emails necessários. |
| Filtro de destinatários | String | N/A | Não | Condição de filtro, especifique quem deve ser o destinatário dos emails necessários. |
| Elimine todos os emails correspondentes | Caixa de verificação | Desmarcado | Não | Condição de filtro, especifique se a ação deve eliminar todos os emails que correspondam aos critérios da caixa de correio ou eliminar apenas a primeira correspondência. |
| Dias anteriores | String | 0 | Não | Condição do filtro, especifique o período em dias em que a ação deve procurar emails para eliminar. Nota: a ação só funciona ao nível de detalhe de dias. 0 significa que vai pesquisar emails a partir de hoje. |
Exemplos de utilização
Envie um email de notificação para uma lista de destinatários.

É apresentado em
Esta ação é executada em todas as entidades.
Resultados da ação
Resultado do script
| Nome do resultado do script | Opções de valor | Exemplo |
|---|---|---|
| is_success | Verdadeiro/Falso | is_success:False |
Resultado JSON
Objeto de correio
A ação deve devolver um resultado técnico JSON do objeto de email para cada email encontrado e eliminado. Se não foram encontrados emails, devolva "null".
Parede da caixa
| Tipo de resultado | Valor / descrição | Tipo |
|---|---|---|
| Mensagem de saída* |
|
Geral |
Guarde anexos de email no registo
Guardar anexos de email de emails armazenados na caixa de correio monitorizada no mural de registos.
Parâmetros
| Parâmetro | Tipo | Valor predefinido | É obrigatório | Descrição |
|---|---|---|---|---|
| Nome da pasta | String | N/A | Sim | Pasta da caixa de correio na qual pesquisar o email. O parâmetro também deve aceitar uma lista de pastas separadas por vírgulas para verificar a resposta do utilizador em várias pastas. |
| ID da mensagem | String | N/A | Não | ID da mensagem para encontrar um email a partir do qual transferir anexos. |
| Nome do anexo | String | N/A | Não | Se o parâmetro não for especificado, guarde todos os anexos de email na cronologia do registo. Se o parâmetro for especificado, guarde apenas o anexo correspondente na cronologia do registo. |
Exemplos de utilização
Para fins de retenção de dados devido a normas ou procedimentos da empresa e devido aos requisitos regulamentares, guarde os anexos de email que foram considerados maliciosos no mural do registo.
É apresentado em
Esta ação é executada em todas as entidades.
Resultados da ação
Resultado do script
| Nome do resultado do script | Opções de valor | Exemplo |
|---|---|---|
| is_success | Verdadeiro/Falso | is_success:False |
Resultado JSON
Objeto de correio
A ação deve devolver um resultado técnico JSON do objeto de correio para o email a partir do qual os anexos foram guardados.
Parede da caixa
| Tipo de resultado | Valor / descrição | Tipo |
|---|---|---|
| Mensagem de saída* |
|
Geral |
Transferir anexos de email
Transfira anexos de email do email para um caminho específico no servidor do Google SecOps.
Parâmetros
| Parâmetro | Tipo | Valor predefinido | É obrigatório | Descrição |
|---|---|---|---|---|
| Nome da pasta | String | Caixa de entrada | Sim | Pasta da caixa de correio na qual pesquisar o email. O parâmetro também deve aceitar uma lista de pastas separadas por vírgulas para verificar a resposta do utilizador em várias pastas. |
| Caminho de transferência | String | N/A | Sim | Guarde o anexo da mensagem no caminho de transferência indicado. |
| ID da mensagem | String | N/A | Não | Transfira anexos de um email específico através do respetivo ID. Por exemplo,
example@mail.gmail.com. |
| Filtro de assunto | String | N/A | Não | Condição de filtro para pesquisar emails por assunto específico. |
Exemplos de utilização
Transferir anexos de emails.
Se o email parecer malicioso e os hashes de ficheiros do anexo de email ainda não tiverem sido classificados no VirusTotal, carregue os anexos de email para análise no ambiente de sandbox.

É apresentado em
Esta ação é executada em todas as entidades.
Resultados da ação
Resultado do script
| Nome do resultado do script | Exemplo |
|---|---|
| attachments_local_paths | O resultado do script devolve uma string de caminhos completos separados por vírgulas para os anexos guardados. |
Parede da caixa
| Tipo de resultado | Valor / descrição | Tipo |
|---|---|---|
| Mensagem de saída* |
|
Geral |
Enviar resposta à discussão
Envie uma mensagem como resposta à discussão por email.
Parâmetros
| Nome | Valor predefinido | É obrigatório | Descrição |
|---|---|---|---|
| ID da mensagem | Sim | Especifique o ID da mensagem à qual quer enviar uma resposta. | |
| Nome da pasta | Caixa de entrada | Sim | Especifique uma lista de pastas da caixa de correio separada por vírgulas na qual a ação deve pesquisar o email. Nota: pode definir pastas específicas de correio, por exemplo, "[Gmail]/Todo o correio" para pesquisar em todas as pastas da caixa de correio do Gmail. Além disso, o nome da pasta deve corresponder exatamente à pasta IMAP. Se o nome da pasta contiver espaços, tem de ser colocado entre aspas duplas. |
| Conteúdo | Sim | Especifique o conteúdo da resposta. | |
| Caminhos de anexos | Não | Especifique uma lista separada por vírgulas de caminhos de ficheiros de anexos armazenados no servidor para adicionar ao email. | |
| Resp todos | True | Não | Se estiver ativada, a ação envia uma resposta a todos os destinatários relacionados com o email original. Nota: este parâmetro tem prioridade sobre o parâmetro "Responder a". |
| Responder a | Especifique uma lista de emails separados por vírgulas para os quais quer enviar esta resposta. Se não for fornecido nada e a opção "Responder a todos" estiver desativada, a ação envia apenas uma resposta ao remetente do email. Se a opção "Responder a todos" estiver ativada, a ação ignora este parâmetro. |
É apresentado em
Esta ação não é executada em entidades.
Resultados da ação
Resultado do script
| Nome do resultado do script | Opções de valor | Exemplo |
|---|---|---|
| is_success | Verdadeiro/Falso | is_success:False |
Resultado JSON
{
"message_id": "<162556278608.14165.480701790user@example>",
"recipients": "test@example.com"
}
Parede da caixa
| Caixa | Êxito | Falhar | Mensagem |
|---|---|---|---|
| Com êxito | Sim | Não | A resposta à mensagem com o ID {message ID} no Exchange foi enviada com êxito. |
| Erro fatal, credenciais inválidas, raiz da API | Não | Sim | Erro ao executar a ação "Enviar resposta ao tópico". Motivo: {error traceback} |
Conetores
Para ver instruções detalhadas sobre como configurar um conetor no Google SecOps, consulte o artigo Configurar o conetor.
Conetor de email IMAP genérico
O conector liga-se periodicamente ao servidor de correio para verificar se existem novos emails numa caixa de correio específica. Se estiver presente um novo conector, é enviado um email e é criado um novo alerta, que é adicionado com informações deste email pela equipa de operações de segurança da Google.
Este tópico ilustra o mecanismo e a configuração através dos quais o Google SecOps se liga e integra ao email IMAP/SMTP, juntamente com os fluxos de trabalho suportados e as ações realizadas na plataforma. Este tópico refere-se à comunicação com servidores que suportam IMAP, como o Gmail, o Outlook.com e o Yahoo! Correio.
Problemas conhecidos e limitações
A biblioteca Python oficial para email não suporta anexos específicos que são enviados com a aplicação Microsoft Outlook. Isto deve-se à conversão do Outlook de .msg em .eml, o que resulta numa situação em que os cabeçalhos necessários estão em falta quando se extrai o .eml convertido. O conetor vai captar o erro e deixar o seguinte registo:
Error Code 1: Encountered an email object with missing headers. Please visit documentation portal for more details.O SecOps da Google continua a criar um alerta para o email, mas não contém um evento do SecOps da Google com base neste anexo.
No conector de email IMAP genérico, ao processar emails com ficheiros de email anexados, se o anexo de email original não contiver um nome de ficheiro no cabeçalho Content-Disposition ou em qualquer outro cabeçalho, é atribuído o seguinte nome de ficheiro de anexo para que possa aparecer com êxito como um evento no Google SecOps:
Undefined_{UUID}.eml.
Encaminhamento de registos por email
O SecOps da Google comunica com um servidor de email para pesquisar emails quase em tempo real e encaminhá-los para serem traduzidos e contextualizados como alertas para registos.
Parâmetros do conetor
Use os seguintes parâmetros para configurar o conector:
| Nome a apresentar do parâmetro | Tipo | Valor predefinido | É obrigatório | Descrição |
|---|---|---|---|---|
| Ambiente predefinido | String | N/A | Não | Selecione o ambiente necessário. Por exemplo, "Cliente um". |
| Executar a cada | Número inteiro | 00:00:10:00 | Não | Selecione a hora para executar a associação. Por exemplo, "todos os dias". |
| Nome do campo do produto | String | device_product | Sim | O parâmetro framework tem de ser definido para cada conector. Descreve o nome do campo onde o nome do produto está armazenado. |
| Nome do campo de evento | String | event_name_mail_type | Sim | O nome do campo usado para determinar o nome do evento (subtipo). |
| Cabeçalhos adicionais a extrair de emails | String | N/A | Não | Extraia o cabeçalho adicional do email. |
| Limite de tempo do script (segundos) | Número inteiro | 60 | Sim | O limite de tempo (em segundos) para o processo Python que executa o script atual. |
| Endereço do servidor IMAP | IP_OR_HOST | N/A | Sim | Endereço do servidor IMAP ao qual estabelecer ligação. |
| Porta IMAP | Número inteiro | N/A | Sim | Porta IMAP à qual estabelecer ligação. |
| Nome de utilizador | String | N/A | Sim | Nome de utilizador da caixa de correio a partir da qual os emails são extraídos, por exemplo,
user@example.com. |
| Palavra-passe | Palavra-passe | N/A | Sim | Palavra-passe da caixa de correio de email da qual quer extrair emails. |
| Pasta a verificar para encontrar emails | String | Caixa de entrada | Sim | O parâmetro pode ser usado para especificar a pasta de email na caixa de correio para pesquisar os emails. O parâmetro também deve aceitar uma lista de pastas separada por vírgulas para verificar a resposta do utilizador em várias pastas. O parâmetro é sensível a maiúsculas e minúsculas. |
| Fuso horário do servidor | String | UTC | Não | O fuso horário configurado no servidor, exemplos (1. UTC, 2. Asia/Jerusalem). |
| Padrão de regex do ambiente | String | N/A | Não | Se estiver definido, o conetor extrai o ambiente do campo do evento especificado. Pode manipular os dados dos campos através do campo de padrão de expressão regular para extrair uma string específica. |
| IMAP USE SSL | Caixa de verificação | Marcado | Não | Indica se deve usar SSL na ligação ou não. |
| Apenas emails não lidos | Caixa de verificação | Marcado | Não | Se esta opção estiver selecionada, são obtidos apenas os emails não lidos. |
| Marque emails como lidos | Caixa de verificação | Marcado | Não | Se estiver selecionada, marca os emails como lidos depois de os obter. |
| Anexe o EML original | Caixa de verificação | Desmarcado | Não | Se estiver selecionada, anexa a mensagem original como um ficheiro eml. |
| Expressões regex para processar emails encaminhados | String | N/A | Não | O parâmetro pode ser usado para especificar uma string de uma linha JSON para processar emails encaminhados, para pesquisar os campos de assunto, de e para do email original no email encaminhado. |
| Regex do corpo de exclusão | String | N/A | Não | Exclua emails cujo corpo corresponda à expressão regular especificada. Por exemplo, ([N|n]ewsletter)|([O|o]ut of office) encontra todos os emails que contêm as palavras-chave "Newsletter" ou "Fora do escritório". |
| Regex do assunto de exclusão | String | N/A | Não | Exclua emails cujo assunto corresponda ao especificado. Por exemplo,
([N|n]ewsletter)|([O|o]ut of office) encontra todos os emails que contêm as palavras-chave "Newsletter" ou "Ausente". |
| Tempo de desvio em dias | Número inteiro | 5 | Sim | Número máximo de dias para obter emails desde. |
| Máximo de emails por ciclo | Número inteiro | 10 | Sim | Contagem máxima de emails a obter num ciclo. |
| Endereço do servidor proxy | IP_OR_HOST | N/A | Não | O endereço do servidor proxy a usar. |
| Nome de utilizador do proxy | String | N/A | Não | O nome de utilizador do proxy para autenticação. |
| Palavra-passe do proxy | Palavra-passe | N/A | Não | A palavra-passe do proxy para autenticação. |
| Criar um alerta do Siemplify separado por ficheiro de correio anexado? | Caixa de verificação | Desmarcado | Não | Se estiver ativado, o conector cria vários alertas, 1 alerta para cada ficheiro de email anexado. Este comportamento pode ser útil quando processa emails com vários ficheiros de email anexados e o mapeamento de eventos do Google SecOps está definido para criar entidades a partir de um ficheiro de email anexado. |
| Prefixo do correio recebido original | String | orig | Não | Prefixo a adicionar às chaves extraídas (para, de, assunto,…) do email original recebido na caixa de correio monitorizada. |
| Prefixo do ficheiro de correio anexado | String | anexar | Não | Prefixo a adicionar às chaves extraídas (para, de, assunto,…) do ficheiro de correio anexado recebido com o email na caixa de correio monitorizada. |
Na área da lista dinâmica, adicione a seguinte regra para extrair valores específicos do email através da expressão regular no seguinte formato:
Desire display name: matching regex.
Por exemplo, para extrair URLs do email, insira o seguinte:
urls: http[s]?://(?:[a-zA-Z]|[0-9]|[$-_@.&+]|[!*(),]|(?:%0-9a-fA-F))+
Exemplos de utilização
Monitorizar uma caixa de correio específica para novos emails para carregamento para o servidor do Google SecOps como alertas.

Regras de conector
O conetor suporta comunicações encriptadas para comunicações do servidor de email (SSL/TLS).
O conetor suporta a ligação ao servidor de correio através de proxy para tráfego IMAP e IMAPS.
O conector tem um parâmetro para especificar a pasta de email da caixa de correio onde pesquisar emails. O parâmetro aceita uma lista separada por vírgulas de pastas para verificar a resposta do utilizador em várias pastas. O parâmetro é sensível a maiúsculas e minúsculas.
O conetor suporta a codificação Unicode para emails processados como comunicações do utilizador final, que podem estar num idioma diferente do inglês.
Precisa de mais ajuda? Receba respostas de membros da comunidade e profissionais da Google SecOps.