Email V2
통합 버전: 35.0
기본 요건
이 섹션에 설명된 예는 서드 파티 애플리케이션에서 편지함 데이터에 액세스할 수 있는 여러 옵션을 제공하는 Gmail을 기반으로 합니다.
기본적으로 사용 설정되어 있으며, 비밀번호를 노출하지 않고 Google 계정에 로그인하고 서드 파티 앱이 액세스할 수 있는 데이터 등을 확인할 수 있는 보안이 강화된 앱 액세스
앱 비밀번호 앱 비밀번호는 서드 파티 앱에 Gmail 편지함에 대한 액세스 권한을 부여하는 16자리 비밀번호입니다. 앱 비밀번호는 2단계 인증이 사용 설정된 계정에서만 이용할 수 있습니다.
보안 수준이 낮은 앱은 일반적으로 어떤 이유로든 Google 보안 표준을 따르지 않는 서드 파티 앱에 해당합니다. 이 옵션을 사용 설정하지 않으면 Google 보안 표준을 따르지 않는 Gmail 편지함에 대한 서드 파티 앱 액세스 시도가 차단됩니다. 이 옵션을 사용 설정하면 Gmail 계정의 보안이 낮아지므로 이 옵션을 사용할 때는 주의해야 합니다.
IMAP/SMTP에 대한 네트워크 액세스
IMAP을 사용하여 메일에 액세스하고 SMTP를 사용하여 메일을 보내는 작업은 구성된 계정을 사용하여 실행됩니다.
구성 세부정보: 계정: 보안 수준이 낮은 앱의 액세스 권한을 사용 설정합니다.
| 함수 | 기본 포트 | 방향 | 프로토콜 |
|---|---|---|---|
| API | Multivalues | 아웃바운드 | IMAP/SMTP |
Google Security Operations에서 이메일 V2 통합 구성
Google SecOps에서 통합을 구성하는 방법에 대한 자세한 내용은 통합 구성을 참고하세요.
통합 매개변수
다음 매개변수를 사용하여 통합을 구성합니다.
| 매개변수 표시 이름 | 유형 | 기본값 | 필수 항목 | 설명 |
|---|---|---|---|---|
| 인스턴스 이름 | 문자열 | 해당 사항 없음 | No | 통합을 구성할 인스턴스의 이름입니다. |
| 설명 | 문자열 | 해당 사항 없음 | 아니요 | 인스턴스에 대한 설명입니다. |
| 발신자 주소 | 문자열 | user@example.com | 예 | 통합에서 사용할 이메일 주소로, 이 이메일 (메일함)의 이메일을 보내고 수신된 이메일을 처리합니다. |
| 발신자의 표시 이름 | 문자열 | 해당 사항 없음 | 예 | 발신자의 표시 이름입니다. |
| SMTP 서버 주소 | 문자열 | smtp.hmail.com | 아직 구성되지 않음 | 연결할 SMTP 서버 DNS 호스트 이름 또는 IP 주소입니다. SMTP 서버 구성은 이메일을 전송하는 데 사용됩니다. |
| SMTP 포트 | 정수 | 565 | 아직 구성되지 않음 | 연결할 SMTP 서버 포트입니다. |
| IMAP 서버 주소 | 문자열 | imap.hmail.com | 아직 구성되지 않음 | 연결할 IMAP 서버 호스트 이름 또는 IP 주소입니다. IMAP은 메일함에서 수신된 이메일과 함께 작동하는 작업에 사용됩니다. |
| IMAP 포트 | 정수 | 993 | 아직 구성되지 않음 | 연결할 IMAP 서버 포트입니다. |
| 사용자 이름 | 문자열 | 해당 사항 없음 | 예 | 메일 서버에서 인증할 사용자 이름 |
| 비밀번호 | 비밀번호 | 해당 사항 없음 | 예 | 이메일 서버에서 인증하는 데 사용할 비밀번호 |
| SMTP – SSL 사용 | 체크박스 | 선택 | 아니요 | SMTP 연결에 SSL/TLS를 사용 설정하는 옵션입니다. |
| IMAP – SSL 사용 | 체크박스 | 선택 | 아니요 | IMAP 연결에 SSL/TLS를 사용 설정하는 옵션입니다. |
| SMTP - 인증 사용 | 체크박스 | 선택 | 아니요 | SMTP 연결에 대한 인증을 사용 설정하는 옵션입니다. SMTP 서버가 '오픈 릴레이' 구성에서 작동하지 않고 이메일을 전송하기 위해 인증이 필요한 경우에 사용됩니다. |
| 원격 실행 | 체크박스 | 선택 해제 | No | 구성된 통합을 원격으로 실행하려면 필드를 선택합니다. 선택하면 원격 사용자 (에이전트)를 선택하는 옵션이 나타납니다. |
필요한 경우 이후 단계에서 변경할 수 있습니다. 구성된 다음에는 인스턴스를 플레이북에서 사용할 수 있습니다. 여러 인스턴스 구성 및 지원에 대한 자세한 내용은 다중 인스턴스 지원을 참고하세요.
작업
핑
통합 구성 페이지에서 제공된 매개변수를 사용하여 이메일 서버에 대한 연결을 테스트합니다.
사용 사례
통합 설정의 구성 매개변수를 사용하여 IMAP 및 SMTP 메일 서버에 대한 연결을 테스트합니다.
실행
이 작업은 모든 항목에서 실행됩니다.
작업 결과
스크립트 결과
| 스크립트 결과 이름 | 값 옵션 | 예시 |
|---|---|---|
| is_success | True/False | is_success:False |
케이스 월
| 결과 유형 | 값 / 설명 | 유형 |
|---|---|---|
| 출력 메시지* |
|
일반 |
이메일 보내기
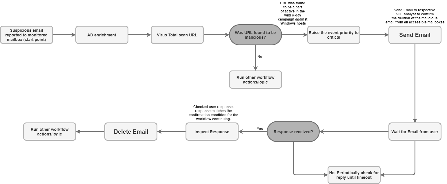
이 작업을 사용하면 하나의 메일함에서 여러 무작위 수신자에게 이메일을 보낼 수 있습니다. 사용자는 Google SecOps 또는 사용자가 생성한 각 알림을 통해 이러한 알림의 결과를 알 수 있습니다. 이메일 메시지 ID를 반환하여 '사용자 이메일 대기' 작업에서 메시지 ID를 사용하여 이 이메일의 사용자 이름 응답을 모니터링할 수 있습니다. 사용자에게 플레이북 질문을 하고 사용자의 답변에 따라 플레이북에서 작동하는 데 사용됩니다.
매개변수
| 매개변수 | 유형 | 기본값 | 필수 항목 | 설명 |
|---|---|---|---|---|
| 수신자 | 문자열 | 해당 사항 없음 | 예 | 받는 사람의 이메일 주소입니다. 여러 주소는 쉼표로 구분할 수 있습니다. |
| CC | 문자열 | 해당 사항 없음 | 아니요 | 참조 이메일 주소입니다. 여러 주소는 쉼표로 구분할 수 있습니다. |
| 숨은참조 | 문자열 | 해당 사항 없음 | 아니요 | 숨은참조 이메일 주소입니다. 여러 주소는 쉼표로 구분할 수 있습니다. |
| 제목 | 문자열 | 해당 사항 없음 | 예 | 이메일의 제목입니다. |
| 콘텐츠 | 문자열 | 해당 사항 없음 | 예 | 이메일 본문입니다. |
| 첨부파일 경로 | 문자열 | 해당 사항 없음 | 아니요 | 이메일에 추가하기 위해 서버에 저장된 첨부파일 경로의 쉼표로 구분된 목록입니다. |
| 전송된 이메일의 메시지 ID를 반환합니다. | 체크박스 | 선택 해제 | 아니요 | 선택하면 작업이 전송된 이메일의 메시지 ID를 기술 JSON 결과로 반환합니다. 이 메시지 ID는 '사용자의 이메일 대기' 작업에서 사용자 응답을 처리하는 데 사용할 수 있습니다. |
사용 사례
수신자 목록에 알림 이메일을 보냅니다.

실행
이 작업은 모든 항목에서 실행됩니다.
작업 결과
스크립트 결과
| 스크립트 결과 이름 | 값 옵션 | 예시 |
|---|---|---|
| is_success | True/False | is_success:False |
JSON 결과
작업은 메일 객체 기술 JSON 결과를 반환합니다.
'전송된 이메일의 메시지 ID 반환'이 사용 설정된 경우 작업은 기술 JSON 결과에서 전송된 이메일의 message_id를 반환합니다. '전송된 이메일의 메시지 ID 반환'이 설정되지 않은 경우 전송된 이메일의 message_id을 반환하지 않아도 됩니다.
{
"message_id": "<4f1e50e8f4027d187a2385a39b83cde46e5b53c1-10013525-100078757@example.com>"
}
케이스 월
| 결과 유형 | 값 / 설명 | 유형 |
|---|---|---|
| 출력 메시지* |
|
일반 |
이메일 전달
이전 메시지를 포함하여 이메일을 전달합니다. 전달할 이메일의 message_id를 작업 입력 매개변수로 제공해야 합니다.
매개변수
| 매개변수 표시 이름 | 유형 | 기본값 | 필수 항목 | 설명 |
|---|---|---|---|---|
| 전달할 이메일의 메시지 ID | 문자열 | 해당 사항 없음 | 예 | 전달할 이메일의 message_id 값입니다. |
| 폴더 이름 | 문자열 | 받은편지함 | 아니요 | 이메일을 검색할 메일함 폴더입니다. 또한 이 매개변수는 여러 폴더에서 사용자 응답을 확인하기 위해 쉼표로 구분된 폴더 목록을 허용해야 합니다. Gmail 메일함의 모든 폴더를 검색하도록 메일별 폴더(예: '[Gmail]/All Mail')를 설정할 수 있습니다. 또한 폴더 이름은 IMAP 폴더와 정확히 일치해야 합니다. 폴더 이름에 공백이 포함된 경우 큰따옴표로 묶어야 합니다. |
| 수신자 | CSV | 해당 사항 없음 | 예 | 이메일 수신자의 임의의 쉼표로 구분된 이메일 주소 목록입니다. |
| CC | CSV | 해당 사항 없음 | 아니요 | 이메일의 참조 필드에 배치할 이메일 주소의 임의 쉼표로 구분된 목록입니다. |
| BCC | CSV | 해당 사항 없음 | 아니요 | 숨은참조 이메일 주소입니다. 여러 주소는 쉼표로 구분할 수 있습니다. |
| 제목 | 문자열 | 해당 사항 없음 | 예 | 이메일 제목 부분 |
| 콘텐츠 | 문자열 | 해당 사항 없음 | 아니요 | 이메일 본문 부분입니다. |
| 첨부 파일 경로 | 문자열 | 해당 사항 없음 | 아니요 | 이메일에 추가하기 위해 서버에 저장된 첨부파일 경로의 쉼표로 구분된 목록입니다. |
| 전달된 이메일의 메시지 ID를 반환합니다. | 체크박스 | 선택 해제 | 아니요 | 선택하면 작업에서 전달된 이메일의 메시지 ID를 JSON 기술 결과로 반환합니다. |
실행
이 작업은 항목에서 실행되지 않습니다.
작업 결과
스크립트 결과
| 스크립트 결과 이름 | 값 옵션 | 예시 |
|---|---|---|
| is_success | True/False | is_success:False |
JSON 결과
{
Date
message_id
Recipient
}
케이스 월
| 결과 유형 | 값 / 설명 | 유형 |
|---|---|---|
| 출력 메시지* | 이메일이 성공적으로 전달된 경우: '이메일이 성공적으로 전달되었습니다.' 이메일이 성공적으로 전달되었고 '전달된 이메일의 메시지 ID 반환'이 사용 설정된 경우: '메일이 성공적으로 전달되었습니다. 메일 메시지 ID는 {0}입니다.".format(message_id) 오류가 발생한 경우: '이메일을 전달하지 못했습니다. 오류는 {0}".format(exception.stacktrace)입니다. |
일반 |
사용자 이메일 대기
이메일 보내기 작업을 사용하여 전송된 이메일을 기반으로 사용자의 응답을 기다립니다.
매개변수
| 매개변수 | 유형 | 기본값 | 필수 항목 | 설명 |
|---|---|---|---|---|
| 답장을 확인할 메시지 ID | 문자열 | 해당 사항 없음 | 예 | 작업은 응답을 추적해야 하는 이메일을 알기 위해 메시지 ID를 입력으로 가져와야 합니다. |
| 모든 수신자가 답장할 때까지 기다리시겠어요? | 체크박스 | 선택 | 아니요 | 수신자가 여러 명인 경우 매개변수를 사용하여 작업을 진행하기 위해 모든 수신자의 응답을 기다려야 하는지 또는 첫 번째 답장을 기다려야 하는지 정의할 수 있습니다. |
| 수신자 답장을 기다리는 시간 (분) | 정수 | 1440 | 예 | 사용자의 응답을 기다리는 시간(분)입니다. 이 시간이 지나면 시간 초과로 표시됩니다. |
| 대기 단계 제외 패턴 | 문자열 | 해당 사항 없음 | 아니요 | 대기 단계에서 특정 답글을 제외하는 정규 표현식입니다. 이메일의 본문 부분과 함께 작동합니다. 예를 들어 수신자 답장으로 간주되는 자동 부재중 이메일을 제외하고 실제 사용자 답장을 기다릴 수 있습니다. |
| 답장을 확인할 폴더 | 문자열 | 받은편지함 | 아니요 | 이 매개변수는 이 폴더에서 사용자 답장을 검색할 메일함 이메일 폴더 (질문이 포함된 이메일을 보내는 데 사용된 메일함)를 지정하는 데 사용할 수 있습니다. 또한 이 매개변수는 여러 폴더에서 사용자 응답을 확인하기 위해 쉼표로 구분된 폴더 목록을 허용해야 합니다. 매개변수는 대소문자를 구분합니다. |
| 응답 첨부파일 가져오기 | 체크박스 | 선택 해제 | 아니요 | 선택된 경우 수신자가 첨부파일로 답장하면 수신자 응답을 가져와 작업 결과의 첨부파일로 추가합니다. |
사용 사례
이메일 보내기 작업으로 이전에 보낸 이메일에 대한 사용자 답장을 기다립니다.
응답이 발견되면 플레이북에서 응답을 분석하고 해당하는 경우 추가 단계를 실행합니다.

실행
이 작업은 모든 항목에서 실행됩니다.
작업 결과
스크립트 결과
| 스크립트 결과 이름 | 값 옵션 | 예시 |
|---|---|---|
| is_success | True/False | is_success:False |
JSON 결과
{
"Responses":
{[
"user1@example.com": "Approved",
"user2@example.com": "",
"user3@example.com": ""
]}
}
케이스 월
| 결과 유형 | 값 / 설명 | 유형 |
|---|---|---|
| 출력 메시지* |
|
일반 |
이메일 검색
다양한 검색 기준이 지정된 특정 메일함 이메일을 검색합니다. 작업은 사서함에 있는 모든 항목에 관한 세부정보를 JSON 파일에서 복구합니다. 이 데이터는 이후 자동 또는 수동 분석에 사용될 수 있습니다.
매개변수
| 매개변수 | 유형 | 기본값 | 필수 항목 | 설명 |
|---|---|---|---|---|
| 폴더 이름 | 문자열 | 받은편지함 | 예 | 이메일을 검색할 메일함 폴더입니다. 또한 이 매개변수는 여러 폴더에서 사용자 응답을 확인하기 위해 쉼표로 구분된 폴더 목록을 허용해야 합니다. |
| 주제 필터 | 문자열 | 해당 사항 없음 | 아니요 | 필터 조건, 이메일을 검색할 제목을 지정합니다. |
| 발신자 필터 | 문자열 | 해당 사항 없음 | 아니요 | 필터 조건으로 필요한 이메일의 발신자를 지정합니다. |
| 수신자 필터 | 문자열 | 해당 사항 없음 | 아니요 | 필터 조건, 필요한 이메일의 수신자를 지정합니다. |
| 기간 (분) | 문자열 | 해당 사항 없음 | 아니요 | 필터 조건입니다. 검색에서 이메일을 찾아야 하는 기간(분)을 지정합니다. |
| 읽지 않음만 | 체크박스 | 선택 해제 | 아니요 | 필터 조건입니다. 검색에서 읽지 않은 이메일만 찾아야 하는지 지정합니다. |
| 반환할 최대 이메일 수 | 정수 | 100 | 예 | 작업 결과로 반환할 최대 이메일 수입니다. |
사용 사례
의심스러운 이메일을 검색하여 모니터링되는 메일함의 다른 사용자로부터 이 이메일 또는 유사한 이메일이 이전에 검토를 위해 수신되었는지 확인합니다.

실행
이 작업은 모든 항목에서 실행됩니다.
작업 결과
스크립트 결과
| 스크립트 결과 이름 | 값 옵션 | 예시 |
|---|---|---|
| is_success | True/False | is_success:False |
JSON 결과
작업은 발견된 각 이메일에 대해 메일 객체 JSON 기술 결과를 반환해야 합니다. 이메일을 찾을 수 없는 경우 'null'로 돌아갑니다.
{
"emails": {
"email_1": {
"message id": "<CAJP=A_uGkttoWc1eahvP43rWVEsdk77nMu1FomhgRjRSmySLLg@mail.example.com>",
"received": "Mon, 26 Aug 2019 03:20:13 -0700 (PDT)",
"sender": "user@test.example",
"recipients": "user1@example.com,user2@example.com",
"subject": "Cool offer",
"plaintext_body": "Hi, ...",
"attachmment_1": "pdfdocument.pdf",
"attachment_1_file_hash_md5": "3bd4a36cc0ed0bfc12ae5e2ece929e82"
},
"email_2": {
"message id": "<WEAA=D_uGkttoWc1eahvP43rWVEsdk77nMu1FomhgRjRSmySLLg@mail.example.com>",
"received": "Wen, 21 Aug 2019 03:20:13 -0700 (PDT)",
"sender": "user@test.example",
"recipients": "user3@example.com",
"subject": "Cool offer",
"plaintext_body": "Hi, ...",
"attachmment_1": "photo.jpg", "attachment_1_file_hash_md5": "3bd4a36cc0ed0bfc12ae5e2ece929e82",
"attachmment_2": "word_document.docx",
"attachment_2_file_hash_md5": "3bd4a36cc0ed0bfc12ae5e2ece929e82"
}
}
}
케이스 월
| 결과 유형 | 값 / 설명 | 유형 |
|---|---|---|
| 출력 메시지* |
|
일반 |
이메일을 폴더로 이동
원본 이메일 폴더에서 받은편지함의 다른 폴더로 하나 이상의 이메일을 이동합니다.
매개변수
| 매개변수 | 유형 | 기본값 | 필수 항목 | 설명 |
|---|---|---|---|---|
| 소스 폴더 이름 | 문자열 | 해당 사항 없음 | 예 | 이메일을 이동할 소스 폴더입니다. |
| 대상 폴더 이름 | 문자열 | 해당 사항 없음 | 예 | 이메일을 이동할 대상 폴더입니다. |
| 메시지 ID | 문자열 | 해당 사항 없음 | 아니요 | 필터 조건입니다. 찾을 이메일 ID를 지정합니다. 쉼표로 구분된 여러 메시지 ID를 허용해야 합니다. 메시지 ID가 제공되면 제목 필터가 무시됩니다. |
| 주제 필터 | 문자열 | 해당 사항 없음 | 아니요 | 필터 조건, 이메일을 검색할 제목을 지정합니다. |
| 읽지 않음만 | 체크박스 | 선택 해제 | 아니요 | 필터 조건입니다. 검색에서 읽지 않은 이메일만 찾아야 하는지 지정합니다. |
사용 사례
플레이북에서 처리된 이메일을 보관 파일 폴더로 이동합니다.

의심스러운 것으로 판단된 이메일을 받은편지함에서 스팸함으로 이동합니다.

실행
이 작업은 모든 항목에서 실행됩니다.
작업 결과
스크립트 결과
| 스크립트 결과 이름 | 값 옵션 | 예시 |
|---|---|---|
| is_success | True/False | is_success:False |
JSON 결과
작업은 발견되어 이동된 각 이메일에 대해 메일 객체 JSON 기술 결과를 반환해야 합니다. 이메일을 찾을 수 없는 경우 null가 반환됩니다.
케이스 월
| 결과 유형 | 값 / 설명 | 유형 |
|---|---|---|
| 출력 메시지* |
|
일반 |
이메일 삭제
검색 기준과 일치하는 사서함에서 하나 이상의 이메일을 삭제합니다. 검색 기준과 일치하는 첫 번째 이메일을 삭제하거나 일치하는 모든 이메일을 삭제할 수 있습니다.
매개변수
| 매개변수 | 유형 | 기본값 | 필수 항목 | 설명 |
|---|---|---|---|---|
| 폴더 이름 | 문자열 | 해당 사항 없음 | 예 | 이메일을 검색할 메일함 폴더입니다. 또한 이 매개변수는 여러 폴더에서 사용자 응답을 확인하기 위해 쉼표로 구분된 폴더 목록을 허용해야 합니다. |
| 메시지 ID | 문자열 | 해당 사항 없음 | 아니요 | 필터 조건입니다. 찾을 이메일 ID를 지정합니다. 검색할 메시지 ID의 쉼표로 구분된 목록을 허용해야 합니다. 메일 ID가 제공되면 제목, 발신자, 수신자 필터는 무시됩니다. |
| 주제 필터 | 문자열 | 해당 사항 없음 | 아니요 | 필터 조건입니다. 이메일을 검색할 제목을 지정합니다. |
| 발신자 필터 | 문자열 | 해당 사항 없음 | 아니요 | 필터 조건으로 필요한 이메일의 발신자를 지정합니다. |
| 수신자 필터 | 문자열 | 해당 사항 없음 | 아니요 | 필터 조건, 필요한 이메일의 수신자를 지정합니다. |
| 일치하는 이메일 모두 삭제 | 체크박스 | 선택 해제 | 아니요 | 필터 조건입니다. 기준과 일치하는 모든 이메일을 메일함에서 삭제할지 아니면 첫 번째 일치 항목만 삭제할지 지정합니다. |
| 일 전 | 문자열 | 0 | 아니요 | 필터 조건입니다. 삭제할 이메일을 찾을 기간(일)을 지정합니다. 참고 - 작업은 일 단위로만 작동합니다. 0은 오늘부터 메일을 검색한다는 의미입니다. |
사용 사례
수신자 목록에 알림 이메일을 보냅니다.

실행
이 작업은 모든 항목에서 실행됩니다.
작업 결과
스크립트 결과
| 스크립트 결과 이름 | 값 옵션 | 예시 |
|---|---|---|
| is_success | True/False | is_success:False |
JSON 결과
메일 객체
작업은 발견되어 삭제된 각 이메일에 대해 메일 객체 JSON 기술 결과를 반환해야 합니다. 이메일을 찾을 수 없는 경우 'null'로 돌아갑니다.
케이스 월
| 결과 유형 | 값 / 설명 | 유형 |
|---|---|---|
| 출력 메시지* |
|
일반 |
이메일 첨부파일을 케이스에 저장
모니터링된 메일함에 저장된 이메일의 이메일 첨부파일을 케이스 월에 저장합니다.
매개변수
| 매개변수 | 유형 | 기본값 | 필수 항목 | 설명 |
|---|---|---|---|---|
| 폴더 이름 | 문자열 | 해당 사항 없음 | 예 | 이메일을 검색할 메일함 폴더입니다. 또한 이 매개변수는 여러 폴더에서 사용자 응답을 확인하기 위해 쉼표로 구분된 폴더 목록을 허용해야 합니다. |
| 메시지 ID | 문자열 | 해당 사항 없음 | 아니요 | 첨부파일을 다운로드할 이메일을 찾기 위한 메시지 ID입니다. |
| 연결 이름 | 문자열 | 해당 사항 없음 | 아니요 | 매개변수가 지정되지 않은 경우 모든 이메일 첨부파일을 케이스 월에 저장합니다. 매개변수가 지정된 경우 일치하는 첨부파일만 케이스 월에 저장합니다. |
사용 사례
회사 표준 또는 절차 및 규제 요구사항으로 인한 데이터 보관 목적으로 악성으로 확인된 이메일 첨부파일을 케이스 월에 저장합니다.
실행
이 작업은 모든 항목에서 실행됩니다.
작업 결과
스크립트 결과
| 스크립트 결과 이름 | 값 옵션 | 예시 |
|---|---|---|
| is_success | True/False | is_success:False |
JSON 결과
메일 객체
작업은 첨부파일이 저장된 이메일의 메일 객체 JSON 기술 결과를 반환해야 합니다.
케이스 월
| 결과 유형 | 값 / 설명 | 유형 |
|---|---|---|
| 출력 메시지* |
|
일반 |
이메일 첨부파일 다운로드
이메일의 이메일 첨부파일을 Google SecOps 서버의 특정 경로에 다운로드합니다.
매개변수
| 매개변수 | 유형 | 기본값 | 필수 항목 | 설명 |
|---|---|---|---|---|
| 폴더 이름 | 문자열 | 받은편지함 | 예 | 이메일을 검색할 메일함 폴더입니다. 또한 이 매개변수는 여러 폴더에서 사용자 응답을 확인하기 위해 쉼표로 구분된 폴더 목록을 허용해야 합니다. |
| 다운로드 경로 | 문자열 | 해당 사항 없음 | 예 | 지정된 다운로드 경로에 메시지 첨부파일을 저장합니다. |
| 메시지 ID | 문자열 | 해당 사항 없음 | 아니요 | ID를 사용하여 특정 이메일에서 첨부파일을 다운로드합니다. 예를 들면 example@mail.gmail.com입니다. |
| 제목 필터 | 문자열 | 해당 사항 없음 | 아니요 | 특정 제목으로 이메일을 검색하는 필터 조건입니다. |
사용 사례
이메일에서 첨부파일을 다운로드합니다.
이메일이 악성으로 보이고 이메일 첨부파일의 파일 해시가 아직 VirusTotal에서 점수가 매겨지지 않은 경우 분석을 위해 샌드박스 환경에 이메일 첨부파일을 업로드합니다.

실행
이 작업은 모든 항목에서 실행됩니다.
작업 결과
스크립트 결과
| 스크립트 결과 이름 | 예시 |
|---|---|
| attachments_local_paths | 스크립트 결과는 저장된 첨부파일의 쉼표로 구분된 전체 경로 문자열을 반환합니다. |
케이스 월
| 결과 유형 | 값 / 설명 | 유형 |
|---|---|---|
| 출력 메시지* |
|
일반 |
대화목록 답장 보내기
이메일 대화목록에 답장으로 메시지를 보냅니다.
매개변수
| 이름 | 기본값 | 필수 항목 | 설명 |
|---|---|---|---|
| 메시지 ID | 예 | 답장을 보낼 메시지의 ID를 지정합니다. | |
| 폴더 이름 | 받은편지함 | 예 | 작업에서 이메일을 검색해야 하는 쉼표로 구분된 메일함 폴더 목록을 지정합니다. 참고: Gmail 메일함의 모든 폴더를 검색하도록 메일별 폴더(예: '[Gmail]/전체보관함')를 설정할 수 있습니다. 또한 폴더 이름은 IMAP 폴더와 정확히 일치해야 합니다. 폴더 이름에 공백이 포함된 경우 큰따옴표로 묶어야 합니다. |
| 콘텐츠 | 예 | 답장의 내용을 지정합니다. | |
| 첨부 파일 경로 | 아니요 | 이메일에 추가할 서버에 저장된 첨부파일 경로를 쉼표로 구분된 목록으로 지정합니다. | |
| 전체답장 | 참 | 아니요 | 사용 설정하면 작업에서 원래 이메일과 관련된 모든 수신자에게 답장을 보냅니다. 참고: 이 매개변수는 '답장' 매개변수보다 우선합니다. |
| 수신자 | 이 답장을 보낼 이메일을 쉼표로 구분된 목록으로 지정합니다. 아무것도 제공되지 않고 '전체 답장'이 사용 중지된 경우 작업은 이메일 발신자에게만 답장을 보냅니다. '전체 답장'이 사용 설정된 경우 작업에서 이 매개변수를 무시합니다. |
실행
이 작업은 항목에서 실행되지 않습니다.
작업 결과
스크립트 결과
| 스크립트 결과 이름 | 값 옵션 | 예시 |
|---|---|---|
| is_success | True/False | is_success:False |
JSON 결과
{
"message_id": "<162556278608.14165.480701790user@example>",
"recipients": "test@example.com"
}
케이스 월
| 케이스 | 성공 | 실패 | 메시지 |
|---|---|---|---|
| 성공 | 예 | 아니요 | Exchange에서 ID가 {message ID}인 메시지에 답장을 보냈습니다. |
| 치명적인 오류, 잘못된 사용자 인증 정보, API 루트 | 아니요 | 예 | '스레드 답장 보내기' 작업을 실행하는 동안 오류가 발생했습니다. 이유: {오류 트레이스백} |
커넥터
Google SecOps에서 커넥터를 구성하는 방법에 대한 자세한 내용은 커넥터 구성을 참고하세요.
일반 IMAP 이메일 커넥터
커넥터는 주기적으로 메일 서버에 연결하여 특정 메일함에 새 이메일이 있는지 확인합니다. 새 커넥터가 있으면 이메일이 전송되고 새 알림이 생성되며, 이 알림은 Google SecOps에서 이 이메일의 정보와 함께 추가됩니다.
이 주제에서는 Google SecOps가 지원되는 작업 흐름 및 플랫폼 내에서 취해진 작업과 함께 IMAP/SMTP 이메일에 연결하고 통합하는 메커니즘과 구성을 설명합니다. 이 주제에서는 Gmail, Outlook.com, Yahoo!와 같은 IMAP를 지원하는 서버와의 통신을 다룹니다. 메일.
알려진 문제 및 제한사항
이메일용 공식 Python 라이브러리는 Microsoft Outlook 애플리케이션과 함께 전송되는 특정 첨부파일을 지원하지 않습니다. 이는 Outlook에서 .msg를 .eml로 변환하여 발생하며, 변환된 .eml을 추출할 때 필요한 헤더가 누락되는 상황이 발생합니다. 커넥터가 오류를 포착하고 다음 로그를 남깁니다.
Error Code 1: Encountered an email object with missing headers. Please visit documentation portal for more details.Google SecOps는 이메일에 대한 알림을 계속 생성하지만 이 첨부파일을 기반으로 한 Google SecOps 이벤트는 포함되지 않습니다.
일반 IMAP 이메일 커넥터에서 메일 파일이 첨부된 이메일을 처리할 때 원래 이메일 첨부파일에 Content-Disposition 헤더 또는 다른 헤더에 파일 이름이 포함되지 않은 경우 Google SecOps에 이벤트로 표시될 수 있도록 다음 첨부파일 이름이 할당됩니다.
Undefined_{UUID}.eml
이메일 케이스 전달
Google SecOps는 이메일 서버와 통신하여 거의 실시간으로 이메일을 검색하고, 케이스 알림으로 번역되고 컨텍스트화되도록 전달합니다.
커넥터 매개변수
다음 매개변수를 사용하여 커넥터를 구성합니다.
| 매개변수 표시 이름 | 유형 | 기본값 | 필수 항목 | 설명 |
|---|---|---|---|---|
| 기본 환경 | 문자열 | 해당 사항 없음 | 아니요 | 필요한 환경을 선택합니다. 예: '고객 1' |
| 실행 빈도 | 정수 | 00:00:10:00 | 아니요 | 연결을 실행할 시간을 선택합니다. 예: '매일' |
| 제품 필드 이름 | 문자열 | device_product | 예 | 프레임워크 매개변수는 모든 커넥터에 대해 설정해야 합니다. 제품 이름이 저장된 필드의 이름을 설명합니다. |
| 이벤트 필드 이름 | 문자열 | event_name_mail_type | 예 | 이벤트 이름(하위 유형)을 결정하는 데 사용되는 필드 이름입니다. |
| 이메일에서 추출할 추가 헤더 | 문자열 | 해당 사항 없음 | 아니요 | 이메일에서 추가 헤더를 추출합니다. |
| 스크립트 제한 시간(초) | 정수 | 60 | 예 | 현재 스크립트를 실행하는 Python 프로세스의 제한 시간 한도(초)입니다. |
| IMAP 서버 주소 | IP_OR_HOST | 해당 사항 없음 | 예 | 연결할 IMAP 서버 주소입니다. |
| IMAP 포트 | 정수 | 해당 사항 없음 | 예 | 연결할 IMAP 포트입니다. |
| 사용자 이름 | 문자열 | 해당 사항 없음 | 예 | 이메일을 가져올 편지함의 사용자 이름입니다(예: user@example.com). |
| 비밀번호 | 비밀번호 | 해당 사항 없음 | 예 | 이메일을 가져올 이메일 사서함의 비밀번호입니다. |
| 이메일을 확인할 폴더 | 문자열 | 받은편지함 | 예 | 이 매개변수는 이메일을 검색할 메일함의 이메일 폴더를 지정하는 데 사용할 수 있습니다. 또한 매개변수는 여러 폴더에서 사용자 응답을 확인하기 위해 쉼표로 구분된 폴더 목록을 허용해야 합니다. 매개변수는 대소문자를 구분합니다. |
| 서버 시간대 | 문자열 | UTC | 아니요 | 서버에서 구성된 시간대입니다. 예 (1. UTC, 2. Asia/Jerusalem). |
| 환경 정규식 패턴 | 문자열 | 해당 사항 없음 | 아니요 | 정의된 경우 커넥터는 지정된 이벤트 필드에서 환경을 추출합니다. 정규 표현식 패턴 필드를 사용하여 필드 데이터를 조작하여 특정 문자열을 추출할 수 있습니다. |
| IMAP USE SSL | 체크박스 | 선택 | 아니요 | 연결에서 SSL을 사용할지 여부를 나타냅니다. |
| 읽지 않은 이메일만 | 체크박스 | 선택 | 아니요 | 선택하면 읽지 않은 메일만 가져옵니다. |
| 이메일을 읽음으로 표시하기 | 체크박스 | 선택 | 아니요 | 선택하면 메일을 가져온 후 읽음으로 표시합니다. |
| 원본 EML 첨부 | 체크박스 | 선택 해제 | 아니요 | 선택한 경우 원본 메시지를 eml 파일로 첨부합니다. |
| 전달된 이메일을 처리하는 정규식 | 문자열 | 해당 사항 없음 | 아니요 | 이 매개변수는 전달된 이메일을 처리하는 JSON 한 줄 문자열을 지정하는 데 사용할 수 있습니다. 전달된 이메일에서 원래 이메일의 제목, 보낸 사람, 받는 사람 필드를 검색합니다. |
| 제외 본문 정규식 | 문자열 | 해당 사항 없음 | 아니요 | 본문이 지정된 정규 표현식과 일치하는 이메일을 제외합니다. 예를 들어 ([N|n]ewsletter)|([O|o]ut of office)는 '뉴스레터' 또는 '부재중' 키워드가 포함된 모든 이메일을 찾습니다. |
| 제외 대상 정규식 | 문자열 | 해당 사항 없음 | 아니요 | 제목이 지정된 내용과 일치하는 이메일을 제외합니다. 예를 들어 ([N|n]ewsletter)|([O|o]ut of office)는 '뉴스레터' 또는 '부재중' 키워드가 포함된 모든 이메일을 찾습니다. |
| 오프셋 시간(일) | 정수 | 5 | 예 | 이후 메일을 가져올 최대 일수입니다. |
| 주기당 최대 이메일 수 | 정수 | 10 | 예 | 한 주기에서 가져올 메일의 최대 개수입니다. |
| 프록시 서버 주소 | IP_OR_HOST | 해당 사항 없음 | 아니요 | 사용할 프록시 서버의 주소입니다. |
| 프록시 사용자 이름 | 문자열 | 해당 사항 없음 | 아니요 | 인증할 프록시 사용자 이름입니다. |
| 프록시 비밀번호 | 비밀번호 | 해당 사항 없음 | 아니요 | 인증할 프록시 비밀번호입니다. |
| 첨부된 메일 파일당 별도의 Siemplify 알림을 만드시겠어요? | 체크박스 | 선택 해제 | 아니요 | 사용 설정된 경우 커넥터는 첨부된 이메일 파일마다 알림을 1개씩 여러 개 생성합니다. 이 동작은 첨부된 이메일 파일이 여러 개 있는 이메일을 처리하고 Google SecOps 이벤트 매핑이 첨부된 이메일 파일에서 엔티티를 생성하도록 설정된 경우에 유용합니다. |
| 원본 수신 메일 접두사 | 문자열 | orig | 아니요 | 모니터링된 사서함에서 수신된 원본 이메일에서 추출된 키 (to, from, subject 등)에 추가할 접두사입니다. |
| 첨부된 메일 파일 접두사 | 문자열 | attach | 아니요 | 모니터링된 메일함의 이메일과 함께 수신된 첨부 메일 파일에서 추출된 키 (to, from, subject 등)에 추가할 접두사입니다. |
동적 목록 영역에서 다음 형식의 정규 표현식을 사용하여 이메일에서 특정 값을 추출하기 위해 다음 규칙을 추가합니다.
Desire display name: matching regex
예를 들어 이메일에서 URL을 추출하려면 다음을 삽입합니다.
urls: http[s]?://(?:[a-zA-Z]|[0-9]|[$-_@.&+]|[!*(),]|(?:%0-9a-fA-F))+
사용 사례
Google SecOps 서버에 알림으로 수집하기 위해 특정 메일함에서 새 이메일을 모니터링합니다.

커넥터 규칙
커넥터는 이메일 서버 통신 (SSL/TLS)을 위한 암호화된 통신을 지원합니다.
커넥터는 IMAP 및 IMAPS 트래픽 모두에 프록시를 사용하여 메일 서버에 대한 연결을 지원합니다.
커넥터에는 이메일을 검색할 메일함 이메일 폴더를 지정하는 매개변수가 있습니다. 이 매개변수는 여러 폴더에서 사용자 응답을 확인할 폴더의 쉼표로 구분된 목록을 허용합니다. 매개변수는 대소문자를 구분합니다.
커넥터는 최종 사용자 커뮤니케이션으로 처리되는 이메일의 유니코드 인코딩을 지원합니다. 이메일은 영어 이외의 언어로 작성될 수 있습니다.
도움이 더 필요하신가요? 커뮤니티 회원 및 Google SecOps 전문가로부터 답변을 받으세요.