Integrar o EmailV2 ao Google SecOps

Versão da integração: 36.0

Este documento explica como integrar o EmailV2 ao Google Security Operations (Google SecOps).

Casos de uso

A integração EmailV2 usa os recursos do Google SecOps para oferecer suporte aos seguintes casos de uso:

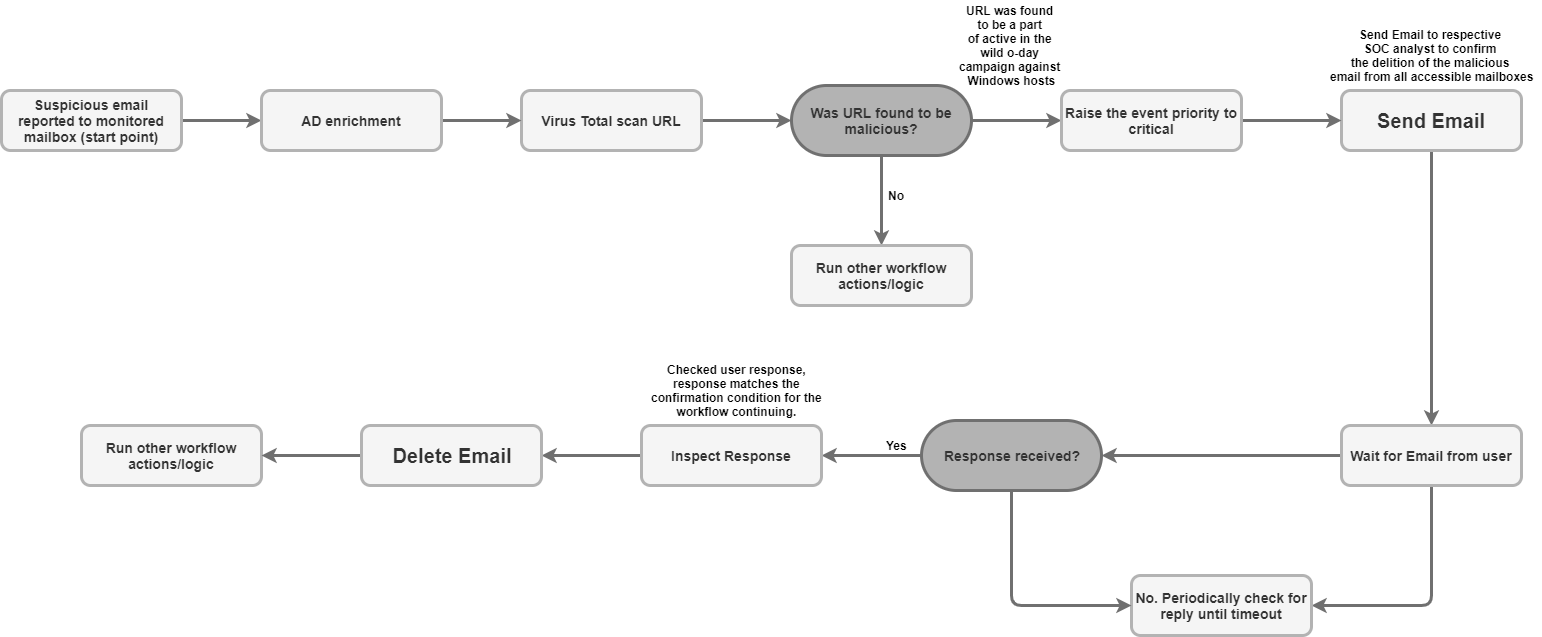
  • Triagem e notificação de phishing: automatize o processo de envio de e-mails de notificação para destinatários, incluindo usuários externos, e configure playbooks assíncronos para aguardar respostas do usuário, como a confirmação de uma tentativa de phishing.

  • Enriquecimento e retenção de dados de incidentes: pesquise em uma caixa de correio mensagens relacionadas com base em critérios (como remetente ou assunto) e salve todos os anexos de arquivos de e-mails suspeitos diretamente na página do caso para análise forense e retenção de dados.

  • Gerenciamento e contenção de caixas de correio: move automaticamente e-mails maliciosos ou triados da caixa de entrada para pastas de quarentena ou arquivo, ou exclui permanentemente e-mails que correspondem a filtros específicos (como excluir todas as cópias de um e-mail de malware conhecido em várias pastas).

  • Resposta e colaboração em conversas: envie uma resposta imediata ou estruturada em uma conversa por e-mail usando a ação "Enviar resposta na conversa". Assim, todas as partes necessárias ficam por dentro das atualizações de segurança relevantes.

Antes de começar

Para que a integração EmailV2 se conecte ao seu servidor de e-mail, verifique se a caixa de correio configurada concede acesso a aplicativos de terceiros usando IMAP/SMTP.

Se você estiver usando uma conta do Gmail, observe as seguintes opções de acesso:

  1. OAuth 2.0 (recomendado): o método mais seguro, que permite que os aplicativos acessem dados de e-mail usando tokens sem exigir a exposição direta da senha. Para mais detalhes, consulte Apps de terceiros e sua Conta do Google.

  2. Senha de app (recomendada para 2FA): um código de acesso de 16 dígitos usado como substituto de senha para aplicativos de terceiros quando a verificação em duas etapas está ativada. Para mais detalhes, consulte Fazer login com senhas de app.

  3. Apps menos seguros (descontinuado): essa opção legada permite o acesso de apps que não atendem aos padrões de segurança mais recentes do Google. Para mais detalhes, consulte Apps menos seguros e a Conta do Google.

Acesso de rede a IMAP/SMTP

Para acessar e processar e-mails recebidos usando IMAP e enviar e-mails usando SMTP, é necessário acesso à rede com as credenciais da conta configurada.

Requisitos de rede

A tabela a seguir detalha o acesso à rede necessário para que a integração se comunique com o servidor de e-mail:

Função Porta padrão Direção Protocolo
Comunicação do servidor de e-mail Multivalores Saída IMAP/SMTP

Parâmetros de integração

A integração EmailV2 exige os seguintes parâmetros:

Parâmetro Descrição
IMAP - Use SSL

Opcional.

Se selecionada, a ação ativa a comunicação segura (SSL/TLS) ao se conectar ao servidor IMAP.

Ativado por padrão.

SMTP - Use Authentication

Opcional.

Se selecionada, a ação ativa a autenticação para a conexão SMTP.

Isso é necessário quando o servidor SMTP não está em uma configuração de "relay aberto" e exige credenciais para enviar e-mails.

Ativado por padrão.

Sender's Address

Obrigatório.

O endereço de e-mail da caixa de correio usada pela integração para enviar e receber mensagens.

Sender's Display Name

Obrigatório.

O nome que aparece como remetente quando a integração envia e-mails.

SMTP Server Address

Opcional.

O nome do host DNS ou o endereço IP do servidor SMTP usado para enviar e-mails, como smtp.hmail.com.

SMTP Port

Opcional.

O número da porta usado para se conectar ao servidor SMTP, como 565.

IMAP Server Address

Opcional.

O nome do host DNS ou o endereço IP do servidor IMAP necessário para recuperar e-mails recebidos, como imap.hmail.com.

IMAP Port

Opcional.

O número da porta usado para se conectar ao servidor IMAP, como 995.

Username

Obrigatório.

O nome de usuário necessário para autenticação com o servidor de e-mail.

Password

Obrigatório.

A senha necessária para autenticação com o servidor de e-mail.

Para instruções sobre como configurar uma integração no Google SecOps, consulte Configurar integrações.

É possível fazer mudanças mais tarde, se necessário. Depois de configurar uma instância de integração, você pode usá-la em playbooks. Para mais informações sobre como configurar e oferecer suporte a várias instâncias, consulte Suporte a várias instâncias.

Ações

Para mais informações sobre ações, consulte Responder a ações pendentes da sua mesa de trabalho e Realizar uma ação manual.

Excluir e-mails

Use a ação Excluir e-mail para remover da caixa de correio os e-mails que correspondem aos critérios de pesquisa especificados. Você pode usar essa ação para excluir o primeiro e-mail correspondente encontrado ou todos os e-mails correspondentes.

Essa ação não é executada em entidades do Google SecOps.

Entradas de ação

A ação Excluir e-mail exige os seguintes parâmetros:

Parâmetro Descrição
Folder Name

Obrigatório.

Uma lista separada por vírgulas das pastas da caixa de correio em que a ação pesquisa e-mails.

Message IDs

Opcional.

Uma lista separada por vírgulas de IDs de mensagens específicos para pesquisar e excluir.

Se fornecida, essa lista substitui Subject Filter, Sender Filter e Recipient Filter.

Subject Filter

Opcional.

Uma linha de assunto usada para restringir a pesquisa de e-mails correspondentes.

Sender Filter

Opcional.

O endereço de um remetente usado para pesquisar e-mails correspondentes.

Recipient Filter

Opcional.

O endereço de um destinatário usado para pesquisar e-mails correspondentes.

Days Back

Opcional.

O período (em dias) em que a ação procura e-mails para excluir.

O período é calculado com granularidade diária.

Usar um valor de 0 restringe a pesquisa a e-mails recebidos apenas no dia atual.

O valor padrão é 0.

Delete all matching emails

Opcional.

Se selecionada, a ação exclui todos os e-mails que correspondem aos critérios especificados. Caso contrário, ela exclui apenas a primeira correspondência.

Essa configuração está desativada por padrão.

Saídas de ação

A ação Excluir e-mail fornece as seguintes saídas:

Tipo de saída da ação Disponibilidade
Anexo do Painel de Casos Indisponível
Link do Painel de Casos Indisponível
Tabela do painel de casos Indisponível
Tabela de enriquecimento Indisponível
Resultado JSON Disponível
Mensagens de saída Disponível
Resultado do script Disponível
Resultado JSON

O exemplo a seguir mostra as saídas de resultados JSON recebidas ao usar a ação Excluir e-mail:

{
    "deleted_emails": {
        "email_1_deleted": {
            "message_id": "<a1b2c3d4e5f6g7h8i9j0k1l2m3n4o5p6q7r8s9t0@mail.example.com>",
            "deleted_from_folder": "Inbox",
            "subject": "Suspicious Login Alert - Deleted",
            "sender": "noreply@system.com",
            "timestamp": "2025-11-20T14:30:00Z"
        },
        "email_2_deleted": {
            "message_id": "<u1v2w3x4y5z6a7b8c9d0e1f2g3h4i5j6k7l8m9n0@mail.example.com>",
            "deleted_from_folder": "Spam",
            "subject": "Phishing Offer",
            "sender": "scam@badsite.net",
            "timestamp": "2025-11-15T09:15:00Z"
        }
    }
}
Mensagens de saída

A ação Excluir e-mail pode retornar as seguintes mensagens de saída:

Mensagem de resposta Descrição da mensagem

NUMBER_OF_DELETED_EMAILS email(s) were deleted successfully

Failed to find emails for deletion!

A ação foi concluída.

Error deleting emails ERROR_REASON

A ação falhou.

Verifique a conexão com o servidor, os parâmetros de entrada ou as credenciais.

Resultado do script

A tabela a seguir lista o valor da saída do resultado do script ao usar a ação Excluir e-mail:

Nome do resultado do script Valor
is_success true ou false

DownloadEmailAttachments

Use a ação Fazer o download de anexos de e-mail para recuperar anexos de e-mails específicos e salvá-los em um caminho designado no servidor do Google SecOps.

Essa ação não é executada em entidades do Google SecOps.

Entradas de ação

A ação Baixar anexos de e-mail exige os seguintes parâmetros:

Parâmetro Descrição
Folder Name

Obrigatório.

Uma lista separada por vírgulas das pastas da caixa de correio em que a ação pesquisa o e-mail.

O valor padrão é Inbox.

Download Path

Obrigatório.

O caminho no servidor do Google SecOps em que os anexos baixados são salvos.

Message IDs

Opcional.

Uma lista separada por vírgulas de IDs de mensagens de que os anexos serão baixados.

Subject filter

Opcional.

Uma linha de assunto usada para restringir a pesquisa do e-mail.

Saídas de ação

A ação Baixar anexos de e-mail fornece as seguintes saídas:

Tipo de saída da ação Disponibilidade
Anexo do Painel de Casos Indisponível
Link do Painel de Casos Indisponível
Tabela do painel de casos Indisponível
Tabela de enriquecimento Indisponível
Resultado JSON Indisponível
Mensagens de saída Disponível
Resultado do script Disponível
Mensagens de saída

A ação Baixar anexos de e-mail pode retornar as seguintes mensagens de saída:

Mensagem de resposta Descrição da mensagem

Downloaded NUMBER_OF_ATTACHMENTS attachments. ATTACHMENT_PATHS

A ação foi concluída.

failed to download email attachments, the error is: ERROR_REASON

A ação falhou.

Verifique a conexão com o servidor, os parâmetros de entrada ou as credenciais.

Resultado do script

A tabela a seguir lista o valor da saída do resultado do script ao usar a ação Fazer o download dos anexos de e-mail:

Nome do resultado do script Valor
attachments_local_paths Uma string de caminhos completos separados por vírgulas para os anexos salvos.

Encaminhar e-mail

Use a ação Encaminhar e-mail para enviar um e-mail atual, incluindo o conteúdo da conversa anterior, para novos destinatários. Para isso, forneça o ID da mensagem exclusivo do e-mail original.

Essa ação não é executada em entidades do Google SecOps.

Entradas de ação

A ação Encaminhar e-mail exige os seguintes parâmetros:

Parâmetro Descrição
Folder Name

Obrigatório.

As pastas da caixa de correio em que o e-mail original está localizado.

  • Forneça uma lista separada por vírgulas se estiver verificando várias pastas.
  • O nome da pasta precisa corresponder exatamente à pasta IMAP.
  • Se o nome da pasta contiver espaços, ele precisará ser colocado entre aspas duplas.

O valor padrão é Inbox.

Message ID of the email to forward

Obrigatório.

O message_id exclusivo do e-mail atual que a ação encaminha.

Recipients

Obrigatório.

Uma lista separada por vírgulas dos principais endereços de e-mail dos novos destinatários.

CC

Opcional.

Uma lista separada por vírgulas de endereços de e-mail para incluir no campo "Cc".

BCC

Opcional.

Uma lista de endereços de e-mail separados por vírgulas para incluir no campo "Cco".

Subject

Obrigatório.

A linha de assunto do e-mail encaminhado.

Content

Opcional.

Conteúdo adicional do corpo a ser incluído no e-mail encaminhado.

Return message id for the forwarded email

Opcional.

Se selecionada, a ação vai retornar o ID exclusivo da mensagem do e-mail encaminhado no resultado JSON.

Essa configuração está desativada por padrão.

Attachment Paths

Opcional.

Uma lista separada por vírgulas de caminhos de arquivos no servidor para anexos extras.

Saídas de ação

A ação Encaminhar e-mail fornece as seguintes saídas:

Tipo de saída da ação Disponibilidade
Anexo do Painel de Casos Indisponível
Link do Painel de Casos Indisponível
Tabela do painel de casos Indisponível
Tabela de enriquecimento Indisponível
Resultado JSON Disponível
Mensagens de saída Disponível
Resultado do script Disponível
Resultado JSON

O exemplo a seguir mostra as saídas de resultados JSON recebidas ao usar a ação Encaminhar e-mail:

{
   "Date"
   "message_id"
   "Recipient"
}
Mensagens de saída

A ação Encaminhar e-mail pode retornar as seguintes mensagens de saída:

Mensagem de resposta Descrição da mensagem

Email was forwarded successfully.

Mail was forwarded successfully. Mail message ID is: MESSAGE_ID

A ação foi concluída.

Failed to forward the email! The Error is ERROR_REASON

A ação falhou.

Verifique a conexão com o servidor, os parâmetros de entrada ou as credenciais.

Resultado do script

A tabela a seguir lista o valor da saída do resultado do script ao usar a ação Encaminhar e-mail:

Nome do resultado do script Valor
is_success true ou false

Mover e-mail para pasta

Use a ação Mover e-mail para pasta para transferir e-mails de uma pasta de origem especificada para outra de destino na caixa de correio.

Essa ação não é executada em entidades do Google SecOps.

Entradas de ação

A ação Mover e-mail para a pasta exige os seguintes parâmetros:

Parâmetro Descrição
Source Folder Name

Obrigatório.

O nome da pasta de origem de onde os e-mails são movidos.

Destination Folder Name

Obrigatório.

O nome da pasta de destino para onde os e-mails são movidos.

Message IDs

Opcional.

Uma lista separada por vírgulas de IDs de mensagens específicas para pesquisar e mover.

Se fornecida, essa lista substitui Subject Filter.

Subject Filter

Opcional.

Uma linha de assunto usada para restringir a pesquisa de e-mails correspondentes.

Only Unread

Opcional.

Se selecionada, a pesquisa restringe os resultados apenas a e-mails não lidos.

Essa configuração está desativada por padrão.

Saídas de ação

A ação Mover e-mail para a pasta oferece as seguintes saídas:

Tipo de saída da ação Disponibilidade
Anexo do Painel de Casos Indisponível
Link do Painel de Casos Indisponível
Tabela do painel de casos Indisponível
Tabela de enriquecimento Indisponível
Resultado JSON Disponível
Mensagens de saída Disponível
Resultado do script Disponível
Resultado JSON

O exemplo a seguir mostra as saídas de resultados JSON recebidas ao usar a ação Mover e-mail para a pasta:

{
    "emails": {
        "email_1": {
            "message_id": "<4f1e50e8f4027d187a2385a39b83cde46e5b53c1@mail.example.com>",
            "received": "Mon, 24 Nov 2025 10:00:00 +0000",
            "sender": "security-alert@example.com",
            "recipients": "user@example.com",
            "subject": "Phishing Alert: Urgent Action Required",
            "plaintext_body": "Original alert content...",
            "moved_from_folder": "Inbox",
            "moved_to_folder": "Quarantine"
        },
        "email_2": {
            "message_id": "<a5b6c7d8e9f01g2h3i4j5k6l7m8n9o0p1q2r3s4t@mail.example.com>",
            "received": "Sun, 23 Nov 2025 14:30:00 +0000",
            "sender": "noreply@system.com",
            "recipients": "user@example.com",
            "subject": "System Update Notification",
            "plaintext_body": "System update successful...",
            "moved_from_folder": "Inbox",
            "moved_to_folder": "Archive"
        }
    }
}
Mensagens de saída

A ação Mover e-mail para pasta pode retornar as seguintes mensagens de saída:

Mensagem de resposta Descrição da mensagem

NUMBER_OF_MOVED_EMAILS mails were successfully moved from SOURCE_FOLDER a DESTINATION_FOLDER

No mails were found matching the search criteria!

A ação foi concluída.

Error search emails: ERROR_REASON

A ação falhou.

Verifique a conexão com o servidor, os parâmetros de entrada ou as credenciais.

Resultado do script

A tabela a seguir lista o valor da saída do resultado do script ao usar a ação Mover e-mail para a pasta:

Nome do resultado do script Valor
is_success true ou false

Ping

Use a ação Ping para testar a conectividade com o Email V2.

Essa ação não é executada em entidades do Google SecOps.

Entradas de ação

Nenhuma.

Saídas de ação

A ação Ping fornece as seguintes saídas:

Tipo de saída da ação Disponibilidade
Anexo do Painel de Casos Indisponível
Link do Painel de Casos Indisponível
Tabela do painel de casos Indisponível
Tabela de enriquecimento Indisponível
Resultado JSON Indisponível
Mensagens de saída Disponível
Resultado do script Disponível
Mensagens de saída

A ação Ping pode retornar as seguintes mensagens de saída:

Mensagem de resposta Descrição da mensagem

Successfully connected to the email server server with the provided connection parameters!

A ação foi concluída.

Failed to connect to the IMAP server! Error is ERROR_REASON

Failed to connect to the SMTP server! Error is ERROR_REASON

SMTP (or IMAP) configuration is needed to execute action. Please configure STMP (or IMAP) on integration configuration page in Marketplace.

A ação falhou.

Verifique a conexão com o servidor, os parâmetros de entrada ou as credenciais.

Resultado do script

A tabela a seguir lista o valor da saída do resultado do script ao usar a ação Ping:

Nome do resultado do script Valor
is_success true ou false

Salvar anexos de e-mail no caso

Use a ação Salvar anexos de e-mail no caso para recuperar e salvar automaticamente os anexos de e-mails específicos na caixa de correio diretamente na página do caso atual.

Essa ação não é executada em entidades do Google SecOps.

Entradas de ação

A ação Salvar anexos de e-mail no caso exige os seguintes parâmetros:

Parâmetro Descrição
Folder Name

Obrigatório.

Uma lista separada por vírgulas das pastas da caixa de correio em que a ação pesquisa o e-mail.

Message ID

Opcional.

O ID da mensagem exclusivo do e-mail de onde os anexos serão baixados.

Attachment To Save

Opcional.

O nome específico do anexo que está sendo salvo.

Se nenhum valor for fornecido, a ação vai salvar todos os anexos do e-mail no mural de casos.

Saídas de ação

A ação Salvar anexos de e-mail no caso fornece as seguintes saídas:

Tipo de saída da ação Disponibilidade
Anexo do Painel de Casos Indisponível
Link do Painel de Casos Indisponível
Tabela do painel de casos Indisponível
Tabela de enriquecimento Indisponível
Resultado JSON Disponível
Mensagens de saída Disponível
Resultado do script Disponível
Resultado JSON

O exemplo a seguir mostra as saídas de resultados JSON recebidas ao usar a ação Salvar anexos de e-mail no caso:

{
    "saved_attachments_from_email": {
        "message_id": "<a1b2c3d4e5f6g7h8i9j0k1l2m3n4o5p6q7r8s9t0@mail.example.com>",
        "subject": "Email with Malicious Attachment",
        "sender": "external@suspicious.com",
        "attachments_saved": [
            {
                "file_name": "Invoice_Q3_2025.pdf",
                "file_hash_md5": "3bd4a36cc0ed0bfc12ae5e2ece929e82",
                "saved_to_case_wall": "True"
            },
            {
                "file_name": "Report_Data.docx",
                "file_hash_md5": "b3e0c1a9f8d7c6b5a4e3d2c1b0a9f8e7",
                "saved_to_case_wall": "True"
            }
        ]
    }
}
Mensagens de saída

A ação Salvar anexos de e-mail no caso pode retornar as seguintes mensagens de saída:

Mensagem de resposta Descrição da mensagem

Successfully saved the following attachments from the email MESSAGE_ID: MESSAGE_INFO

A ação foi concluída.

Failed to save the email attachments to the case, the error is: ERROR_REASON

A ação falhou.

Verifique a conexão com o servidor, os parâmetros de entrada ou as credenciais.

Resultado do script

A tabela a seguir lista o valor da saída do resultado do script ao usar a ação Salvar anexos de e-mail no caso:

Nome do resultado do script Valor
is_success true ou false

Pesquisar e-mail

Use a ação Pesquisar e-mail para encontrar e-mails específicos na caixa de correio configurada usando vários critérios de filtragem.

A ação recupera detalhes sobre as mensagens correspondentes em um arquivo JSON, que pode ser usado para análises automatizadas ou manuais subsequentes.

Essa ação não é executada em entidades do Google SecOps.

Entradas de ação

A ação Pesquisar e-mail exige os seguintes parâmetros:

Parâmetro Descrição
Folder Name

Obrigatório.

Uma lista separada por vírgulas das pastas da caixa de correio em que a ação pesquisa e-mails.

O valor padrão é Inbox.

Subject Filter

Opcional.

Uma linha de assunto usada para restringir a pesquisa de e-mails correspondentes.

Sender Filter

Opcional.

O endereço de um remetente usado para pesquisar e-mails correspondentes.

Recipient Filter

Opcional.

O endereço de um destinatário usado para pesquisar e-mails correspondentes.

Time frame (minutes)

Obrigatório.

O período (em minutos) em que a pesquisa procura e-mails.

O valor padrão é 60.

Only Unread

Opcional.

Se selecionada, a pesquisa recupera apenas e-mails não lidos.

Desativado por padrão

Max Emails To Return

Obrigatório.

O número máximo de e-mails que a ação retorna como resultado.

O valor padrão é 100.

Saídas de ação

A ação Pesquisar e-mail fornece as seguintes saídas:

Tipo de saída da ação Disponibilidade
Anexo do Painel de Casos Indisponível
Link do Painel de Casos Indisponível
Tabela do painel de casos Indisponível
Tabela de enriquecimento Indisponível
Resultado JSON Disponível
Mensagens de saída Disponível
Resultado do script Disponível
Resultado JSON

O exemplo a seguir mostra as saídas de resultados JSON recebidas ao usar a ação Pesquisar e-mail:

{
    "emails": {
        "email_1": {
            "message id": "<CAJP=A_uGkttoWc1eahvP43rWVEsdk77nMu1FomhgRjRSmySLLg@mail.example.com>",
            "received": "Mon, 26 Aug 2019 03:20:13 -0700 (PDT)",
            "sender": "user@test.example",
            "recipients": "user1@example.com,user2@example.com",
            "subject": "Cool offer",
            "plaintext_body": "Hi, ...",
            "attachmment_1": "pdfdocument.pdf",
            "attachment_1_file_hash_md5": "3bd4a36cc0ed0bfc12ae5e2ece929e82"
        },
        "email_2": {
            "message id": "<WEAA=D_uGkttoWc1eahvP43rWVEsdk77nMu1FomhgRjRSmySLLg@mail.example.com>",
            "received": "Wen, 21 Aug 2019 03:20:13 -0700 (PDT)",
            "sender": "user@test.example",
            "recipients": "user3@example.com",
            "subject": "Cool offer",
            "plaintext_body": "Hi, ...",
            "attachmment_1": "photo.jpg",        "attachment_1_file_hash_md5": "3bd4a36cc0ed0bfc12ae5e2ece929e82",
            "attachmment_2": "word_document.docx",
            "attachment_2_file_hash_md5": "3bd4a36cc0ed0bfc12ae5e2ece929e82"
        }
    }
}
Mensagens de saída

A ação Pesquisar e-mail pode retornar as seguintes mensagens de saída:

Mensagem de resposta Descrição da mensagem

Search found NUMBER_OF_FOUND_EMAILS emails based on the provided search criteria

Search didn't found any matching emails

A ação foi concluída.

Search didn't completed successfully due to error: ERROR_REASON

A ação falhou.

Verifique a conexão com o servidor, os parâmetros de entrada ou as credenciais.

Resultado do script

A tabela a seguir lista o valor da saída do resultado do script ao usar a ação Pesquisar e-mail:

Nome do resultado do script Valor
is_success true ou false

Enviar e-mail

Use a ação Enviar e-mail para enviar e-mails da caixa de correio configurada para vários destinatários.

Essa ação retorna opcionalmente o ID da mensagem, que pode ser usado pela ação Aguardar e-mail do usuário para rastrear respostas do usuário e controlar a execução do playbook.

Essa ação não é executada em entidades do Google SecOps.

Entradas de ação

A ação Enviar e-mail exige os seguintes parâmetros:

Parâmetro Descrição
Recipients

Obrigatório.

Os endereços de e-mail dos destinatários principais.

Vários endereços precisam ser separados por vírgulas.

CC

Opcional.

Os endereços de e-mail a serem incluídos no campo "Com cópia" (Cc).

Vários endereços precisam ser separados por vírgulas.

Bcc

Opcional.

Os endereços de e-mail a serem incluídos no campo "Cópia oculta com carbono" (Cco).

Vários endereços precisam ser separados por vírgulas.

Subject

Obrigatório.

A linha de assunto da mensagem de e-mail.

Content

Obrigatório.

O conteúdo do corpo da mensagem de e-mail.

Return message id for the sent email

Opcional.

Se selecionada, a ação vai retornar o ID exclusivo da mensagem no resultado JSON.

Esse ID pode ser usado pela ação Aguardar e-mail do usuário para rastrear respostas.

Essa configuração está desativada por padrão.

Attachments Paths

Opcional.

Uma lista separada por vírgulas de caminhos absolutos de arquivos no servidor para anexos.

Saídas de ação

A ação Enviar e-mail fornece as seguintes saídas:

Tipo de saída da ação Disponibilidade
Anexo do Painel de Casos Indisponível
Link do Painel de Casos Indisponível
Tabela do painel de casos Indisponível
Tabela de enriquecimento Indisponível
Resultado JSON Disponível
Mensagens de saída Disponível
Resultado do script Disponível
Resultado JSON

O exemplo a seguir mostra as saídas de resultados JSON recebidas ao usar a ação Enviar e-mail:

{
    "message_id": "<4f1e50e8f4027d187a2385a39b83cde46e5b53c1-10013525-100078757@example.com>"
}
Mensagens de saída

A ação Enviar e-mail pode retornar as seguintes mensagens de saída:

Mensagem de resposta Descrição da mensagem

Mail sent successfully.

Mail sent successfully. Mail message ID is: MESSAGE_ID

A ação foi concluída.

Execution Failed: ERROR_REASON

A ação falhou.

Verifique a conexão com o servidor, os parâmetros de entrada ou as credenciais.

Resultado do script

A tabela a seguir lista o valor da saída do resultado do script ao usar a ação Enviar e-mail:

Nome do resultado do script Valor
is_success true ou false

Enviar resposta na conversa

Use a ação Enviar resposta na conversa para enviar uma nova mensagem como resposta em uma conversa de e-mail usando o ID da mensagem original.

Essa ação não é executada em entidades do Google SecOps.

Entradas de ação

A ação Enviar resposta de conversa exige os seguintes parâmetros:

Parâmetro Descrição
Message ID

Obrigatório.

O ID exclusivo da mensagem a que a resposta é enviada.

Folder Name

Obrigatório.

Uma lista separada por vírgulas das pastas da caixa de correio em que a ação pesquisa o e-mail original.

O nome da pasta precisa corresponder exatamente à pasta IMAP. Se o nome tiver espaços, ele precisará ser colocado entre aspas duplas (como "[Gmail]/Todos os e-mails").

O valor padrão é Inbox.

Content

Obrigatório.

O conteúdo do corpo da mensagem de resposta.

Attachment Paths

Opcional.

Uma lista separada por vírgulas de caminhos de arquivos no servidor para anexos a serem incluídos na resposta.

Reply All

Opcional.

Se selecionada, a resposta será enviada a todos os destinatários da conversa por e-mail original.

Esse parâmetro tem prioridade sobre Reply To.

Ativado por padrão.

Reply To

Opcional.

Uma lista separada por vírgulas de endereços de e-mail específicos para receber a resposta.

Se Reply All estiver desativado e nenhum valor for fornecido, a resposta será enviada apenas ao remetente do e-mail original.

Saídas de ação

A ação Enviar resposta da conversa fornece as seguintes saídas:

Tipo de saída da ação Disponibilidade
Anexo do Painel de Casos Indisponível
Link do Painel de Casos Indisponível
Tabela do painel de casos Indisponível
Tabela de enriquecimento Indisponível
Resultado JSON Disponível
Mensagens de saída Disponível
Resultado do script Disponível
Resultado JSON

O exemplo a seguir mostra as saídas de resultados JSON recebidas ao usar a ação Enviar resposta da conversa:

{
    "message_id": "<162556278608.14165.480701790user@example>",
    "recipients": "test@example.com"
}
Mensagens de saída

A ação Enviar resposta da conversa pode retornar as seguintes mensagens de saída:

Mensagem de resposta Descrição da mensagem

Successfully sent reply to the message with ID MESSAGE_ID in Exchange.

A ação foi concluída.

Error executing action "Send Thread Reply". Reason: ERROR_REASON

A ação falhou.

Verifique a conexão com o servidor, os parâmetros de entrada ou as credenciais.

Resultado do script

A tabela a seguir lista o valor da saída do resultado do script ao usar a ação Enviar resposta da conversa:

Nome do resultado do script Valor
is_success true ou false

Aguardar e-mail do usuário

Use a ação Aguardar e-mail do usuário para pausar a execução do playbook e monitorar uma caixa de correio em busca de uma resposta a uma mensagem enviada anteriormente pela ação Enviar e-mail.

Essa ação não é executada em entidades do Google SecOps.

Entradas de ação

A ação Aguardar e-mail do usuário exige os seguintes parâmetros:

Parâmetro Descrição
Email Message_id

Obrigatório.

O ID exclusivo da mensagem do e-mail enviado para o qual a ação rastreia respostas.

Se a mensagem foi enviada usando a ação "Enviar e-mail", selecione SendEmail.JSONResult.message_id como um marcador de posição.

Email Date

Obrigatório.

O carimbo de data/hora que indica quando o e-mail original foi enviado. A ação usa esse valor para calcular a janela de resposta.

Se a mensagem foi enviada usando a ação "Enviar e-mail", use o marcador de posição SendEmail.JSONResult.email_date.

Email Recipients

Obrigatório.

Uma lista separada por vírgulas de endereços de e-mail dos destinatários de quem a ação aguarda uma resposta.

Se a mensagem foi enviada usando a ação "Enviar e-mail", use o marcador de posição SendEmail.JSONResult.email_date.

Wait stage timeout (minutes)

Opcional.

A duração (em minutos) que a ação aguarda uma resposta antes de marcar o estágio de espera como tempo limite atingido.

O valor padrão é 1440.

Wait for all recipients to reply?

Opcional.

Se essa opção for selecionada, o playbook vai aguardar as respostas de todos os destinatários para continuar. Caso contrário, ele vai prosseguir depois de receber a primeira resposta.

Ativado por padrão.

Wait stage exclude pattern

Opcional.

Um padrão de expressão regular usado para excluir respostas específicas (como mensagens automáticas de ausência do trabalho) e evitar que elas sejam consideradas válidas.

Folder to check for reply

Opcional.

Uma lista separada por vírgulas das pastas da caixa de correio em que a ação procura a resposta do usuário.

Esse parâmetro diferencia maiúsculas de minúsculas.

O valor padrão é Inbox.

Fetch Response Attachments

Opcional.

Se selecionada, todos os anexos incluídos na resposta do destinatário serão salvos como anexos do resultado da ação.

Essa configuração está desativada por padrão.

Saídas de ação

A ação Aguardar e-mail do usuário fornece as seguintes saídas:

Tipo de saída da ação Disponibilidade
Anexo do Painel de Casos Indisponível
Link do Painel de Casos Indisponível
Tabela do painel de casos Indisponível
Tabela de enriquecimento Indisponível
Resultado JSON Disponível
Mensagens de saída Disponível
Resultado do script Disponível
Resultado JSON

O exemplo a seguir mostra as saídas de resultados JSON recebidas ao usar a ação Aguardar e-mail do usuário:

{
    "Responses":
    {[
     "user1@example.com": "Approved",
     "user2@example.com": "",
     "user3@example.com": ""
     ]}
}
Resultado do script

A tabela a seguir lista o valor da saída do resultado do script ao usar a ação Aguardar e-mail do usuário:

Nome do resultado do script Valor
is_success true ou false

Conectores

Para mais informações sobre como configurar conectores no Google SecOps, consulte Ingerir seus dados (conectores).

Conector de e-mail IMAP genérico

Use o Conector de e-mail IMAP genérico para se conectar periodicamente a um e-mail IMAP e verificar se há mensagens novas em uma caixa de correio especificada. O conector processa novos e-mails quase em tempo real, traduzindo-os em alertas e casos contextualizados na plataforma do Google SecOps.

Limitações e problemas conhecidos

  1. Anexos do Outlook (.eml): o conector pode não processar anexos convertidos para o formato .eml pelo Microsoft Outlook se estiverem faltando cabeçalhos críticos. O Google SecOps ainda cria um alerta para o e-mail, mas sem um evento baseado no anexo. O registro a seguir indica esse problema:

    Error Code 1: Encountered an email object with missing headers. Please
    visit documentation portal for more details.
    
  2. Nomes de arquivos ausentes: ao processar arquivos de e-mail anexados que não têm um nome nos cabeçalhos, o conector atribui um nome de arquivo de marcador de posição exclusivo: Undefined_{UUID}.eml. Assim, o anexo aparece como um evento no Google SecOps.

Encaminhamento de casos por e-mail

O Google SecOps se comunica com o servidor de e-mail para pesquisar e ingerir e-mails, encaminhando-os para a plataforma para tradução e contextualização quase em tempo real como alertas de segurança.

Regras de conector

  • O conector usa SSL/TLS para garantir a comunicação criptografada com o servidor de e-mail.
  • O conector aceita a conexão com o servidor de e-mail usando um proxy para tráfego IMAP e IMAPS.
  • O conector permite pesquisar e-mails em várias pastas da caixa de correio. O parâmetro Folder aceita uma lista separada por vírgulas e que diferencia maiúsculas de minúsculas de nomes de pastas.
  • O conector aceita a codificação Unicode, o que permite processar e-mails enviados em idiomas diferentes do inglês.

Entradas do conector

O conector de e-mail IMAP genérico exige os seguintes parâmetros:

Parâmetro Descrição
Default Environment

Opcional.

O nome do ambiente a que os alertas ingeridos são atribuídos.

Run Every

Opcional.

A frequência com que o conector é executado para verificar novos e-mails.

O valor padrão é 00:00:10:00 (10 minutos).

Product Field Name

Obrigatório.

O nome do campo em que o nome do produto é armazenado.

O nome do produto afeta principalmente o mapeamento. Para simplificar e melhorar o processo de mapeamento do conector, o valor padrão é resolvido como um valor substituto referenciado no código. Qualquer entrada inválida para esse parâmetro é resolvida como um valor de substituição por padrão.

O valor padrão é Product Name.

Event Field Name

Obrigatório.

O nome do campo que determina o nome do evento (subtipo).

O valor padrão é event_name_mail_type.

Additional headers to extract from emails

Opcional.

Uma lista separada por vírgulas de campos de cabeçalho personalizados a serem extraídos da mensagem de e-mail durante o processamento do conector.

Script Timeout (Seconds)

Obrigatório.

O limite de tempo limite, em segundos, para o processo do Python que executa o script atual.

O valor padrão é 60.

IMAP Server Address

Obrigatório.

O endereço IP ou o nome do host DNS do servidor IMAP a que se conectar.

IMAP Port

Obrigatório.

O número da porta usado para se conectar ao servidor IMAP.

Username

Obrigatório.

O nome de usuário da caixa de correio de onde o conector extrai e-mails, como user@example.com.

Password

Obrigatório.

A senha da caixa de correio usada para extrair e-mails.

Folder to check for emails

Obrigatório.

Uma lista separada por vírgulas de pastas de caixa de correio em que o conector pesquisa e-mails.

Esse parâmetro diferencia maiúsculas de minúsculas.

O valor padrão é Inbox.

Server Time Zone

Opcional.

O fuso horário configurado no servidor de e-mail.

O valor padrão é UTC.

Environment Regex Pattern

Opcional.

Um padrão de expressão regular usado para manipular os dados do campo de evento e extrair o nome do ambiente.

IMAP USE SSL

Opcional.

Se selecionado, o conector usa SSL/TLS para estabelecer uma conexão IMAP segura com o servidor de e-mail.

Ativado por padrão.

Unread Emails Only

Opcional.

Se selecionado, o conector extrai apenas e-mails não lidos.

Ativado por padrão.

Mark Emails as Read

Opcional.

Se selecionado, os e-mails serão marcados como lidos depois de serem extraídos pelo conector.

Ativado por padrão.

Attach Original EML

Opcional.

Se selecionada, a mensagem original será anexada ao alerta criado como um arquivo .eml.

Essa configuração está desativada por padrão.

Regex expressions to handle forwarded emails

Opcional.

Uma string JSON de uma linha que contém padrões de expressão regular para extrair os campos de assunto, remetente e destinatário originais de e-mails encaminhados.

Exclusion Body Regex

Opcional.

Um padrão de expressão regular usado para excluir e-mails da ingestão se o conteúdo do corpo corresponder ao padrão, como ([N|n]ewsletter)|([O|o]ut of office).

Exclusion Subject Regex

Opcional.

Um padrão de expressão regular usado para excluir e-mails da ingestão se a linha de assunto corresponder ao padrão, como ([N|n]ewsletter)|([O|o]ut of office).

Offset Time In Days

Obrigatório.

O número máximo de dias que o conector busca e-mails (período máximo).

Esse valor também serve como substituto para a execução inicial ou se o carimbo de data/hora do conector expirar, garantindo que os alertas sejam ingeridos durante o período desativado.

O valor padrão é 5.

Max Emails Per Cycle

Obrigatório.

O número máximo de e-mails que o conector processa em um único ciclo de polling.

O valor padrão é 10.

Proxy Server Address

Opcional.

O endereço do servidor proxy a ser usado.

Proxy Username

Opcional.

O nome de usuário para autenticação do servidor proxy.

Proxy Password

Opcional.

A senha para autenticação do servidor proxy.

Create a Separate Siemplify Alert per Attached Mail File?

Opcional.

Se selecionado, o conector cria um alerta separado para cada arquivo de e-mail anexado encontrado em uma mensagem.

Isso é útil quando o mapeamento de eventos está definido para criar entidades de arquivos de e-mail anexados.

Essa configuração está desativada por padrão.

Original Received Mail Prefix

Opcional.

Um prefixo (como orig) adicionado às chaves extraídas (para, de, assunto etc.) do e-mail original recebido na caixa de e-mail monitorada.

O valor padrão é orig.

Attached Mail File Prefix

Opcional.

Um prefixo (como attach) adicionado às chaves extraídas (para, de, assunto etc.) de arquivos de e-mail anexados encontrados na mensagem.

O valor padrão é attach.

Precisa de mais ajuda? Receba respostas de membros da comunidade e profissionais do Google SecOps.