EmailV2를 Google SecOps와 통합

통합 버전: 36.0

이 문서에서는 EmailV2를 Google Security Operations (Google SecOps)와 통합하는 방법을 설명합니다.

사용 사례

EmailV2 통합은 Google SecOps 기능을 사용하여 다음 사용 사례를 지원합니다.

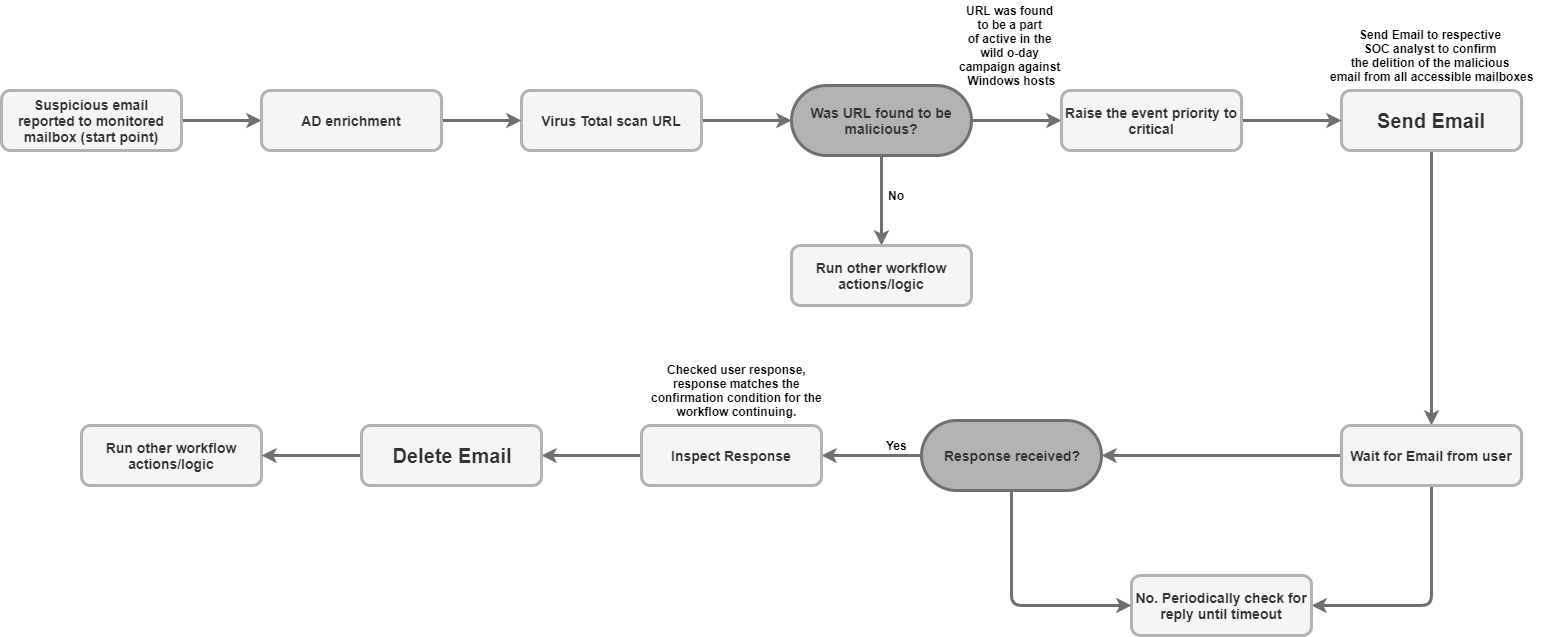
  • 피싱 분류 및 알림: 외부 사용자를 포함한 수신자에게 알림 이메일을 보내고 사용자 응답 (예: 피싱 시도 확인)을 기다리는 비동기 플레이북을 설정하는 프로세스를 자동화합니다.

  • 인시던트 데이터 보강 및 보관: 기준 (예: 발신자 또는 제목)에 따라 메일함에서 관련 메시지를 검색하고 의심스러운 이메일의 모든 파일 첨부파일을 케이스 월에 직접 저장하여 포렌식 분석 및 데이터 보관을 수행합니다.

  • 메일함 관리 및 격리: 악성 이메일 또는 분류된 이메일을 받은편지함에서 스팸 격리 저장소 또는 보관처리 폴더로 자동으로 이동하거나 특정 필터와 일치하는 이메일을 영구적으로 삭제합니다 (예: 여러 폴더에서 알려진 멀웨어 이메일의 모든 사본 삭제).

  • 대화목록 응답 및 공동작업: '대화목록 답장 보내기' 작업을 사용하여 기존 이메일 대화목록 내에서 즉시 답장 또는 구조화된 응답을 보내 모든 관련 당사자가 관련 보안 업데이트를 계속 확인할 수 있도록 합니다.

시작하기 전에

EmailV2 통합이 메일 서버에 성공적으로 연결되도록 하려면 구성된 메일함이 IMAP/SMTP를 사용하여 서드 파티 애플리케이션에 대한 액세스 권한을 부여해야 합니다.

Gmail 계정을 사용하는 경우 다음 액세스 옵션을 참고하세요.

  1. OAuth 2.0 (권장): 가장 안전한 방법으로, 애플리케이션이 비밀번호를 직접 노출하지 않고 토큰을 사용하여 메일 데이터에 액세스할 수 있습니다. 자세한 내용은 서드 파티 앱 및 Google 계정을 참고하세요.

  2. 앱 비밀번호 (2FA에 권장): 2단계 인증이 사용 설정된 경우 서드 파티 애플리케이션의 비밀번호 대체용으로 사용되는 16자리 비밀번호입니다. 자세한 내용은 앱 비밀번호로 로그인하기를 참고하세요.

  3. 보안 수준이 낮은 앱 (지원 중단): 이 기존 옵션을 사용하면 Google의 최신 보안 표준을 충족하지 않는 앱의 액세스가 허용됩니다. 자세한 내용은 보안 수준이 낮은 앱 및 Google 계정을 참고하세요.

IMAP/SMTP에 대한 네트워크 액세스

IMAP를 사용하여 수신된 이메일에 액세스하고 처리하고 SMTP를 사용하여 발신 이메일을 보내려면 구성된 계정 사용자 인증 정보를 사용하여 네트워크에 액세스해야 합니다.

네트워크 요구사항

다음 표에는 통합이 메일 서버와 통신하는 데 필요한 네트워크 액세스 권한이 자세히 나와 있습니다.

함수 기본 포트 방향 프로토콜
메일 서버 통신 Multivalues 아웃바운드 IMAP/SMTP

통합 매개변수

EmailV2 통합에는 다음 매개변수가 필요합니다.

매개변수 설명
IMAP - Use SSL

선택사항입니다.

선택하면 IMAP 서버에 연결할 때 보안 통신 (SSL/TLS)이 사용 설정됩니다.

기본적으로 사용 설정됩니다.

SMTP - Use Authentication

선택사항입니다.

선택하면 SMTP 연결에 대한 인증이 사용 설정됩니다.

SMTP 서버가 '오픈 릴레이' 구성에 있지 않고 발신 이메일을 보내려면 사용자 인증 정보가 필요한 경우에 필요합니다.

기본적으로 사용 설정됩니다.

Sender's Address

필수 항목입니다.

통합에서 메시지를 보내고 받는 데 사용하는 편지함의 이메일 주소입니다.

Sender's Display Name

필수 항목입니다.

통합에서 이메일을 보낼 때 발신자로 표시되는 이름입니다.

SMTP Server Address

선택사항입니다.

이메일 전송에 사용되는 SMTP 서버의 DNS 호스트 이름 또는 IP 주소입니다(예: smtp.hmail.com).

SMTP Port

선택사항입니다.

SMTP 서버에 연결하는 데 사용되는 포트 번호입니다(예: 565).

IMAP Server Address

선택사항입니다.

수신 이메일을 가져오는 데 필요한 IMAP 서버의 DNS 호스트 이름 또는 IP 주소입니다(예: imap.hmail.com).

IMAP Port

선택사항입니다.

IMAP 서버에 연결하는 데 사용되는 포트 번호입니다(예: 995).

Username

필수 항목입니다.

메일 서버로 인증하는 데 필요한 사용자 이름입니다.

Password

필수 항목입니다.

메일 서버로 인증하는 데 필요한 비밀번호입니다.

Google SecOps에서 통합을 구성하는 방법에 대한 안내는 통합 구성을 참고하세요.

필요한 경우 이후 단계에서 변경할 수 있습니다. 통합 인스턴스를 구성한 후 플레이북에서 사용할 수 있습니다. 여러 인스턴스를 구성하고 지원하는 방법에 관한 자세한 내용은 여러 인스턴스 지원을 참고하세요.

작업

작업에 대한 자세한 내용은 내 Workdesk에서 대기 중인 작업에 응답하기수동 작업 실행하기를 참고하세요.

이메일 삭제

이메일 삭제 작업을 사용하여 지정된 검색 기준과 일치하는 이메일을 메일함에서 삭제합니다. 이 작업을 사용하여 일치하는 첫 번째 이메일을 삭제하거나 일치하는 모든 이메일을 삭제할 수 있습니다.

이 작업은 Google SecOps 항목에서 실행되지 않습니다.

작업 입력

이메일 삭제 작업에는 다음 매개변수가 필요합니다.

매개변수 설명
Folder Name

필수 항목입니다.

작업에서 이메일을 검색하는 메일함 폴더의 쉼표로 구분된 목록입니다.

Message IDs

선택사항입니다.

검색하고 삭제할 특정 메일 ID의 쉼표로 구분된 목록입니다.

제공된 경우 이 목록은 Subject Filter, Sender Filter, Recipient Filter를 재정의합니다.

Subject Filter

선택사항입니다.

일치하는 이메일의 검색 범위를 좁히는 데 사용되는 제목 줄입니다.

Sender Filter

선택사항입니다.

일치하는 이메일을 검색하는 데 사용되는 발신자의 주소입니다.

Recipient Filter

선택사항입니다.

일치하는 이메일을 검색하는 데 사용되는 수신자의 주소입니다.

Days Back

선택사항입니다.

작업에서 삭제할 이메일을 검색하는 기간 (일)입니다.

기간은 일 단위로 계산됩니다.

0 값을 사용하면 검색이 당일 내에 수신된 이메일로만 제한됩니다.

기본값은 0입니다.

Delete all matching emails

선택사항입니다.

선택된 경우 이 작업은 지정된 기준과 일치하는 모든 이메일을 삭제합니다. 선택되지 않은 경우 첫 번째 일치 항목만 삭제합니다.

기본적으로 사용 중지됩니다.

작업 출력

이메일 삭제 작업은 다음 출력을 제공합니다.

작업 출력 유형 가용성
케이스 월 연결 사용 불가
케이스 월 링크 사용 불가
케이스 월 테이블 사용 불가
보강 테이블 사용 불가
JSON 결과 사용 가능
출력 메시지 사용 가능
스크립트 결과 사용 가능
JSON 결과

다음 예는 이메일 삭제 작업을 사용할 때 수신되는 JSON 결과 출력을 보여줍니다.

{
    "deleted_emails": {
        "email_1_deleted": {
            "message_id": "<a1b2c3d4e5f6g7h8i9j0k1l2m3n4o5p6q7r8s9t0@mail.example.com>",
            "deleted_from_folder": "Inbox",
            "subject": "Suspicious Login Alert - Deleted",
            "sender": "noreply@system.com",
            "timestamp": "2025-11-20T14:30:00Z"
        },
        "email_2_deleted": {
            "message_id": "<u1v2w3x4y5z6a7b8c9d0e1f2g3h4i5j6k7l8m9n0@mail.example.com>",
            "deleted_from_folder": "Spam",
            "subject": "Phishing Offer",
            "sender": "scam@badsite.net",
            "timestamp": "2025-11-15T09:15:00Z"
        }
    }
}
출력 메시지

이메일 삭제 작업은 다음 출력 메시지를 반환할 수 있습니다.

출력 메시지 메시지 설명

NUMBER_OF_DELETED_EMAILS email(s) were deleted successfully

Failed to find emails for deletion!

작업이 완료되었습니다.

Error deleting emails ERROR_REASON

작업이 실패했습니다.

서버, 입력 매개변수 또는 사용자 인증 정보에 대한 연결을 확인합니다.

스크립트 결과

다음 표에는 이메일 삭제 작업을 사용할 때 스크립트 결과 출력 값이 나와 있습니다.

스크립트 결과 이름
is_success true 또는 false

DownloadEmailAttachments

이메일 첨부파일 다운로드 작업을 사용하여 특정 이메일에서 첨부파일을 가져와 Google SecOps 서버의 지정된 경로에 저장합니다.

이 작업은 Google SecOps 항목에서 실행되지 않습니다.

작업 입력

이메일 첨부파일 다운로드 작업에는 다음 매개변수가 필요합니다.

매개변수 설명
Folder Name

필수 항목입니다.

작업에서 이메일을 검색하는 메일함 폴더의 쉼표로 구분된 목록입니다.

기본값은 Inbox입니다.

Download Path

필수 항목입니다.

다운로드한 첨부파일이 저장되는 Google SecOps 서버의 경로입니다.

Message IDs

선택사항입니다.

첨부파일을 다운로드할 메시지 ID의 쉼표로 구분된 목록입니다.

Subject filter

선택사항입니다.

이메일 검색 범위를 좁히는 데 사용되는 제목 줄입니다.

작업 출력

이메일 첨부파일 다운로드 작업은 다음 출력을 제공합니다.

작업 출력 유형 가용성
케이스 월 연결 사용 불가
케이스 월 링크 사용 불가
케이스 월 테이블 사용 불가
보강 테이블 사용 불가
JSON 결과 사용 불가
출력 메시지 사용 가능
스크립트 결과 사용 가능
출력 메시지

이메일 첨부파일 다운로드 작업은 다음 출력 메시지를 반환할 수 있습니다.

출력 메시지 메시지 설명

Downloaded NUMBER_OF_ATTACHMENTS attachments. ATTACHMENT_PATHS

작업이 완료되었습니다.

failed to download email attachments, the error is: ERROR_REASON

작업이 실패했습니다.

서버, 입력 매개변수 또는 사용자 인증 정보에 대한 연결을 확인합니다.

스크립트 결과

다음 표에는 이메일 첨부파일 다운로드 작업을 사용할 때 스크립트 결과 출력 값이 나와 있습니다.

스크립트 결과 이름
attachments_local_paths 저장된 첨부파일의 쉼표로 구분된 전체 경로 문자열입니다.

이메일 전달

이메일 전달 작업을 사용하여 기존 이메일(이전 스레드 콘텐츠 포함)을 새 수신자에게 보내려면 원본 이메일의 고유한 메시지 ID를 제공하세요.

이 작업은 Google SecOps 항목에서 실행되지 않습니다.

작업 입력

이메일 전달 작업에는 다음 매개변수가 필요합니다.

매개변수 설명
Folder Name

필수 항목입니다.

원본 이메일이 있는 편지함 폴더입니다.

  • 폴더를 여러 개 선택하는 경우 쉼표로 구분된 목록을 제공합니다.
  • 폴더 이름은 IMAP 폴더와 정확히 일치해야 합니다.
  • 폴더 이름에 공백이 포함된 경우 큰따옴표로 묶어야 합니다.

기본값은 Inbox입니다.

Message ID of the email to forward

필수 항목입니다.

작업이 전달하는 기존 이메일의 고유 message_id입니다.

Recipients

필수 항목입니다.

새 수신자의 기본 이메일 주소를 쉼표로 구분한 목록입니다.

CC

선택사항입니다.

참조 필드에 포함할 이메일 주소를 쉼표로 구분한 목록입니다.

BCC

선택사항입니다.

숨은참조 필드에 포함할 이메일 주소를 쉼표로 구분한 목록입니다.

Subject

필수 항목입니다.

전달된 이메일의 제목입니다.

Content

선택사항입니다.

전달된 이메일에 포함할 추가 본문 콘텐츠입니다.

Return message id for the forwarded email

선택사항입니다.

선택하면 이 작업은 새로 전달된 이메일의 고유 메시지 ID를 JSON 결과로 반환합니다.

기본적으로 사용 중지됩니다.

Attachment Paths

선택사항입니다.

추가 첨부파일의 서버에 있는 파일 경로의 쉼표로 구분된 목록입니다.

작업 출력

이메일 전달 작업은 다음 출력을 제공합니다.

작업 출력 유형 가용성
케이스 월 연결 사용 불가
케이스 월 링크 사용 불가
케이스 월 테이블 사용 불가
보강 테이블 사용 불가
JSON 결과 사용 가능
출력 메시지 사용 가능
스크립트 결과 사용 가능
JSON 결과

다음 예는 이메일 전달 작업을 사용할 때 수신되는 JSON 결과 출력을 보여줍니다.

{
   "Date"
   "message_id"
   "Recipient"
}
출력 메시지

이메일 전달 작업은 다음 출력 메시지를 반환할 수 있습니다.

출력 메시지 메시지 설명

Email was forwarded successfully.

Mail was forwarded successfully. Mail message ID is: MESSAGE_ID

작업이 완료되었습니다.

Failed to forward the email! The Error is ERROR_REASON

작업이 실패했습니다.

서버, 입력 매개변수 또는 사용자 인증 정보에 대한 연결을 확인합니다.

스크립트 결과

다음 표에는 이메일 전달 작업을 사용할 때 스크립트 결과 출력의 값이 나와 있습니다.

스크립트 결과 이름
is_success true 또는 false

이메일을 폴더로 이동

이메일을 폴더로 이동 작업을 사용하여 지정된 소스 폴더의 이메일을 메일함 내의 다른 대상 폴더로 전송합니다.

이 작업은 Google SecOps 항목에서 실행되지 않습니다.

작업 입력

이메일을 폴더로 이동 작업에는 다음 매개변수가 필요합니다.

매개변수 설명
Source Folder Name

필수 항목입니다.

이메일이 이동되는 소스 폴더의 이름입니다.

Destination Folder Name

필수 항목입니다.

이메일이 이동되는 대상 폴더의 이름입니다.

Message IDs

선택사항입니다.

검색하고 이동할 특정 메일 ID의 쉼표로 구분된 목록입니다.

제공된 경우 이 목록은 Subject Filter를 재정의합니다.

Subject Filter

선택사항입니다.

일치하는 이메일의 검색 범위를 좁히는 데 사용되는 제목 줄입니다.

Only Unread

선택사항입니다.

선택하면 검색 결과가 읽지 않은 이메일로만 제한됩니다.

기본적으로 사용 중지됩니다.

작업 출력

이메일을 폴더로 이동 작업은 다음 출력을 제공합니다.

작업 출력 유형 가용성
케이스 월 연결 사용 불가
케이스 월 링크 사용 불가
케이스 월 테이블 사용 불가
보강 테이블 사용 불가
JSON 결과 사용 가능
출력 메시지 사용 가능
스크립트 결과 사용 가능
JSON 결과

다음 예는 이메일을 폴더로 이동 작업을 사용할 때 수신되는 JSON 결과 출력을 보여줍니다.

{
    "emails": {
        "email_1": {
            "message_id": "<4f1e50e8f4027d187a2385a39b83cde46e5b53c1@mail.example.com>",
            "received": "Mon, 24 Nov 2025 10:00:00 +0000",
            "sender": "security-alert@example.com",
            "recipients": "user@example.com",
            "subject": "Phishing Alert: Urgent Action Required",
            "plaintext_body": "Original alert content...",
            "moved_from_folder": "Inbox",
            "moved_to_folder": "Quarantine"
        },
        "email_2": {
            "message_id": "<a5b6c7d8e9f01g2h3i4j5k6l7m8n9o0p1q2r3s4t@mail.example.com>",
            "received": "Sun, 23 Nov 2025 14:30:00 +0000",
            "sender": "noreply@system.com",
            "recipients": "user@example.com",
            "subject": "System Update Notification",
            "plaintext_body": "System update successful...",
            "moved_from_folder": "Inbox",
            "moved_to_folder": "Archive"
        }
    }
}
출력 메시지

이메일을 폴더로 이동 작업은 다음 출력 메시지를 반환할 수 있습니다.

출력 메시지 메시지 설명

NUMBER_OF_MOVED_EMAILS mails were successfully moved from SOURCE_FOLDER~ DESTINATION_FOLDER

No mails were found matching the search criteria!

작업이 완료되었습니다.

Error search emails: ERROR_REASON

작업이 실패했습니다.

서버, 입력 매개변수 또는 사용자 인증 정보에 대한 연결을 확인합니다.

스크립트 결과

다음 표에는 이메일을 폴더로 이동 작업을 사용할 때 스크립트 결과 출력의 값이 나와 있습니다.

스크립트 결과 이름
is_success true 또는 false

Ping 작업을 사용하여 Email V2와의 연결을 테스트합니다.

이 작업은 Google SecOps 항목에서 실행되지 않습니다.

작업 입력

없음

작업 출력

Ping 작업은 다음 출력을 제공합니다.

작업 출력 유형 가용성
케이스 월 연결 사용 불가
케이스 월 링크 사용 불가
케이스 월 테이블 사용 불가
보강 테이블 사용 불가
JSON 결과 사용 불가
출력 메시지 사용 가능
스크립트 결과 사용 가능
출력 메시지

Ping 작업은 다음 출력 메시지를 반환할 수 있습니다.

출력 메시지 메시지 설명

Successfully connected to the email server server with the provided connection parameters!

작업이 완료되었습니다.

Failed to connect to the IMAP server! Error is ERROR_REASON

Failed to connect to the SMTP server! Error is ERROR_REASON

SMTP (or IMAP) configuration is needed to execute action. Please configure STMP (or IMAP) on integration configuration page in Marketplace.

작업이 실패했습니다.

서버, 입력 매개변수 또는 사용자 인증 정보에 대한 연결을 확인합니다.

스크립트 결과

다음 표에는 Ping 작업을 사용할 때 스크립트 결과 출력 값이 나와 있습니다.

스크립트 결과 이름
is_success true 또는 false

이메일 첨부파일을 케이스에 저장

이메일 첨부파일을 케이스에 저장 작업을 사용하여 사서함의 특정 이메일에서 첨부파일을 가져와 현재 케이스의 케이스 월에 직접 자동으로 저장합니다.

이 작업은 Google SecOps 항목에서 실행되지 않습니다.

작업 입력

이메일 첨부파일을 케이스에 저장 작업에는 다음 매개변수가 필요합니다.

매개변수 설명
Folder Name

필수 항목입니다.

작업에서 이메일을 검색하는 메일함 폴더의 쉼표로 구분된 목록입니다.

Message ID

선택사항입니다.

첨부파일을 다운로드할 이메일의 고유 메시지 ID입니다.

Attachment To Save

선택사항입니다.

저장되는 첨부파일의 구체적인 이름입니다.

값을 제공하지 않으면 이메일의 모든 첨부파일이 케이스 월에 저장됩니다.

작업 출력

Save Email Attachments to Case 작업은 다음 출력을 제공합니다.

작업 출력 유형 가용성
케이스 월 연결 사용 불가
케이스 월 링크 사용 불가
케이스 월 테이블 사용 불가
보강 테이블 사용 불가
JSON 결과 사용 가능
출력 메시지 사용 가능
스크립트 결과 사용 가능
JSON 결과

다음 예는 이메일 첨부파일을 케이스에 저장 작업을 사용할 때 수신되는 JSON 결과 출력을 보여줍니다.

{
    "saved_attachments_from_email": {
        "message_id": "<a1b2c3d4e5f6g7h8i9j0k1l2m3n4o5p6q7r8s9t0@mail.example.com>",
        "subject": "Email with Malicious Attachment",
        "sender": "external@suspicious.com",
        "attachments_saved": [
            {
                "file_name": "Invoice_Q3_2025.pdf",
                "file_hash_md5": "3bd4a36cc0ed0bfc12ae5e2ece929e82",
                "saved_to_case_wall": "True"
            },
            {
                "file_name": "Report_Data.docx",
                "file_hash_md5": "b3e0c1a9f8d7c6b5a4e3d2c1b0a9f8e7",
                "saved_to_case_wall": "True"
            }
        ]
    }
}
출력 메시지

이메일 첨부파일을 케이스에 저장 작업은 다음 출력 메시지를 반환할 수 있습니다.

출력 메시지 메시지 설명

Successfully saved the following attachments from the email MESSAGE_ID: MESSAGE_INFO

작업이 완료되었습니다.

Failed to save the email attachments to the case, the error is: ERROR_REASON

작업이 실패했습니다.

서버, 입력 매개변수 또는 사용자 인증 정보에 대한 연결을 확인합니다.

스크립트 결과

다음 표에는 이메일 첨부파일을 케이스에 저장 작업을 사용할 때 스크립트 결과 출력 값이 나와 있습니다.

스크립트 결과 이름
is_success true 또는 false

이메일 검색

이메일 검색 작업을 사용하여 다양한 필터링 기준을 통해 구성된 메일함 내에서 특정 이메일을 찾습니다.

이 작업은 일치하는 메시지에 관한 세부정보를 JSON 파일에서 가져오며, 이 파일은 후속 자동 또는 수동 분석에 사용할 수 있습니다.

이 작업은 Google SecOps 항목에서 실행되지 않습니다.

작업 입력

이메일 검색 작업에는 다음 매개변수가 필요합니다.

매개변수 설명
Folder Name

필수 항목입니다.

작업에서 이메일을 검색하는 메일함 폴더의 쉼표로 구분된 목록입니다.

기본값은 Inbox입니다.

Subject Filter

선택사항입니다.

일치하는 이메일의 검색 범위를 좁히는 데 사용되는 제목 줄입니다.

Sender Filter

선택사항입니다.

일치하는 이메일을 검색하는 데 사용되는 발신자의 주소입니다.

Recipient Filter

선택사항입니다.

일치하는 이메일을 검색하는 데 사용되는 수신자의 주소입니다.

Time frame (minutes)

필수 항목입니다.

검색에서 이메일을 조회하는 시간 범위 (분)입니다.

기본값은 60입니다.

Only Unread

선택사항입니다.

선택하면 읽지 않은 이메일만 검색됩니다.

기본적으로 사용 중지됨

Max Emails To Return

필수 항목입니다.

작업에서 결과로 반환하는 최대 이메일 수입니다.

기본값은 100입니다.

작업 출력

이메일 검색 작업은 다음 출력을 제공합니다.

작업 출력 유형 가용성
케이스 월 연결 사용 불가
케이스 월 링크 사용 불가
케이스 월 테이블 사용 불가
보강 테이블 사용 불가
JSON 결과 사용 가능
출력 메시지 사용 가능
스크립트 결과 사용 가능
JSON 결과

다음 예는 이메일 검색 작업을 사용할 때 수신되는 JSON 결과 출력을 보여줍니다.

{
    "emails": {
        "email_1": {
            "message id": "<CAJP=A_uGkttoWc1eahvP43rWVEsdk77nMu1FomhgRjRSmySLLg@mail.example.com>",
            "received": "Mon, 26 Aug 2019 03:20:13 -0700 (PDT)",
            "sender": "user@test.example",
            "recipients": "user1@example.com,user2@example.com",
            "subject": "Cool offer",
            "plaintext_body": "Hi, ...",
            "attachmment_1": "pdfdocument.pdf",
            "attachment_1_file_hash_md5": "3bd4a36cc0ed0bfc12ae5e2ece929e82"
        },
        "email_2": {
            "message id": "<WEAA=D_uGkttoWc1eahvP43rWVEsdk77nMu1FomhgRjRSmySLLg@mail.example.com>",
            "received": "Wen, 21 Aug 2019 03:20:13 -0700 (PDT)",
            "sender": "user@test.example",
            "recipients": "user3@example.com",
            "subject": "Cool offer",
            "plaintext_body": "Hi, ...",
            "attachmment_1": "photo.jpg",        "attachment_1_file_hash_md5": "3bd4a36cc0ed0bfc12ae5e2ece929e82",
            "attachmment_2": "word_document.docx",
            "attachment_2_file_hash_md5": "3bd4a36cc0ed0bfc12ae5e2ece929e82"
        }
    }
}
출력 메시지

이메일 검색 작업은 다음 출력 메시지를 반환할 수 있습니다.

출력 메시지 메시지 설명

Search found NUMBER_OF_FOUND_EMAILS emails based on the provided search criteria

Search didn't found any matching emails

작업이 완료되었습니다.

Search didn't completed successfully due to error: ERROR_REASON

작업이 실패했습니다.

서버, 입력 매개변수 또는 사용자 인증 정보에 대한 연결을 확인합니다.

스크립트 결과

다음 표에는 이메일 검색 작업을 사용할 때 스크립트 결과 출력의 값이 나와 있습니다.

스크립트 결과 이름
is_success true 또는 false

이메일 보내기

이메일 보내기 작업을 사용하여 구성된 사서함에서 여러 수신자에게 이메일을 보냅니다.

이 작업은 선택적으로 메시지 ID를 반환하며, 이 ID는 사용자로부터 이메일 대기 작업에서 사용자 응답을 추적하고 플레이북 실행을 제어하는 데 사용할 수 있습니다.

이 작업은 Google SecOps 항목에서 실행되지 않습니다.

작업 입력

이메일 보내기 작업에는 다음 매개변수가 필요합니다.

매개변수 설명
Recipients

필수 항목입니다.

기본 수신자 이메일 주소입니다.

주소가 여러 개인 경우 쉼표로 구분해야 합니다.

CC

선택사항입니다.

참조 (CC) 필드에 포함할 이메일 주소입니다.

주소가 여러 개인 경우 쉼표로 구분해야 합니다.

Bcc

선택사항입니다.

숨은참조 (Bcc) 필드에 포함할 이메일 주소입니다.

주소가 여러 개인 경우 쉼표로 구분해야 합니다.

Subject

필수 항목입니다.

이메일 메시지의 제목입니다.

Content

필수 항목입니다.

이메일 메시지의 본문 콘텐츠입니다.

Return message id for the sent email

선택사항입니다.

선택하면 작업이 JSON 결과에서 고유한 메시지 ID를 반환합니다.

이 ID는 사용자로부터 이메일 대기 작업에서 응답을 추적하는 데 사용할 수 있습니다.

기본적으로 사용 중지됩니다.

Attachments Paths

선택사항입니다.

첨부파일의 서버에 있는 절대 파일 경로의 쉼표로 구분된 목록입니다.

작업 출력

이메일 보내기 작업은 다음 출력을 제공합니다.

작업 출력 유형 가용성
케이스 월 연결 사용 불가
케이스 월 링크 사용 불가
케이스 월 테이블 사용 불가
보강 테이블 사용 불가
JSON 결과 사용 가능
출력 메시지 사용 가능
스크립트 결과 사용 가능
JSON 결과

다음 예는 이메일 보내기 작업을 사용할 때 수신되는 JSON 결과 출력을 보여줍니다.

{
    "message_id": "<4f1e50e8f4027d187a2385a39b83cde46e5b53c1-10013525-100078757@example.com>"
}
출력 메시지

이메일 보내기 작업은 다음 출력 메시지를 반환할 수 있습니다.

출력 메시지 메시지 설명

Mail sent successfully.

Mail sent successfully. Mail message ID is: MESSAGE_ID

작업이 완료되었습니다.

Execution Failed: ERROR_REASON

작업이 실패했습니다.

서버, 입력 매개변수 또는 사용자 인증 정보에 대한 연결을 확인합니다.

스크립트 결과

다음 표에는 이메일 보내기 작업을 사용할 때 스크립트 결과 출력의 값이 나와 있습니다.

스크립트 결과 이름
is_success true 또는 false

대화목록 답장 보내기

Send Thread Reply 작업을 사용하여 원래 메시지 ID를 사용하여 기존 이메일 대화목록 내에서 새 메시지를 답장으로 보냅니다.

이 작업은 Google SecOps 항목에서 실행되지 않습니다.

작업 입력

Send Thread Reply 작업에는 다음 매개변수가 필요합니다.

매개변수 설명
Message ID

필수 항목입니다.

답장이 전송된 메일의 고유 ID입니다.

Folder Name

필수 항목입니다.

작업에서 원본 이메일을 검색하는 메일함 폴더의 쉼표로 구분된 목록입니다.

폴더 이름은 IMAP 폴더와 정확하게 일치해야 합니다. 이름에 공백이 포함된 경우 큰따옴표로 묶어야 합니다 (예: '[Gmail]/All Mail').

기본값은 Inbox입니다.

Content

필수 항목입니다.

답장 메시지의 본문 콘텐츠입니다.

Attachment Paths

선택사항입니다.

답장에 포함할 첨부파일의 서버에 있는 파일 경로의 쉼표로 구분된 목록입니다.

Reply All

선택사항입니다.

선택하면 답장이 원래 이메일 대화목록의 모든 수신자에게 전송됩니다.

이 매개변수는 Reply To보다 우선 적용됩니다.

기본적으로 사용 설정됩니다.

Reply To

선택사항입니다.

답장을 받을 특정 이메일 주소를 쉼표로 구분한 목록입니다.

Reply All이 사용 중지되고 값이 제공되지 않으면 답장이 원본 이메일의 발신자에게만 전송됩니다.

작업 출력

Send Thread Reply 작업은 다음 출력을 제공합니다.

작업 출력 유형 가용성
케이스 월 연결 사용 불가
케이스 월 링크 사용 불가
케이스 월 테이블 사용 불가
보강 테이블 사용 불가
JSON 결과 사용 가능
출력 메시지 사용 가능
스크립트 결과 사용 가능
JSON 결과

다음 예는 Send Thread Reply(스레드 답장 보내기) 작업을 사용할 때 수신되는 JSON 결과 출력을 보여줍니다.

{
    "message_id": "<162556278608.14165.480701790user@example>",
    "recipients": "test@example.com"
}
출력 메시지

Send Thread Reply 작업은 다음 출력 메시지를 반환할 수 있습니다.

출력 메시지 메시지 설명

Successfully sent reply to the message with ID MESSAGE_ID in Exchange.

작업이 완료되었습니다.

Error executing action "Send Thread Reply". Reason: ERROR_REASON

작업이 실패했습니다.

서버, 입력 매개변수 또는 사용자 인증 정보에 대한 연결을 확인합니다.

스크립트 결과

다음 표에는 Send Thread Reply(스레드 답장 보내기) 작업을 사용할 때 스크립트 결과 출력 값이 나와 있습니다.

스크립트 결과 이름
is_success true 또는 false

사용자 이메일 대기

사용자로부터 이메일 대기 작업을 사용하여 플레이북 실행을 일시중지하고 이메일 보내기 작업으로 이전에 보낸 메일에 대한 답장을 메일함에서 모니터링합니다.

이 작업은 Google SecOps 항목에서 실행되지 않습니다.

작업 입력

사용자로부터 이메일 대기 작업에는 다음 매개변수가 필요합니다.

매개변수 설명
Email Message_id

필수 항목입니다.

작업에서 답장을 추적하는 전송된 이메일의 고유 메시지 ID입니다.

이메일 보내기 작업을 사용하여 메시지를 보낸 경우 SendEmail.JSONResult.message_id를 자리표시자로 선택하세요.

Email Date

필수 항목입니다.

원래 이메일이 전송된 시간을 나타내는 타임스탬프입니다. 이 값은 답장 기간을 계산하는 데 사용됩니다.

이메일 보내기 작업을 사용하여 메시지를 보낸 경우 SendEmail.JSONResult.email_date 자리표시자를 사용합니다.

Email Recipients

필수 항목입니다.

작업이 답장을 기다리는 수신자 이메일 주소의 쉼표로 구분된 목록입니다.

이메일 보내기 작업을 사용하여 메시지를 보낸 경우 SendEmail.JSONResult.email_date 자리표시자를 사용합니다.

Wait stage timeout (minutes)

선택사항입니다.

대기 단계를 제한 시간으로 표시하기 전에 작업이 응답을 기다리는 시간 (분)입니다.

기본값은 1440입니다.

Wait for all recipients to reply?

선택사항입니다.

선택한 경우 플레이북은 모든 수신자의 응답을 기다린 후 진행합니다. 선택하지 않은 경우 첫 번째 답장을 받은 후 진행합니다.

기본적으로 사용 설정됩니다.

Wait stage exclude pattern

선택사항입니다.

유효한 응답으로 간주되지 않도록 특정 응답 (예: 자동 부재중 메시지)을 제외하는 데 사용되는 정규식 패턴입니다.

Folder to check for reply

선택사항입니다.

작업에서 사용자의 답장을 검색하는 메일함 폴더의 쉼표로 구분된 목록입니다.

이 매개변수는 대소문자를 구분합니다.

기본값은 Inbox입니다.

Fetch Response Attachments

선택사항입니다.

선택하면 수신자의 답장에 포함된 첨부파일이 작업 결과의 첨부파일로 저장됩니다.

기본적으로 사용 중지됩니다.

작업 출력

사용자 이메일 대기 작업은 다음 출력을 제공합니다.

작업 출력 유형 가용성
케이스 월 연결 사용 불가
케이스 월 링크 사용 불가
케이스 월 테이블 사용 불가
보강 테이블 사용 불가
JSON 결과 사용 가능
출력 메시지 사용 가능
스크립트 결과 사용 가능
JSON 결과

다음 예는 사용자로부터 이메일 대기 작업을 사용할 때 수신되는 JSON 결과 출력을 보여줍니다.

{
    "Responses":
    {[
     "user1@example.com": "Approved",
     "user2@example.com": "",
     "user3@example.com": ""
     ]}
}
스크립트 결과

다음 표에는 사용자로부터 이메일 대기 작업을 사용할 때 스크립트 결과 출력 값이 나와 있습니다.

스크립트 결과 이름
is_success true 또는 false

커넥터

Google SecOps에서 커넥터를 구성하는 방법에 대한 자세한 내용은 데이터 수집 (커넥터)을 참고하세요.

일반 IMAP 이메일 커넥터

일반 IMAP 이메일 커넥터를 사용하여 IMAP 메일에 주기적으로 연결하여 지정된 편지함에서 새 이메일을 확인합니다. 커넥터는 새로운 이메일을 거의 실시간으로 처리하여 Google SecOps 플랫폼 내에서 컨텍스트화된 알림과 케이스로 변환합니다.

알려진 문제 및 제한사항

  1. Outlook 첨부파일 (.eml): 중요한 헤더가 누락된 경우 커넥터가 Microsoft Outlook에서 .eml 형식으로 변환된 첨부파일을 처리하지 않을 수 있습니다. Google SecOps는 이메일에 대한 알림을 계속 생성하지만 첨부파일을 기반으로 한 이벤트는 생성하지 않습니다. 다음 로그는 이 문제를 나타냅니다.

    Error Code 1: Encountered an email object with missing headers. Please
    visit documentation portal for more details.
    
  2. 파일 이름 누락: 이메일 헤더에 파일 이름이 없는 첨부 메일 파일을 처리할 때 커넥터는 고유한 자리표시자 파일 이름 Undefined_{UUID}.eml을 할당하여 첨부파일이 Google SecOps에 이벤트로 표시되도록 합니다.

이메일 케이스 전달

Google SecOps는 이메일 서버와 통신하여 이메일을 검색하고 수집하여 보안 알림으로 플랫폼에 전달하여 거의 실시간으로 번역하고 컨텍스트를 파악합니다.

커넥터 규칙

  • 커넥터는 SSL/TLS를 사용하여 이메일 서버와의 암호화된 통신을 보장합니다.
  • 커넥터는 IMAP 및 IMAPS 트래픽 모두에 프록시를 사용하여 메일 서버에 연결하는 것을 지원합니다.
  • 커넥터를 사용하면 여러 메일함 폴더에서 이메일을 검색할 수 있습니다. Folder 매개변수는 쉼표로 구분되고 대소문자를 구분하는 폴더 이름 목록을 허용합니다.
  • 커넥터는 유니코드 인코딩을 지원하므로 영어 이외의 언어로 전송된 이메일을 처리할 수 있습니다.

커넥터 입력

일반 IMAP 이메일 커넥터에는 다음 매개변수가 필요합니다.

매개변수 설명
Default Environment

선택사항입니다.

수집된 알림이 할당된 환경의 이름입니다.

Run Every

선택사항입니다.

커넥터가 새 이메일을 확인하기 위해 실행되는 빈도입니다.

기본값은 00:00:10:00 (10분)입니다.

Product Field Name

필수 항목입니다.

제품 이름이 저장된 필드의 이름입니다.

제품 이름은 주로 매핑에 영향을 미칩니다. 커넥터의 매핑 프로세스를 간소화하고 개선하기 위해 기본값은 코드에서 참조되는 대체 값으로 확인됩니다. 이 매개변수의 잘못된 입력은 기본적으로 대체 값으로 처리됩니다.

기본값은 Product Name입니다.

Event Field Name

필수 항목입니다.

이벤트 이름 (하위 유형)을 결정하는 필드의 이름입니다.

기본값은 event_name_mail_type입니다.

Additional headers to extract from emails

선택사항입니다.

커넥터 처리 중에 이메일 메시지에서 추출할 맞춤 헤더 필드를 쉼표로 구분한 목록입니다.

Script Timeout (Seconds)

필수 항목입니다.

현재 스크립트를 실행하는 Python 프로세스의 제한 시간 한도(초)입니다.

기본값은 60입니다.

IMAP Server Address

필수 항목입니다.

연결할 IMAP 서버의 IP 주소 또는 DNS 호스트 이름입니다.

IMAP Port

필수 항목입니다.

IMAP 서버에 연결하는 데 사용되는 포트 번호입니다.

Username

필수 항목입니다.

커넥터가 이메일을 가져오는 편지함의 사용자 이름입니다(예: user@example.com).

Password

필수 항목입니다.

이메일을 가져오는 데 사용되는 메일함의 비밀번호입니다.

Folder to check for emails

필수 항목입니다.

커넥터가 이메일을 검색하는 사서함 폴더의 쉼표로 구분된 목록입니다.

이 매개변수는 대소문자를 구분합니다.

기본값은 Inbox입니다.

Server Time Zone

선택사항입니다.

메일 서버에 구성된 시간대입니다.

기본값은 UTC입니다.

Environment Regex Pattern

선택사항입니다.

이벤트 필드 데이터를 조작하고 환경 이름을 추출하는 데 사용되는 정규 표현식 패턴입니다.

IMAP USE SSL

선택사항입니다.

선택하면 커넥터가 SSL/TLS를 사용하여 메일 서버에 보안 IMAP 연결을 설정합니다.

기본적으로 사용 설정됩니다.

Unread Emails Only

선택사항입니다.

선택하면 커넥터가 읽지 않은 이메일만 가져옵니다.

기본적으로 사용 설정됩니다.

Mark Emails as Read

선택사항입니다.

선택하면 커넥터가 이메일을 가져온 후 이메일이 읽음으로 표시됩니다.

기본적으로 사용 설정됩니다.

Attach Original EML

선택사항입니다.

선택하면 원래 메시지가 생성된 알림에 .eml 파일로 첨부됩니다.

기본적으로 사용 중지됩니다.

Regex expressions to handle forwarded emails

선택사항입니다.

전달된 이메일에서 원래 제목, 보낸 사람, 수신자 필드를 추출하는 정규 표현식 패턴이 포함된 JSON 한 줄 문자열입니다.

Exclusion Body Regex

선택사항입니다.

본문 콘텐츠가 패턴과 일치하는 경우(예: ([N|n]ewsletter)|([O|o]ut of office)) 수집에서 이메일을 제외하는 데 사용되는 정규 표현식 패턴입니다.

Exclusion Subject Regex

선택사항입니다.

제목 줄이 패턴과 일치하는 경우 이메일을 인제스트에서 제외하는 데 사용되는 정규 표현식 패턴입니다(예: ([N|n]ewsletter)|([O|o]ut of office)).

Offset Time In Days

필수 항목입니다.

커넥터가 메일을 가져오는 최대 기간 (일)입니다.

이 값은 초기 실행 또는 커넥터 타임스탬프가 만료된 경우의 대체 값으로도 사용되어 사용 중지된 기간 동안 알림이 수집되도록 합니다.

기본값은 5입니다.

Max Emails Per Cycle

필수 항목입니다.

커넥터가 단일 폴링 주기에서 처리하는 최대 이메일 수입니다.

기본값은 10입니다.

Proxy Server Address

선택사항입니다.

사용할 프록시 서버의 주소입니다.

Proxy Username

선택사항입니다.

프록시 서버 인증을 위한 사용자 이름입니다.

Proxy Password

선택사항입니다.

프록시 서버 인증 비밀번호입니다.

Create a Separate Siemplify Alert per Attached Mail File?

선택사항입니다.

선택하면 커넥터가 메시지 내에 있는 첨부된 모든 이메일 파일에 대해 별도의 알림을 생성합니다.

이 기능은 이벤트 매핑이 첨부된 이메일 파일에서 항목을 생성하도록 설정된 경우에 유용합니다.

기본적으로 사용 중지됩니다.

Original Received Mail Prefix

선택사항입니다.

모니터링된 사서함에서 수신된 원본 이메일에서 추출된 키 (수신자, 발신자, 제목 등)에 추가된 접두사 (예: orig)

기본값은 orig입니다.

Attached Mail File Prefix

선택사항입니다.

이메일 내에 있는 첨부 메일 파일에서 추출된 키 (받는 사람, 보낸 사람, 제목 등)에 추가된 접두사 (예: attach)입니다.

기본값은 attach입니다.

도움이 더 필요하신가요? 커뮤니티 회원 및 Google SecOps 전문가에게 문의하여 답변을 받으세요.