Integrar o EmailV2 ao Google SecOps
Versão da integração: 36.0
Este documento explica como integrar o EmailV2 ao Google Security Operations (Google SecOps).
Casos de uso
A integração EmailV2 usa os recursos do Google SecOps para oferecer suporte aos seguintes casos de uso:
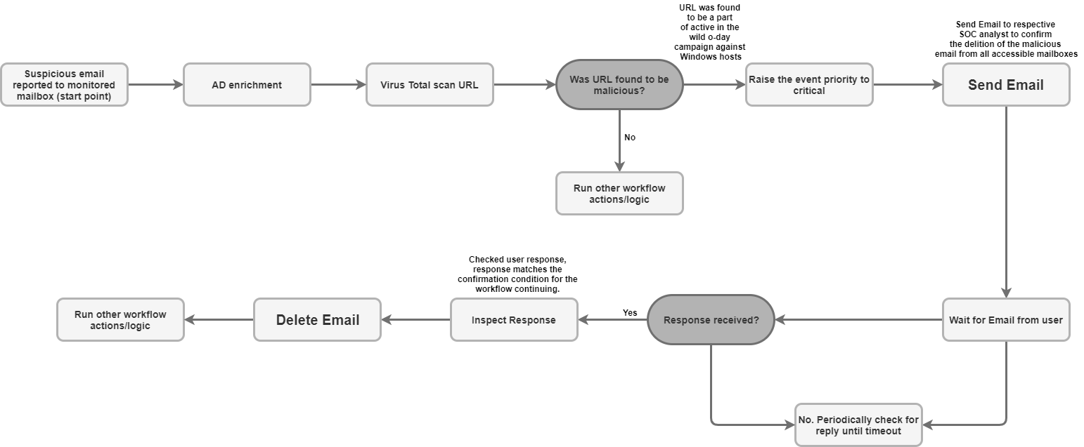
Triagem e notificação de phishing: automatize o processo de envio de e-mails de notificação para destinatários, incluindo usuários externos, e configure playbooks assíncronos para aguardar respostas do usuário, como a confirmação de uma tentativa de phishing.
Enriquecimento e retenção de dados de incidentes: pesquise em uma caixa de correio mensagens relacionadas com base em critérios (como remetente ou assunto) e salve todos os anexos de arquivos de e-mails suspeitos diretamente na página do caso para análise forense e retenção de dados.
Gerenciamento e contenção de caixas de correio: move automaticamente e-mails maliciosos ou triados da caixa de entrada para pastas de quarentena ou arquivo, ou exclui permanentemente e-mails que correspondem a filtros específicos (como excluir todas as cópias de um e-mail de malware conhecido em várias pastas).
Resposta e colaboração em conversas: envie uma resposta imediata ou estruturada em uma conversa por e-mail usando a ação "Enviar resposta na conversa". Assim, todas as partes necessárias ficam por dentro das atualizações de segurança relevantes.
Antes de começar
Para que a integração EmailV2 se conecte ao seu servidor de e-mail, verifique se a caixa de correio configurada concede acesso a aplicativos de terceiros usando IMAP/SMTP.
Se você estiver usando uma conta do Gmail, observe as seguintes opções de acesso:
OAuth 2.0 (recomendado): o método mais seguro, que permite que os aplicativos acessem dados de e-mail usando tokens sem exigir a exposição direta da senha. Para mais detalhes, consulte Apps de terceiros e sua Conta do Google.
Senha de app (recomendada para 2FA): um código de acesso de 16 dígitos usado como substituto de senha para aplicativos de terceiros quando a verificação em duas etapas está ativada. Para mais detalhes, consulte Fazer login com senhas de app.
Apps menos seguros (descontinuado): essa opção legada permite o acesso de apps que não atendem aos padrões de segurança mais recentes do Google. Para mais detalhes, consulte Apps menos seguros e a Conta do Google.
Acesso de rede a IMAP/SMTP
Para acessar e processar e-mails recebidos usando IMAP e enviar e-mails usando SMTP, é necessário acesso à rede com as credenciais da conta configurada.
Requisitos de rede
A tabela a seguir detalha o acesso à rede necessário para que a integração se comunique com o servidor de e-mail:
| Função | Porta padrão | Direção | Protocolo |
|---|---|---|---|
| Comunicação do servidor de e-mail | Multivalores | Saída | IMAP/SMTP |
Parâmetros de integração
A integração EmailV2 exige os seguintes parâmetros:
| Parâmetro | Descrição |
|---|---|
IMAP - Use SSL |
Opcional. Se selecionada, a ação ativa a comunicação segura (SSL/TLS) ao se conectar ao servidor IMAP. Ativado por padrão. |
SMTP - Use Authentication |
Opcional. Se selecionada, a ação ativa a autenticação para a conexão SMTP. Isso é necessário quando o servidor SMTP não está em uma configuração de "relay aberto" e exige credenciais para enviar e-mails. Ativado por padrão. |
Sender's Address |
Obrigatório. O endereço de e-mail da caixa de correio usada pela integração para enviar e receber mensagens. |
Sender's Display Name |
Obrigatório. O nome que aparece como remetente quando a integração envia e-mails. |
SMTP Server Address |
Opcional. O nome do host DNS ou o endereço IP do servidor SMTP usado para enviar e-mails, como |
SMTP Port |
Opcional. O número da porta usado para se conectar ao servidor SMTP, como
|
IMAP Server Address |
Opcional. O nome do host DNS ou o endereço IP do servidor IMAP necessário para recuperar
e-mails recebidos, como |
IMAP Port |
Opcional. O número da porta usado para se conectar ao servidor IMAP, como
|
Username |
Obrigatório. O nome de usuário necessário para autenticação com o servidor de e-mail. |
Password |
Obrigatório. A senha necessária para autenticação com o servidor de e-mail. |
Para instruções sobre como configurar uma integração no Google SecOps, consulte Configurar integrações.
É possível fazer mudanças mais tarde, se necessário. Depois de configurar uma instância de integração, você pode usá-la em playbooks. Para mais informações sobre como configurar e oferecer suporte a várias instâncias, consulte Suporte a várias instâncias.
Ações
Para mais informações sobre ações, consulte Responder a ações pendentes da sua mesa de trabalho e Realizar uma ação manual.
Excluir e-mails
Use a ação Excluir e-mail para remover da caixa de correio os e-mails que correspondem aos critérios de pesquisa especificados. Você pode usar essa ação para excluir o primeiro e-mail correspondente encontrado ou todos os e-mails correspondentes.
Essa ação não é executada em entidades do Google SecOps.
Entradas de ação
A ação Excluir e-mail exige os seguintes parâmetros:
| Parâmetro | Descrição |
|---|---|
Folder Name |
Obrigatório. Uma lista separada por vírgulas das pastas da caixa de correio em que a ação pesquisa e-mails. |
Message IDs |
Opcional. Uma lista separada por vírgulas de IDs de mensagens específicos para pesquisar e excluir. Se fornecida, essa lista substitui |
Subject Filter |
Opcional. Uma linha de assunto usada para restringir a pesquisa de e-mails correspondentes. |
Sender Filter |
Opcional. O endereço de um remetente usado para pesquisar e-mails correspondentes. |
Recipient Filter |
Opcional. O endereço de um destinatário usado para pesquisar e-mails correspondentes. |
Days Back |
Opcional. O período (em dias) em que a ação procura e-mails para excluir. O período é calculado com granularidade diária. Usar um valor de O valor padrão é |
Delete all matching emails |
Opcional. Se selecionada, a ação exclui todos os e-mails que correspondem aos critérios especificados. Caso contrário, ela exclui apenas a primeira correspondência. Essa configuração está desativada por padrão. |
Saídas de ação
A ação Excluir e-mail fornece as seguintes saídas:
| Tipo de saída da ação | Disponibilidade |
|---|---|
| Anexo do Painel de Casos | Indisponível |
| Link do Painel de Casos | Indisponível |
| Tabela do painel de casos | Indisponível |
| Tabela de enriquecimento | Indisponível |
| Resultado JSON | Disponível |
| Mensagens de saída | Disponível |
| Resultado do script | Disponível |
Resultado JSON
O exemplo a seguir mostra as saídas de resultados JSON recebidas ao usar a ação Excluir e-mail:
{
"deleted_emails": {
"email_1_deleted": {
"message_id": "<a1b2c3d4e5f6g7h8i9j0k1l2m3n4o5p6q7r8s9t0@mail.example.com>",
"deleted_from_folder": "Inbox",
"subject": "Suspicious Login Alert - Deleted",
"sender": "noreply@system.com",
"timestamp": "2025-11-20T14:30:00Z"
},
"email_2_deleted": {
"message_id": "<u1v2w3x4y5z6a7b8c9d0e1f2g3h4i5j6k7l8m9n0@mail.example.com>",
"deleted_from_folder": "Spam",
"subject": "Phishing Offer",
"sender": "scam@badsite.net",
"timestamp": "2025-11-15T09:15:00Z"
}
}
}
Mensagens de saída
A ação Excluir e-mail pode retornar as seguintes mensagens de saída:
| Mensagem de resposta | Descrição da mensagem |
|---|---|
|
A ação foi concluída. |
|
A ação falhou. Verifique a conexão com o servidor, os parâmetros de entrada ou as credenciais. |
Resultado do script
A tabela a seguir lista o valor da saída do resultado do script ao usar a ação Excluir e-mail:
| Nome do resultado do script | Valor |
|---|---|
is_success |
true ou false |
DownloadEmailAttachments
Use a ação Fazer o download de anexos de e-mail para recuperar anexos de e-mails específicos e salvá-los em um caminho designado no servidor do Google SecOps.
Essa ação não é executada em entidades do Google SecOps.
Entradas de ação
A ação Baixar anexos de e-mail exige os seguintes parâmetros:
| Parâmetro | Descrição |
|---|---|
Folder Name |
Obrigatório. Uma lista separada por vírgulas das pastas da caixa de correio em que a ação pesquisa o e-mail. O valor padrão é |
Download Path |
Obrigatório. O caminho no servidor do Google SecOps em que os anexos baixados são salvos. |
Message IDs |
Opcional. Uma lista separada por vírgulas de IDs de mensagens de que os anexos serão baixados. |
Subject filter |
Opcional. Uma linha de assunto usada para restringir a pesquisa do e-mail. |
Saídas de ação
A ação Baixar anexos de e-mail fornece as seguintes saídas:
| Tipo de saída da ação | Disponibilidade |
|---|---|
| Anexo do Painel de Casos | Indisponível |
| Link do Painel de Casos | Indisponível |
| Tabela do painel de casos | Indisponível |
| Tabela de enriquecimento | Indisponível |
| Resultado JSON | Indisponível |
| Mensagens de saída | Disponível |
| Resultado do script | Disponível |
Mensagens de saída
A ação Baixar anexos de e-mail pode retornar as seguintes mensagens de saída:
| Mensagem de resposta | Descrição da mensagem |
|---|---|
|
A ação foi concluída. |
|
A ação falhou. Verifique a conexão com o servidor, os parâmetros de entrada ou as credenciais. |
Resultado do script
A tabela a seguir lista o valor da saída do resultado do script ao usar a ação Fazer o download dos anexos de e-mail:
| Nome do resultado do script | Valor |
|---|---|
attachments_local_paths |
Uma string de caminhos completos separados por vírgulas para os anexos salvos. |
Encaminhar e-mail
Use a ação Encaminhar e-mail para enviar um e-mail atual, incluindo o conteúdo da conversa anterior, para novos destinatários. Para isso, forneça o ID da mensagem exclusivo do e-mail original.
Essa ação não é executada em entidades do Google SecOps.
Entradas de ação
A ação Encaminhar e-mail exige os seguintes parâmetros:
| Parâmetro | Descrição |
|---|---|
Folder Name |
Obrigatório. As pastas da caixa de correio em que o e-mail original está localizado.
O valor padrão é |
Message ID of the email to forward |
Obrigatório. O |
Recipients |
Obrigatório. Uma lista separada por vírgulas dos principais endereços de e-mail dos novos destinatários. |
CC |
Opcional. Uma lista separada por vírgulas de endereços de e-mail para incluir no campo "Cc". |
BCC |
Opcional. Uma lista de endereços de e-mail separados por vírgulas para incluir no campo "Cco". |
Subject |
Obrigatório. A linha de assunto do e-mail encaminhado. |
Content |
Opcional. Conteúdo adicional do corpo a ser incluído no e-mail encaminhado. |
Return message id for the forwarded email |
Opcional. Se selecionada, a ação vai retornar o ID exclusivo da mensagem do e-mail encaminhado no resultado JSON. Essa configuração está desativada por padrão. |
Attachment Paths |
Opcional. Uma lista separada por vírgulas de caminhos de arquivos no servidor para anexos extras. |
Saídas de ação
A ação Encaminhar e-mail fornece as seguintes saídas:
| Tipo de saída da ação | Disponibilidade |
|---|---|
| Anexo do Painel de Casos | Indisponível |
| Link do Painel de Casos | Indisponível |
| Tabela do painel de casos | Indisponível |
| Tabela de enriquecimento | Indisponível |
| Resultado JSON | Disponível |
| Mensagens de saída | Disponível |
| Resultado do script | Disponível |
Resultado JSON
O exemplo a seguir mostra as saídas de resultados JSON recebidas ao usar a ação Encaminhar e-mail:
{
"Date"
"message_id"
"Recipient"
}
Mensagens de saída
A ação Encaminhar e-mail pode retornar as seguintes mensagens de saída:
| Mensagem de resposta | Descrição da mensagem |
|---|---|
|
A ação foi concluída. |
|
A ação falhou. Verifique a conexão com o servidor, os parâmetros de entrada ou as credenciais. |
Resultado do script
A tabela a seguir lista o valor da saída do resultado do script ao usar a ação Encaminhar e-mail:
| Nome do resultado do script | Valor |
|---|---|
is_success |
true ou false |
Mover e-mail para pasta
Use a ação Mover e-mail para pasta para transferir e-mails de uma pasta de origem especificada para outra de destino na caixa de correio.
Essa ação não é executada em entidades do Google SecOps.
Entradas de ação
A ação Mover e-mail para a pasta exige os seguintes parâmetros:
| Parâmetro | Descrição |
|---|---|
Source Folder Name |
Obrigatório. O nome da pasta de origem de onde os e-mails são movidos. |
Destination Folder Name |
Obrigatório. O nome da pasta de destino para onde os e-mails são movidos. |
Message IDs |
Opcional. Uma lista separada por vírgulas de IDs de mensagens específicas para pesquisar e mover. Se fornecida, essa lista substitui |
Subject Filter |
Opcional. Uma linha de assunto usada para restringir a pesquisa de e-mails correspondentes. |
Only Unread |
Opcional. Se selecionada, a pesquisa restringe os resultados apenas a e-mails não lidos. Essa configuração está desativada por padrão. |
Saídas de ação
A ação Mover e-mail para a pasta oferece as seguintes saídas:
| Tipo de saída da ação | Disponibilidade |
|---|---|
| Anexo do Painel de Casos | Indisponível |
| Link do Painel de Casos | Indisponível |
| Tabela do painel de casos | Indisponível |
| Tabela de enriquecimento | Indisponível |
| Resultado JSON | Disponível |
| Mensagens de saída | Disponível |
| Resultado do script | Disponível |
Resultado JSON
O exemplo a seguir mostra as saídas de resultados JSON recebidas ao usar a ação Mover e-mail para a pasta:
{
"emails": {
"email_1": {
"message_id": "<4f1e50e8f4027d187a2385a39b83cde46e5b53c1@mail.example.com>",
"received": "Mon, 24 Nov 2025 10:00:00 +0000",
"sender": "security-alert@example.com",
"recipients": "user@example.com",
"subject": "Phishing Alert: Urgent Action Required",
"plaintext_body": "Original alert content...",
"moved_from_folder": "Inbox",
"moved_to_folder": "Quarantine"
},
"email_2": {
"message_id": "<a5b6c7d8e9f01g2h3i4j5k6l7m8n9o0p1q2r3s4t@mail.example.com>",
"received": "Sun, 23 Nov 2025 14:30:00 +0000",
"sender": "noreply@system.com",
"recipients": "user@example.com",
"subject": "System Update Notification",
"plaintext_body": "System update successful...",
"moved_from_folder": "Inbox",
"moved_to_folder": "Archive"
}
}
}
Mensagens de saída
A ação Mover e-mail para pasta pode retornar as seguintes mensagens de saída:
| Mensagem de resposta | Descrição da mensagem |
|---|---|
|
A ação foi concluída. |
|
A ação falhou. Verifique a conexão com o servidor, os parâmetros de entrada ou as credenciais. |
Resultado do script
A tabela a seguir lista o valor da saída do resultado do script ao usar a ação Mover e-mail para a pasta:
| Nome do resultado do script | Valor |
|---|---|
is_success |
true ou false |
Ping
Use a ação Ping para testar a conectividade com o Email V2.
Essa ação não é executada em entidades do Google SecOps.
Entradas de ação
Nenhuma.
Saídas de ação
A ação Ping fornece as seguintes saídas:
| Tipo de saída da ação | Disponibilidade |
|---|---|
| Anexo do Painel de Casos | Indisponível |
| Link do Painel de Casos | Indisponível |
| Tabela do painel de casos | Indisponível |
| Tabela de enriquecimento | Indisponível |
| Resultado JSON | Indisponível |
| Mensagens de saída | Disponível |
| Resultado do script | Disponível |
Mensagens de saída
A ação Ping pode retornar as seguintes mensagens de saída:
| Mensagem de resposta | Descrição da mensagem |
|---|---|
|
A ação foi concluída. |
|
A ação falhou. Verifique a conexão com o servidor, os parâmetros de entrada ou as credenciais. |
Resultado do script
A tabela a seguir lista o valor da saída do resultado do script ao usar a ação Ping:
| Nome do resultado do script | Valor |
|---|---|
is_success |
true ou false |
Salvar anexos de e-mail no caso
Use a ação Salvar anexos de e-mail no caso para recuperar e salvar automaticamente os anexos de e-mails específicos na caixa de correio diretamente na página do caso atual.
Essa ação não é executada em entidades do Google SecOps.
Entradas de ação
A ação Salvar anexos de e-mail no caso exige os seguintes parâmetros:
| Parâmetro | Descrição |
|---|---|
Folder Name |
Obrigatório. Uma lista separada por vírgulas das pastas da caixa de correio em que a ação pesquisa o e-mail. |
Message ID |
Opcional. O ID da mensagem exclusivo do e-mail de onde os anexos serão baixados. |
Attachment To Save |
Opcional. O nome específico do anexo que está sendo salvo. Se nenhum valor for fornecido, a ação vai salvar todos os anexos do e-mail no mural de casos. |
Saídas de ação
A ação Salvar anexos de e-mail no caso fornece as seguintes saídas:
| Tipo de saída da ação | Disponibilidade |
|---|---|
| Anexo do Painel de Casos | Indisponível |
| Link do Painel de Casos | Indisponível |
| Tabela do painel de casos | Indisponível |
| Tabela de enriquecimento | Indisponível |
| Resultado JSON | Disponível |
| Mensagens de saída | Disponível |
| Resultado do script | Disponível |
Resultado JSON
O exemplo a seguir mostra as saídas de resultados JSON recebidas ao usar a ação Salvar anexos de e-mail no caso:
{
"saved_attachments_from_email": {
"message_id": "<a1b2c3d4e5f6g7h8i9j0k1l2m3n4o5p6q7r8s9t0@mail.example.com>",
"subject": "Email with Malicious Attachment",
"sender": "external@suspicious.com",
"attachments_saved": [
{
"file_name": "Invoice_Q3_2025.pdf",
"file_hash_md5": "3bd4a36cc0ed0bfc12ae5e2ece929e82",
"saved_to_case_wall": "True"
},
{
"file_name": "Report_Data.docx",
"file_hash_md5": "b3e0c1a9f8d7c6b5a4e3d2c1b0a9f8e7",
"saved_to_case_wall": "True"
}
]
}
}
Mensagens de saída
A ação Salvar anexos de e-mail no caso pode retornar as seguintes mensagens de saída:
| Mensagem de resposta | Descrição da mensagem |
|---|---|
|
A ação foi concluída. |
|
A ação falhou. Verifique a conexão com o servidor, os parâmetros de entrada ou as credenciais. |
Resultado do script
A tabela a seguir lista o valor da saída do resultado do script ao usar a ação Salvar anexos de e-mail no caso:
| Nome do resultado do script | Valor |
|---|---|
is_success |
true ou false |
Pesquisar e-mail
Use a ação Pesquisar e-mail para encontrar e-mails específicos na caixa de correio configurada usando vários critérios de filtragem.
A ação recupera detalhes sobre as mensagens correspondentes em um arquivo JSON, que pode ser usado para análises automatizadas ou manuais subsequentes.
Essa ação não é executada em entidades do Google SecOps.
Entradas de ação
A ação Pesquisar e-mail exige os seguintes parâmetros:
| Parâmetro | Descrição |
|---|---|
Folder Name |
Obrigatório. Uma lista separada por vírgulas das pastas da caixa de correio em que a ação pesquisa e-mails. O valor padrão é |
Subject Filter |
Opcional. Uma linha de assunto usada para restringir a pesquisa de e-mails correspondentes. |
Sender Filter |
Opcional. O endereço de um remetente usado para pesquisar e-mails correspondentes. |
Recipient Filter |
Opcional. O endereço de um destinatário usado para pesquisar e-mails correspondentes. |
Time frame (minutes) |
Obrigatório. O período (em minutos) em que a pesquisa procura e-mails. O valor padrão é |
Only Unread |
Opcional. Se selecionada, a pesquisa recupera apenas e-mails não lidos. Desativado por padrão |
Max Emails To Return |
Obrigatório. O número máximo de e-mails que a ação retorna como resultado. O valor padrão é |
Saídas de ação
A ação Pesquisar e-mail fornece as seguintes saídas:
| Tipo de saída da ação | Disponibilidade |
|---|---|
| Anexo do Painel de Casos | Indisponível |
| Link do Painel de Casos | Indisponível |
| Tabela do painel de casos | Indisponível |
| Tabela de enriquecimento | Indisponível |
| Resultado JSON | Disponível |
| Mensagens de saída | Disponível |
| Resultado do script | Disponível |
Resultado JSON
O exemplo a seguir mostra as saídas de resultados JSON recebidas ao usar a ação Pesquisar e-mail:
{
"emails": {
"email_1": {
"message id": "<CAJP=A_uGkttoWc1eahvP43rWVEsdk77nMu1FomhgRjRSmySLLg@mail.example.com>",
"received": "Mon, 26 Aug 2019 03:20:13 -0700 (PDT)",
"sender": "user@test.example",
"recipients": "user1@example.com,user2@example.com",
"subject": "Cool offer",
"plaintext_body": "Hi, ...",
"attachmment_1": "pdfdocument.pdf",
"attachment_1_file_hash_md5": "3bd4a36cc0ed0bfc12ae5e2ece929e82"
},
"email_2": {
"message id": "<WEAA=D_uGkttoWc1eahvP43rWVEsdk77nMu1FomhgRjRSmySLLg@mail.example.com>",
"received": "Wen, 21 Aug 2019 03:20:13 -0700 (PDT)",
"sender": "user@test.example",
"recipients": "user3@example.com",
"subject": "Cool offer",
"plaintext_body": "Hi, ...",
"attachmment_1": "photo.jpg", "attachment_1_file_hash_md5": "3bd4a36cc0ed0bfc12ae5e2ece929e82",
"attachmment_2": "word_document.docx",
"attachment_2_file_hash_md5": "3bd4a36cc0ed0bfc12ae5e2ece929e82"
}
}
}
Mensagens de saída
A ação Pesquisar e-mail pode retornar as seguintes mensagens de saída:
| Mensagem de resposta | Descrição da mensagem |
|---|---|
|
A ação foi concluída. |
|
A ação falhou. Verifique a conexão com o servidor, os parâmetros de entrada ou as credenciais. |
Resultado do script
A tabela a seguir lista o valor da saída do resultado do script ao usar a ação Pesquisar e-mail:
| Nome do resultado do script | Valor |
|---|---|
is_success |
true ou false |
Enviar e-mail
Use a ação Enviar e-mail para enviar e-mails da caixa de correio configurada para vários destinatários.
Essa ação retorna opcionalmente o ID da mensagem, que pode ser usado pela ação Aguardar e-mail do usuário para rastrear respostas do usuário e controlar a execução do playbook.
Essa ação não é executada em entidades do Google SecOps.
Entradas de ação
A ação Enviar e-mail exige os seguintes parâmetros:
| Parâmetro | Descrição |
|---|---|
Recipients |
Obrigatório. Os endereços de e-mail dos destinatários principais. Vários endereços precisam ser separados por vírgulas. |
CC |
Opcional. Os endereços de e-mail a serem incluídos no campo "Com cópia" (Cc). Vários endereços precisam ser separados por vírgulas. |
Bcc |
Opcional. Os endereços de e-mail a serem incluídos no campo "Cópia oculta com carbono" (Cco). Vários endereços precisam ser separados por vírgulas. |
Subject |
Obrigatório. A linha de assunto da mensagem de e-mail. |
Content |
Obrigatório. O conteúdo do corpo da mensagem de e-mail. |
Return message id for the sent email |
Opcional. Se selecionada, a ação vai retornar o ID exclusivo da mensagem no resultado JSON. Esse ID pode ser usado pela ação
Essa configuração está desativada por padrão. |
Attachments Paths |
Opcional. Uma lista separada por vírgulas de caminhos absolutos de arquivos no servidor para anexos. |
Saídas de ação
A ação Enviar e-mail fornece as seguintes saídas:
| Tipo de saída da ação | Disponibilidade |
|---|---|
| Anexo do Painel de Casos | Indisponível |
| Link do Painel de Casos | Indisponível |
| Tabela do painel de casos | Indisponível |
| Tabela de enriquecimento | Indisponível |
| Resultado JSON | Disponível |
| Mensagens de saída | Disponível |
| Resultado do script | Disponível |
Resultado JSON
O exemplo a seguir mostra as saídas de resultados JSON recebidas ao usar a ação Enviar e-mail:
{
"message_id": "<4f1e50e8f4027d187a2385a39b83cde46e5b53c1-10013525-100078757@example.com>"
}
Mensagens de saída
A ação Enviar e-mail pode retornar as seguintes mensagens de saída:
| Mensagem de resposta | Descrição da mensagem |
|---|---|
|
A ação foi concluída. |
|
A ação falhou. Verifique a conexão com o servidor, os parâmetros de entrada ou as credenciais. |
Resultado do script
A tabela a seguir lista o valor da saída do resultado do script ao usar a ação Enviar e-mail:
| Nome do resultado do script | Valor |
|---|---|
is_success |
true ou false |
Enviar resposta na conversa
Use a ação Enviar resposta na conversa para enviar uma nova mensagem como resposta em uma conversa de e-mail usando o ID da mensagem original.
Essa ação não é executada em entidades do Google SecOps.
Entradas de ação
A ação Enviar resposta de conversa exige os seguintes parâmetros:
| Parâmetro | Descrição |
|---|---|
Message ID |
Obrigatório. O ID exclusivo da mensagem a que a resposta é enviada. |
Folder Name |
Obrigatório. Uma lista separada por vírgulas das pastas da caixa de correio em que a ação pesquisa o e-mail original. O nome da pasta precisa corresponder exatamente à pasta IMAP. Se o nome tiver espaços, ele precisará ser colocado entre aspas duplas (como "[Gmail]/Todos os e-mails"). O valor padrão é |
Content |
Obrigatório. O conteúdo do corpo da mensagem de resposta. |
Attachment Paths |
Opcional. Uma lista separada por vírgulas de caminhos de arquivos no servidor para anexos a serem incluídos na resposta. |
Reply All |
Opcional. Se selecionada, a resposta será enviada a todos os destinatários da conversa por e-mail original. Esse parâmetro tem prioridade sobre Ativado por padrão. |
Reply To |
Opcional. Uma lista separada por vírgulas de endereços de e-mail específicos para receber a resposta. Se |
Saídas de ação
A ação Enviar resposta da conversa fornece as seguintes saídas:
| Tipo de saída da ação | Disponibilidade |
|---|---|
| Anexo do Painel de Casos | Indisponível |
| Link do Painel de Casos | Indisponível |
| Tabela do painel de casos | Indisponível |
| Tabela de enriquecimento | Indisponível |
| Resultado JSON | Disponível |
| Mensagens de saída | Disponível |
| Resultado do script | Disponível |
Resultado JSON
O exemplo a seguir mostra as saídas de resultados JSON recebidas ao usar a ação Enviar resposta da conversa:
{
"message_id": "<162556278608.14165.480701790user@example>",
"recipients": "test@example.com"
}
Mensagens de saída
A ação Enviar resposta da conversa pode retornar as seguintes mensagens de saída:
| Mensagem de resposta | Descrição da mensagem |
|---|---|
|
A ação foi concluída. |
|
A ação falhou. Verifique a conexão com o servidor, os parâmetros de entrada ou as credenciais. |
Resultado do script
A tabela a seguir lista o valor da saída do resultado do script ao usar a ação Enviar resposta da conversa:
| Nome do resultado do script | Valor |
|---|---|
is_success |
true ou false |
Aguardar e-mail do usuário
Use a ação Aguardar e-mail do usuário para pausar a execução do playbook e monitorar uma caixa de correio em busca de uma resposta a uma mensagem enviada anteriormente pela ação Enviar e-mail.
Essa ação não é executada em entidades do Google SecOps.
Entradas de ação
A ação Aguardar e-mail do usuário exige os seguintes parâmetros:
| Parâmetro | Descrição |
|---|---|
Email Message_id |
Obrigatório. O ID exclusivo da mensagem do e-mail enviado para o qual a ação rastreia respostas. Se a mensagem foi enviada usando a ação "Enviar e-mail", selecione
|
Email Date |
Obrigatório. O carimbo de data/hora que indica quando o e-mail original foi enviado. A ação usa esse valor para calcular a janela de resposta. Se a mensagem foi enviada usando a ação "Enviar e-mail", use o marcador de posição |
Email Recipients |
Obrigatório. Uma lista separada por vírgulas de endereços de e-mail dos destinatários de quem a ação aguarda uma resposta. Se a mensagem foi enviada usando a ação "Enviar e-mail", use o marcador de posição |
Wait stage timeout (minutes) |
Opcional. A duração (em minutos) que a ação aguarda uma resposta antes de marcar o estágio de espera como tempo limite atingido. O valor padrão é |
Wait for all recipients to reply? |
Opcional. Se essa opção for selecionada, o playbook vai aguardar as respostas de todos os destinatários para continuar. Caso contrário, ele vai prosseguir depois de receber a primeira resposta. Ativado por padrão. |
Wait stage exclude pattern |
Opcional. Um padrão de expressão regular usado para excluir respostas específicas (como mensagens automáticas de ausência do trabalho) e evitar que elas sejam consideradas válidas. |
Folder to check for reply |
Opcional. Uma lista separada por vírgulas das pastas da caixa de correio em que a ação procura a resposta do usuário. Esse parâmetro diferencia maiúsculas de minúsculas. O valor padrão é |
Fetch Response Attachments |
Opcional. Se selecionada, todos os anexos incluídos na resposta do destinatário serão salvos como anexos do resultado da ação. Essa configuração está desativada por padrão. |
Saídas de ação
A ação Aguardar e-mail do usuário fornece as seguintes saídas:
| Tipo de saída da ação | Disponibilidade |
|---|---|
| Anexo do Painel de Casos | Indisponível |
| Link do Painel de Casos | Indisponível |
| Tabela do painel de casos | Indisponível |
| Tabela de enriquecimento | Indisponível |
| Resultado JSON | Disponível |
| Mensagens de saída | Disponível |
| Resultado do script | Disponível |
Resultado JSON
O exemplo a seguir mostra as saídas de resultados JSON recebidas ao usar a ação Aguardar e-mail do usuário:
{
"Responses":
{[
"user1@example.com": "Approved",
"user2@example.com": "",
"user3@example.com": ""
]}
}
Resultado do script
A tabela a seguir lista o valor da saída do resultado do script ao usar a ação Aguardar e-mail do usuário:
| Nome do resultado do script | Valor |
|---|---|
is_success |
true ou false |
Conectores
Para mais informações sobre como configurar conectores no Google SecOps, consulte Ingerir seus dados (conectores).
Conector de e-mail IMAP genérico
Use o Conector de e-mail IMAP genérico para se conectar periodicamente a um e-mail IMAP e verificar se há mensagens novas em uma caixa de correio especificada. O conector processa novos e-mails quase em tempo real, traduzindo-os em alertas e casos contextualizados na plataforma do Google SecOps.
Limitações e problemas conhecidos
Anexos do Outlook (.eml): o conector pode não processar anexos convertidos para o formato .eml pelo Microsoft Outlook se estiverem faltando cabeçalhos críticos. O Google SecOps ainda cria um alerta para o e-mail, mas sem um evento baseado no anexo. O registro a seguir indica esse problema:
Error Code 1: Encountered an email object with missing headers. Please visit documentation portal for more details.Nomes de arquivos ausentes: ao processar arquivos de e-mail anexados que não têm um nome nos cabeçalhos, o conector atribui um nome de arquivo de marcador de posição exclusivo:
Undefined_{UUID}.eml. Assim, o anexo aparece como um evento no Google SecOps.
Encaminhamento de casos por e-mail
O Google SecOps se comunica com o servidor de e-mail para pesquisar e ingerir e-mails, encaminhando-os para a plataforma para tradução e contextualização quase em tempo real como alertas de segurança.
Regras de conector
- O conector usa SSL/TLS para garantir a comunicação criptografada com o servidor de e-mail.
- O conector aceita a conexão com o servidor de e-mail usando um proxy para tráfego IMAP e IMAPS.
- O conector permite pesquisar e-mails em várias pastas da caixa de correio. O parâmetro
Folderaceita uma lista separada por vírgulas e que diferencia maiúsculas de minúsculas de nomes de pastas. - O conector aceita a codificação Unicode, o que permite processar e-mails enviados em idiomas diferentes do inglês.
Entradas do conector
O conector de e-mail IMAP genérico exige os seguintes parâmetros:
| Parâmetro | Descrição |
|---|---|
Default Environment |
Opcional. O nome do ambiente a que os alertas ingeridos são atribuídos. |
Run Every |
Opcional. A frequência com que o conector é executado para verificar novos e-mails. O valor padrão é |
Product Field Name |
Obrigatório. O nome do campo em que o nome do produto é armazenado. O nome do produto afeta principalmente o mapeamento. Para simplificar e melhorar o processo de mapeamento do conector, o valor padrão é resolvido como um valor substituto referenciado no código. Qualquer entrada inválida para esse parâmetro é resolvida como um valor de substituição por padrão. O valor padrão é |
Event Field Name |
Obrigatório. O nome do campo que determina o nome do evento (subtipo). O valor padrão é |
Additional headers to extract from emails |
Opcional. Uma lista separada por vírgulas de campos de cabeçalho personalizados a serem extraídos da mensagem de e-mail durante o processamento do conector. |
Script Timeout (Seconds) |
Obrigatório. O limite de tempo limite, em segundos, para o processo do Python que executa o script atual. O valor padrão é |
IMAP Server Address |
Obrigatório. O endereço IP ou o nome do host DNS do servidor IMAP a que se conectar. |
IMAP Port |
Obrigatório. O número da porta usado para se conectar ao servidor IMAP. |
Username |
Obrigatório. O nome de usuário da caixa de correio de onde o conector extrai e-mails, como |
Password |
Obrigatório. A senha da caixa de correio usada para extrair e-mails. |
Folder to check for emails |
Obrigatório. Uma lista separada por vírgulas de pastas de caixa de correio em que o conector pesquisa e-mails. Esse parâmetro diferencia maiúsculas de minúsculas. O valor padrão é |
Server Time Zone |
Opcional. O fuso horário configurado no servidor de e-mail. O valor padrão é |
Environment Regex Pattern |
Opcional. Um padrão de expressão regular usado para manipular os dados do campo de evento e extrair o nome do ambiente. |
IMAP USE SSL |
Opcional. Se selecionado, o conector usa SSL/TLS para estabelecer uma conexão IMAP segura com o servidor de e-mail. Ativado por padrão. |
Unread Emails Only |
Opcional. Se selecionado, o conector extrai apenas e-mails não lidos. Ativado por padrão. |
Mark Emails as Read |
Opcional. Se selecionado, os e-mails serão marcados como lidos depois de serem extraídos pelo conector. Ativado por padrão. |
Attach Original EML |
Opcional. Se selecionada, a mensagem original será anexada ao alerta criado como um arquivo .eml. Essa configuração está desativada por padrão. |
Regex expressions to handle forwarded emails |
Opcional. Uma string JSON de uma linha que contém padrões de expressão regular para extrair os campos de assunto, remetente e destinatário originais de e-mails encaminhados. |
Exclusion Body Regex |
Opcional. Um padrão de expressão regular usado para excluir e-mails da ingestão se o conteúdo do corpo corresponder ao padrão, como |
Exclusion Subject Regex |
Opcional. Um padrão de expressão regular usado para excluir e-mails da ingestão se a
linha de assunto corresponder ao padrão, como
|
Offset Time In Days |
Obrigatório. O número máximo de dias que o conector busca e-mails (período máximo). Esse valor também serve como substituto para a execução inicial ou se o carimbo de data/hora do conector expirar, garantindo que os alertas sejam ingeridos durante o período desativado. O valor padrão é |
Max Emails Per Cycle |
Obrigatório. O número máximo de e-mails que o conector processa em um único ciclo de polling. O valor padrão é |
Proxy Server Address |
Opcional. O endereço do servidor proxy a ser usado. |
Proxy Username |
Opcional. O nome de usuário para autenticação do servidor proxy. |
Proxy Password |
Opcional. A senha para autenticação do servidor proxy. |
Create a Separate Siemplify Alert per Attached Mail File? |
Opcional. Se selecionado, o conector cria um alerta separado para cada arquivo de e-mail anexado encontrado em uma mensagem. Isso é útil quando o mapeamento de eventos está definido para criar entidades de arquivos de e-mail anexados. Essa configuração está desativada por padrão. |
Original Received Mail Prefix |
Opcional. Um prefixo (como O valor padrão é |
Attached Mail File Prefix |
Opcional. Um prefixo (como O valor padrão é |
Precisa de mais ajuda? Receba respostas de membros da comunidade e profissionais do Google SecOps.