整合 EmailV2 與 Google SecOps

整合版本:36.0

本文說明如何將 EmailV2 與 Google Security Operations (Google SecOps) 整合。

用途

EmailV2 整合功能會使用 Google SecOps 功能,支援下列用途:

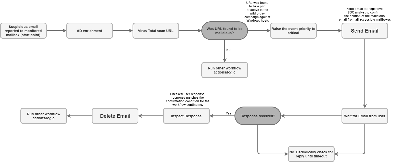
  • 網路釣魚分流和通知:自動向收件者 (包括外部使用者) 傳送通知電子郵件,並設定非同步劇本,等待使用者回覆 (例如確認網路釣魚嘗試)。

  • 事件資料擴充和保留:根據條件 (例如寄件者或主旨) 搜尋信箱中的相關訊息,並將可疑電子郵件中的所有檔案附件直接儲存到案件牆,以進行鑑識分析和資料保留。

  • 信箱管理和控管:自動將收件匣中的惡意或分類電子郵件移至隔離區或封存資料夾,或永久刪除符合特定篩選條件的電子郵件 (例如刪除多個資料夾中已知惡意軟體電子郵件的所有副本)。

  • 討論串式回覆和協作:使用「傳送討論串回覆」動作,在現有電子郵件討論串中立即回覆或傳送結構化回覆,確保所有必要人員都能掌握相關安全更新。

事前準備

如要啟用 EmailV2 整合功能,並順利連線至郵件伺服器,請務必確保設定的信箱已透過 IMAP/SMTP 授予第三方應用程式存取權。

如果您使用 Gmail 帳戶,請注意下列存取選項:

  1. OAuth 2.0 (建議使用):最安全的方法,可讓應用程式使用憑證存取郵件資料,不必直接公開密碼。詳情請參閱「第三方應用程式和您的 Google 帳戶」。

  2. 應用程式密碼 (建議用於雙重驗證):啟用兩步驟驗證後,第三方應用程式會使用 16 位數的密碼做為密碼替代方案。詳情請參閱「使用應用程式密碼登入帳戶」。

  3. 低安全性應用程式 (已淘汰):這個舊版選項可讓不符合 Google 最新安全標準的應用程式存取帳戶。詳情請參閱「低安全性應用程式和您的 Google 帳戶」。

IMAP/SMTP 網路存取權

如要使用 IMAP 存取及處理收到的電子郵件,並使用 SMTP 傳送外寄電子郵件,必須使用設定的帳戶憑證存取網路。

網路需求

下表詳細列出整合功能與郵件伺服器通訊時所需的網路存取權:

函式 預設通訊埠 方向 通訊協定
郵件伺服器通訊 多個值 傳出 IMAP/SMTP

整合參數

整合 EmailV2 需要下列參數:

參數 說明
IMAP - Use SSL

選填。

選取後,系統會在連線至 IMAP 伺服器時啟用安全通訊 (SSL/TLS)。

(預設為啟用)。

SMTP - Use Authentication

選填。

如果選取此動作,系統會為 SMTP 連線啟用驗證。

如果 SMTP 伺服器不在「開放式轉發」設定中,且需要憑證才能傳送外寄電子郵件,則必須執行這項操作。

(預設為啟用)。

Sender's Address

必填。

整合功能用來傳送及接收訊息的信箱電子郵件地址。

Sender's Display Name

必填。

整合服務傳送電子郵件時顯示的寄件者名稱。

SMTP Server Address

選填。

用於傳送電子郵件的 SMTP 伺服器 DNS 主機名稱或 IP 位址,例如 smtp.hmail.com

SMTP Port

選填。

用來連線至 SMTP 伺服器的通訊埠編號,例如 565

IMAP Server Address

選填。

擷取收到的電子郵件時所需的 IMAP 伺服器 DNS 主機名稱或 IP 位址,例如 imap.hmail.com

IMAP Port

選填。

用來連線至 IMAP 伺服器的通訊埠編號,例如 995

Username

必填。

與郵件伺服器進行驗證時所需的使用者名稱。

Password

必填。

進行郵件伺服器驗證時要使用的密碼。

如需在 Google SecOps 中設定整合功能的操作說明,請參閱「設定整合功能」。

如有需要,您可以在稍後階段進行變更。設定整合執行個體後,您就可以在劇本中使用該執行個體。如要進一步瞭解如何設定及支援多個執行個體,請參閱「支援多個執行個體」。

動作

如要進一步瞭解動作,請參閱「 從工作台回覆待處理動作」和「執行手動動作」。

刪除電子郵件

使用「刪除電子郵件」動作,從信箱中移除符合指定搜尋條件的電子郵件。您可以利用這項動作刪除第一個相符的電子郵件,或是刪除所有相符的電子郵件。

這項操作不會在 Google SecOps 實體上執行。

動作輸入內容

「刪除電子郵件」動作需要下列參數:

參數 說明
Folder Name

必填。

以半形逗號分隔的信箱資料夾清單,動作會在此搜尋電子郵件。

Message IDs

選填。

以半形逗號分隔的特定郵件 ID 清單,用於搜尋及刪除郵件。

如果提供這份清單,系統會覆寫 Subject FilterSender FilterRecipient Filter

Subject Filter

選填。

用於縮小搜尋範圍,找出相符的電子郵件。

Sender Filter

選填。

用來搜尋相符電子郵件的寄件者地址。

Recipient Filter

選填。

用於搜尋相符電子郵件的收件者地址。

Days Back

選填。

動作搜尋要刪除的電子郵件時,所用的時間範圍 (以天為單位)。

時間範圍的精細程度為天。

使用 0 值可將搜尋範圍限制為當天收到的電子郵件。

預設值為 0

Delete all matching emails

選填。

如果選取這個選項,系統會刪除符合指定條件的所有電子郵件;否則只會刪除第一個符合條件的電子郵件。

預設為停用。

動作輸出內容

「刪除電子郵件」動作會提供下列輸出內容:

動作輸出類型 可用性
案件總覽附件 無法使用
案件總覽連結 無法使用
案件總覽表格 無法使用
補充資訊表格 無法使用
JSON 結果 可用
輸出訊息 可用
指令碼結果 可用
JSON 結果

以下範例顯示使用「刪除電子郵件」動作時收到的 JSON 結果輸出內容:

{
    "deleted_emails": {
        "email_1_deleted": {
            "message_id": "<a1b2c3d4e5f6g7h8i9j0k1l2m3n4o5p6q7r8s9t0@mail.example.com>",
            "deleted_from_folder": "Inbox",
            "subject": "Suspicious Login Alert - Deleted",
            "sender": "noreply@system.com",
            "timestamp": "2025-11-20T14:30:00Z"
        },
        "email_2_deleted": {
            "message_id": "<u1v2w3x4y5z6a7b8c9d0e1f2g3h4i5j6k7l8m9n0@mail.example.com>",
            "deleted_from_folder": "Spam",
            "subject": "Phishing Offer",
            "sender": "scam@badsite.net",
            "timestamp": "2025-11-15T09:15:00Z"
        }
    }
}
輸出訊息

「Delete Email」動作可以傳回下列輸出訊息:

輸出訊息 訊息說明

NUMBER_OF_DELETED_EMAILS email(s) were deleted successfully

Failed to find emails for deletion!

動作成功。

Error deleting emails ERROR_REASON

動作失敗。

請檢查伺服器連線、輸入參數或憑證。

指令碼結果

下表列出使用「刪除電子郵件」動作時,指令碼結果輸出的值:

指令碼結果名稱
is_success truefalse

DownloadEmailAttachments

使用「Download Email Attachments」(下載電子郵件附件) 動作,從特定電子郵件擷取附件,並儲存至 Google SecOps 伺服器上的指定路徑。

這項操作不會在 Google SecOps 實體上執行。

動作輸入內容

「下載電子郵件附件」動作需要下列參數:

參數 說明
Folder Name

必填。

以半形逗號分隔的信箱資料夾清單,動作會在此搜尋電子郵件。

預設值為 Inbox

Download Path

必填。

下載的附件在 Google SecOps 伺服器上的儲存路徑。

Message IDs

選填。

以半形逗號分隔的郵件 ID 清單,用於下載附件。

Subject filter

選填。

用於縮小電子郵件搜尋範圍的主旨行。

動作輸出內容

「下載電子郵件附件」動作會提供下列輸出內容:

動作輸出類型 可用性
案件總覽附件 無法使用
案件總覽連結 無法使用
案件總覽表格 無法使用
補充資訊表格 無法使用
JSON 結果 無法使用
輸出訊息 可用
指令碼結果 可用
輸出訊息

「下載電子郵件附件」動作可傳回下列輸出訊息:

輸出訊息 訊息說明

Downloaded NUMBER_OF_ATTACHMENTS attachments. ATTACHMENT_PATHS

動作成功。

failed to download email attachments, the error is: ERROR_REASON

動作失敗。

請檢查伺服器連線、輸入參數或憑證。

指令碼結果

下表列出使用「下載電子郵件附件」動作時,指令碼結果輸出的值:

指令碼結果名稱
attachments_local_paths 以半形逗號分隔的已儲存附件完整路徑字串。

轉寄電子郵件

使用「轉寄電子郵件」動作,提供原始電子郵件的專屬訊息 ID,即可將現有電子郵件 (包括先前的討論串內容) 傳送給新的收件者。

這項操作不會在 Google SecOps 實體上執行。

動作輸入內容

「轉寄電子郵件」動作需要下列參數:

參數 說明
Folder Name

必填。

原始電子郵件所在的信箱資料夾。

  • 如要檢查多個資料夾,請提供以半形逗號分隔的清單。
  • 資料夾名稱必須與 IMAP 資料夾完全相符。
  • 如果資料夾名稱包含空格,則必須以雙引號括住。

預設值為 Inbox

Message ID of the email to forward

必填。

動作轉寄的現有電子郵件專屬 message_id

Recipients

必填。

以半形逗號分隔的新收件者主要電子郵件地址清單。

CC

選填。

以半形逗號分隔的電子郵件地址清單,這些地址會顯示在「副本」欄位中。

BCC

選填。

以半形逗號分隔的電子郵件地址清單,這些地址會納入密件副本欄位。

Subject

必填。

轉寄電子郵件的主旨行。

Content

選填。

要加入轉寄電子郵件的其他內文。

Return message id for the forwarded email

選填。

如果選取這個選項,動作會在 JSON 結果中傳回新轉寄電子郵件的專屬郵件 ID。

預設為停用。

Attachment Paths

選填。

以半形逗號分隔的伺服器檔案路徑清單,用於其他附件。

動作輸出內容

「轉寄電子郵件」動作會提供下列輸出內容:

動作輸出類型 可用性
案件總覽附件 無法使用
案件總覽連結 無法使用
案件總覽表格 無法使用
補充資訊表格 無法使用
JSON 結果 可用
輸出訊息 可用
指令碼結果 可用
JSON 結果

以下範例顯示使用「轉寄電子郵件」動作時收到的 JSON 結果輸出內容:

{
   "Date"
   "message_id"
   "Recipient"
}
輸出訊息

「轉寄電子郵件」動作可能會傳回下列輸出訊息:

輸出訊息 訊息說明

Email was forwarded successfully.

Mail was forwarded successfully. Mail message ID is: MESSAGE_ID

動作成功。

Failed to forward the email! The Error is ERROR_REASON

動作失敗。

請檢查伺服器連線、輸入參數或憑證。

指令碼結果

下表列出使用「轉寄電子郵件」動作時,指令碼結果輸出的值:

指令碼結果名稱
is_success truefalse

將電子郵件移至資料夾

使用「將電子郵件移至資料夾」動作,將電子郵件從指定來源資料夾轉移至信箱中的其他目的地資料夾。

這項操作不會在 Google SecOps 實體上執行。

動作輸入內容

「將電子郵件移至資料夾」動作需要下列參數:

參數 說明
Source Folder Name

必填。

要從中移動電子郵件的來源資料夾名稱。

Destination Folder Name

必填。

要將電子郵件移至哪個目的地資料夾。

Message IDs

選填。

以半形逗號分隔的特定郵件 ID 清單,用於搜尋及移動郵件。

如果提供這份清單,系統會覆寫 Subject Filter

Subject Filter

選填。

用於縮小搜尋範圍,找出相符的電子郵件。

Only Unread

選填。

選取後,搜尋結果只會顯示未讀郵件。

預設為停用。

動作輸出內容

「將電子郵件移至資料夾」動作會提供下列輸出內容:

動作輸出類型 可用性
案件總覽附件 無法使用
案件總覽連結 無法使用
案件總覽表格 無法使用
補充資訊表格 無法使用
JSON 結果 可用
輸出訊息 可用
指令碼結果 可用
JSON 結果

以下範例顯示使用「將電子郵件移至資料夾」動作時收到的 JSON 結果輸出內容:

{
    "emails": {
        "email_1": {
            "message_id": "<4f1e50e8f4027d187a2385a39b83cde46e5b53c1@mail.example.com>",
            "received": "Mon, 24 Nov 2025 10:00:00 +0000",
            "sender": "security-alert@example.com",
            "recipients": "user@example.com",
            "subject": "Phishing Alert: Urgent Action Required",
            "plaintext_body": "Original alert content...",
            "moved_from_folder": "Inbox",
            "moved_to_folder": "Quarantine"
        },
        "email_2": {
            "message_id": "<a5b6c7d8e9f01g2h3i4j5k6l7m8n9o0p1q2r3s4t@mail.example.com>",
            "received": "Sun, 23 Nov 2025 14:30:00 +0000",
            "sender": "noreply@system.com",
            "recipients": "user@example.com",
            "subject": "System Update Notification",
            "plaintext_body": "System update successful...",
            "moved_from_folder": "Inbox",
            "moved_to_folder": "Archive"
        }
    }
}
輸出訊息

「將電子郵件移至資料夾」動作可傳回下列輸出訊息:

輸出訊息 訊息說明

NUMBER_OF_MOVED_EMAILS mails were successfully moved from SOURCE_FOLDERDESTINATION_FOLDER

No mails were found matching the search criteria!

動作成功。

Error search emails: ERROR_REASON

動作失敗。

請檢查伺服器連線、輸入參數或憑證。

指令碼結果

下表列出使用「將電子郵件移至資料夾」動作時,指令碼結果輸出的值:

指令碼結果名稱
is_success truefalse

乒乓

使用「Ping」動作測試與 Email V2 的連線。

這項操作不會在 Google SecOps 實體上執行。

動作輸入內容

動作輸出內容

「Ping」動作會提供下列輸出內容:

動作輸出類型 可用性
案件總覽附件 無法使用
案件總覽連結 無法使用
案件總覽表格 無法使用
補充資訊表格 無法使用
JSON 結果 無法使用
輸出訊息 可用
指令碼結果 可用
輸出訊息

「Ping」動作可能會傳回下列輸出訊息:

輸出訊息 訊息說明

Successfully connected to the email server server with the provided connection parameters!

動作成功。

Failed to connect to the IMAP server! Error is ERROR_REASON

Failed to connect to the SMTP server! Error is ERROR_REASON

SMTP (or IMAP) configuration is needed to execute action. Please configure STMP (or IMAP) on integration configuration page in Marketplace.

動作失敗。

請檢查伺服器連線、輸入參數或憑證。

指令碼結果

下表列出使用「Ping」動作時,指令碼結果輸出的值:

指令碼結果名稱
is_success truefalse

將電子郵件附件儲存到案件

使用「Save Email Attachments to Case」(將電子郵件附件儲存至案件) 動作,直接從信箱中擷取特定電子郵件的附件,並自動儲存至目前案件的案件牆。

這項操作不會在 Google SecOps 實體上執行。

動作輸入內容

「將電子郵件附件儲存至案件」動作需要下列參數:

參數 說明
Folder Name

必填。

以半形逗號分隔的信箱資料夾清單,動作會在此搜尋電子郵件。

Message ID

選填。

要下載附件的電子郵件專屬訊息 ID。

Attachment To Save

選填。

要儲存的附件名稱。

如果未提供任何值,系統會將電子郵件中的所有附件儲存至案件牆。

動作輸出內容

「Save Email Attachments to Case」動作會提供下列輸出內容:

動作輸出類型 可用性
案件總覽附件 無法使用
案件總覽連結 無法使用
案件總覽表格 無法使用
補充資訊表格 無法使用
JSON 結果 可用
輸出訊息 可用
指令碼結果 可用
JSON 結果

以下範例顯示使用「Save Email Attachments to Case」(將電子郵件附件儲存至案件) 動作時收到的 JSON 結果輸出內容:

{
    "saved_attachments_from_email": {
        "message_id": "<a1b2c3d4e5f6g7h8i9j0k1l2m3n4o5p6q7r8s9t0@mail.example.com>",
        "subject": "Email with Malicious Attachment",
        "sender": "external@suspicious.com",
        "attachments_saved": [
            {
                "file_name": "Invoice_Q3_2025.pdf",
                "file_hash_md5": "3bd4a36cc0ed0bfc12ae5e2ece929e82",
                "saved_to_case_wall": "True"
            },
            {
                "file_name": "Report_Data.docx",
                "file_hash_md5": "b3e0c1a9f8d7c6b5a4e3d2c1b0a9f8e7",
                "saved_to_case_wall": "True"
            }
        ]
    }
}
輸出訊息

「Save Email Attachments to Case」(將電子郵件附件儲存至案件) 動作可傳回下列輸出訊息:

輸出訊息 訊息說明

Successfully saved the following attachments from the email MESSAGE_ID: MESSAGE_INFO

動作成功。

Failed to save the email attachments to the case, the error is: ERROR_REASON

動作失敗。

請檢查伺服器連線、輸入參數或憑證。

指令碼結果

下表列出使用「Save Email Attachments to Case」(將電子郵件附件儲存至案件) 動作時,指令碼結果輸出的值:

指令碼結果名稱
is_success truefalse

搜尋電子郵件

使用「Search Email」(搜尋電子郵件) 動作,根據各種篩選條件,在已設定的信箱中尋找特定電子郵件。

這項動作會以 JSON 檔案的形式擷取相符訊息的詳細資料,供後續自動或手動分析使用。

這項操作不會在 Google SecOps 實體上執行。

動作輸入內容

「搜尋電子郵件」動作需要下列參數:

參數 說明
Folder Name

必填。

以半形逗號分隔的信箱資料夾清單,動作會在此搜尋電子郵件。

預設值為 Inbox

Subject Filter

選填。

用於縮小搜尋範圍,找出相符的電子郵件。

Sender Filter

選填。

用來搜尋相符電子郵件的寄件者地址。

Recipient Filter

選填。

用於搜尋相符電子郵件的收件者地址。

Time frame (minutes)

必填。

搜尋電子郵件的時間範圍 (以分鐘為單位)。

預設值為 60

Only Unread

選填。

選取此選項後,搜尋結果只會顯示未讀郵件。

預設為停用

Max Emails To Return

必填。

動作傳回的電子郵件數量上限。

預設值為 100

動作輸出內容

「搜尋電子郵件」動作會提供下列輸出內容:

動作輸出類型 可用性
案件總覽附件 無法使用
案件總覽連結 無法使用
案件總覽表格 無法使用
補充資訊表格 無法使用
JSON 結果 可用
輸出訊息 可用
指令碼結果 可用
JSON 結果

以下範例顯示使用「搜尋電子郵件」動作時收到的 JSON 結果輸出內容:

{
    "emails": {
        "email_1": {
            "message id": "<CAJP=A_uGkttoWc1eahvP43rWVEsdk77nMu1FomhgRjRSmySLLg@mail.example.com>",
            "received": "Mon, 26 Aug 2019 03:20:13 -0700 (PDT)",
            "sender": "user@test.example",
            "recipients": "user1@example.com,user2@example.com",
            "subject": "Cool offer",
            "plaintext_body": "Hi, ...",
            "attachmment_1": "pdfdocument.pdf",
            "attachment_1_file_hash_md5": "3bd4a36cc0ed0bfc12ae5e2ece929e82"
        },
        "email_2": {
            "message id": "<WEAA=D_uGkttoWc1eahvP43rWVEsdk77nMu1FomhgRjRSmySLLg@mail.example.com>",
            "received": "Wen, 21 Aug 2019 03:20:13 -0700 (PDT)",
            "sender": "user@test.example",
            "recipients": "user3@example.com",
            "subject": "Cool offer",
            "plaintext_body": "Hi, ...",
            "attachmment_1": "photo.jpg",        "attachment_1_file_hash_md5": "3bd4a36cc0ed0bfc12ae5e2ece929e82",
            "attachmment_2": "word_document.docx",
            "attachment_2_file_hash_md5": "3bd4a36cc0ed0bfc12ae5e2ece929e82"
        }
    }
}
輸出訊息

「搜尋電子郵件」動作可傳回下列輸出訊息:

輸出訊息 訊息說明

Search found NUMBER_OF_FOUND_EMAILS emails based on the provided search criteria

Search didn't found any matching emails

動作成功。

Search didn't completed successfully due to error: ERROR_REASON

動作失敗。

請檢查伺服器連線、輸入參數或憑證。

指令碼結果

下表列出使用「搜尋電子郵件」動作時,指令碼結果輸出的值:

指令碼結果名稱
is_success truefalse

傳送電子郵件

使用「傳送電子郵件」動作,從設定的信箱傳送電子郵件給多位收件者。

這項動作會視需要傳回郵件 ID,然後「等待使用者回覆電子郵件」動作就能使用該 ID 追蹤使用者回覆,並控管劇本執行作業。

這項操作不會在 Google SecOps 實體上執行。

動作輸入內容

「傳送電子郵件」動作需要下列參數:

參數 說明
Recipients

必填。

主要收件者的電子郵件地址。

各個地址之間必須以半形逗號分隔。

CC

選填。

要加入副本 (CC) 欄位的電子郵件地址。

各個地址之間必須以半形逗號分隔。

Bcc

選填。

要加入密件副本 (Bcc) 欄位的電子郵件地址。

各個地址之間必須以半形逗號分隔。

Subject

必填。

電子郵件主旨行。

Content

必填。

電子郵件訊息的內文內容。

Return message id for the sent email

選填。

如果選取這個選項,動作會在 JSON 結果中傳回專屬訊息 ID。

「等待使用者回覆電子郵件」動作可使用這個 ID 追蹤回覆。

預設為停用。

Attachments Paths

選填。

以半形逗號分隔的附件伺服器絕對檔案路徑清單。

動作輸出內容

「傳送電子郵件」動作會提供下列輸出內容:

動作輸出類型 可用性
案件總覽附件 無法使用
案件總覽連結 無法使用
案件總覽表格 無法使用
補充資訊表格 無法使用
JSON 結果 可用
輸出訊息 可用
指令碼結果 可用
JSON 結果

以下範例顯示使用「傳送電子郵件」動作時收到的 JSON 結果輸出內容:

{
    "message_id": "<4f1e50e8f4027d187a2385a39b83cde46e5b53c1-10013525-100078757@example.com>"
}
輸出訊息

「傳送電子郵件」動作可以傳回下列輸出訊息:

輸出訊息 訊息說明

Mail sent successfully.

Mail sent successfully. Mail message ID is: MESSAGE_ID

動作成功。

Execution Failed: ERROR_REASON

動作失敗。

請檢查伺服器連線、輸入參數或憑證。

指令碼結果

下表列出使用「傳送電子郵件」動作時,指令碼結果輸出的值:

指令碼結果名稱
is_success truefalse

傳送討論串回覆

使用「傳送對話串回覆」動作,即可使用原始郵件 ID,在現有電子郵件對話串中傳送新訊息做為回覆。

這項操作不會在 Google SecOps 實體上執行。

動作輸入內容

「傳送回覆給討論串」動作需要下列參數:

參數 說明
Message ID

必填。

回覆訊息的專屬 ID。

Folder Name

必填。

以半形逗號分隔的信箱資料夾清單,動作會在此搜尋原始電子郵件。

資料夾名稱必須與 IMAP 資料夾完全相符。如果名稱含有空格,則必須以雙引號括住 (例如「[Gmail]/所有郵件」)。

預設值為 Inbox

Content

必填。

回覆訊息的內文內容。

Attachment Paths

選填。

以半形逗號分隔的伺服器檔案路徑清單,列出要加入回覆的附件。

Reply All

選填。

如果選取這個選項,系統會將回覆傳送給原始電子郵件討論串的所有收件者。

這項參數的優先順序高於 Reply To

(預設為啟用)。

Reply To

選填。

以半形逗號分隔的特定電子郵件地址清單,用於接收回覆。

如果停用 Reply All 且未提供任何值,回覆只會傳送給原始電子郵件的寄件者。

動作輸出內容

「傳送討論串回覆」動作會提供下列輸出內容:

動作輸出類型 可用性
案件總覽附件 無法使用
案件總覽連結 無法使用
案件總覽表格 無法使用
補充資訊表格 無法使用
JSON 結果 可用
輸出訊息 可用
指令碼結果 可用
JSON 結果

下列範例顯示使用「傳送回覆給討論串」動作時收到的 JSON 結果輸出內容:

{
    "message_id": "<162556278608.14165.480701790user@example>",
    "recipients": "test@example.com"
}
輸出訊息

「傳送討論串回覆」動作可傳回下列輸出訊息:

輸出訊息 訊息說明

Successfully sent reply to the message with ID MESSAGE_ID in Exchange.

動作成功。

Error executing action "Send Thread Reply". Reason: ERROR_REASON

動作失敗。

請檢查伺服器連線、輸入參數或憑證。

指令碼結果

下表列出使用「傳送討論串回覆」動作時,指令碼結果輸出的值:

指令碼結果名稱
is_success truefalse

等待使用者回信

使用「等待使用者回覆電子郵件」動作暫停應對手冊的執行作業,並監控信箱,等待先前透過「傳送電子郵件」動作傳送的郵件收到回覆。

這項操作不會在 Google SecOps 實體上執行。

動作輸入內容

「等待使用者傳送電子郵件」動作需要下列參數:

參數 說明
Email Message_id

必填。

系統會追蹤動作的回覆,並為傳送的電子郵件指派專屬訊息 ID。

如果郵件是透過「傳送電子郵件」動作傳送,請選取 SendEmail.JSONResult.message_id 做為預留位置。

Email Date

必填。

表示原始電子郵件傳送時間的時間戳記。這項動作會使用這個值計算回覆時間範圍。

如果郵件是透過「傳送電子郵件」動作傳送,請使用預留位置 SendEmail.JSONResult.email_date

Email Recipients

必填。

以半形逗號分隔的收件者電子郵件地址清單,動作會等待這些地址回覆。

如果郵件是透過「傳送電子郵件」動作傳送,請使用預留位置 SendEmail.JSONResult.email_date

Wait stage timeout (minutes)

選填。

動作等待回覆的時間長度 (以分鐘為單位),超過這個時間後,系統就會將等待階段標示為逾時。

預設值為 1440

Wait for all recipients to reply?

選填。

如果選取這個選項,應對手冊會等待所有收件者回覆後再繼續;否則,應對手冊會在收到第一封回覆後繼續。

(預設為啟用)。

Wait stage exclude pattern

選填。

用於排除特定回覆 (例如自動顯示的「不在辦公室」訊息) 的規則運算式模式,避免系統將這些回覆視為有效回覆。

Folder to check for reply

選填。

請以逗號分隔清單的形式列出郵箱資料夾,動作會在此搜尋使用者的回覆。

這個參數會區分大小寫。

預設值為 Inbox

Fetch Response Attachments

選填。

如果選取這個選項,系統會將收件者回覆中隨附的任何附件,儲存為動作結果的附件。

預設為停用。

動作輸出內容

「等待使用者傳送電子郵件」動作會提供下列輸出內容:

動作輸出類型 可用性
案件總覽附件 無法使用
案件總覽連結 無法使用
案件總覽表格 無法使用
補充資訊表格 無法使用
JSON 結果 可用
輸出訊息 可用
指令碼結果 可用
JSON 結果

以下範例顯示使用「Wait for Email From User」(等待使用者來信) 動作時收到的 JSON 結果輸出內容:

{
    "Responses":
    {[
     "user1@example.com": "Approved",
     "user2@example.com": "",
     "user3@example.com": ""
     ]}
}
指令碼結果

下表列出使用「Wait for Email From User」(等待使用者傳送電子郵件) 動作時,指令碼結果輸出的值:

指令碼結果名稱
is_success truefalse

連接器

如要進一步瞭解如何在 Google SecOps 中設定連接器,請參閱「擷取資料 (連接器)」。

通用 IMAP 電子郵件連接器

使用一般 IMAP 電子郵件連接器定期連線至 IMAP 郵件,檢查指定信箱是否有新郵件。這個連結器會近乎即時地處理新郵件,並在 Google SecOps 平台中將郵件轉換為情境式快訊和案件。

已知問題和限制

  1. Outlook 附件 (.eml):如果缺少重要標頭,連接器可能無法處理 Microsoft Outlook 轉換為 .eml 格式的附件。Google SecOps 仍會為該電子郵件建立快訊,但不會根據附件建立事件。下列記錄指出這個問題:

    Error Code 1: Encountered an email object with missing headers. Please
    visit documentation portal for more details.
    
  2. 缺少檔案名稱:處理電子郵件標頭中缺少檔案名稱的郵件附件時,連接器會指派專屬的預留位置檔案名稱:Undefined_{UUID}.eml,讓附件在 Google SecOps 中顯示為事件。

轉寄電子郵件案件

Google SecOps 會與電子郵件伺服器通訊,搜尋及擷取電子郵件,並將這些郵件轉送至平台,近乎即時地翻譯及情境化處理,做為安全警示。

連接器規則

  • 連接器會使用 SSL/TLS,確保與電子郵件伺服器之間的通訊經過加密。
  • 連接器支援使用 Proxy 連線至郵件伺服器,處理 IMAP 和 IMAPS 流量。
  • 這個連接器可搜尋多個信箱資料夾中的電子郵件。Folder 參數接受以半形逗號分隔的資料夾名稱清單,且會區分大小寫。
  • 連接器支援 Unicode 編碼,因此可以處理以英文以外語言傳送的電子郵件。

連接器輸入內容

一般 IMAP 電子郵件連接器需要下列參數:

參數 說明
Default Environment

選填。

要指派已擷取快訊的環境名稱。

Run Every

選填。

連接器檢查新電子郵件的頻率。

預設值為 00:00:10:00 (10 分鐘)。

Product Field Name

必填。

儲存產品名稱的欄位名稱。

產品名稱主要會影響對應。為簡化及改善連接器的對應程序,預設值會解析為程式碼參照的回退值。這個參數的任何無效輸入內容,預設都會解析為備用值。

預設值為 Product Name

Event Field Name

必填。

決定事件名稱 (子類型) 的欄位名稱。

預設值為 event_name_mail_type

Additional headers to extract from emails

選填。

以半形逗號分隔的自訂標頭欄位清單,可在連接器處理期間從電子郵件訊息中擷取。

Script Timeout (Seconds)

必填。

執行目前指令碼的 Python 程序逾時限制 (以秒為單位)。

預設值為 60

IMAP Server Address

必填。

要連線的 IMAP 伺服器 IP 位址或 DNS 主機名稱。

IMAP Port

必填。

用來連線至 IMAP 伺服器的通訊埠號碼。

Username

必填。

連接器從中提取電子郵件的信箱使用者名稱,例如 user@example.com

Password

必填。

用於提取電子郵件的信箱密碼。

Folder to check for emails

必填。

以半形逗號分隔的信箱資料夾清單,連接器會在此搜尋電子郵件。

這個參數會區分大小寫。

預設值為 Inbox

Server Time Zone

選填。

郵件伺服器中設定的時區。

預設值為 UTC

Environment Regex Pattern

選填。

用來操控事件欄位資料並擷取環境名稱的規則運算式模式。

IMAP USE SSL

選填。

如果選取這個選項,連接器會使用 SSL/TLS 與郵件伺服器建立安全的 IMAP 連線。

(預設為啟用)。

Unread Emails Only

選填。

如果選取這個選項,連接器只會擷取未讀取的電子郵件。

(預設為啟用)。

Mark Emails as Read

選填。

如果選取這個選項,連接器成功擷取電子郵件後,系統會將這些郵件標示為已讀。

(預設為啟用)。

Attach Original EML

選填。

如果選取這個選項,系統會將原始郵件附加至建立的快訊,並儲存為 .eml 檔案。

預設為停用。

Regex expressions to handle forwarded emails

選填。

內含規則運算式模式的 JSON 單行字串,可從轉寄的電子郵件中擷取原始主旨、寄件者和收件者欄位。

Exclusion Body Regex

選填。

規則運算式模式,用於在郵件內文符合模式時,排除郵件,例如 ([N|n]ewsletter)|([O|o]ut of office)

Exclusion Subject Regex

選填。

如果電子郵件主旨行符合模式 (例如 ([N|n]ewsletter)|([O|o]ut of office)),系統就會使用規則運算式模式排除該電子郵件,不予擷取。

Offset Time In Days

必填。

連接器可擷取郵件的最長天數 (時間範圍上限)。

這個值也會做為初始執行或連接器時間戳記過期的備援,確保系統會擷取停用期間的快訊。

預設值為 5

Max Emails Per Cycle

必填。

連接器在單一輪詢週期中處理的電子郵件數量上限。

預設值為 10

Proxy Server Address

選填。

要使用的 Proxy 伺服器位址。

Proxy Username

選填。

Proxy 伺服器驗證的使用者名稱。

Proxy Password

選填。

Proxy 伺服器驗證的密碼。

Create a Separate Siemplify Alert per Attached Mail File?

選填。

如果選取這個選項,連接器會為郵件中找到的每個附加電子郵件檔案建立個別快訊。

如果事件對應設定為從附加的電子郵件檔案建立實體,這項功能就非常實用。

預設為停用。

Original Received Mail Prefix

選填。

從受監控的信箱收到的原始電子郵件中,擷取的鍵值 (例如「收件者」、「寄件者」、「主旨」等) 會加上前置字元 (例如 orig)。

預設值為 orig

Attached Mail File Prefix

選填。

附加至電子郵件的郵件檔案中,擷取的鍵 (收件者、寄件者、主旨等) 前置字串 (例如 attach)。

預設值為 attach

還有其他問題嗎?向社群成員和 Google SecOps 專業人員尋求答案。