Integre o EmailV2 com o Google SecOps

Versão da integração: 36.0

Este documento explica como integrar o EmailV2 com o Google Security Operations (Google SecOps).

Exemplos de utilização

A integração EmailV2 usa as capacidades do Google SecOps para suportar os seguintes exemplos de utilização:

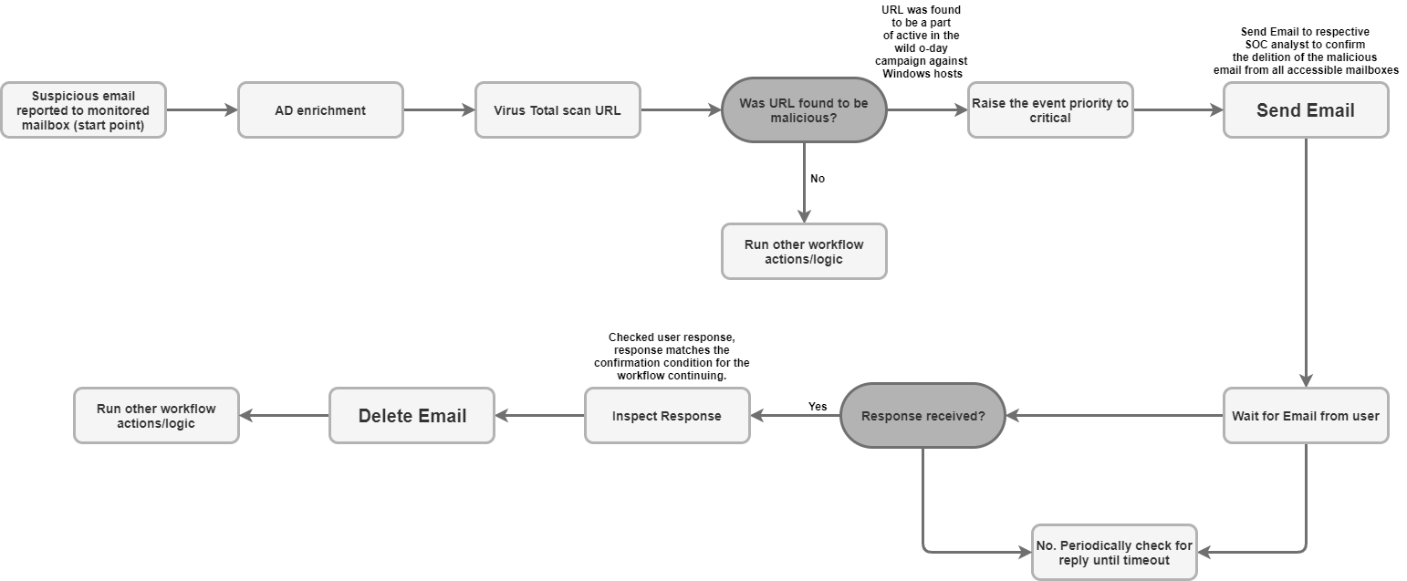
  • Triagem e notificação de phishing: automatize o processo de envio de emails de notificação aos destinatários, incluindo utilizadores externos, e configure manuais de procedimentos assíncronos para aguardar respostas dos utilizadores (como a confirmação de uma tentativa de phishing).

  • Enriquecimento e retenção de dados de incidentes: pesquise uma caixa de correio para encontrar mensagens relacionadas com base em critérios (como o remetente ou o assunto) e guarde todos os anexos de ficheiros de emails suspeitos diretamente no mural do registo para análise forense e retenção de dados.

  • Gestão e contenção de caixas de correio: mova automaticamente emails maliciosos ou triados da caixa de entrada para pastas de quarentena ou arquivo, ou elimine permanentemente emails que correspondam a filtros específicos (como eliminar todas as cópias de um email de software malicioso conhecido em várias pastas).

  • Resposta agrupada e colaboração: envie uma resposta imediata ou uma resposta estruturada numa discussão de email existente através da ação Enviar resposta na discussão, garantindo que todas as partes necessárias são mantidas a par das atualizações de segurança relevantes.

Antes de começar

Para que a integração EmailV2 se ligue com êxito ao seu servidor de correio, tem de garantir que a caixa de correio configurada concede acesso a aplicações de terceiros através de IMAP/SMTP.

Se estiver a usar uma Conta do Gmail, tenha em atenção as seguintes opções de acesso:

  1. OAuth 2.0 (recomendado): o método mais seguro, que permite que as aplicações acedam aos dados de correio eletrónico através de tokens sem exigir a exposição direta da palavra-passe. Para mais detalhes, consulte o artigo Apps de terceiros e a sua Conta Google.

  2. Palavra-passe da app (recomendada para a A2F): um código secreto de 16 dígitos usado como substituto da palavra-passe para aplicações de terceiros quando a validação em dois passos está ativada. Para mais detalhes, consulte o artigo Inicie sessão com palavras-passe de apps.

  3. Apps menos seguras (descontinuadas): esta opção antiga permite o acesso a apps que não cumprem os mais recentes padrões de segurança da Google. Para mais detalhes, consulte o artigo Apps menos seguras e a sua Conta Google.

Acesso de rede ao IMAP/SMTP

O acesso e o processamento de emails recebidos através do IMAP e o envio de emails enviados através do SMTP requerem acesso à rede através das credenciais da conta configurada.

Requisitos de rede

A tabela seguinte detalha o acesso à rede necessário para que a integração comunique com o servidor de correio:

Função Porta predefinida Direção Protocolo
Comunicação do servidor de correio Vários valores De saída IMAP/SMTP

Parâmetros de integração

A integração EmailV2 requer os seguintes parâmetros:

Parâmetro Descrição
IMAP - Use SSL

Opcional.

Se selecionada, a ação ativa a comunicação segura (SSL/TLS) quando se liga ao servidor IMAP.

Ativada por predefinição.

SMTP - Use Authentication

Opcional.

Se estiver selecionada, a ação ativa a autenticação para a ligação SMTP.

Isto é necessário quando o servidor SMTP não está numa configuração de "relé aberto" e requer credenciais para enviar emails.

Ativada por predefinição.

Sender's Address

Obrigatório.

O endereço de email da caixa de correio usada pela integração para enviar e receber mensagens.

Sender's Display Name

Obrigatório.

O nome que aparece como remetente quando a integração envia emails.

SMTP Server Address

Opcional.

O nome de anfitrião DNS ou o endereço IP do servidor SMTP usado para enviar emails, como smtp.hmail.com.

SMTP Port

Opcional.

O número da porta usado para estabelecer ligação ao servidor SMTP, como 565.

IMAP Server Address

Opcional.

O nome de anfitrião DNS ou o endereço IP do servidor IMAP necessário para obter emails recebidos, como imap.hmail.com.

IMAP Port

Opcional.

O número da porta usado para estabelecer ligação ao servidor IMAP, como 995.

Username

Obrigatório.

O nome de utilizador necessário para a autenticação no servidor de correio.

Password

Obrigatório.

A palavra-passe necessária para a autenticação no servidor de email.

Para ver instruções sobre como configurar uma integração no Google SecOps, consulte o artigo Configurar integrações.

Se necessário, pode fazer alterações numa fase posterior. Depois de configurar uma instância de integração, pode usá-la em manuais de procedimentos. Para mais informações sobre como configurar e suportar várias instâncias, consulte o artigo Suporte de várias instâncias.

Ações

Para mais informações sobre ações, consulte os artigos Responda a ações pendentes da sua mesa de trabalho e Realize uma ação manual.

Eliminar email

Use a ação Eliminar email para remover emails da caixa de correio que correspondem aos critérios de pesquisa especificados. Pode usar esta ação para eliminar o primeiro email com correspondência encontrado ou eliminar todos os emails com correspondência.

Esta ação não é executada em entidades do Google SecOps.

Dados de ações

A ação Eliminar email requer os seguintes parâmetros:

Parâmetro Descrição
Folder Name

Obrigatório.

Uma lista separada por vírgulas das pastas da caixa de correio onde a ação pesquisa emails.

Message IDs

Opcional.

Uma lista separada por vírgulas de IDs de mensagens específicos a pesquisar e eliminar.

Se forem fornecidos, estes valores substituem os valores de Subject Filter, Sender Filter e Recipient Filter.

Subject Filter

Opcional.

Uma linha de assunto usada para restringir a pesquisa de emails correspondentes.

Sender Filter

Opcional.

O endereço de um remetente usado para pesquisar emails correspondentes.

Recipient Filter

Opcional.

O endereço de um destinatário usado para pesquisar emails correspondentes.

Days Back

Opcional.

O período (em dias) durante o qual a ação procura emails para eliminar.

O período é calculado com o nível de detalhe de dia.

A utilização de um valor de 0 restringe a pesquisa a emails recebidos apenas no dia atual.

O valor predefinido é 0.

Delete all matching emails

Opcional.

Se estiver selecionada, a ação elimina todos os emails que correspondem aos critérios especificados; caso contrário, elimina apenas a primeira correspondência.

Desativada por predefinição.

Resultados da ação

A ação Eliminar email fornece os seguintes resultados:

Tipo de saída da ação Disponibilidade
Fixação à parede da caixa Não disponível
Link da parede da caixa Não disponível
Mesa de parede para capas Não disponível
Tabela de enriquecimento Não disponível
Resultado JSON Disponível
Mensagens de saída Disponível
Resultado do script Disponível
Resultado JSON

O exemplo seguinte mostra as saídas de resultados JSON recebidas quando usa a ação Eliminar email:

{
    "deleted_emails": {
        "email_1_deleted": {
            "message_id": "<a1b2c3d4e5f6g7h8i9j0k1l2m3n4o5p6q7r8s9t0@mail.example.com>",
            "deleted_from_folder": "Inbox",
            "subject": "Suspicious Login Alert - Deleted",
            "sender": "noreply@system.com",
            "timestamp": "2025-11-20T14:30:00Z"
        },
        "email_2_deleted": {
            "message_id": "<u1v2w3x4y5z6a7b8c9d0e1f2g3h4i5j6k7l8m9n0@mail.example.com>",
            "deleted_from_folder": "Spam",
            "subject": "Phishing Offer",
            "sender": "scam@badsite.net",
            "timestamp": "2025-11-15T09:15:00Z"
        }
    }
}
Mensagens de saída

A ação Eliminar email pode devolver as seguintes mensagens de saída:

Mensagem de saída Descrição da mensagem

NUMBER_OF_DELETED_EMAILS email(s) were deleted successfully

Failed to find emails for deletion!

A ação foi bem-sucedida.

Error deleting emails ERROR_REASON

A ação falhou.

Verifique a ligação ao servidor, os parâmetros de entrada ou as credenciais.

Resultado do script

A tabela seguinte lista o valor do resultado do script quando usa a ação Eliminar email:

Nome do resultado do script Valor
is_success true ou false

DownloadEmailAttachments

Use a ação Transferir anexos de email para obter anexos de emails específicos e guardá-los num caminho designado no servidor do Google SecOps.

Esta ação não é executada em entidades do Google SecOps.

Dados de ações

A ação Transferir anexos de email requer os seguintes parâmetros:

Parâmetro Descrição
Folder Name

Obrigatório.

Uma lista separada por vírgulas das pastas da caixa de correio onde a ação pesquisa o email.

O valor predefinido é Inbox.

Download Path

Obrigatório.

O caminho no servidor do Google SecOps onde os anexos transferidos são guardados.

Message IDs

Opcional.

Uma lista de IDs de mensagens separada por vírgulas a partir da qual transferir anexos.

Subject filter

Opcional.

Uma linha de assunto usada para restringir a pesquisa do email.

Resultados da ação

A ação Transferir anexos de email fornece os seguintes resultados:

Tipo de saída da ação Disponibilidade
Fixação à parede da caixa Não disponível
Link da parede da caixa Não disponível
Mesa de parede para capas Não disponível
Tabela de enriquecimento Não disponível
Resultado JSON Não disponível
Mensagens de saída Disponível
Resultado do script Disponível
Mensagens de saída

A ação Transferir anexos de email pode devolver as seguintes mensagens de saída:

Mensagem de saída Descrição da mensagem

Downloaded NUMBER_OF_ATTACHMENTS attachments. ATTACHMENT_PATHS

A ação foi bem-sucedida.

failed to download email attachments, the error is: ERROR_REASON

A ação falhou.

Verifique a ligação ao servidor, os parâmetros de entrada ou as credenciais.

Resultado do script

A tabela seguinte lista o valor do resultado do script quando usa a ação Transferir anexos de email:

Nome do resultado do script Valor
attachments_local_paths Uma string de caminhos completos separados por vírgulas para os anexos guardados.

Encaminhar email

Use a ação Encaminhar email para enviar um email existente, incluindo o conteúdo da discussão anterior, a novos destinatários, indicando o ID da mensagem exclusivo do email original.

Esta ação não é executada em entidades do Google SecOps.

Dados de ações

A ação Encaminhar email requer os seguintes parâmetros:

Parâmetro Descrição
Folder Name

Obrigatório.

As pastas da caixa de correio onde o email original se encontra.

  • Forneça uma lista separada por vírgulas se estiver a verificar várias pastas.
  • O nome da pasta tem de corresponder exatamente à pasta IMAP.
  • Se o nome da pasta contiver espaços, tem de ser colocado entre aspas duplas.

O valor predefinido é Inbox.

Message ID of the email to forward

Obrigatório.

O message_id exclusivo do email existente para o qual a ação encaminha.

Recipients

Obrigatório.

Uma lista separada por vírgulas dos endereços de email principais dos novos destinatários.

CC

Opcional.

Uma lista de endereços de email separados por vírgulas a incluir no campo CC.

BCC

Opcional.

Uma lista de endereços de email separados por vírgulas a incluir no campo BCC.

Subject

Obrigatório.

A linha de assunto do email encaminhado.

Content

Opcional.

Conteúdo adicional do corpo a incluir no email encaminhado.

Return message id for the forwarded email

Opcional.

Se selecionada, a ação devolve o ID da mensagem exclusivo do email encaminhado recentemente no resultado JSON.

Desativada por predefinição.

Attachment Paths

Opcional.

Uma lista separada por vírgulas de caminhos de ficheiros no servidor para anexos adicionais.

Resultados da ação

A ação Encaminhar email fornece os seguintes resultados:

Tipo de saída da ação Disponibilidade
Fixação à parede da caixa Não disponível
Link da parede da caixa Não disponível
Mesa de parede para capas Não disponível
Tabela de enriquecimento Não disponível
Resultado JSON Disponível
Mensagens de saída Disponível
Resultado do script Disponível
Resultado JSON

O exemplo seguinte mostra as saídas de resultados JSON recebidas quando usa a ação Encaminhar email:

{
   "Date"
   "message_id"
   "Recipient"
}
Mensagens de saída

A ação Encaminhar email pode devolver as seguintes mensagens de saída:

Mensagem de saída Descrição da mensagem

Email was forwarded successfully.

Mail was forwarded successfully. Mail message ID is: MESSAGE_ID

A ação foi bem-sucedida.

Failed to forward the email! The Error is ERROR_REASON

A ação falhou.

Verifique a ligação ao servidor, os parâmetros de entrada ou as credenciais.

Resultado do script

A tabela seguinte lista o valor do resultado do script quando usa a ação Encaminhar email:

Nome do resultado do script Valor
is_success true ou false

Mova o email para a pasta

Use a ação Mover email para pasta para transferir emails de uma pasta de origem especificada para uma pasta de destino diferente na caixa de correio.

Esta ação não é executada em entidades do Google SecOps.

Dados de ações

A ação Mover email para pasta requer os seguintes parâmetros:

Parâmetro Descrição
Source Folder Name

Obrigatório.

O nome da pasta de origem a partir da qual os emails são movidos.

Destination Folder Name

Obrigatório.

O nome da pasta de destino para onde os emails são movidos.

Message IDs

Opcional.

Uma lista separada por vírgulas de IDs de mensagens específicos a pesquisar e mover.

Se for fornecida, esta lista substitui Subject Filter.

Subject Filter

Opcional.

Uma linha de assunto usada para restringir a pesquisa de emails correspondentes.

Only Unread

Opcional.

Se esta opção estiver selecionada, a pesquisa restringe os resultados apenas a emails não lidos.

Desativada por predefinição.

Resultados da ação

A ação Mover email para pasta fornece os seguintes resultados:

Tipo de saída da ação Disponibilidade
Fixação à parede da caixa Não disponível
Link da parede da caixa Não disponível
Mesa de parede para capas Não disponível
Tabela de enriquecimento Não disponível
Resultado JSON Disponível
Mensagens de saída Disponível
Resultado do script Disponível
Resultado JSON

O exemplo seguinte mostra as saídas de resultados JSON recebidas quando usa a ação Mover email para pasta:

{
    "emails": {
        "email_1": {
            "message_id": "<4f1e50e8f4027d187a2385a39b83cde46e5b53c1@mail.example.com>",
            "received": "Mon, 24 Nov 2025 10:00:00 +0000",
            "sender": "security-alert@example.com",
            "recipients": "user@example.com",
            "subject": "Phishing Alert: Urgent Action Required",
            "plaintext_body": "Original alert content...",
            "moved_from_folder": "Inbox",
            "moved_to_folder": "Quarantine"
        },
        "email_2": {
            "message_id": "<a5b6c7d8e9f01g2h3i4j5k6l7m8n9o0p1q2r3s4t@mail.example.com>",
            "received": "Sun, 23 Nov 2025 14:30:00 +0000",
            "sender": "noreply@system.com",
            "recipients": "user@example.com",
            "subject": "System Update Notification",
            "plaintext_body": "System update successful...",
            "moved_from_folder": "Inbox",
            "moved_to_folder": "Archive"
        }
    }
}
Mensagens de saída

A ação Mover email para pasta pode devolver as seguintes mensagens de saída:

Mensagem de saída Descrição da mensagem

NUMBER_OF_MOVED_EMAILS mails were successfully moved from SOURCE_FOLDER a DESTINATION_FOLDER

No mails were found matching the search criteria!

A ação foi bem-sucedida.

Error search emails: ERROR_REASON

A ação falhou.

Verifique a ligação ao servidor, os parâmetros de entrada ou as credenciais.

Resultado do script

A tabela seguinte lista o valor da saída do resultado do script quando usa a ação Mover email para pasta:

Nome do resultado do script Valor
is_success true ou false

Tchim-tchim

Use a ação Ping para testar a conetividade com a API Email V2.

Esta ação não é executada em entidades do Google SecOps.

Dados de ações

Nenhum.

Resultados da ação

A ação Ping fornece os seguintes resultados:

Tipo de saída da ação Disponibilidade
Fixação à parede da caixa Não disponível
Link da parede da caixa Não disponível
Mesa de parede para capas Não disponível
Tabela de enriquecimento Não disponível
Resultado JSON Não disponível
Mensagens de saída Disponível
Resultado do script Disponível
Mensagens de saída

A ação Ping pode devolver as seguintes mensagens de saída:

Mensagem de saída Descrição da mensagem

Successfully connected to the email server server with the provided connection parameters!

A ação foi bem-sucedida.

Failed to connect to the IMAP server! Error is ERROR_REASON

Failed to connect to the SMTP server! Error is ERROR_REASON

SMTP (or IMAP) configuration is needed to execute action. Please configure STMP (or IMAP) on integration configuration page in Marketplace.

A ação falhou.

Verifique a ligação ao servidor, os parâmetros de entrada ou as credenciais.

Resultado do script

A tabela seguinte lista o valor do resultado do script quando usa a ação Ping:

Nome do resultado do script Valor
is_success true ou false

Guarde anexos de email no registo

Use a ação Guardar anexos de email no registo para obter e guardar automaticamente anexos de emails específicos na caixa de correio diretamente no mural do registo atual.

Esta ação não é executada em entidades do Google SecOps.

Dados de ações

A ação Guardar anexos de email no registo requer os seguintes parâmetros:

Parâmetro Descrição
Folder Name

Obrigatório.

Uma lista separada por vírgulas das pastas da caixa de correio onde a ação pesquisa o email.

Message ID

Opcional.

O ID da mensagem exclusivo do email a partir do qual transferir anexos.

Attachment To Save

Opcional.

O nome específico do anexo que está a ser guardado.

Se não for fornecido nenhum valor, a ação guarda todos os anexos do email no mural do registo.

Resultados da ação

A ação Guardar anexos de email no registo fornece os seguintes resultados:

Tipo de saída da ação Disponibilidade
Fixação à parede da caixa Não disponível
Link da parede da caixa Não disponível
Mesa de parede para capas Não disponível
Tabela de enriquecimento Não disponível
Resultado JSON Disponível
Mensagens de saída Disponível
Resultado do script Disponível
Resultado JSON

O exemplo seguinte mostra as saídas de resultados JSON recebidas quando usa a ação Guardar anexos de email no registo:

{
    "saved_attachments_from_email": {
        "message_id": "<a1b2c3d4e5f6g7h8i9j0k1l2m3n4o5p6q7r8s9t0@mail.example.com>",
        "subject": "Email with Malicious Attachment",
        "sender": "external@suspicious.com",
        "attachments_saved": [
            {
                "file_name": "Invoice_Q3_2025.pdf",
                "file_hash_md5": "3bd4a36cc0ed0bfc12ae5e2ece929e82",
                "saved_to_case_wall": "True"
            },
            {
                "file_name": "Report_Data.docx",
                "file_hash_md5": "b3e0c1a9f8d7c6b5a4e3d2c1b0a9f8e7",
                "saved_to_case_wall": "True"
            }
        ]
    }
}
Mensagens de saída

A ação Guardar anexos de email no registo pode devolver as seguintes mensagens de saída:

Mensagem de saída Descrição da mensagem

Successfully saved the following attachments from the email MESSAGE_ID: MESSAGE_INFO

A ação foi bem-sucedida.

Failed to save the email attachments to the case, the error is: ERROR_REASON

A ação falhou.

Verifique a ligação ao servidor, os parâmetros de entrada ou as credenciais.

Resultado do script

A tabela seguinte lista o valor do resultado do script quando usa a ação Guardar anexos de email no registo:

Nome do resultado do script Valor
is_success true ou false

Pesquisar email

Use a ação Pesquisar email para encontrar emails específicos na caixa de correio configurada através de vários critérios de filtragem.

A ação obtém detalhes sobre as mensagens correspondentes num ficheiro JSON, que pode ser usado para análise automatizada ou manual subsequente.

Esta ação não é executada em entidades do Google SecOps.

Dados de ações

A ação Pesquisar email requer os seguintes parâmetros:

Parâmetro Descrição
Folder Name

Obrigatório.

Uma lista separada por vírgulas das pastas da caixa de correio onde a ação pesquisa emails.

O valor predefinido é Inbox.

Subject Filter

Opcional.

Uma linha de assunto usada para restringir a pesquisa de emails correspondentes.

Sender Filter

Opcional.

O endereço de um remetente usado para pesquisar emails correspondentes.

Recipient Filter

Opcional.

O endereço de um destinatário usado para pesquisar emails correspondentes.

Time frame (minutes)

Obrigatório.

O período (em minutos) em que a pesquisa procura emails.

O valor predefinido é 60.

Only Unread

Opcional.

Se esta opção estiver selecionada, a pesquisa só devolve emails não lidos.

Desativado por predefinição

Max Emails To Return

Obrigatório.

O número máximo de emails que a ação devolve como resultado.

O valor predefinido é 100.

Resultados da ação

A ação Pesquisar email fornece os seguintes resultados:

Tipo de saída da ação Disponibilidade
Fixação à parede da caixa Não disponível
Link da parede da caixa Não disponível
Mesa de parede para capas Não disponível
Tabela de enriquecimento Não disponível
Resultado JSON Disponível
Mensagens de saída Disponível
Resultado do script Disponível
Resultado JSON

O exemplo seguinte mostra os resultados JSON recebidos quando usa a ação Pesquisar email:

{
    "emails": {
        "email_1": {
            "message id": "<CAJP=A_uGkttoWc1eahvP43rWVEsdk77nMu1FomhgRjRSmySLLg@mail.example.com>",
            "received": "Mon, 26 Aug 2019 03:20:13 -0700 (PDT)",
            "sender": "user@test.example",
            "recipients": "user1@example.com,user2@example.com",
            "subject": "Cool offer",
            "plaintext_body": "Hi, ...",
            "attachmment_1": "pdfdocument.pdf",
            "attachment_1_file_hash_md5": "3bd4a36cc0ed0bfc12ae5e2ece929e82"
        },
        "email_2": {
            "message id": "<WEAA=D_uGkttoWc1eahvP43rWVEsdk77nMu1FomhgRjRSmySLLg@mail.example.com>",
            "received": "Wen, 21 Aug 2019 03:20:13 -0700 (PDT)",
            "sender": "user@test.example",
            "recipients": "user3@example.com",
            "subject": "Cool offer",
            "plaintext_body": "Hi, ...",
            "attachmment_1": "photo.jpg",        "attachment_1_file_hash_md5": "3bd4a36cc0ed0bfc12ae5e2ece929e82",
            "attachmment_2": "word_document.docx",
            "attachment_2_file_hash_md5": "3bd4a36cc0ed0bfc12ae5e2ece929e82"
        }
    }
}
Mensagens de saída

A ação Pesquisar email pode devolver as seguintes mensagens de saída:

Mensagem de saída Descrição da mensagem

Search found NUMBER_OF_FOUND_EMAILS emails based on the provided search criteria

Search didn't found any matching emails

A ação foi bem-sucedida.

Search didn't completed successfully due to error: ERROR_REASON

A ação falhou.

Verifique a ligação ao servidor, os parâmetros de entrada ou as credenciais.

Resultado do script

A tabela seguinte lista o valor do resultado do script quando usa a ação Pesquisar email:

Nome do resultado do script Valor
is_success true ou false

Enviar email

Use a ação Enviar email para enviar emails da caixa de correio configurada a vários destinatários.

Esta ação devolve opcionalmente o ID da mensagem, que pode ser usado pela ação Aguardar email do utilizador para acompanhar as respostas dos utilizadores e controlar a execução do manual de procedimentos.

Esta ação não é executada em entidades do Google SecOps.

Dados de ações

A ação Enviar email requer os seguintes parâmetros:

Parâmetro Descrição
Recipients

Obrigatório.

Os endereços de email dos destinatários principais.

Os vários endereços têm de estar separados por vírgulas.

CC

Opcional.

Os endereços de email a incluir no campo em cópia (CC).

Os vários endereços têm de estar separados por vírgulas.

Bcc

Opcional.

Os endereços de email a incluir no campo Blind Carbon Copy (Bcc).

Os vários endereços têm de estar separados por vírgulas.

Subject

Obrigatório.

A linha de assunto da mensagem de email.

Content

Obrigatório.

O conteúdo do corpo da mensagem de email.

Return message id for the sent email

Opcional.

Se selecionada, a ação devolve o ID da mensagem exclusivo no resultado JSON.

Este ID pode ser usado pela ação Aguardar email do utilizador para monitorizar as respostas.

Desativada por predefinição.

Attachments Paths

Opcional.

Uma lista separada por vírgulas de caminhos de ficheiros absolutos no servidor para anexos.

Resultados da ação

A ação Enviar email fornece os seguintes resultados:

Tipo de saída da ação Disponibilidade
Fixação à parede da caixa Não disponível
Link da parede da caixa Não disponível
Mesa de parede para capas Não disponível
Tabela de enriquecimento Não disponível
Resultado JSON Disponível
Mensagens de saída Disponível
Resultado do script Disponível
Resultado JSON

O exemplo seguinte mostra os resultados JSON recebidos quando usa a ação Enviar email:

{
    "message_id": "<4f1e50e8f4027d187a2385a39b83cde46e5b53c1-10013525-100078757@example.com>"
}
Mensagens de saída

A ação Enviar email pode devolver as seguintes mensagens de saída:

Mensagem de saída Descrição da mensagem

Mail sent successfully.

Mail sent successfully. Mail message ID is: MESSAGE_ID

A ação foi bem-sucedida.

Execution Failed: ERROR_REASON

A ação falhou.

Verifique a ligação ao servidor, os parâmetros de entrada ou as credenciais.

Resultado do script

A tabela seguinte indica o valor do resultado do script quando usa a ação Enviar email:

Nome do resultado do script Valor
is_success true ou false

Enviar resposta à discussão

Use a ação Send Thread Reply para enviar uma nova mensagem como resposta numa discussão de email existente com o ID da mensagem original.

Esta ação não é executada em entidades do Google SecOps.

Dados de ações

A ação Send Thread Reply requer os seguintes parâmetros:

Parâmetro Descrição
Message ID

Obrigatório.

O ID exclusivo da mensagem à qual a resposta é enviada.

Folder Name

Obrigatório.

Uma lista separada por vírgulas das pastas da caixa de correio onde a ação pesquisa o email original.

O nome da pasta tem de corresponder exatamente à pasta IMAP. Se o nome contiver espaços, tem de ser colocado entre aspas duplas (como "[Gmail]/Todos os emails").

O valor predefinido é Inbox.

Content

Obrigatório.

O conteúdo do corpo da mensagem de resposta.

Attachment Paths

Opcional.

Uma lista de caminhos de ficheiros no servidor separados por vírgulas para anexos a incluir na resposta.

Reply All

Opcional.

Se esta opção estiver selecionada, a resposta é enviada a todos os destinatários da discussão de email original.

Este parâmetro tem prioridade sobre Reply To.

Ativada por predefinição.

Reply To

Opcional.

Uma lista de endereços de email específicos separados por vírgulas para receber a resposta.

Se a opção Reply All estiver desativada e não for fornecido nenhum valor, a resposta é enviada apenas para o remetente do email original.

Resultados da ação

A ação Send Thread Reply (Enviar resposta à discussão) fornece os seguintes resultados:

Tipo de saída da ação Disponibilidade
Fixação à parede da caixa Não disponível
Link da parede da caixa Não disponível
Mesa de parede para capas Não disponível
Tabela de enriquecimento Não disponível
Resultado JSON Disponível
Mensagens de saída Disponível
Resultado do script Disponível
Resultado JSON

O exemplo seguinte mostra os resultados JSON recebidos quando usa a ação Send Thread Reply:

{
    "message_id": "<162556278608.14165.480701790user@example>",
    "recipients": "test@example.com"
}
Mensagens de saída

A ação Send Thread Reply pode devolver as seguintes mensagens de saída:

Mensagem de saída Descrição da mensagem

Successfully sent reply to the message with ID MESSAGE_ID in Exchange.

A ação foi bem-sucedida.

Error executing action "Send Thread Reply". Reason: ERROR_REASON

A ação falhou.

Verifique a ligação ao servidor, os parâmetros de entrada ou as credenciais.

Resultado do script

A tabela seguinte indica o valor da saída do resultado do script quando usa a ação Send Thread Reply:

Nome do resultado do script Valor
is_success true ou false

Aguardar email do utilizador

Use a ação Aguardar email do utilizador para pausar a execução do livro de regras e monitorizar uma caixa de correio para uma resposta a uma mensagem enviada anteriormente pela ação Enviar email.

Esta ação não é executada em entidades do Google SecOps.

Dados de ações

A ação Aguardar email do utilizador requer os seguintes parâmetros:

Parâmetro Descrição
Email Message_id

Obrigatório.

O ID da mensagem exclusivo do email enviado para o qual a ação acompanha as respostas.

Se a mensagem tiver sido enviada através da ação Enviar email, selecione SendEmail.JSONResult.message_id como marcador de posição.

Email Date

Obrigatório.

A data/hora que indica quando o email original foi enviado. A ação usa este valor para calcular o período de resposta.

Se a mensagem foi enviada através da ação Enviar email, use o marcador de posição SendEmail.JSONResult.email_date.

Email Recipients

Obrigatório.

Uma lista de endereços de email de destinatários separados por vírgulas dos quais a ação aguarda uma resposta.

Se a mensagem foi enviada através da ação Enviar email, use o marcador de posição SendEmail.JSONResult.email_date.

Wait stage timeout (minutes)

Opcional.

A duração (em minutos) durante a qual a ação aguarda uma resposta antes de marcar a fase de espera como excedida.

O valor predefinido é 1440.

Wait for all recipients to reply?

Opcional.

Se esta opção estiver selecionada, o plano de ação aguarda respostas de todos os destinatários para continuar. Caso contrário, continua após receber a primeira resposta.

Ativada por predefinição.

Wait stage exclude pattern

Opcional.

Um padrão de expressão regular usado para excluir respostas específicas (como mensagens automáticas de ausência do escritório) de serem consideradas respostas válidas.

Folder to check for reply

Opcional.

Uma lista separada por vírgulas das pastas da caixa de correio onde a ação procura a resposta do utilizador.

Este parâmetro é sensível a maiúsculas e minúsculas.

O valor predefinido é Inbox.

Fetch Response Attachments

Opcional.

Se esta opção estiver selecionada, todos os anexos incluídos na resposta do destinatário são guardados como anexos para o resultado da ação.

Desativada por predefinição.

Resultados da ação

A ação Aguardar email do utilizador fornece os seguintes resultados:

Tipo de saída da ação Disponibilidade
Fixação à parede da caixa Não disponível
Link da parede da caixa Não disponível
Mesa de parede para capas Não disponível
Tabela de enriquecimento Não disponível
Resultado JSON Disponível
Mensagens de saída Disponível
Resultado do script Disponível
Resultado JSON

O exemplo seguinte mostra as saídas de resultados JSON recebidas quando usa a ação Aguardar email do utilizador:

{
    "Responses":
    {[
     "user1@example.com": "Approved",
     "user2@example.com": "",
     "user3@example.com": ""
     ]}
}
Resultado do script

A tabela seguinte indica o valor do resultado do script quando usa a ação Aguardar email do utilizador:

Nome do resultado do script Valor
is_success true ou false

Conetores

Para mais informações sobre como configurar conetores no Google SecOps, consulte o artigo Carregue os seus dados (conetores).

Conetor de email IMAP genérico

Use o conetor de email IMAP genérico para estabelecer ligação periodicamente a um servidor de email IMAP para verificar se existem novos emails numa caixa de correio especificada. O conector processa novos emails quase em tempo real, traduzindo-os em alertas e registos contextualizados na plataforma Google SecOps.

Problemas conhecidos e limitações

  1. Anexos do Outlook (.eml): o conector pode não processar anexos convertidos para o formato .eml pelo Microsoft Outlook se faltarem cabeçalhos críticos. O SecOps da Google continua a criar um alerta para o email, mas sem um evento baseado no anexo. O seguinte registo indica este problema:

    Error Code 1: Encountered an email object with missing headers. Please
    visit documentation portal for more details.
    
  2. Nomes de ficheiros em falta: ao processar ficheiros de correio anexados que não têm um nome de ficheiro nos cabeçalhos de email, o conector atribui um nome de ficheiro de marcador de posição exclusivo: Undefined_{UUID}.eml, o que permite que o anexo apareça como um evento no Google SecOps.

Encaminhamento de registos por email

O Google SecOps comunica com o servidor de email para pesquisar e carregar emails, encaminhando-os para a plataforma para tradução e contextualização quase em tempo real como alertas de segurança.

Regras do conetor

  • O conetor usa SSL/TLS para garantir a comunicação encriptada com o servidor de email.
  • O conetor suporta a ligação ao servidor de correio através de um proxy para tráfego IMAP e IMAPS.
  • O conetor permite pesquisar emails em várias pastas da caixa de correio. O parâmetro Folder aceita uma lista de nomes de pastas sensível a maiúsculas e minúsculas, separada por vírgulas.
  • O conetor suporta a codificação Unicode, o que lhe permite processar emails enviados em idiomas diferentes do inglês.

Entradas do conetor

O conetor de email IMAP genérico requer os seguintes parâmetros:

Parâmetro Descrição
Default Environment

Opcional.

O nome do ambiente ao qual os alertas carregados são atribuídos.

Run Every

Opcional.

A frequência com que o conector é executado para verificar se existem novos emails.

O valor predefinido é 00:00:10:00 (10 minutos).

Product Field Name

Obrigatório.

O nome do campo onde o nome do produto está armazenado.

O nome do produto afeta principalmente o mapeamento. Para simplificar e melhorar o processo de mapeamento do conector, o valor predefinido é resolvido para um valor alternativo referenciado a partir do código. Qualquer entrada inválida para este parâmetro é resolvida para um valor alternativo por predefinição.

O valor predefinido é Product Name.

Event Field Name

Obrigatório.

O nome do campo que determina o nome do evento (subtipo).

O valor predefinido é event_name_mail_type.

Additional headers to extract from emails

Opcional.

Uma lista separada por vírgulas de campos de cabeçalho personalizados a extrair da mensagem de email durante o processamento do conector.

Script Timeout (Seconds)

Obrigatório.

O limite de tempo limite, em segundos, para o processo Python que executa o script atual.

O valor predefinido é 60.

IMAP Server Address

Obrigatório.

O endereço IP ou o nome de anfitrião DNS do servidor IMAP ao qual estabelecer ligação.

IMAP Port

Obrigatório.

O número da porta usado para estabelecer ligação ao servidor IMAP.

Username

Obrigatório.

O nome de utilizador da caixa de correio a partir da qual o conetor extrai emails, como user@example.com.

Password

Obrigatório.

A palavra-passe da caixa de correio usada para obter emails.

Folder to check for emails

Obrigatório.

Uma lista separada por vírgulas de pastas da caixa de correio onde o conector pesquisa emails.

Este parâmetro é sensível a maiúsculas e minúsculas.

O valor predefinido é Inbox.

Server Time Zone

Opcional.

O fuso horário configurado no servidor de correio.

O valor predefinido é UTC.

Environment Regex Pattern

Opcional.

Um padrão de expressão regular usado para manipular os dados do campo de evento e extrair o nome do ambiente.

IMAP USE SSL

Opcional.

Se estiver selecionada, o conector usa SSL/TLS para estabelecer uma ligação IMAP segura ao servidor de correio.

Ativada por predefinição.

Unread Emails Only

Opcional.

Se estiver selecionada, o conetor extrai apenas emails não lidos.

Ativada por predefinição.

Mark Emails as Read

Opcional.

Se selecionada, os emails são marcados como lidos depois de serem obtidos com êxito pelo conetor.

Ativada por predefinição.

Attach Original EML

Opcional.

Se estiver selecionada, a mensagem original é anexada ao alerta criado como um ficheiro .eml.

Desativada por predefinição.

Regex expressions to handle forwarded emails

Opcional.

Uma string JSON de uma linha que contém padrões de expressões regulares para extrair os campos de assunto, remetente e destinatário originais de emails encaminhados.

Exclusion Body Regex

Opcional.

Um padrão de expressão regular usado para excluir emails do carregamento se o conteúdo do corpo corresponder ao padrão, como ([N|n]ewsletter)|([O|o]ut of office).

Exclusion Subject Regex

Opcional.

Um padrão de expressão regular usado para excluir emails da carregamento se a linha de assunto corresponder ao padrão, como ([N|n]ewsletter)|([O|o]ut of office).

Offset Time In Days

Obrigatório.

O número máximo de dias retroativos a partir dos quais o conector obtém correio (período máximo).

Este valor também serve como alternativa para a execução inicial ou se a data/hora do conetor expirar, garantindo que os alertas são carregados para o período desativado.

O valor predefinido é 5.

Max Emails Per Cycle

Obrigatório.

O número máximo de emails que o conector processa num único ciclo de sondagem.

O valor predefinido é 10.

Proxy Server Address

Opcional.

O endereço do servidor proxy a usar.

Proxy Username

Opcional.

O nome de utilizador para a autenticação do servidor proxy.

Proxy Password

Opcional.

A palavra-passe para a autenticação do servidor proxy.

Create a Separate Siemplify Alert per Attached Mail File?

Opcional.

Se selecionada, o conector cria um alerta separado para cada ficheiro de email anexado encontrado numa mensagem.

Isto é útil quando o mapeamento de eventos está definido para criar entidades a partir de ficheiros de email anexados.

Desativada por predefinição.

Original Received Mail Prefix

Opcional.

Um prefixo (como orig) adicionado às chaves extraídas (para, de, assunto, etc.) do email original recebido na caixa de correio monitorizada.

O valor predefinido é orig.

Attached Mail File Prefix

Opcional.

Um prefixo (como attach) adicionado às chaves extraídas (para, de, assunto, etc.) de ficheiros de correio anexados encontrados no email.

O valor predefinido é attach.

Precisa de mais ajuda? Receba respostas de membros da comunidade e profissionais da Google SecOps.