Email V2

Versión de integración: 35.0

Requisitos previos

El ejemplo descrito en esta sección se basa en Gmail, que ofrece varias opciones para acceder a los datos del buzón desde aplicaciones de terceros:

  1. El acceso a aplicaciones más seguro, habilitado de forma predeterminada, permite iniciar sesión en una cuenta de Google sin exponer la contraseña, ver a qué datos tendrá acceso la aplicación de terceros y más.

    Cómo contribuyen a proteger tu cuenta las aplicaciones más seguras

  2. Contraseña de aplicación. Una contraseña de aplicación es una contraseña de 16 dígitos que permite a la aplicación de terceros acceder al buzón de Gmail. Las contraseñas de aplicación solo se pueden usar con cuentas que tengan activada la verificación en dos pasos.

    Iniciar sesión con contraseñas de aplicación

  3. La opción Aplicaciones poco seguras suele estar disponible para aplicaciones de terceros que no siguen los estándares de seguridad de Google por algún motivo. Si esta opción no está habilitada, se bloquearán los intentos de acceso de aplicaciones de terceros que no sigan los estándares de seguridad de Google al buzón de Gmail. Si habilitas esta opción, la cuenta de Gmail será menos segura, por lo que debes usarla con precaución.

    Aplicaciones poco seguras y la cuenta de Google

Acceso de red a IMAP/SMTP

Para acceder al correo mediante IMAP y enviar correo mediante SMTP, se utiliza una cuenta configurada.

Detalles de la configuración: Cuenta: activa el acceso para aplicaciones poco seguras.

Función Puerto predeterminado Dirección Protocolo
API Multivalores Saliente IMAP/SMTP

Configurar la integración de Email V2 en Google Security Operations

Para obtener instrucciones detalladas sobre cómo configurar una integración en Google SecOps, consulta Configurar integraciones.

Parámetros de integración

Usa los siguientes parámetros para configurar la integración:

Nombre visible del parámetro Tipo Valor predeterminado Es obligatorio Descripción
Nombre de la instancia Cadena N/A No Nombre de la instancia para la que quiere configurar la integración.
Descripción Cadena N/A No Descripción de la instancia.
Dirección del remitente Cadena usuario@ejemplo.com Dirección de correo que se usará en la integración para enviar correos y trabajar con los correos recibidos en esta dirección (buzón)
Nombre visible del remitente Cadena N/A Nombre visible del remitente.
Dirección del servidor SMTP Cadena smtp.hmail.com Aún no se ha configurado Nombre de host DNS o dirección IP del servidor SMTP al que conectarse. La configuración del servidor SMTP se usa para enviar correos.
Puerto SMTP Entero 565 Aún no se ha configurado Puerto del servidor SMTP al que conectarse.
Dirección del servidor IMAP Cadena imap.hmail.com Aún no se ha configurado Nombre de host o dirección IP del servidor IMAP al que conectarse. IMAP se usa en acciones que funcionan con los correos recibidos en el buzón.
Puerto IMAP Entero 993 Aún no se ha configurado Puerto del servidor IMAP al que conectarse.
Nombre de usuario Cadena N/A Nombre de usuario para autenticarse en el servidor de correo
Contraseña Contraseña N/A Una contraseña para autenticarse en un servidor de correo
SMTP: usa SSL Casilla Marcada No Opción para habilitar SSL/TLS en la conexión SMTP.
IMAP: usa SSL Casilla Marcada No Opción para habilitar SSL/TLS para la conexión IMAP.
SMTP: usar autenticación Casilla Marcada No

Opción para habilitar la autenticación de la conexión SMTP.

Se usa en los casos en los que el servidor SMTP no funciona con la configuración "open relay" y requiere autenticación para enviar correos.

Ejecutar de forma remota Casilla Desmarcada No Marca el campo para ejecutar la integración configurada de forma remota. Una vez marcada, aparece la opción para seleccionar al usuario remoto (agente).

Si es necesario, puedes hacer cambios más adelante. Una vez configuradas, las instancias se pueden usar en las guías. Para obtener información detallada sobre cómo configurar y admitir varias instancias, consulta Admitir varias instancias.

Acciones

Ping

Prueba la conectividad con el servidor de correo con los parámetros proporcionados en la página de configuración de la integración.

Casos prácticos

Prueba la conectividad con los servidores de correo IMAP y SMTP mediante los parámetros de configuración de los ajustes de integración.

Fecha de ejecución

Esta acción se ejecuta en todas las entidades.

Resultados de la acción

Resultado de la secuencia de comandos
Nombre del resultado de la secuencia de comandos Opciones de valor Ejemplo
is_success Verdadero/Falso is_success:False
Panel de casos
Tipo de resultado Valor o descripción Tipo
Mensaje de salida*
  • Si se ha realizado correctamente: imprime "Successfully connected to the email server with the provided connection parameters!" ("Se ha conectado correctamente al servidor de correo con los parámetros de conexión proporcionados").
  • Si no se ha podido conectar a IMAP: imprime "Failed to connect to the IMAP server! Error: {0}".format(exception.stacktrace)
  • Si no se ha podido conectar al SMTP: print "Failed to connect to the SMTP server! Error: {0}".format(exception.stacktrace)
  • Si tanto SMTP como IMAP no se han completado correctamente: imprime ambos errores de SMTP e IMAP.
  • Si no se han configurado SMTP ni IMAP, el ping debería devolver un error.
  • Tanto para SMTP como para IMAP, el ping debe hacer una comprobación independiente con un mensaje independiente.
  • Si se ha configurado al menos SMTP o IMAP, el ping debería devolver un resultado correcto, indicando que se ha probado la configuración (IMAP o SMTP) y que se ha omitido la parte no configurada.
General

Enviar correo electrónico

Con esta acción, puedes enviar correos desde un solo buzón a varios destinatarios aleatorios. Es posible que se avise a los usuarios del resultado de dichas alertas mediante las alertas correspondientes generadas por Google SecOps o por los usuarios. La acción puede devolver el ID del mensaje de correo para que puedas usarlo y monitorizar la respuesta del nombre de usuario de este correo en la acción "Esperar correo del usuario". Se usa para hacerle al usuario una pregunta de un manual de respuestas y para actuar en el manual de respuestas según la respuesta del usuario.

Parámetros

Parámetro Tipo Valor predeterminado Es obligatorio Descripción
Destinatarios Cadena N/A Correo electrónico del destinatario. Si introduce varias direcciones, sepárelas con comas.
CC Cadena N/A No Dirección de correo de copia. Si introduce varias direcciones, sepárelas con comas.
Cco Cadena N/A No Dirección de correo de Cco. Si introduce varias direcciones, sepárelas con comas.
Asunto Cadena N/A El asunto del correo.
Contenido Cadena N/A El cuerpo del correo.
Rutas de archivos adjuntos Cadena N/A No Lista separada por comas de las rutas de los archivos adjuntos almacenados en el servidor para añadirlos al correo.
Devuelve el ID del mensaje del correo enviado. Casilla Desmarcada No Si se selecciona, la acción devuelve el ID del mensaje del correo enviado en un resultado JSON técnico. Este ID de mensaje se puede usar en la acción "Esperar correo del usuario" para procesar la respuesta del usuario.

Casos prácticos

Enviar un correo de notificación a la lista de destinatarios.

Flujo de trabajo de caso práctico

Fecha de ejecución

Esta acción se ejecuta en todas las entidades.

Resultados de la acción

Resultado de la secuencia de comandos
Nombre del resultado de la secuencia de comandos Opciones de valor Ejemplo
is_success Verdadero/Falso is_success:False
Resultado de JSON

La acción devuelve el resultado JSON técnico del objeto Mail.

Si la opción "Devolver el ID del mensaje del correo enviado" está habilitada, la acción devuelve message_id para el correo enviado en el resultado técnico en JSON. Si no se ha definido el "ID del mensaje de devolución del correo enviado", no es necesario devolver el message_id del correo enviado.

{
    "message_id": "<4f1e50e8f4027d187a2385a39b83cde46e5b53c1-10013525-100078757@example.com>"
}
Panel de casos
Tipo de resultado Valor o descripción Tipo
Mensaje de salida*
  • Si el correo se ha enviado correctamente, aparecerá el mensaje "Correo enviado correctamente".
  • Si el correo se ha enviado correctamente y la opción "Devolver el ID del mensaje del correo enviado" está habilitada, se mostrará el mensaje "Correo enviado correctamente. El ID del mensaje de correo es: {0}".format(message_id)
  • Si se produce un error, imprime "Failed to send email! El error es {0}".format(exception.stacktrace)
General

Reenviar correo

Reenviar un correo con los mensajes anteriores. El message_id del correo que se va a reenviar debe proporcionarse como parámetro de entrada de la acción.

Parámetros

Nombre visible del parámetro Tipo Valor predeterminado Es obligatorio Descripción
ID del mensaje de correo que se va a reenviar Cadena N/A Valor message_id del correo que se va a reenviar.
Nombre de carpeta Cadena Bandeja de entrada No

Carpeta del buzón en la que se buscará el correo. El parámetro también debe aceptar una lista de carpetas separadas por comas para comprobar la respuesta del usuario en varias carpetas.

Ten en cuenta que puedes definir carpetas específicas de correo, por ejemplo, "[Gmail]/Todos", para buscar en todas las carpetas del buzón de Gmail. Además, el nombre de la carpeta debe coincidir exactamente con el de la carpeta IMAP. Si el nombre de una carpeta contiene espacios, debe incluirse entre comillas dobles.

Destinatarios CSV N/A Lista arbitraria de direcciones de correo separadas por comas de los destinatarios del correo.
CC CSV N/A No Lista arbitraria de direcciones de correo separadas por comas que se incluirán en el campo CC del correo.
BCC CSV N/A No Dirección de correo de CCO. Si introduce varias direcciones, sepárelas con comas.
Asunto Cadena N/A La parte del asunto del correo
Contenido Cadena N/A No La parte del cuerpo del correo.
Rutas de archivos adjuntos Cadena N/A No Lista separada por comas de las rutas de los archivos adjuntos almacenados en el servidor para añadirlos al correo.
Devuelve el ID del mensaje del correo reenviado. Casilla Desmarcada No Si se selecciona esta opción, la acción devuelve el ID del mensaje del correo reenviado en un resultado técnico JSON.

Fecha de ejecución

Esta acción no se ejecuta en entidades.

Resultados de la acción

Resultado de la secuencia de comandos
Nombre del resultado de la secuencia de comandos Opciones de valor Ejemplo
is_success Verdadero/Falso is_success:False
Resultado de JSON
{
   Date
   message_id
   Recipient
}
Panel de casos
Tipo de resultado Valor o descripción Tipo
Mensaje de salida*

Si el correo se reenvía correctamente: "El correo se ha reenviado correctamente".

Si el correo se ha reenviado correctamente y la opción "Devolver ID de mensaje del correo reenviado" está habilitada: "El correo se ha reenviado correctamente. El ID del mensaje de correo es: {0}".format(message_id)

Si error: imprime "No se ha podido reenviar el correo. El error es {0}".format(exception.stacktrace)

General

Esperar correo del usuario

Espera la respuesta del usuario en función de un correo enviado mediante la acción Enviar correo.

Parámetros

Parámetro Tipo Valor predeterminado Es obligatorio Descripción
ID del mensaje para comprobar las respuestas Cadena N/A La acción debe tomar como entrada un ID de mensaje para saber de qué correo debe hacer un seguimiento de la respuesta.
¿Esperar a que respondan todos los destinatarios? Casilla Marcada No Si hay varios destinatarios, el parámetro se puede usar para definir si la acción debe esperar las respuestas de todos los destinatarios para continuar o si debe esperar la primera respuesta para continuar.
Tiempo de espera de la respuesta del destinatario (minutos) Entero 1440 Tiempo en minutos que se debe esperar la respuesta del usuario antes de marcarla como agotada.
Patrón para excluir fases de espera Cadena N/A No Expresión regular para excluir respuestas específicas de la fase de espera. Funciona con la parte del cuerpo del correo. Por ejemplo, para excluir los correos de respuesta automática de ausencia de la oficina para que no se consideren como respuestas de destinatarios y, en su lugar, esperar a que el usuario responda.
Carpeta en la que buscar la respuesta Cadena Bandeja de entrada No Este parámetro se puede usar para especificar la carpeta de correo de la bandeja de entrada (la bandeja de entrada que se usó para enviar el correo con la pregunta) en la que se buscará la respuesta del usuario. El parámetro también debe aceptar una lista de carpetas separadas por comas para comprobar la respuesta del usuario en varias carpetas. En el parámetro se distingue entre mayúsculas y minúsculas.
Obtener archivos adjuntos de respuesta Casilla Desmarcada No Si se selecciona esta opción, cuando el destinatario responda con un archivo adjunto, se obtendrá la respuesta del destinatario y se añadirá como archivo adjunto al resultado de la acción.

Casos prácticos

Espera a que el usuario responda al correo enviado anteriormente mediante la acción Enviar correo.

Una vez que se haya encontrado la respuesta, analízala en el manual y sigue los pasos adicionales que correspondan.

Caso práctico
flujo de trabajo

Fecha de ejecución

Esta acción se ejecuta en todas las entidades.

Resultados de la acción

Resultado de la secuencia de comandos
Nombre del resultado de la secuencia de comandos Opciones de valor Ejemplo
is_success Verdadero/Falso is_success:False
Resultado de JSON
{
    "Responses":
    {[
     "user1@example.com": "Approved",
     "user2@example.com": "",
     "user3@example.com": ""
     ]}
}
Panel de casos
Tipo de resultado Valor o descripción Tipo
Mensaje de salida*
  • Si el correo se ha enviado correctamente, aparecerá el mensaje "Correo enviado correctamente".
  • Si el correo se ha enviado correctamente y la opción "Devolver el ID del mensaje del correo enviado" está habilitada: "Correo enviado correctamente. El ID del mensaje de correo es: {0}".format(message_id)
  • Si se produce un error, imprime "Failed to send email! El error es {0}".format(exception.stacktrace)
General

Buscar correo

Buscar correos específicos en un buzón con varios criterios de búsqueda. La operación recupera detalles sobre todo lo que hay en un archivo JSON del buzón. Los datos se pueden usar posteriormente para realizar análisis automáticos o manuales.

Parámetros

Parámetro Tipo Valor predeterminado Es obligatorio Descripción
Nombre de carpeta Cadena Bandeja de entrada Carpeta del buzón en la que se buscará el correo. El parámetro también debe aceptar una lista de carpetas separadas por comas para comprobar la respuesta del usuario en varias carpetas.
Filtro por asunto Cadena N/A No Condición del filtro: especifica el asunto por el que quieres buscar correos.
Filtro de remitente Cadena N/A No Condición del filtro: especifica quién debe ser el remitente de los correos necesarios.
Filtro de destinatarios Cadena N/A No Condición del filtro: especifica quién debe recibir los correos necesarios.
Intervalo de tiempo (minutos) Cadena N/A No Condición del filtro: especifica el periodo de tiempo en minutos en el que se deben buscar los correos.
Solo no leídos Casilla Desmarcada No Condición del filtro. Especifica si la búsqueda debe buscar solo correos no leídos.
Número máximo de correos que se devolverán Entero 100 Número máximo de correos que se devolverán como resultado de la acción.

Casos prácticos

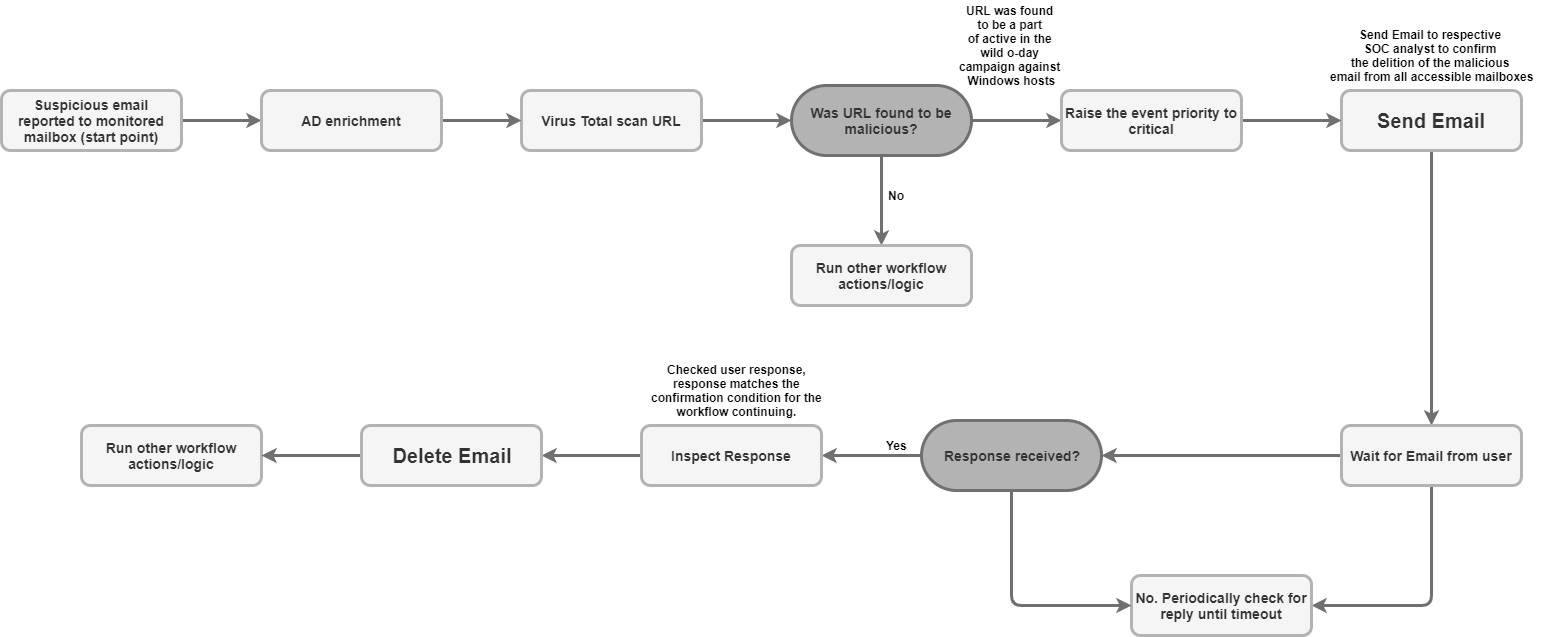
Busca correos sospechosos para ver si el correo o correos similares se han recibido anteriormente para su inspección de otros usuarios en el buzón monitorizado.

Caso práctico
flujo de trabajo

Fecha de ejecución

Esta acción se ejecuta en todas las entidades.

Resultados de la acción

Resultado de la secuencia de comandos
Nombre del resultado de la secuencia de comandos Opciones de valor Ejemplo
is_success Verdadero/Falso is_success:False
Resultado de JSON

La acción debe devolver un resultado técnico JSON de objeto de correo por cada correo encontrado. Si no se ha encontrado ningún correo, vuelve a "null".

{
    "emails": {
        "email_1": {
            "message id": "<CAJP=A_uGkttoWc1eahvP43rWVEsdk77nMu1FomhgRjRSmySLLg@mail.example.com>",
            "received": "Mon, 26 Aug 2019 03:20:13 -0700 (PDT)",
            "sender": "user@test.example",
            "recipients": "user1@example.com,user2@example.com",
            "subject": "Cool offer",
            "plaintext_body": "Hi, ...",
            "attachmment_1": "pdfdocument.pdf",
            "attachment_1_file_hash_md5": "3bd4a36cc0ed0bfc12ae5e2ece929e82"
        },
        "email_2": {
            "message id": "<WEAA=D_uGkttoWc1eahvP43rWVEsdk77nMu1FomhgRjRSmySLLg@mail.example.com>",
            "received": "Wen, 21 Aug 2019 03:20:13 -0700 (PDT)",
            "sender": "user@test.example",
            "recipients": "user3@example.com",
            "subject": "Cool offer",
            "plaintext_body": "Hi, ...",
            "attachmment_1": "photo.jpg",        "attachment_1_file_hash_md5": "3bd4a36cc0ed0bfc12ae5e2ece929e82",
            "attachmment_2": "word_document.docx",
            "attachment_2_file_hash_md5": "3bd4a36cc0ed0bfc12ae5e2ece929e82"
        }
    }
}
Panel de casos
Tipo de resultado Valor o descripción Tipo
Mensaje de salida*
  • Si se realiza correctamente, imprime "Se han encontrado {0} correos según los criterios de búsqueda proporcionados".format(count([email_ids]))
  • Si no se encuentra nada, imprime "Search didn't found any matching emails" ("La búsqueda no ha encontrado ningún correo que coincida").
  • Si se produce un error, imprime "Search didn't completed successfully due to error: {0}".format(exception.stacktrace).
General

Mover correo a carpeta

Mueve uno o varios correos de la carpeta de correo de origen a otra carpeta del buzón.

Parámetros

Parámetro Tipo Valor predeterminado Es obligatorio Descripción
Nombre de la carpeta de origen Cadena N/A Carpeta de origen desde la que se moverán los correos.
Nombre de la carpeta de destino Cadena N/A Carpeta de destino a la que se moverán los correos.
IDs de mensajes Cadena N/A No Condición del filtro: especifica los correos con los que quieres buscar los IDs de correo. Debe aceptar varios IDs de mensaje separados por comas. Si se proporciona un ID de mensaje, se ignora el filtro de asunto.
Filtro por asunto Cadena N/A No Condición del filtro: especifica el asunto por el que quieres buscar correos.
Solo no leídos Casilla Desmarcada No Condición del filtro. Especifica si la búsqueda debe buscar solo correos no leídos.

Casos prácticos

Mover a la carpeta de archivo los correos procesados en la guía:

Caso práctico
flujo de trabajo

Mover a la carpeta de spam los correos que se hayan determinado como sospechosos:

Caso práctico
flujo de trabajo

Fecha de ejecución

Esta acción se ejecuta en todas las entidades.

Resultados de la acción

Resultado de la secuencia de comandos
Nombre del resultado de la secuencia de comandos Opciones de valor Ejemplo
is_success Verdadero/Falso is_success:False
Resultado de JSON

La acción debe devolver un resultado técnico JSON de objeto de correo por cada correo encontrado y movido. Si no se encuentra ningún correo, se devuelve null.

Panel de casos
Tipo de resultado Valor o descripción Tipo
Mensaje de salida*
  • Si la operación se realiza correctamente (se encuentran correos que coinciden con los criterios de búsqueda y la operación de mover se completa correctamente), se muestra el mensaje "{0} mails were successfully moved from {1} to {2}". format(emails_count, srs_folder, dst_folder)
  • Si no se ha encontrado ningún correo, imprime "No se ha encontrado ningún correo que coincida con los criterios de búsqueda."
  • if error: print "Error search emails: {0}".format(exception.stacktrace)
General

Eliminar el correo electrónico

Elimina uno o varios correos del buzón que cumplan los criterios de búsqueda. La eliminación se puede hacer para el primer correo que coincida con los criterios de búsqueda o para todos los correos que coincidan.

Parámetros

Parámetro Tipo Valor predeterminado Es obligatorio Descripción
Nombre de carpeta Cadena N/A Carpeta del buzón en la que se buscará el correo. El parámetro también debe aceptar una lista de carpetas separadas por comas para comprobar la respuesta del usuario en varias carpetas.
IDs de mensajes Cadena N/A No Condición del filtro: especifica los correos con los que quieres buscar los IDs de correo. Debe aceptar una lista de IDs de mensajes separados por comas para buscar. Si se proporciona el ID del mensaje, se ignorarán los filtros de asunto, remitente y destinatario.
Filtro por asunto Cadena N/A No Condición del filtro: especifica el asunto para buscar correos.
Filtro de remitente Cadena N/A No Condición del filtro: especifica quién debe ser el remitente de los correos necesarios.
Filtro de destinatarios Cadena N/A No Condición del filtro: especifica quién debe recibir los correos necesarios.
Eliminar todos los correos coincidentes Casilla Desmarcada No Condición del filtro. Especifica si la acción debe eliminar todos los correos que coincidan con los criterios del buzón o solo el primero.
Días anteriores Cadena 0 No Condición del filtro: especifica el periodo de tiempo en días en el que la acción debe buscar los correos que se van a eliminar. Nota: La acción solo funciona con una granularidad de días. 0 significa que buscará correos de hoy.

Casos prácticos

Enviar un correo de notificación a una lista de destinatarios.

Caso práctico
flujo de trabajo

Fecha de ejecución

Esta acción se ejecuta en todas las entidades.

Resultados de la acción

Resultado de la secuencia de comandos
Nombre del resultado de la secuencia de comandos Opciones de valor Ejemplo
is_success Verdadero/Falso is_success:False
Resultado de JSON

Objeto de correo

La acción debe devolver un resultado técnico JSON de objeto de correo por cada correo encontrado y eliminado. Si no se encuentra ningún correo, vuelve a "null".

Panel de casos
Tipo de resultado Valor o descripción Tipo
Mensaje de salida*
  • Si la operación se realiza correctamente (se encuentran correos que cumplen los criterios de búsqueda y la operación de eliminación se completa), se muestra el mensaje "{0} correos se han eliminado correctamente".format(email_count).
  • Si no se ha encontrado ningún correo para eliminar: "Failed to find emails for deletion!" ("No se han encontrado correos para eliminar").
  • Si se produce un error, imprime "Error al eliminar los correos {0}".format(exception.stacktrace).
General

Guardar archivos adjuntos de correo en una incidencia

Guarda los archivos adjuntos de los correos almacenados en el buzón monitorizado en el muro del caso.

Parámetros

Parámetro Tipo Valor predeterminado Es obligatorio Descripción
Nombre de carpeta Cadena N/A Carpeta del buzón en la que se buscará el correo. El parámetro también debe aceptar una lista de carpetas separadas por comas para comprobar la respuesta del usuario en varias carpetas.
ID de mensaje Cadena N/A No ID del mensaje para encontrar un correo del que descargar archivos adjuntos.
Nombre del archivo adjunto Cadena N/A No Si no se especifica ningún parámetro, se guardarán todos los archivos adjuntos de correo en el muro del caso. Si se especifica un parámetro, solo se guarda el archivo adjunto coincidente en el muro del caso.

Casos prácticos

Para conservar los datos de acuerdo con los estándares o procedimientos de la empresa y los requisitos normativos, guarda en el muro del caso los archivos adjuntos de correo que se hayan detectado como maliciosos.

Fecha de ejecución

Esta acción se ejecuta en todas las entidades.

Resultados de la acción

Resultado de la secuencia de comandos
Nombre del resultado de la secuencia de comandos Opciones de valor Ejemplo
is_success Verdadero/Falso is_success:False
Resultado de JSON

Objeto de correo

La acción debe devolver un resultado técnico JSON de objeto de correo del correo electrónico del que se guardaron los archivos adjuntos.

Panel de casos
Tipo de resultado Valor o descripción Tipo
Mensaje de salida*
  • Si se ha completado correctamente: "Se han guardado correctamente los siguientes archivos adjuntos del correo {0}: {1}".format(message_id, attachments list).
  • Si se produce un error, imprime "Failed to save the email attachments to the case, the error is: {0}".format(exception.stacktrace).
General

Descargar archivos adjuntos de correo

Descarga los archivos adjuntos de los correos en una ruta específica del servidor de Google SecOps.

Parámetros

Parámetro Tipo Valor predeterminado Es obligatorio Descripción
Nombre de carpeta Cadena Bandeja de entrada Carpeta del buzón en la que se buscará el correo. El parámetro también debe aceptar una lista de carpetas separadas por comas para comprobar la respuesta del usuario en varias carpetas.
Ruta de descarga Cadena N/A Guarda el archivo adjunto del mensaje en la ruta de descarga indicada.
ID de mensaje Cadena N/A No Descarga los archivos adjuntos de un correo específico mediante su ID. Por ejemplo, example@mail.gmail.com.
Filtro por asunto Cadena N/A No Condición de filtro para buscar correos por asunto específico.

Casos prácticos

Descarga los archivos adjuntos del correo.

Si el correo parece malicioso y los hashes de los archivos adjuntos aún no se han puntuado en VirusTotal, sube los archivos adjuntos para analizarlos en el entorno aislado.

Caso práctico
flujo de trabajo

Fecha de ejecución

Esta acción se ejecuta en todas las entidades.

Resultados de la acción

Resultado de la secuencia de comandos
Nombre del resultado de la secuencia de comandos Ejemplo
attachments_local_paths El resultado de la secuencia de comandos devuelve una cadena de rutas completas separadas por comas a los archivos adjuntos guardados.
Panel de casos
Tipo de resultado Valor o descripción Tipo
Mensaje de salida*
  • Si se realiza correctamente: "Se han descargado {0} archivos adjuntos. \n\nArchivos:\n{1}".format(len(attachments_local_paths), "\n".join(attachments_local_paths)".
  • Si se produce un error, imprime "failed to download email attachments, the error is: {0}".format(exception.stacktrace)
General

Send Thread Reply

Envía un mensaje como respuesta a la conversación de correo.

Parámetros

Nombre Valor predeterminado Es obligatorio Descripción
ID de mensaje Especifica el ID del mensaje al que quieres enviar una respuesta.
Nombre de carpeta Bandeja de entrada Especifica una lista separada por comas de carpetas de buzón en las que se debe buscar el correo. Nota: Puedes definir carpetas específicas de correo, por ejemplo, "[Gmail]/Todos", para buscar en todas las carpetas del buzón de Gmail. Además, el nombre de la carpeta debe coincidir exactamente con el de la carpeta IMAP. Si el nombre de la carpeta contiene espacios, debe incluirse entre comillas dobles.
Contenido Especifica el contenido de la respuesta.
Rutas de archivos adjuntos No Especifica una lista separada por comas de las rutas de los archivos adjuntos almacenados en el servidor para añadirlos al correo.
Respond todos Verdadero No Si está habilitada, la acción enviará una respuesta a todos los destinatarios relacionados con el correo original. Nota: Este parámetro tiene prioridad sobre el parámetro "Responder a".
Responder a Especifica una lista de correos separada por comas a los que quieras enviar esta respuesta. Si no se proporciona nada y la opción "Responder a todos" está inhabilitada, la acción solo enviará una respuesta al remitente del correo. Si la opción "Responder a todos" está habilitada, la acción ignorará este parámetro.

Fecha de ejecución

Esta acción no se ejecuta en entidades.

Resultados de la acción

Resultado de la secuencia de comandos
Nombre del resultado de la secuencia de comandos Opciones de valor Ejemplo
is_success Verdadero/Falso is_success:False
Resultado de JSON
{
    "message_id": "<162556278608.14165.480701790user@example>",
    "recipients": "test@example.com"
}
Panel de casos
Funda Operación completada Error Mensaje
La vinculación se ha realizado correctamente. No Se ha enviado correctamente la respuesta al mensaje con el ID {message ID} en Exchange.
Error grave, credenciales no válidas, raíz de la API No Error al ejecutar la acción "Send Thread Reply". Motivo: {error traceback}

Conectores

Para obtener instrucciones detalladas sobre cómo configurar un conector en Google SecOps, consulta el artículo Configurar el conector.

Conector de correo IMAP genérico

El conector se conecta al servidor de correo periódicamente para comprobar si hay correos nuevos en un buzón concreto. Si hay un conector nuevo, se enviará un correo y se creará una alerta, que Google SecOps añadirá con la información de este correo.

En este tema se ilustran el mecanismo y la configuración mediante los cuales Google Security Operations se conecta e integra con el correo electrónico IMAP/SMTP, así como los flujos de trabajo y las acciones admitidos que se realizan en la plataforma. En este tema se explica cómo comunicarse con servidores que admiten IMAP, como Gmail, Outlook.com y Yahoo!. Mail.

Limitaciones y problemas conocidos

  1. La biblioteca oficial de Python para correo electrónico no admite archivos adjuntos específicos que se envían con la aplicación Microsoft Outlook. Esto se debe a que Outlook convierte los archivos .msg en .eml, lo que provoca que falten los encabezados necesarios al extraer los archivos .eml convertidos. El conector detectará el error y dejará el siguiente registro:

    Error Code 1: Encountered an email object with missing headers. Please
    visit documentation portal for more details.
    

    Google SecOps seguirá creando una alerta para el correo, pero no contendrá un evento de Google SecOps basado en este archivo adjunto.

  2. En Generic IMAP Email Connector, al procesar correos con archivos de correo adjuntos, si el archivo adjunto del correo original no contenía un nombre de archivo en el encabezado Content-Disposition o en cualquier otro encabezado, se asignará el siguiente nombre de archivo adjunto para que pueda aparecer correctamente como un evento en Google SecOps: Undefined_{UUID}.eml.

Reenvío de caso por correo electrónico

Google SecOps se comunicará con un servidor de correo para buscar correos casi en tiempo real y reenviarlos para que se traduzcan y se contextualicen como alertas de casos.

Parámetros del conector

Utiliza los siguientes parámetros para configurar el conector:

Nombre visible del parámetro Tipo Valor predeterminado Es obligatorio Descripción
Entorno predeterminado Cadena N/A No Seleccione el entorno que quiera. Por ejemplo, "Cliente uno".
Ejecutar cada Entero 00:00:10:00 No Selecciona la hora a la que quieres que se ejecute la conexión. Por ejemplo, "todos los días".
Nombre del campo de producto Cadena device_product El parámetro de marco debe definirse para cada conector. Describe el nombre del campo en el que se almacena el nombre del producto.
Nombre del campo de evento Cadena event_name_mail_type Nombre del campo que se usa para determinar el nombre del evento (subtipo).
Encabezados adicionales que se deben extraer de los correos Cadena N/A No Extrae el encabezado adicional del correo.
Tiempo de espera de secuencia de comandos (segundos) Entero 60 El límite de tiempo de espera (en segundos) del proceso de Python que ejecuta la secuencia de comandos actual.
Dirección del servidor IMAP IP_OR_HOST N/A Dirección del servidor IMAP al que conectarse.
Puerto IMAP Entero N/A Puerto IMAP al que conectarse.
Nombre de usuario Cadena N/A Nombre de usuario del buzón de correo del que se extraerán los correos. Por ejemplo, user@example.com.
Contraseña Contraseña N/A Contraseña del buzón de correo del que se extraerán los correos.
Carpeta en la que se buscarán correos Cadena Bandeja de entrada Este parámetro se puede usar para especificar la carpeta de correo del buzón en la que se buscarán los correos. El parámetro también debe aceptar una lista de carpetas separadas por comas para comprobar la respuesta del usuario en varias carpetas. El parámetro distingue entre mayúsculas y minúsculas.
Zona horaria del servidor Cadena UTC No La zona horaria configurada en el servidor. Por ejemplo: UTC, 2. Asia/Jerusalén).
Patrón de regex de entorno Cadena N/A No Si se define, el conector extrae el entorno del campo de evento especificado. Puede manipular los datos de los campos mediante el campo de patrón de expresión regular para extraer una cadena específica.
IMAP USE SSL Casilla Marcada No Indica si se debe usar SSL en la conexión o no.
Solo correos no leídos Casilla Marcada No Si se marca, solo se extraerán los correos no leídos.
Marcar correos como leídos Casilla Marcada No Si se marca, los correos se marcarán como leídos después de extraerlos.
Adjuntar EML original Casilla Desmarcada No Si está marcada, adjunta el mensaje original como archivo .eml.
Expresiones regulares para gestionar correos reenviados Cadena N/A No Este parámetro se puede usar para especificar una cadena JSON de una sola línea que gestione los correos reenviados. De esta forma, se pueden buscar los campos Asunto, De y Para del correo original en el correo reenviado.
Expresión regular del cuerpo de exclusión Cadena N/A No Excluye los correos cuyo cuerpo coincida con la expresión regular especificada. Por ejemplo, ([N|n]ewsletter)|([O|o]ut of office) encuentra todos los correos que contienen las palabras clave "Newsletter" o "Fuera de la oficina".
Expresión regular del asunto de exclusión Cadena N/A No Excluye los correos cuyo asunto coincida con el especificado. Por ejemplo, ([N|n]ewsletter)|([O|o]ut of office) encuentra todos los correos que contienen las palabras clave "Newsletter" o "Fuera de la oficina".
Tiempo de desfase en días Entero 5

Número máximo de días desde los que se deben obtener los correos.

Máximo de correos por ciclo Entero 10 Número máximo de correos que se extraerán en un ciclo.
Dirección del servidor proxy IP_OR_HOST N/A No Dirección del servidor proxy que se va a usar.
Nombre de usuario del proxy Cadena N/A No Nombre de usuario del proxy para autenticarse.
Contraseña del proxy Contraseña N/A No La contraseña del proxy para autenticarte.
¿Crear una alerta de Siemplify independiente por cada archivo de correo adjunto? Casilla Desmarcada No Si está habilitada, el conector creará varias alertas, una por cada archivo de correo adjunto. Este comportamiento puede ser útil al procesar correos con varios archivos adjuntos y cuando la asignación de eventos de Google SecOps está configurada para crear entidades a partir de un archivo de correo adjunto.
Prefijo de correo recibido original Cadena orig No Prefijo que se añade a las claves extraídas (para, de, asunto, etc.) del correo original recibido en el buzón monitorizado.
Prefijo de archivo de correo adjunto Cadena montar No Prefijo que se añade a las claves extraídas (para, de, asunto, etc.) del archivo de correo adjunto recibido con el correo en el buzón monitorizado.

En el área de la lista dinámica, añade la siguiente regla para extraer valores específicos del correo mediante la expresión regular con el siguiente formato: Desire display name: matching regex.

Por ejemplo, para extraer URLs del correo, inserta lo siguiente:

urls: http[s]?://(?:[a-zA-Z]|[0-9]|[$-_@.&+]|[!*(),]|(?:%0-9a-fA-F))+

Casos prácticos

Monitoriza un buzón de correo específico en busca de correos nuevos para enviarlos al servidor de Google SecOps como alertas.

Ejemplo de caso práctico

Reglas de conectores

  • El conector admite comunicaciones cifradas para las comunicaciones con el servidor de correo (SSL/TLS).

  • El conector admite la conexión al servidor de correo mediante un proxy para el tráfico IMAP e IMAPS.

  • El conector tiene un parámetro para especificar la carpeta de correo del buzón en la que se deben buscar los correos. El parámetro acepta una lista de carpetas separadas por comas para comprobar la respuesta del usuario en varias carpetas. En el parámetro se distingue entre mayúsculas y minúsculas.

  • El conector admite la codificación Unicode para los correos procesados como comunicaciones de usuario final, que pueden estar en un idioma distinto del inglés.

¿Necesitas más ayuda? Recibe respuestas de los miembros de la comunidad y de los profesionales de Google SecOps.