Email V2

Versão da integração: 35.0

Pré-requisitos

O exemplo descrito nesta seção é baseado no Gmail, que oferece várias opções para acessar os dados da caixa de e-mails em aplicativos de terceiros:

  1. O acesso a apps mais seguros, ativado por padrão, em que é possível fazer login em uma Conta do Google sem expor a senha e ver a quais dados o app de terceiros terá acesso, entre outras coisas.

    Como apps mais seguros ajudam a proteger sua conta

  2. Senha de app. Uma senha de app tem 16 dígitos e concede ao app de terceiros acesso à caixa de e-mails do Gmail. As senhas de app podem ser usadas apenas em contas que tenham a verificação em duas etapas ativada.

    Fazer login com senhas de app

  3. A opção Apps menos seguros geralmente é para apps de terceiros que não seguem os padrões de segurança do Google por algum motivo. Se essa opção não estiver ativada, as tentativas de acesso de apps de terceiros que não seguem os padrões de segurança do Google à caixa de e-mails do Gmail serão bloqueadas. Ativar essa opção torna a conta do Gmail menos segura. Portanto, use-a com cuidado.

    Apps menos seguros e a Conta do Google

Acesso de rede a IMAP/SMTP

O acesso e o envio de e-mails usando IMAP e SMTP são feitos com uma conta configurada.

Detalhes da configuração: conta: ative o acesso para apps menos seguros.

Função Porta padrão Direção Protocolo
API Multivalores Saída IMAP/SMTP

Configurar a integração do Email V2 no Google Security Operations

Para instruções detalhadas sobre como configurar uma integração no Google SecOps, consulte Configurar integrações.

Parâmetros de integração

Use os seguintes parâmetros para configurar a integração:

Nome de exibição do parâmetro Tipo Valor padrão É obrigatório Descrição
Nome da instância String N/A Não Nome da instância em que você pretende configurar a integração.
Descrição String N/A Não Descrição da instância.
Endereço do remetente String user@example.com Sim Endereço de e-mail a ser usado na integração para enviar e-mails e trabalhar com e-mails recebidos para este e-mail (caixa de correio)
Nome de exibição do remetente String N/A Sim Nome de exibição do remetente.
Endereço do servidor SMTP String smtp.hmail.com Ainda não configurado Nome do host DNS ou endereço IP do servidor SMTP a que se conectar. A configuração do servidor SMTP é usada para enviar e-mails.
Porta SMTP Número inteiro 565 Ainda não configurado Porta do servidor SMTP a que se conectar.
Endereço do servidor IMAP String imap.hmail.com Ainda não configurado Nome do host ou endereço IP do servidor IMAP a que se conectar. O IMAP é usado em ações que funcionam com e-mails recebidos na caixa de correio.
Porta IMAP Número inteiro 993 Ainda não configurado Porta do servidor IMAP a que se conectar.
Nome de usuário String N/A Sim Nome de usuário para autenticação no servidor de e-mail
Senha Senha N/A Sim Uma senha para autenticação em um servidor de e-mail
SMTP – Usar SSL Caixa de seleção Selecionado Não Opção para ativar SSL/TLS para conexão SMTP.
IMAP – Usar SSL Caixa de seleção Selecionado Não Opção para ativar SSL/TLS para conexão IMAP.
SMTP – Usar autenticação Caixa de seleção Selecionado Não

Opção para ativar a autenticação da conexão SMTP.

Usado quando o servidor SMTP não está funcionando na configuração "open relay" e exige autenticação para enviar e-mails.

Executar remotamente Caixa de seleção Desmarcado Não Marque a caixa para executar a integração configurada remotamente. Depois de marcada, a opção aparece para selecionar o usuário remoto (agente).

Você pode fazer mudanças mais tarde, se necessário. Depois de configuradas, as instâncias podem ser usadas em playbooks. Para informações detalhadas sobre como configurar e oferecer suporte a várias instâncias, consulte Suporte a várias instâncias.

Ações

Ping

Teste a conectividade com o servidor de e-mail usando os parâmetros fornecidos na página de configuração da integração.

Casos de uso

Teste a conectividade com os servidores de e-mail IMAP e SMTP usando os parâmetros de configuração das configurações de integração.

Data de execução

Essa ação é executada em todas as entidades.

Resultados da ação

Resultado do script
Nome do resultado do script Opções de valor Exemplo
is_success Verdadeiro/Falso is_success:False
Painel de casos
Tipo de resultado Valor / Descrição Tipo
Mensagem de saída*
  • Se tudo der certo:imprima "Conexão bem-sucedida com o servidor de e-mail usando os parâmetros fornecidos!"
  • Se o IMAP não for bem-sucedido:imprima "Falha ao conectar ao servidor IMAP! Error is {0}".format(exception.stacktrace)
  • Se o SMTP não for bem-sucedido:print "Failed to connect to the SMTP server! Error is {0}".format(exception.stacktrace)
  • Se SMTP e IMAP falharem:imprima os dois erros.
  • Se o SMTP e o IMAP não estiverem configurados, o ping vai retornar um erro.
  • Para SMTP e IMAP, o ping precisa fazer uma verificação separada com uma mensagem separada.
  • Se pelo menos SMTP ou IMAP estiver configurado: o ping vai retornar sucesso, informando que testou o que está configurado (IMAP ou SMTP) e ignorou a parte não configurada.
Geral

Enviar e-mail

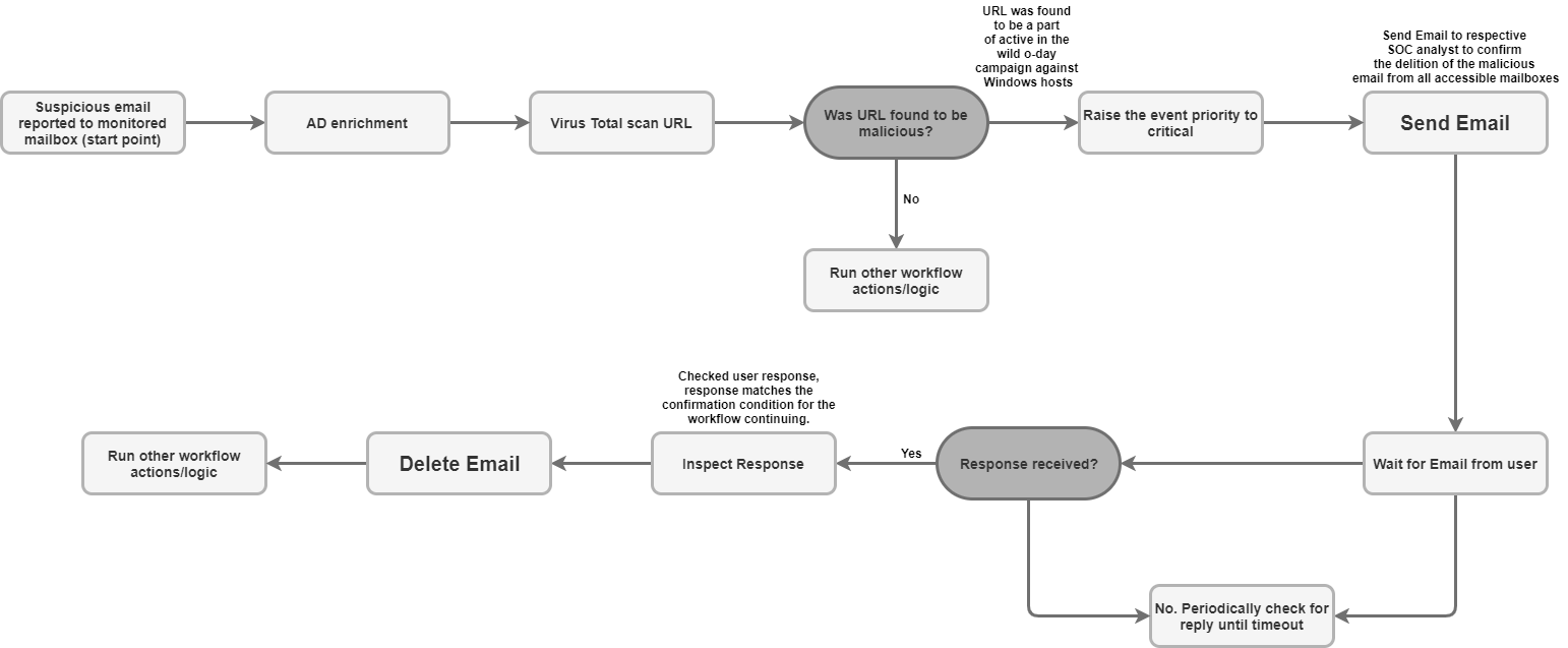
Você pode enviar e-mails de uma única caixa de correio para vários destinatários aleatórios com essa ação. Os usuários podem ser alertados sobre o resultado desses alertas pelos respectivos alertas gerados pelo Google SecOps ou pelos usuários. A ação pode retornar o ID da mensagem de e-mail para que você possa usar o ID para monitorar a resposta do nome de usuário desse e-mail na ação "Aguardar e-mail do usuário". É usado para fazer uma pergunta do playbook ao usuário e operar nele de acordo com a resposta do usuário.

Parâmetros

Parâmetro Tipo Valor padrão É obrigatório Descrição
Destinatários String N/A Sim Endereço de e-mail do destinatário. Vários endereços podem ser separados por vírgulas.
CC String N/A Não Endereço de e-mail em Cc. Vários endereços podem ser separados por vírgulas.
Cco String N/A Não Endereço de e-mail em Cco. Vários endereços podem ser separados por vírgulas.
Assunto String N/A Sim O assunto do e-mail.
Conteúdo String N/A Sim O corpo do e-mail.
Caminhos de anexos String N/A Não Lista separada por vírgulas de caminhos de arquivos de anexos armazenados no servidor para adição ao e-mail.
Retorna o ID da mensagem do e-mail enviado. Caixa de seleção Desmarcado Não Se selecionada, a ação vai retornar o ID da mensagem do e-mail enviado em um resultado JSON técnico. Esse ID de mensagem pode ser usado para a ação "Aguardar e-mail do usuário" processar a resposta do usuário.

Casos de uso

Enviar e-mail de notificação para uma lista de destinatários.

Fluxo de trabalho de caso de uso

Data de execução

Essa ação é executada em todas as entidades.

Resultados da ação

Resultado do script
Nome do resultado do script Opções de valor Exemplo
is_success Verdadeiro/Falso is_success:False
Resultado JSON

A ação retorna o resultado JSON técnico do objeto de e-mail.

Se a opção "Retornar ID da mensagem para o e-mail enviado" estiver ativada, a ação vai retornar message_id para o e-mail enviado no resultado JSON técnico. Se a opção "Retornar ID da mensagem para o e-mail enviado" não estiver definida, não será necessário retornar o message_id para o e-mail enviado.

{
    "message_id": "<4f1e50e8f4027d187a2385a39b83cde46e5b53c1-10013525-100078757@example.com>"
}
Painel de casos
Tipo de resultado Valor / Descrição Tipo
Mensagem de saída*
  • Se o e-mail for enviado: "E-mail enviado".
  • Se o e-mail for enviado e a opção "Retornar o ID da mensagem do e-mail enviado" estiver ativada: "E-mail enviado. O ID da mensagem de e-mail é: {0}".format(message_id)
  • Se erro: imprima "Falha ao enviar o e-mail! O erro é {0}".format(exception.stacktrace)
Geral

Encaminhar e-mail

Encaminhar e-mail com as mensagens anteriores. O message_id do e-mail a ser encaminhado precisa ser fornecido como um parâmetro de entrada de ação.

Parâmetros

Nome de exibição do parâmetro Tipo Valor padrão É obrigatório Descrição
ID da mensagem do e-mail a ser encaminhado String N/A Sim Valor "message_id" do e-mail a ser encaminhado.
Nome da pasta String Caixa de entrada Não

Pasta da caixa de correio em que o e-mail será pesquisado. O parâmetro também precisa aceitar uma lista separada por vírgulas de pastas para verificar a resposta do usuário em várias pastas.

Você pode definir pastas específicas de e-mail, por exemplo, "[Gmail]/Todos os e-mails", para pesquisar em todas as pastas da caixa de e-mails do Gmail. Além disso, o nome da pasta precisa corresponder exatamente à pasta do IMAP. Se um nome de pasta contiver espaços, ele precisará ser colocado entre aspas duplas.

Destinatários CSV N/A Sim Lista arbitrária de endereços de e-mail separados por vírgula para os destinatários.
CC CSV N/A Não Lista arbitrária de endereços de e-mail separados por vírgulas que serão colocados no campo "Cc" do e-mail.
BCC CSV N/A Não Endereço de e-mail CCO. Vários endereços podem ser separados por vírgulas.
Assunto String N/A Sim A parte do assunto do e-mail
Conteúdo String N/A Não A parte do corpo do e-mail.
Caminhos de anexação String N/A Não Lista separada por vírgulas de caminhos de arquivos de anexos armazenados no servidor para adição ao e-mail.
Retorna o ID da mensagem do e-mail encaminhado. Caixa de seleção Desmarcado Não Se selecionada, a ação vai retornar o ID da mensagem do e-mail encaminhado em um resultado técnico JSON.

Data de execução

Essa ação não é executada em entidades.

Resultados da ação

Resultado do script
Nome do resultado do script Opções de valor Exemplo
is_success Verdadeiro/Falso is_success:False
Resultado JSON
{
   Date
   message_id
   Recipient
}
Painel de casos
Tipo de resultado Valor / Descrição Tipo
Mensagem de saída*

Se o e-mail for encaminhado com sucesso: "O e-mail foi encaminhado com sucesso."

Se o e-mail foi encaminhado e a opção "Retornar o ID da mensagem do e-mail encaminhado" está ativada: "O e-mail foi encaminhado com sucesso. O ID da mensagem de e-mail é: {0}".format(message_id)

If error: print "Failed to forward the email! O erro é {0}".format(exception.stacktrace)

Geral

Aguardar e-mail do usuário

Aguarde a resposta do usuário com base em um e-mail enviado usando a ação "Enviar e-mail".

Parâmetros

Parâmetro Tipo Valor padrão É obrigatório Descrição
ID da mensagem para verificar respostas String N/A Sim A ação precisa usar um ID de mensagem como entrada para saber de qual e-mail ela deve rastrear a resposta.
Aguardar a resposta de todos os destinatários? Caixa de seleção Selecionado Não Se houver vários destinatários, o parâmetro poderá ser usado para definir que a ação aguarde respostas de todos os destinatários para continuar ou aguarde a primeira resposta para continuar.
Quanto tempo esperar pela resposta do destinatário (minutos) Número inteiro 1440 Sim Tempo em minutos para aguardar a resposta do usuário antes de marcar como tempo limite excedido.
Padrão de exclusão da etapa de espera String N/A Não Expressão regular para excluir respostas específicas da etapa de espera. Funciona com o corpo do e-mail. Por exemplo, para excluir e-mails automáticos de ausência do escritório e esperar a resposta real do usuário.
Pasta para verificar se há uma resposta String Caixa de entrada Não O parâmetro pode ser usado para especificar a pasta de e-mail da caixa de correio (a caixa de correio usada para enviar o e-mail com a pergunta) e pesquisar a resposta do usuário nessa pasta. O parâmetro também precisa aceitar uma lista de pastas separadas por vírgulas para verificar a resposta do usuário em várias pastas. O parâmetro diferencia maiúsculas de minúsculas.
Buscar anexos de resposta Caixa de seleção Desmarcado Não Se selecionado, se o destinatário responder com um anexo, busque a resposta dele e adicione-a como anexo ao resultado da ação.

Casos de uso

Aguarde a resposta do usuário ao e-mail enviado anteriormente pela ação "Enviar e-mail".

Depois de encontrar a resposta, analise-a no playbook e siga as etapas adicionais, se aplicável.

Fluxo de trabalho
de caso de uso

Data de execução

Essa ação é executada em todas as entidades.

Resultados da ação

Resultado do script
Nome do resultado do script Opções de valor Exemplo
is_success Verdadeiro/Falso is_success:False
Resultado JSON
{
    "Responses":
    {[
     "user1@example.com": "Approved",
     "user2@example.com": "",
     "user3@example.com": ""
     ]}
}
Painel de casos
Tipo de resultado Valor / Descrição Tipo
Mensagem de saída*
  • Se o e-mail for enviado: "E-mail enviado".
  • Se o e-mail for enviado e a opção "Retornar o ID da mensagem do e-mail enviado" estiver ativada: "E-mail enviado. O ID da mensagem de e-mail é: {0}".format(message_id)
  • Se erro: imprima "Falha ao enviar o e-mail! O erro é {0}".format(exception.stacktrace)
Geral

Pesquisar e-mail

Pesquise e-mails específicos da caixa de correio com vários critérios de pesquisa. A operação recupera detalhes sobre tudo em um arquivo JSON na caixa de correio. Os dados podem ser usados posteriormente para análise automática ou manual.

Parâmetros

Parâmetro Tipo Valor padrão É obrigatório Descrição
Nome da pasta String Caixa de entrada Sim Pasta da caixa de correio em que o e-mail será pesquisado. O parâmetro também precisa aceitar uma lista separada por vírgulas de pastas para verificar a resposta do usuário em várias pastas.
Filtro de assunto String N/A Não Condição de filtro. Especifique o assunto dos e-mails que você quer pesquisar.
Filtro de remetente String N/A Não Condição de filtro: especifique quem deve ser o remetente dos e-mails necessários.
Filtro de destinatário String N/A Não Condição de filtro: especifique quem deve receber os e-mails necessários.
Período (minutos) String N/A Não Condição de filtro. Especifique em qual período, em minutos, a pesquisa deve procurar e-mails.
Somente não lidas Caixa de seleção Desmarcado Não Condição de filtro. Especifique se a pesquisa deve procurar apenas e-mails não lidos.
Número máximo de e-mails a serem retornados Número inteiro 100 Sim Número máximo de e-mails a serem retornados como resultado de uma ação.

Casos de uso

Pesquise e-mails suspeitos para saber se o e-mail ou mensagens semelhantes foram recebidos anteriormente para inspeção de outros usuários na caixa de correio monitorada.

Fluxo de trabalho
de caso de uso

Data de execução

Essa ação é executada em todas as entidades.

Resultados da ação

Resultado do script
Nome do resultado do script Opções de valor Exemplo
is_success Verdadeiro/Falso is_success:False
Resultado JSON

A ação precisa retornar um resultado técnico JSON de objeto de e-mail para cada e-mail encontrado. Se nenhum e-mail for encontrado, retorne "null".

{
    "emails": {
        "email_1": {
            "message id": "<CAJP=A_uGkttoWc1eahvP43rWVEsdk77nMu1FomhgRjRSmySLLg@mail.example.com>",
            "received": "Mon, 26 Aug 2019 03:20:13 -0700 (PDT)",
            "sender": "user@test.example",
            "recipients": "user1@example.com,user2@example.com",
            "subject": "Cool offer",
            "plaintext_body": "Hi, ...",
            "attachmment_1": "pdfdocument.pdf",
            "attachment_1_file_hash_md5": "3bd4a36cc0ed0bfc12ae5e2ece929e82"
        },
        "email_2": {
            "message id": "<WEAA=D_uGkttoWc1eahvP43rWVEsdk77nMu1FomhgRjRSmySLLg@mail.example.com>",
            "received": "Wen, 21 Aug 2019 03:20:13 -0700 (PDT)",
            "sender": "user@test.example",
            "recipients": "user3@example.com",
            "subject": "Cool offer",
            "plaintext_body": "Hi, ...",
            "attachmment_1": "photo.jpg",        "attachment_1_file_hash_md5": "3bd4a36cc0ed0bfc12ae5e2ece929e82",
            "attachmment_2": "word_document.docx",
            "attachment_2_file_hash_md5": "3bd4a36cc0ed0bfc12ae5e2ece929e82"
        }
    }
}
Painel de casos
Tipo de resultado Valor / Descrição Tipo
Mensagem de saída*
  • Se for bem-sucedido: print "Search found {0} emails based on the provided search criteria".format(count([email_ids]))
  • Se nada for encontrado, imprima "A pesquisa não encontrou e-mails correspondentes"
  • If error: print "Search didn't completed successfully due to error: {0}".format(exception.stacktrace)
Geral

Mover e-mail para pasta

Mova um ou vários e-mails da pasta de e-mail de origem para outra pasta na caixa de correio.

Parâmetros

Parâmetro Tipo Valor padrão É obrigatório Descrição
Nome da pasta de origem String N/A Sim Pasta de origem para mover e-mails.
Nome da pasta de destino String N/A Sim Pasta de destino para mover os e-mails.
IDs das mensagens String N/A Não Condição de filtro. Especifique os e-mails com os IDs que você quer encontrar. Aceita vários IDs de mensagens separados por vírgulas. Se o ID da mensagem for fornecido, o filtro de assunto será ignorado.
Filtro de assunto String N/A Não Condição de filtro. Especifique o assunto dos e-mails que você quer pesquisar.
Somente não lidas Caixa de seleção Desmarcado Não Condição de filtro. Especifique se a pesquisa deve procurar apenas e-mails não lidos.

Casos de uso

Mover o e-mail processado no playbook para a pasta de arquivo:

Fluxo de trabalho
de caso de uso

Mover e-mails considerados suspeitos da caixa de entrada para o spam:

Fluxo de trabalho
de caso de uso

Data de execução

Essa ação é executada em todas as entidades.

Resultados da ação

Resultado do script
Nome do resultado do script Opções de valor Exemplo
is_success Verdadeiro/Falso is_success:False
Resultado JSON

A ação precisa retornar um resultado técnico JSON de objeto de e-mail para cada e-mail encontrado e movido. Se nenhum e-mail for encontrado, null será retornado.

Painel de casos
Tipo de resultado Valor / Descrição Tipo
Mensagem de saída*
  • Se a operação for bem-sucedida (os e-mails foram encontrados pelos critérios de pesquisa e a operação de movimentação foi concluída): imprima a mensagem: "{0} e-mails foram movidos de {1} para {2}". format(emails_count, srs_folder, dst_folder)
  • Se nenhum e-mail for encontrado, imprima "Nenhum e-mail foi encontrado que corresponda aos critérios de pesquisa!"
  • if error: print "Error search emails: {0}".format(exception.stacktrace)
Geral

Excluir e-mails

Exclua um ou vários e-mails da caixa de correio que correspondem aos critérios de pesquisa. A exclusão pode ser feita para o primeiro e-mail que correspondeu aos critérios de pesquisa ou para todos os e-mails correspondentes.

Parâmetros

Parâmetro Tipo Valor padrão É obrigatório Descrição
Nome da pasta String N/A Sim Pasta da caixa de correio em que o e-mail será pesquisado. O parâmetro também precisa aceitar uma lista separada por vírgulas de pastas para verificar a resposta do usuário em várias pastas.
IDs das mensagens String N/A Não Condição de filtro. Especifique os e-mails com os IDs que você quer encontrar. Aceita uma lista separada por vírgulas de IDs de mensagens para pesquisar. Se o ID da mensagem for fornecido, os filtros de assunto, remetente e destinatário serão ignorados.
Filtro de assunto String N/A Não Condição de filtro. Especifique o assunto para pesquisar e-mails.
Filtro de remetente String N/A Não Condição de filtro: especifique quem deve ser o remetente dos e-mails necessários.
Filtro de destinatário String N/A Não Condição de filtro: especifique quem deve receber os e-mails necessários.
Excluir todos os e-mails correspondentes Caixa de seleção Desmarcado Não Condição de filtro. Especifique se a ação deve excluir todos os e-mails da caixa de correio que correspondem aos critérios ou apenas a primeira correspondência.
Dias atrás String 0 Não Condição de filtro. Especifique em qual período de dias a ação deve procurar e-mails para excluir. Observação: a ação funciona apenas com granularidade diária. 0 significa que ele vai pesquisar e-mails de hoje.

Casos de uso

Enviar um e-mail de notificação para a lista de destinatários.

Fluxo de trabalho
de caso de uso

Data de execução

Essa ação é executada em todas as entidades.

Resultados da ação

Resultado do script
Nome do resultado do script Opções de valor Exemplo
is_success Verdadeiro/Falso is_success:False
Resultado JSON

Objeto de e-mail

A ação precisa retornar um resultado técnico JSON do objeto de e-mail para cada e-mail encontrado e excluído. Se nenhum e-mail for encontrado, retorne "null".

Painel de casos
Tipo de resultado Valor / Descrição Tipo
Mensagem de saída*
  • Se a operação for bem-sucedida (os e-mails forem encontrados pelos critérios de pesquisa e a exclusão for concluída), imprima a mensagem "{0} e-mails foram excluídos".format(email_count)
  • se nenhum e-mail for encontrado para exclusão: "Não foi possível encontrar e-mails para exclusão!"
  • if error : print "Error deleting emails {0}".format(exception.stacktrace)
Geral

Salvar anexos de e-mail no caso

Salvar anexos de e-mails armazenados na caixa de e-mail monitorada no mural de casos.

Parâmetros

Parâmetro Tipo Valor padrão É obrigatório Descrição
Nome da pasta String N/A Sim Pasta da caixa de correio em que o e-mail será pesquisado. O parâmetro também precisa aceitar uma lista separada por vírgulas de pastas para verificar a resposta do usuário em várias pastas.
ID da mensagem String N/A Não ID da mensagem para encontrar um e-mail e baixar anexos.
Nome do anexo String N/A Não Se o parâmetro não for especificado, todos os anexos de e-mail serão salvos no mural do caso. Se o parâmetro for especificado, salve apenas o anexo correspondente no mural do caso.

Casos de uso

Para fins de retenção de dados devido a padrões ou procedimentos da empresa e requisitos regulamentares, salve os anexos de e-mail que foram considerados maliciosos no painel do caso.

Data de execução

Essa ação é executada em todas as entidades.

Resultados da ação

Resultado do script
Nome do resultado do script Opções de valor Exemplo
is_success Verdadeiro/Falso is_success:False
Resultado JSON

Objeto de e-mail

A ação precisa retornar um resultado técnico JSON do objeto de e-mail para a mensagem em que os anexos foram salvos.

Painel de casos
Tipo de resultado Valor / Descrição Tipo
Mensagem de saída*
  • Se for bem-sucedido: "Os seguintes anexos do e-mail {0} foram salvos: {1}".format(message_id, attachments list).
  • Se erro: print "Failed to save the email attachments to the case, the error is: {0}".format(exception.stacktrace)
Geral

Baixar anexos de e-mail

Baixe anexos de e-mail para um caminho específico no servidor do Google SecOps.

Parâmetros

Parâmetro Tipo Valor padrão É obrigatório Descrição
Nome da pasta String Caixa de entrada Sim Pasta da caixa de correio em que o e-mail será pesquisado. O parâmetro também precisa aceitar uma lista separada por vírgulas de pastas para verificar a resposta do usuário em várias pastas.
Caminho de download String N/A Sim Salva o anexo da mensagem no caminho de download especificado.
ID da mensagem String N/A Não Baixe anexos de um e-mail específico usando o ID dele. Por exemplo, example@mail.gmail.com.
Filtro de assunto String N/A Não Condição de filtro para pesquisar e-mails por assunto específico.

Casos de uso

Baixe anexos do e-mail.

Se o e-mail parecer malicioso e os hashes de arquivo do anexo ainda não tiverem sido avaliados no VirusTotal, faça upload dos anexos para análise no ambiente de sandbox.

Fluxo de trabalho
de caso de uso

Data de execução

Essa ação é executada em todas as entidades.

Resultados da ação

Resultado do script
Nome do resultado do script Exemplo
attachments_local_paths O resultado do script retorna uma string de caminhos completos separados por vírgulas para os anexos salvos.
Painel de casos
Tipo de resultado Valor / Descrição Tipo
Mensagem de saída*
  • Se a ação for bem-sucedida: "Fizemos o download de {0} anexos. \n\nArquivos:\n{1}".format(len(attachments_local_paths), "\n".join(attachments_local_paths)".
  • If error: print "failed to download email attachments, the error is: {0}".format(exception.stacktrace)
Geral

Enviar resposta na conversa

Envie uma mensagem como resposta à conversa por e-mail.

Parâmetros

Nome Valor padrão É obrigatório Descrição
ID da mensagem Sim Especifique o ID da mensagem que você quer responder.
Nome da pasta Caixa de entrada Sim Especifique uma lista separada por vírgulas de pastas da caixa de correio em que a ação deve pesquisar e-mails. Observação: você pode definir pastas específicas de e-mail, por exemplo, "[Gmail]/Todos os e-mails" para pesquisar em todas as pastas da caixa de e-mails do Gmail. Além disso, o nome da pasta precisa corresponder exatamente à pasta do IMAP. Se o nome da pasta contiver espaços, ele precisará ser colocado entre aspas duplas.
Conteúdo Sim Especifique o conteúdo da resposta.
Caminhos de anexação Não Especifique uma lista separada por vírgulas de caminhos de arquivos de anexos armazenados no servidor para adicionar ao e-mail.
Res. todos Verdadeiro Não Se ativada, a ação vai enviar uma resposta a todos os destinatários relacionados ao e-mail original. Observação: esse parâmetro tem prioridade sobre o parâmetro "Responder para".
Responder a Especifique uma lista separada por vírgulas dos e-mails para os quais você quer enviar essa resposta. Se nada for fornecido e a opção "Responder a todos" estiver desativada, a ação só vai enviar uma resposta para o remetente do e-mail. Se a opção "Responder a todos" estiver ativada, a ação vai ignorar esse parâmetro.

Data de execução

Essa ação não é executada em entidades.

Resultados da ação

Resultado do script
Nome do resultado do script Opções de valor Exemplo
is_success Verdadeiro/Falso is_success:False
Resultado JSON
{
    "message_id": "<162556278608.14165.480701790user@example>",
    "recipients": "test@example.com"
}
Painel de casos
Caso Sucesso Falha Mensagem
Concluído Sim Não A resposta à mensagem com o ID {message ID} no Exchange foi enviada.
Erro fatal, credenciais inválidas, raiz da API Não Sim Erro ao executar a ação "Enviar resposta da conversa". Motivo: {error traceback}

Conectores

Para instruções detalhadas sobre como configurar um conector no Google SecOps, consulte Configurar o conector.

Conector de e-mail IMAP genérico

O conector se conecta ao servidor de e-mail periodicamente para verificar se há novas mensagens em uma caixa de correio específica. Se um novo conector estiver presente, um e-mail será enviado e um novo alerta será criado, que será adicionado com informações desse e-mail pelo Google SecOps.

Este tópico ilustra o mecanismo e a configuração com que o Google SecOps se conecta e se integra ao e-mail IMAP/SMTP, além dos fluxos de trabalho e ações compatíveis realizados na plataforma. Este tópico se refere à comunicação com servidores compatíveis com IMAP, como Gmail, Outlook.com e Yahoo!. Mail.

Limitações e problemas conhecidos

  1. A biblioteca oficial do Python para e-mail não é compatível com anexos específicos enviados com o aplicativo Microsoft Outlook. Isso acontece devido à conversão do Outlook de .msg para .eml, o que resulta em uma situação em que os cabeçalhos necessários estão ausentes ao extrair o .eml convertido. O conector vai detectar o erro e deixar o seguinte registro:

    Error Code 1: Encountered an email object with missing headers. Please
    visit documentation portal for more details.
    

    O Google SecOps ainda vai criar um alerta para o e-mail, mas não vai conter um evento do Google SecOps com base nesse anexo.

  2. No conector de e-mail IMAP genérico, ao processar e-mails com arquivos de e-mail anexados, se o anexo original não tiver um nome de arquivo no cabeçalho "Content-Disposition" ou em qualquer outro cabeçalho, o seguinte nome de arquivo será atribuído para que ele apareça como um evento no Google SecOps: Undefined_{UUID}.eml.

Encaminhamento de casos por e-mail

O Google SecOps se comunica com um servidor de e-mail para pesquisar mensagens quase em tempo real e encaminhá-las para serem traduzidas e contextualizadas como alertas para casos.

Parâmetros do conector

Use os seguintes parâmetros para configurar o conector:

Nome de exibição do parâmetro Tipo Valor padrão É obrigatório Descrição
Ambiente padrão String N/A Não Selecione o ambiente necessário. Por exemplo, "Cliente Um".
Executar a cada Número inteiro 00:00:10:00 Não Selecione o horário para executar a conexão. Por exemplo, "todos os dias".
Nome do campo do produto String device_product Sim O parâmetro de framework precisa ser definido para cada conector. Descreve o nome do campo em que o nome do produto é armazenado.
Nome do campo do evento String event_name_mail_type Sim O nome do campo usado para determinar o nome do evento (subtipo).
Outros cabeçalhos a serem extraídos dos e-mails String N/A Não Extraia o cabeçalho adicional do e-mail.
Tempo limite do script (segundos) Número inteiro 60 Sim O limite de tempo (em segundos) para o processo Python que executa o script atual.
Endereço do servidor IMAP IP_OR_HOST N/A Sim Endereço do servidor IMAP a que se conectar.
Porta IMAP Número inteiro N/A Sim Porta IMAP para se conectar.
Nome de usuário String N/A Sim Nome de usuário da caixa de correio de onde os e-mails serão extraídos, por exemplo, user@example.com.
Senha Senha N/A Sim Senha da caixa de e-mails de onde os e-mails serão extraídos.
Pasta para verificar e-mails String Caixa de entrada Sim O parâmetro pode ser usado para especificar a pasta de e-mail na caixa de correio em que os e-mails serão pesquisados. O parâmetro também precisa aceitar uma lista de pastas separadas por vírgulas para verificar a resposta do usuário em várias pastas. O parâmetro diferencia maiúsculas de minúsculas.
Fuso horário do servidor String UTC Não O fuso horário configurado no servidor, exemplos (1. UTC, 2. Asia/Jerusalem).
Padrão de regex do ambiente String N/A Não Se definido, o conector extrai o ambiente do campo de evento especificado. É possível manipular os dados do campo usando o campo "Padrão de expressão regular" para extrair uma string específica.
IMAP USE SSL Caixa de seleção Selecionado Não Indica se é necessário usar SSL na conexão.
Somente e-mails não lidos Caixa de seleção Selecionado Não Se marcada, extrai apenas e-mails não lidos.
Marcar e-mails como lidos Caixa de seleção Selecionado Não Se marcada, marca os e-mails como lidos depois de extraí-los.
Anexar EML original Caixa de seleção Desmarcado Não Se marcada, anexe a mensagem original como um arquivo eml.
Expressões regex para lidar com e-mails encaminhados String N/A Não O parâmetro pode ser usado para especificar uma string JSON de uma linha para processar e-mails encaminhados. Assim, é possível pesquisar os campos "Assunto", "De" e "Para" do e-mail original no e-mail encaminhado.
Regex do corpo de exclusão String N/A Não Exclui e-mails cujo corpo corresponde à expressão regular especificada. Por exemplo, ([N|n]ewsletter)|([O|o]ut of office) encontra todos os e-mails que contêm as palavras-chave "Newsletter" ou "Fora do escritório".
Regex de assunto de exclusão String N/A Não Exclui e-mails cujo assunto corresponde ao especificado. Por exemplo, ([N|n]ewsletter)|([O|o]ut of office) encontra todos os e-mails que contêm as palavras-chave "Newsletter" ou "Fora do escritório".
Compensação de tempo em dias Número inteiro 5 Sim

Número máximo de dias para buscar e-mails desde então.

Número máximo de e-mails por ciclo Número inteiro 10 Sim Número máximo de e-mails a serem extraídos em um ciclo.
Endereço do servidor proxy IP_OR_HOST N/A Não O endereço do servidor proxy a ser usado.
Nome de usuário do proxy String N/A Não O nome de usuário do proxy para autenticação.
Senha do proxy Senha N/A Não A senha do proxy para autenticação.
Criar um alerta separado do Siemplify para cada arquivo de e-mail anexado? Caixa de seleção Desmarcado Não Se ativado, o conector vai criar vários alertas, um para cada arquivo de e-mail anexado. Esse comportamento pode ser útil ao processar e-mails com vários arquivos anexados e o mapeamento de eventos do Google SecOps definido para criar entidades de um arquivo de e-mail anexado.
Prefixo original do e-mail recebido String orig Não Prefixo a ser adicionado às chaves extraídas (para, de, assunto etc.) do e-mail original recebido na caixa de correio monitorada.
Prefixo do arquivo de e-mail anexado String anexar Não Prefixo a ser adicionado às chaves extraídas (para, de, assunto etc.) do arquivo de e-mail anexado recebido com o e-mail na caixa de correio monitorada.

Na área da lista dinâmica, adicione a seguinte regra para extrair valores específicos do e-mail usando a expressão regular neste formato: Desire display name: matching regex.

Por exemplo, para extrair URLs do e-mail, insira o seguinte:

urls: http[s]?://(?:[a-zA-Z]|[0-9]|[$-_@.&+]|[!*(),]|(?:%0-9a-fA-F))+

Casos de uso

Monitora uma caixa de correio específica em busca de novos e-mails para ingestão no servidor do Google SecOps como alertas.

Exemplo de caso de uso

Regras do conector

  • O conector é compatível com comunicações criptografadas para comunicações do servidor de e-mail (SSL/TLS).

  • O conector aceita conexões com o servidor de e-mail usando proxy para tráfego IMAP e IMAPS.

  • O conector tem um parâmetro para especificar a pasta de e-mail da caixa de correio em que a pesquisa será feita. O parâmetro aceita uma lista separada por vírgulas de pastas para verificar a resposta do usuário em várias pastas. O parâmetro diferencia maiúsculas de minúsculas.

  • O conector oferece suporte à codificação Unicode para e-mails processados como comunicações do usuário final, que podem estar em um idioma diferente do inglês.

Precisa de mais ajuda? Receba respostas de membros da comunidade e profissionais do Google SecOps.