Export data from SAP systems to Google BigQuery through SAP Data Services

These instructions show you how to export data from a SAP application or its underlying database to BigQuery by using SAP Data Services (DS).

The database can be SAP HANA or any other database that is supported by SAP.

The example in this guide exports SQL Anywhere database tables, but you can use them to set up the export of other types of objects from both SAP application and database layer to BigQuery.

You can use data export to backup your SAP data or to consolidate the data from your SAP systems with consumer data from other systems in BigQuery, where you can draw insights from machine learning and for petabyte-scale data analytics.

The instructions are intended for SAP system administrators who have basic experience with the configuration of SAP Basis, SAP DS, and Google Cloud.

Architecture

Flow of replication starts at SAP application or database and passes
through SAP Data Services to BigQuery

SAP Data Services retrieves the data from the SAP application or underlying database, transforms the data to be compatible with the BigQuery format, and initiates the load job that moves the data to BigQuery. After the load job is complete, the data is available in BigQuery for analysis.

The export is a snapshot of the data in the source system at the time of export. You control when SAP Data Services initiates an export. Any existing data in the target BigQuery table is overwritten by the exported data. After the export is complete, the data in BigQuery is not kept in sync with the data in the source system.

In this scenario, the SAP source system and SAP Data Services can be running either on or off of Google Cloud.

Core solution components

The following components are required to export data from an SAP application or from a database to BigQuery by using SAP Data Services:

Component Required versions Notes
SAP application server stack Any ABAP-based SAP System starting with R/3 4.6C In this guide, the application server and database server are collectively referred to as the source system, even if they are running on different machines.

Define RFC user with appropriate authorization

Optional: define separate table space for logging tables
Database (DB) system Any DB version that is listed as supported in the SAP Product Availability Matrix (PAM), subject to any restrictions of the SAP NetWeaver stack that are listed in the PAM.
SAP Data Services SAP Data Services 4.2 SP1 or higher
BigQuery N/A

Costs

BigQuery is a billable Google Cloud component.

Use the Pricing Calculator to generate a cost estimate based on your projected usage.

Prerequisites

These instructions assume that the SAP application system, database server, and SAP Data Services are already installed and configured for normal operation.

Check with SAP to ensure that your planned configuration conforms to SAP licensing requirements. The requirements might differ depending on whether you are exporting data from an SAP application system or from an underlying database.

Set up a Google Cloud project in Google Cloud

Before you can use BigQuery, you need a Google Cloud project.

Create a Google Cloud project

  1. Go to the Google Cloud console and sign up, walking through the setup wizard.

    GO TO CLOUD CONSOLE

  2. Next to the Google Cloud logo in the upper left-hand corner, click the dropdown and select NEW PROJECT.

  3. Give your project a name and click Create.

  4. After the project is created (a notification is displayed in the upper right), refresh the page.

Enable APIs

Enable the BigQuery API:

GO TO BIGQUERY API

Create a service account

The service account (specifically its key file) is used to authenticate SAP DS to BigQuery. You use the key file later when you create the target datastore.

  1. In the Google Cloud console, go to the Service accounts page.

    GO TO SERVICE ACCOUNTS

  2. Select your Google Cloud project.

  3. Click Create Service Account.

  4. Enter a Service account name.

  5. Click Create and Continue.

  6. In the Select a role list, choose BigQuery > BigQuery Data Editor.

  7. Click Add Another Role.

  8. In the Select a role list, choose BigQuery > BigQuery Job User.

  9. Click Continue.

  10. As appropriate, grant other users access to the service account.

  11. Click Done.

  12. On the Service accounts page in the Google Cloud console, click the email address of the service account that you just created.

  13. Under the service account name, click the Keys tab.

  14. Click the Add Key drop-down menu, and then select Create new key.

  15. Make sure the JSON key type is specified.

  16. Click Create.

  17. Save the automatically downloaded key file to a secure location.

Configuring export from SAP systems to BigQuery

Configuring this solution includes the following high-level steps:

  • Configuring SAP Data Services
  • Creating the data flow between SAP Data Services and BigQuery

SAP Data Services Configuration

Create data services project

  1. Open the SAP Data Services Designer application.
  2. Go to Project > New > Project.
  3. Specify a name in the Project name field.
  4. Click Create. Your project appears in the Project Explorer on the left.

Create a source datastore

You can use either a SAP application system or its underlying database as your source datastore for SAP Data Services. The types of data objects that you can export are different depending on whether you are using an SAP application system or a database as your datastore.

If you use an SAP application system as your datastore, you can export the following objects:

  • Tables
  • Views
  • Hierarchies
  • ODP
  • BAPI (Functions)
  • IDocs

Flow of replication starts at SAP application or database and passes
through SAP Data Services to BigQuery

If you use an underlying database as your datastore connection, you can export objects such as the following:

  • Tables
  • Views
  • Stored procedures
  • Other data objects

Flow of replication starts at SAP application or database and passes
through SAP Data Services to BigQuery

The datastore configurations for SAP application systems and databases are described in the following sections. Regardless of the type of datastore connection or data object, the procedure for importing and using the objects in a SAP Data Services data flow is almost identical.

Configuration for SAP application layer connection

These steps create a connection to SAP application and add the data objects to the applicable datastore node in the Designer object library.

  1. Open the SAP Data Services Designer application.
  2. Open your SAP Data Services project in Project Explorer.
  3. Go to Project > New > Datastore.
  4. Fill in Datastore Name. For example, ECC_DS.
  5. In the Datastore type field, select SAP Applications.
  6. In the Application server name field, provide the instance name of the SAP application server.
  7. Specify the SAP application server access credentials.
  8. Click OK.

Configuration for SAP database layer connection

SAP HANA

These steps create a connection to SAP HANA database and add the data tables to the applicable datastore node in the Designer object library.

  1. Open the SAP Data Services Designer application.
  2. Open your SAP Data Services project in Project Explorer.
  3. Go to Project > New > Datastore.
  4. Fill out Datastore Name eg. HANA_DS.
  5. In Datastore type field select option Database.
  6. In Database type field select option SAP HANA.
  7. In Database version field select your database version.
  8. Fill out Database server name, Port Number and access credentials.
  9. Click OK.
Other supported databases

These steps create a connection to SQL Anywhere and add the data tables to the applicable datastore node in the Designer object library.

The steps for the creation of connection to other supported databases are almost identical.

  1. Open the SAP Data Services Designer application.
  2. Open your SAP Data Services project in Project Explorer.
  3. Go to Project > New > Datastore.
  4. Fill out Name eg. SQL_ANYWHERE_DS.
  5. In Datastore type field select option Database.
  6. In Database type field select option SQL Anywhere.
  7. In Database version field select your database version.
  8. Fill out Database server name, Database name and access credentials.
  9. Click OK.

The new datastore appears in the Datastore tab in the Designer local object library.

Create a target datastore

These steps create a BigQuery datastore that uses the service account that you created previously in the Create a service account section. The service account enables SAP Data Services to securely access BigQuery.

For more information, see Obtain your Google service account email and Obtain a Google service account private key file in the SAP Data Services documentation.

  1. Open the SAP Data Services Designer application.
  2. Open your SAP Data Services project in Project Explorer.
  3. Go to Project > New > Datastore.
  4. Fill in the Name field. For example, BQ_DS.
  5. In the Datastore type field, select Google BigQuery.
  6. The Web Service URL option appears. The software automatically completes the option with the default BigQuery web service URL.
  7. Select Advanced.
  8. Complete the Advanced options based on the Datastore option descriptions for BigQuery in the SAP Data Services documentation.
  9. Click OK.

The new datastore appears in the Datastore tab in the Designer local object library.

Set up the data flow between SAP Data Services and BigQuery

To set up the data flow, you need to create the batch job, create the BigQuery loader data flow, and import the source and BigQuery tables into SAP Data Services as external metadata.

Create the batch job

  1. Open the SAP Data Services Designer application.
  2. Open your SAP Data Services project in Project Explorer.
  3. Go to Project > New > Batch Job.
  4. Fill in the Name field. For example, JOB_SQL_ANYWHERE_BQ.
  5. Click on OK.

Create data flow logic

Import source table

These steps import database table from source datastore and make it available in SAP Data Services.

  1. Open the SAP Data Services Designer application.
  2. Expand the source datastore in the Project Explorer.
  3. Select the External Metadata option in the upper portion of the right panel. The list of nodes with available tables and/or other objects appears.
  4. Select the table to import from the list.
  5. Right-click and select the Import option.
  6. The imported table is now available in the object library under the source datastore node.
Create data flow
  1. Select the batch job in the Project Explorer.
  2. Right-click in empty workspace in the right panel and select option Add New > Dataflow.
  3. Right-click on the dataflow icon and select Rename.
  4. Change name to DF_SQL_ANYWHERE_BQ.
  5. Open the dataflow workspace by double-clicking on the dataflow icon.

    A screen capture of dataflow icon.

Import and connect the data flow with the source datastore objects
  1. Expand the source datastore in the Project Explorer.
  2. From the datastore, drag and drop the source table onto the data flow workspace (choose Make Source option when you drag the table to workspace). In these instructions, the datastore is named SQL_ANYWHERE_DS. The name of your datastore might be different.
  3. Drag Query transform from the Platform node in the Transforms tab of the object library onto the data flow.
  4. Connect the source table in the workspace to the Query transform.
  5. Double-click on Query transform.
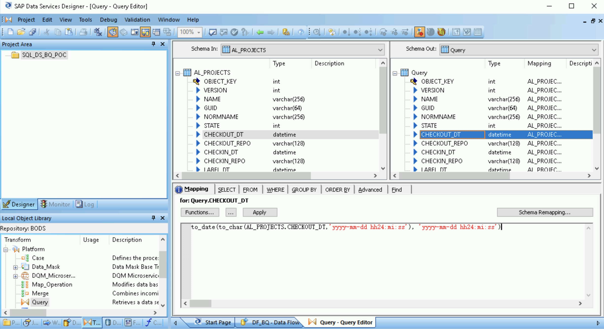
  6. Select all of the table fields under Schema In on the left and drag them to Schema Out on the right.

    • Select the datetime field in the Schema Out list on the right.
    • Select the Mapping tab below the schema lists.
    • Replace the field name with the following function:

      to_date(to_char(FIELDNAME,'yyyy-mm-dd hh24:mi:ss'), 'yyyy-mm-dd
      hh24:mi:ss')

      Where FIELDNAME is the name of the field you selected.

    A screen capture of the SAP Data Services Designer showing the Datetime
data-type conversion for a field.

  7. Click on the Back icon in the application toolbar to get back to the Dataflow Editor.

  8. From the Platform node in the Transforms tab of the object library, drag an XML_Map transform onto the data flow.

  9. Select Batch mode in the dialog.

  10. Connect the Query transform to the XML_Map transform.

    A screen capture of icons that represent the flow from the source
table through the Query transform to the XML map.

Create a schema file

These steps create a schema file that reflects the structure of the source tables. Later, you use the schema file to create a BigQuery table.

The schema ensures that the BigQuery loader data flow populates the new BigQuery table successfully.

  1. Open the XML Map transform and complete the input and output schema sections based on the data you are including in the BigQuery table.
  2. Right-click the XML_Map node in the Schema Out column and select Generate Google BigQuery Schema from the dropdown menu.
  3. Enter a name and location for the schema.
  4. Click Save.

SAP Data Services generates a schema file with the .json file extension.

A screen capture of the SAP Data Services Designer showing the drop-down menu
to generate a Google BigQuery schema.

Create the BigQuery table

You need to create a table in your BigQuery dataset on Google Cloud for the data load. You use the schema you created in SAP Data Services to create the table.

The table is based on the schema that you generated in the previous step.

  1. Access your Google Cloud project in the Google Cloud console.
  2. Select BigQuery.
  3. Click on the applicable dataset.
  4. Click on Create table.
  5. Enter a Table name. For example, BQ_DATA_LOAD.
  6. Under Schema, toggle the setting to enable the Edit as text mode.
  7. Set the schema of the new table in BigQuery by copying and pasting the contents of the schema file that you created in Create a schema file.
  8. Click Create table.
Import the BigQuery table

These steps import the BigQuery table that you created in the previous step and make it available in SAP Data Services.

  1. In the SAP Data Services Designer object library, right-click on the BigQuery datastore and select the Refresh Object Library option. This updates the list of datasource tables that you can use in your dataflow.
  2. Open the BigQuery datastore.
  3. In the upper part of the right panel, select External Metadata. The BigQuery table that you created appears.
  4. Right-click the applicable BigQuery table name and select Import.
  5. The import of the selected table into SAP Data Services starts. The table is now available in the object library under the target datastore node.
Import and connect the data flow with the target datastore objects
  1. From the datastore in the object library, drag the imported BigQuery table onto the data flow. The name of the datastore in these instructions is BQ_DS. Your datastore name might be different.
  2. Connect the XML_Map transform to the imported BigQuery table.

    A screen capture of icons that represent the flow from the source
  table through the Query transform and XML map to the BigQuery table.

  3. Open the XML_Map transform and complete the input and output schema sections based on the data you are including in the BigQuery table.

  4. Double-click the BigQuery table in the workspace to open it and complete the options in the Target tab as indicated in the following table:

    Option Description
    Make Port Specify No, which is the default.

    Specifying Yes makes a source or target file an embedded data flow port.
    Mode Specify Truncate for the initial load, which replaces any existing records in the BigQuery table with the data loaded by SAP Data Services. Truncate is the default.
    Number of loaders Specify a positive integer to set the number of loaders (threads) to use for processing. The default is 4.

    Each loader starts one resumable load job in BigQuery. You can specify any number of loaders.
    For help determining an appropriate number of loaders, see the SAP documentation, including:
    Maximum failed records per loader Specify 0 or a positive integer to set the maximum number of records that can fail per load job before BigQuery stops loading records. The default is zero (0).
  5. Click on the Validate icon in the top toolbar.

  6. Click on the Back icon in the application toolbar to return to the Dataflow Editor.

Loading the data into BigQuery

These steps start the replication job and execute the dataflow in SAP Data Services to load the data from source system to BigQuery.

When you execute the load, all of the data in the source dataset is replicated to the target BigQuery table that is connected to the load data flow. Any data in the target table is overwritten.

  1. In the SAP Data Services Designer, open Project Explorer.
  2. Right-click on the replication job name and select Execute.
  3. Click OK.
  4. The loading process starts and debug messages start appearing in the SAP Data Services log. The data is loaded into the table that you created in BigQuery for initial loads. The name of the load table in these instructions is BQ_DATA_LOAD. The name of your table might be different.
  5. To see if loading is complete, go to the Google Cloud console and open the BigQuery dataset that contains the table. If the data is still loading, "Loading" appears next to the table name.

After loading, the data is ready for processing in BigQuery.

Scheduling loads

You can schedule a load job to run on at regular intervals by using the SAP Data Services Management Console.

  1. Open the SAP Data Services Management Console application.
  2. Click on Administrator.
  3. Expand the Batch node in the menu tree on the left side.
  4. Click on the name of your SAP Data Services repository.
  5. Click on the Batch Job Configuration tab.
  6. Click on Add Schedule.
  7. Fill in Schedule name.
  8. Check Active.
  9. In the Select scheduled time for executing the jobs section, specify the frequency for your delta load execution.
    1. Important: Google Cloud limits the number of BigQuery load jobs that you can run in a day. Make sure that your schedule does not exceed the limit, which cannot be raised. For more information about the limit for BigQuery load jobs, see Quotas & limits in the BigQuery documentation.
  10. Click on Apply.

    A screen capture of the Schedule Batch Job tab in the SAP Data Services
Management console.

What's next

Query and analyze replicated data in BigQuery. For more information about querying, see:

For some ideas about how to set up a solution for close-to-real time replicating data from SAP applications to BigQuery by using SAP Landscape Transformation Replication Server and SAP Data Services, see:

For more reference architectures, diagrams, and best practices, explore the Cloud Architecture Center.