Cortex for Meridian
Questa pagina descrive in dettaglio il processo di preparazione dei dati e automazione del cloud per Google Meridian. Cortex Framework per Meridian semplifica la modellazione del mix di marketing (MMM) open source con dati cross-media e di vendita. Cortex Framework semplifica questo processo fornendo modelli di dati preconfigurati e automatizzando l'esecuzione del modello open source Meridian utilizzando servizi come Colab Enterprise e Workflows. Google Cloud
Una delle principali proposte di valore di Google Cloud Cortex Framework è fornire una base di dati e di intelligenza artificiale (AI) per l'intelligence aziendale di nuova generazione, che consente analisi che spaziano in aree chiave come vendite, marketing, evasione degli ordini e gestione dell'inventario.
Cortex Framework for marketing fornisce indicatori chiave di prestazione (KPI) e metriche cross-media. Queste metriche sono una parte significativa del passaggio di preparazione dei dati pre-modeling per l'esecuzione dell'ultimo strumento di Marketing Mix Modeling open source di Google chiamato Meridian. Inserzionisti, agenzie e partner possono accelerare il processo di preparazione dei dati pre-modello sfruttando Google Cloud Cortex Framework Data Foundation.
Cortex for Meridian semplifica il processo di pre-modellazione raccogliendo e trasformando in modo efficiente i dati dalle origini dati principali di Cortex Framework, tra cui:
Per saperne di più, consulta la documentazione di Meridian.
File di configurazione
Durante l'esecuzione del notebook, il sistema recupera i parametri di configurazione
dal file cortex_meridian_config.json che si trova nella cartella configuration
in Cloud Storage.
La sezione seguente condivide diversi esempi di file YAML di configurazione per l'esecuzione di Meridian:
Vendite
Esempio di file YAML di configurazione per le vendite come KPI:
{
"cortex_bq_project_id": "PROJECT_ID",
"cortex_meridian_marketing_data_set_id": "K9_REPORTING",
"cortex_meridian_marketing_view_name": "CrossMediaSalesInsightsWeeklyAgg",
"column_mappings": {
"controls": [],
"geo": "geo",
"kpi": "number_of_sales_orders",
"media": [
"Tiktok_impression",
"Meta_impression",
"YouTube_impression",
"GoogleAds_impression"
],
"media_spend": [
"Tiktok_spend",
"Meta_spend",
"YouTube_spend",
"GoogleAds_spend"
],
"population": "population",
"revenue_per_kpi": "average_revenue_per_sales_order",
"time": "time"
},
"channel_names": [
"TikTok",
"Meta",
"YouTube",
"GoogleAds"
],
"data_processing": {
"kpi_type": "{USE_CASE_SPECIFIC}",
"roi_mu": {USE_CASE_SPECIFIC},
"roi_sigma": {USE_CASE_SPECIFIC},
"sample": {
"prior": {USE_CASE_SPECIFIC},
"posterior": {
"n_chains": {USE_CASE_SPECIFIC},
"n_adapt": {USE_CASE_SPECIFIC},
"n_burnin": {USE_CASE_SPECIFIC},
"n_keep": {USE_CASE_SPECIFIC}
}
}
}
}
Conversioni
Esempi di file YAML di configurazione per le conversioni come KPI:
...
"kpi": "conversions",
"revenue_per_kpi": "",
...
La seguente tabella descrive il valore di ogni parametro di configurazione
del file cortex_meridian_config.json:
| Parametro | Significato | Valore predefinito | Descrizione |
cortex_bq_project_id
|
Progetto con i set di dati Cortex Framework. | {PROJECT_ID}
|
L'ID progetto Google Cloud . |
cortex_meridian_marketing_data_set_id
|
Set di dati BigQuery con Cortex per la visualizzazione Meridian. | Il valore di configurazione di k9.datasets.reporting nel file config.json.
|
Il set di dati che contiene la visualizzazione cortex_meridian_marketing_view_name.
|
cortex_meridian_marketing_view_name
|
Visualizzazione BigQuery con Cortex per i dati di marketing e le vendite di Meridian. | "CrossMediaSalesInsightsWeeklyAgg"
|
La visualizzazione che contiene i dati aggregati settimanali di marketing e vendite. |
column_mappings.controls
|
(Facoltativo) Può contenere i fattori di confusione che hanno un effetto causale sia sul KPI target sia sulla metrica media. | []
|
Per informazioni dettagliate sulla modellazione dei dati di Meridian sulle variabili di controllo, vedi Variabili di controllo. |
column_mappings.geo
|
Le colonne che forniscono informazioni geografiche. | "geo"
|
Per informazioni dettagliate sulla modellazione dei dati di Meridian, vedi Raccogliere e organizzare i dati. |
column_mappings.kpi
|
Il KPI target per il modello. | "number_of_sales_orders" o "conversions" .
|
Per informazioni dettagliate sulla modellazione dei dati di Meridian, vedi Raccogliere e organizzare i dati. |
column_mappings.media
|
Array di colonne che forniscono le impressioni per il canale. | [
"Tiktok_impression",
|
Per informazioni dettagliate sulla modellazione dei dati di Meridian, vedi Raccogliere e organizzare i dati. |
column_mappings.media_spend
|
Colonne che forniscono la spesa per il canale. | [
"Tiktok_spend",
|
Per informazioni dettagliate sulla modellazione dei dati di Meridian, vedi Raccogliere e organizzare i dati. |
column_mappings.population
|
La popolazione per ogni area geografica. | "population"
|
Per informazioni dettagliate sulla modellazione dei dati di Meridian, vedi Raccogliere e organizzare i dati. |
column_mappings.revenue_per_kpi
|
Le entrate medie per un'unità KPI. | "average_revenue_per_sales_order" o ""
|
Per informazioni dettagliate sulla modellazione dei dati di Meridian, vedi Raccogliere e organizzare i dati. |
column_mappings.time
|
La colonna dell'ora: inizio della settimana (lunedì). | "time"
|
Per informazioni dettagliate sulla modellazione dei dati di Meridian, vedi Raccogliere e organizzare i dati. |
channel_names
|
Array di nomi dei canali. | [
"TikTok",
|
I nomi utilizzati per il canale - indice devono corrispondere a column_mappings.media
e column_mappings.media_spend.
|
data_processing.kpi_type
|
Il KPI può essere costituito dalle entrate o da un altro KPI non correlato alle entrate. È possibile utilizzare anche il tipo di KPI non correlato alle entrate, anche se le entrate sono in definitiva il KPI. | "{USE_CASE_SPECIFIC}"
|
Per i dettagli sulla modellazione dei dati di Meridian per i KPI, vedi KPI. |
data_processing.roi_mu
|
Distribuzione precedente del ROI di ogni canale media. roi_mu
(utilizzato con ROI_M nel notebook).
|
{USE_CASE_SPECIFIC}
|
Per informazioni dettagliate sul trattamento dei dati di Meridian, assicurati di leggere e comprendere: Configurare il modello e Riferimento API. |
data_processing.roi_sigma
|
Distribuzione precedente del ROI di ogni canale media roi_sigma
(utilizzato con ROI_M nel blocco note).
|
{USE_CASE_SPECIFIC}
|
Per informazioni dettagliate sul trattamento dei dati di Meridian, assicurati di leggere e comprendere: Configurare il modello e Riferimento API. |
data_processing.sample.prior
|
Numero di campioni estratti dalla distribuzione precedente. | {USE_CASE_SPECIFIC}
|
Per i dettagli sull'elaborazione dei dati di Meridian, assicurati di leggere e comprendere: Parametrizzazioni precedenti predefinite e Riferimento API. |
data_processing.sample.posterior.n_chains
|
Numero di catene MCMC. | {USE_CASE_SPECIFIC}
|
Per i dettagli sull'elaborazione dei dati di Meridian, assicurati di leggere e comprendere: Configurare il modello e Riferimento API |
data_processing.sample.posterior.n_adapt
|
Numero di estrazioni di adattamento per catena. | {USE_CASE_SPECIFIC}
|
Per informazioni dettagliate sul trattamento dei dati di Meridian, assicurati di leggere e comprendere: Configurare il modello e Riferimento API. |
data_processing.sample.posterior.n_burnin
|
Numero di estrazioni burn-in per catena. | {USE_CASE_SPECIFIC}
|
Per informazioni dettagliate sul trattamento dei dati di Meridian, assicurati di leggere e comprendere: Configurare il modello e Riferimento API. |
data_processing.sample.posterior.n_keep
|
Numero di estrazioni per catena da conservare per l'inferenza. | {USE_CASE_SPECIFIC}
|
Per informazioni dettagliate sul trattamento dei dati di Meridian, assicurati di leggere e comprendere: Configurare il modello e Riferimento API. |
Compatibilità con Meridian
Cortex Framework Data Foundation e Meridian vengono rilasciati separatamente. Le note di rilascio di Cortex Framework forniscono una panoramica delle release e delle versioni. Nel repository GitHub di Meridian puoi visualizzare le ultime versioni disponibili di Meridian. I prerequisiti e i consigli di sistema di Meridian sono disponibili nella guida dell'utente di Meridian.
Le release di Cortex Framework Data Foundation vengono testate con una versione specifica di Meridian. Puoi trovare il Meridiano compatibile nel blocco note Jupyter, come mostrato nell'immagine seguente:

Per eseguire l'aggiornamento a una versione più recente di Meridian, modifica la riga corrispondente nel notebook. Tieni presente che potrebbero essere necessari ulteriori aggiustamenti del codice nel notebook.
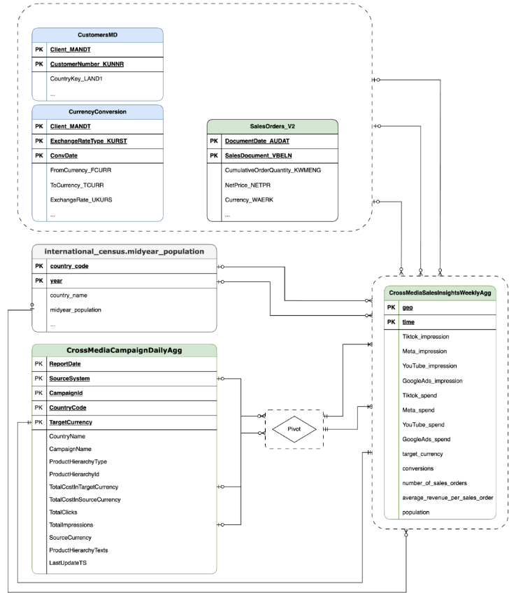
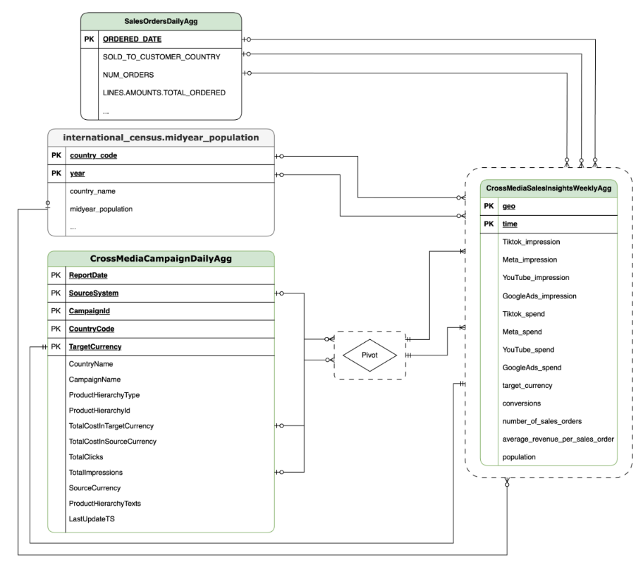
Modello dati
Questa sezione descrive il modello di dati CrossMediaSalesInsightsWeeklyAgg utilizzando
il diagramma entità-relazione (ERD).
Cortex for Meridian si basa su una singola visualizzazione, CrossMediaSalesInsightsWeeklyAgg,
per funzionare. L'origine dati per questa visualizzazione è determinata dall'impostazione di configurazione k9.Meridian.salesDataSourceType, che può essere:
BYOD(Bring Your Own Data): integrazione dei dati personalizzati.SAP_SALES: dati di vendita dei sistemi SAP.ORACLE_SALES: dati di vendita dei sistemi Oracle EBS.
La sezione seguente mostra i diagrammi delle relazioni tra entità per CrossMediaForMeridian:
BYOD
CortexForMeridian senza dati sulle vendite.SAP
CortexForMeridian con i dati SAP.OracleEBS
CortexForMeridian con i dati Oracle EBS.La seguente tabella mostra lo schema dettagliato della vista
CrossMediaSalesInsightsWeeklyAgg che fa parte di Cortex per Meridian:
| Colonna | Tipo | Descrizione |
| geo | Stringa | L'area geografica utilizzata per aggregare tutti gli altri valori. |
| tempo | Stringa | La dimensione temporale utilizzata per aggregare tutti gli altri valori. |
| Tiktok_impression | Numero intero | Il numero di volte in cui i tuoi annunci sono stati mostrati su TikTok. |
| Meta_impression | Numero intero | Il numero di volte in cui i tuoi annunci sono stati mostrati su Meta. |
| YouTube_impression | Numero intero | Il numero di volte in cui i tuoi annunci sono stati mostrati su YouTube. |
| GoogleAds_impression | Numero intero | Il numero di volte in cui i tuoi annunci sono stati pubblicati su Google Ads. |
| Tiktok_spend | Numero in virgola mobile | L'importo speso per la pubblicità su TikTok. |
| Meta_spend | Numero in virgola mobile | L'importo speso per la pubblicità su Meta. |
| YouTube_spend | Numero in virgola mobile | L'importo speso per la pubblicità su YouTube. |
| GoogleAds_spend | Numero in virgola mobile | L'importo speso per la pubblicità su Google Ads. |
| target_currency | Stringa | La valuta di destinazione utilizzata per tutte le colonne delle entrate. |
| conversioni | Numero intero | Conversioni. |
| number_of_sales_orders | Numero intero | Numero di ordini di vendita da Oracle EBS o SAP. |
| average_revenue_per_sales_order | Numero in virgola mobile | Entrate medie per ordine di vendita da Oracle EBS o SAP. |
| population | Numero intero | Dimensione della popolazione dell'area geografica. |
Deployment
Questa pagina descrive i passaggi per implementare Cortex Framework per Meridian, consentendo la migliore MMM della categoria nel tuo ambiente Google Cloud .
Per una demo della guida rapida, consulta Demo della guida rapida per Meridian.
Architettura
Cortex for Meridian utilizza Cortex Framework per il marketing e i dati cross-media combinati con i dati di vendita. Puoi importare i dati sulle vendite da Oracle EBS, SAP o da un altro sistema di origine.
Il seguente diagramma descrive i componenti chiave di Cortex per Meridian:
Componenti e servizi Meridian
Durante il deployment di Cortex Framework Data Foundation
(vedi prerequisiti di deployment),
puoi attivare Cortex per Meridian impostando deployMeridian su true nel
file config.json. Questa opzione avvia una pipeline Cloud Build aggiuntiva, che installa i seguenti componenti e servizi richiesti per Meridian:
Vista BigQuery: una vista viene creata nel set di dati dei report K9 denominato
CrossMediaSalesInsightsWeeklyAgg. Ciò consente di eseguire query sui dati di marketing e di vendita da Cortex Framework. L'implementazione effettiva della visualizzazione e delle origini sottostanti dipende dall'origine dati di vendita che selezioni durante il deployment.Bucket Cloud Storage:il bucket
PROJECT_ID-cortex-meridiancontiene tutti gli artefatti necessari e prodotti da Cortex per Meridian nelle seguenti cartelle:configuration: definisci le impostazioni e i parametri per Cortex per Meridian. Viene utilizzato dal notebook Colab Enterprise durante l'esecuzione del notebook.csv: i dati non elaborati generati dall'esecuzione di Meridian verranno salvati qui come file CSV.models: il modello generato dall'esecuzione di Meridian verrà salvato qui.notebook-run-logs: le copie dei notebook per ogni esecuzione e i log verranno salvati qui.notebooks: contiene il notebook principale con il codice e la logica per l'esecuzione di Cortex per Meridian. Questo blocco note è destinato a un'ulteriore personalizzazione per soddisfare le tue esigenze e i tuoi requisiti specifici.reporting: questa è la cartella in cui verranno salvati i report delle esecuzioni di Meridian. Contiene anche un modello HTML per generare un report di panoramica con link all'output del report di Meridian.
Colab Enterprise: Colab Enterprise è un servizio gestito su Google Cloud che fornisce un ambiente sicuro e collaborativo per i flussi di lavoro di data science e machine learning utilizzando i notebook Jupyter. Offre funzionalità come infrastruttura gestita, controlli di sicurezza di livello aziendale e integrazione con altri servizi Google Cloud , il che lo rende adatto ai team che lavorano con dati sensibili e richiedono una governance solida. Un ambiente gestito per l'esecuzione del notebook Jupyter.
Cortex for Meridian utilizza Colab Enterprise per definire un modello di runtime con l'infrastruttura richiesta per automatizzare le esecuzioni di Meridian.

Quando viene attivata la pipeline end-to-end utilizzando il flusso di lavoro, viene creata un'esecuzione. Verrà eseguita una copia del notebook Jupyter corrente da Cloud Storage con la configurazione più recente.

Workflow: un workflow Cloud chiamato
cortex-meridian-execute-notebookorchestra l'esecuzione dell'intera pipeline Cortex for Meridian. Il flusso di lavoro chiamerà l'API Colab Enterprise che crea un runtime basato sul modello di runtime ed esegue un'esecuzione del notebook con le configurazioni attuali e infine salva tutti i risultati in Cloud Storage.
Figura 8. Workflows per Meridian. Per il flusso di lavoro sono disponibili due opzioni di configurazione facoltative:
- Se puoi fornire una nuova configurazione JSON di Cortex for Meridian come input del flusso di lavoro. In questo modo, il flusso eseguirà un backup della vecchia configurazione e la aggiornerà con i dati inseriti. Per saperne di più, consulta SOSTITUISCI.

Figura 9. Esempio di modifica ed esecuzione di un nuovo JSON di input. - Il passaggio
pre_notebook_executionè un ottimo punto di partenza per avviare eventuali attività aggiuntive da automatizzare prima di eseguire il blocco note. Ad esempio, il caricamento di dati da origini esterne a Google Cloud Cortex Framework.
Service Account: durante il deployment è necessario fornire un service account dedicato. Questo è necessario per eseguire il flusso di lavoro e il notebook in Colab Enterprise.
Parametri di deployment aggiuntivi per Meridian
Il file config.json configura le impostazioni necessarie per eseguire Meridian con
Cortex Framework. Questo file contiene i seguenti parametri per
Cortex for Meridian:
"k9": {
...
"deployMeridian": false,
...
"Meridian":{
"salesDataSourceType": "",
"salesDatasetID":"",
"deploymentType": "",
"defaultNotebookFile":"meridian_cortex_marketing.ipynb",
"defaultConfigFile":"cortex_meridian_config.json",
"gcsBucketNameSuffix": "cortex-meridian",
"workflow": {
"template": "create_notebook_execution_run.yaml",
"name": "cortex-meridian-execute-notebook",
"region": "us-central1"
},
"runnerServiceAccount": "cortex-meridian-colab-runner",
"colabEnterprise": {
"region": "us-central1",
"runtimeTemplateName": "cortex-meridian-template",
"runtimeMachine_type": "n1-highmem-32",
"runtimeAcceleratorCoreCount": 1,
"runtimeAcceleratorType": "NVIDIA_TESLA_T4",
"executionName": "cortex-meridian-execution",
"notebookRunLogsFolder": "notebook-run-logs"
}
}
}
La tabella seguente descrive il valore e la descrizione di ogni parametro di Meridian:
| Parametro | Significato | Valore predefinito | Descrizione |
k9.deployMeridian
|
Esegui il deployment di Meridian o meno. | false
|
Sceglie se eseguire o meno il deployment di Cortex for Meridian nell'ambito di un deployment di Data Foundation. |
k9.Meridian.salesDataSourceType
|
L'origine dei dati sulle vendite. | - | Scegli tra BYOD, SAP o OracleEBS
|
k9.Meridian.salesDatasetID
|
L'ID del set di dati sulle vendite. | - | L'ID del set di dati sulle vendite. Varia a seconda della configurazione di Cortex Data Foundation correlata. |
k9.Meridian.deploymentType
|
Definisce se il deployment è pulito o incrementale. | - | Scegli tra initial e incremental.
|
k9.Meridian.defaultNotebookFile
|
File del notebook Jupyter. | meridian_cortex_marketing.ipynb
|
Il nome del file del blocco note che si trova nella cartella notebooks su Cloud Storage.
|
k9.Meridian.defaultConfigFile
|
Il file di configurazione per l'esecuzione del notebook. | cortex_meridian_config.json
|
Contiene la configurazione di Cortex per Meridian utilizzata durante l'esecuzione del notebook.
Deve trovarsi nella cartella configuration su
Cloud Storage.
|
k9.Meridian.gcsBucketNameSuffix
|
Il suffisso del bucket Cloud Storage di Cortex for Meridian. | cortex-meridian
|
Il nome completo del bucket sarà {PROJECT_ID}-cortex-meridian per impostazione predefinita. |
k9.Meridian.workflow.template
|
Il modello per il workflow. | create_notebook_execution_run.yaml
|
Il modello per la creazione del workflow. Il flusso di lavoro viene utilizzato per avviare l'esecuzione di un notebook. |
k9.Meridian.workflow.name
|
Il nome del workflow. | cortex-meridian-execute-notebook
|
Il nome mostrato nel portale Google Cloud per il flusso di lavoro. |
k9.Meridian.workflow.region
|
La regione di deployment del flusso di lavoro. | us-central1
|
La regione di deployment del flusso di lavoro. In genere, sceglie lo stesso valore del resto del deployment. |
k9.Meridian.runnerServiceAccount
|
Il nome del service account per Cortex per Meridian. | cortex-meridian-colab-runner
|
Il nome del service account utilizzato per l'esecuzione del flusso di lavoro e delle esecuzioni di Colab Enterprise. |
k9.Meridian.colabEnterprise.region
|
La regione di deployment per le esecuzioni di Colab Enterprise. | us-central1
|
La regione di deployment per le esecuzioni di Colab Enterprise. In genere sceglie lo stesso valore del resto del deployment. |
k9.Meridian.colabEnterprise.runtimeTemplateName
|
Nome del modello di runtime di Colab Enterprise. | cortex-meridian-template
|
Nome del modello di runtime di Colab Enterprise. |
k9.Meridian.colabEnterprise.runtimeMachine_type
|
Tipo di macchina per il runtime del notebook Colab Enterprise. | n1-highmem-32
|
Tipo di macchina per il runtime del notebook Colab Enterprise. |
k9.Meridian.colabEnterprise.runtimeAcceleratorCoreCount
|
Numero di core. | 1
|
Numero di core dell'acceleratore GPU per il runtime del notebook Colab Enterprise. |
k9.Meridian.colabEnterprise.runtimeAcceleratorType
|
Tipo di acceleratore per il runtime del notebook Colab Enterprise. | NVIDIA_TESLA_T4
|
Il tipo di GPU. |
k9.Meridian.colabEnterprise.executionName
|
Nome dell'esecuzione per la runtime del notebook Colab Enterprise. | cortex-meridian-execution
|
Il nome che verrà visualizzato nell'interfaccia web di Colab Enterprise - Esecuzioni. |
k9.Meridian.colabEnterprise.notebookRunLogsFolder
|
Nome della cartella per le esecuzioni del runtime. | notebook-run-logs
|
Le esecuzioni del notebook Colab memorizzeranno qui i log e le copie di esecuzione del notebook. |
Flusso di lavoro
I flussi di lavoro fungono da interfaccia principale per avviare le esecuzioni di Cortex per Meridian. Un flusso di lavoro predefinito chiamato cortex-meridian-execute-notebook
viene implementato nell'ambito di Cortex per Meridian.
Esecuzione del notebook
Per avviare una nuova esecuzione di Cortex for Meridian, segui questi passaggi:
- Vai al notebook
cortex-meridian-execute-notebookin Workflows. - Fai clic su Esegui per avviare una nuova esecuzione.
- Per le esecuzioni iniziali, lascia vuoto il campo di input per utilizzare la configurazione predefinita
memorizzata nel
cortex_meridian_config.jsonfile di configurazione in Cloud Storage. - Fai di nuovo clic su Esegui per continuare.
Dopo un breve ritardo, viene visualizzato lo stato di esecuzione del flusso di lavoro:

Figura 10. Esempio di dettagli di esecuzione. Monitora l'avanzamento dell'esecuzione del notebook in Colab Enterprise.
Passaggi del workflow
Il flusso di lavoro cortex-meridian-execute-notebook contiene i seguenti passaggi:
| Step | Sotto-passaggio | Descrizione |
init
|
-
|
Inizializza i parametri. |
checkInputForConfig
|
-
|
Controlla se è stato fornito un nuovo file JSON di configurazione come input del flusso di lavoro. |
logBackupConfigFileName
|
Registra il nome del file di configurazione del backup. | |
backupConfigFile
|
Esegue il backup del file di configurazione su Cloud Storage. | |
logBackupResult
|
Registra il risultato della chiamata all'API Cloud Storage. | |
updateGCSConfigFile
|
Aggiorna il file di configurazione su Cloud Storage con i nuovi valori. | |
pre_notebook_execution
|
-
|
Questo passaggio è vuoto per impostazione predefinita. È disponibile per la personalizzazione. Ad esempio, il caricamento dei dati o altri passaggi pertinenti prima di eseguire il notebook. Per saperne di più, vedi Panoramica di Workflows e Connettori di Workflows. |
create_notebook_execution_run
|
-
|
Crea l'esecuzione del notebook Colab Enterprise (tramite uno script shell in Cloud Build). |
notebook_execution_run_started
|
-
|
Restituisce il risultato del completamento. |
Personalizzare il flusso di lavoro di esecuzione di Meridian
Puoi personalizzare l'esecuzione di Meridian fornendo il tuo file JSON di configurazione nel campo di input di Workflows:
- Inserisci il file JSON completo della configurazione modificata nel campo di input.
- Il flusso di lavoro:
- Sostituisci il file
cortex_meridian_config.jsonesistente in Cloud Storage con il file JSON fornito. - Crea un backup del file di configurazione originale nella
directory
Cloud Storage/configuration. - Il nome del file di backup seguirà il formato
cortex_meridian_config_workflow_backup_workflow_execution_id.json, dove workflow_execution_id è un identificatore univoco per l'esecuzione del flusso di lavoro corrente (ad esempio,cortex_meridian_config_workflow_backup_3e3a5290-fac0-4d51-be5a-19b55b2545de.json)
- Sostituisci il file
Panoramica del notebook Jupyter
La funzionalità di base di caricamento dei dati di input per eseguire il modello Meridian
viene gestita dal notebook Python meridian_cortex_marketing.ipynb,
che si trova nella cartella notebooks del bucket Cloud Storage.
Il flusso di esecuzione del blocco note è costituito dai seguenti passaggi:
- Installa i pacchetti necessari (incluso Meridian) e importa le librerie richieste.
- Carica le funzioni helper per interagire con Cloud Storage e BigQuery.
- Recupera la configurazione di esecuzione dal file
configuration/cortex_meridian_config.jsonin Cloud Storage. - Carica i dati di Cortex Framework dalla visualizzazione della base dati di Cortex Framework in BigQuery.
- Configura la specifica del modello Meridian e mappa i modelli di dati di Cortex Framework Data Foundation per il marketing e le vendite allo schema di input del modello Meridian.
- Esegue il campionamento Meridian e genera un report di riepilogo, salvato in Cloud Storage (
/reporting). - Esegui lo strumento di ottimizzazione del budget per lo scenario predefinito e genera il report di riepilogo dell'output in Cloud Storage (
/reporting). - Salva il modello in Cloud Storage (
/models). - Salva i risultati CSV in Cloud Storage (
/csv). - Genera un report di riepilogo e salvalo in Cloud Storage (
/reporting).
Importare il notebook per l'esecuzione e la modifica manuali
Per personalizzare o eseguire manualmente il notebook, importalo da Cloud Storage:
- Vai a Colab Enterprise.
- Fai clic su I miei blocchi note.
- Fai clic su Importa.
- Seleziona Cloud Storage come origine di importazione e seleziona il blocco note da Cloud Storage.
- Fai clic su Importa.
Il blocco note verrà caricato e aperto.
Risultati delle esecuzioni del notebook
Per esaminare i risultati dell'esecuzione del blocco note, apri una copia completa del blocco note con tutti gli output delle celle:
- Vai a Esecuzioni in Colab Enterprise.
- Seleziona la regione pertinente dal menu a discesa.
- Accanto all'esecuzione del blocco note per cui vuoi visualizzare i risultati, fai clic su Visualizza risultato.
- Colab Enterprise aprirà il risultato dell'esecuzione del notebook in una nuova scheda.
- Per visualizzare il risultato, fai clic sulla nuova scheda.
Modello di runtime
Google Cloud Colab Enterprise utilizza i modelli di runtime per definire ambienti di esecuzione preconfigurati. Un modello di runtime predefinito, adatto per l'esecuzione del notebook Meridian, è incluso nel deployment di Cortex per Meridian. Questo modello viene utilizzato automaticamente per creare ambienti di runtime per le esecuzioni dei notebook.

Se necessario, puoi creare manualmente altri modelli di runtime.



