Cortex untuk Meridian
Halaman ini menjelaskan proses penyiapan data dan otomatisasi cloud untuk Google Meridian. Cortex Framework untuk Meridian menyederhanakan pemodelan marketing mix (MMM) open source dengan data penjualan dan lintas media. Cortex Framework menyederhanakan proses ini dengan menyediakan model data yang telah dikonfigurasi sebelumnya dan mengotomatiskan eksekusi model open source Meridian menggunakan layanan seperti Colab Enterprise dan Workflows. Google Cloud
Salah satu proposisi nilai utama Google Cloud Cortex Framework adalah menyediakan fondasi data dan Kecerdasan Buatan (AI) untuk kecerdasan perusahaan generasi berikutnya yang memungkinkan analisis di berbagai area utama seperti penjualan, pemasaran, pemenuhan pesanan, dan pengelolaan inventaris.
Cortex Framework untuk pemasaran menyediakan metrik dan indikator performa utama (KPI) lintas platform media. Metrik ini merupakan bagian penting dari langkah penyiapan data pra-pemodelan untuk menjalankan MMM open source terbaru Google yang disebut Meridian. Pengiklan, agensi, dan partner dapat mempercepat proses penyiapan data pra-pemodelan dengan memanfaatkan Google Cloud Cortex Framework Data Foundation.
Cortex untuk Meridian menyederhanakan proses pra-pemodelan dengan mengumpulkan dan mentransformasikan data secara efisien dari sumber data Cortex Framework inti, termasuk:
Untuk mengetahui informasi selengkapnya, lihat dokumentasi Meridian.
File konfigurasi
Selama eksekusi notebook, sistem mengambil parameter konfigurasi dari file cortex_meridian_config.json yang ada di folder configuration dalam Cloud Storage.
Bagian berikut membagikan contoh file YAML konfigurasi yang berbeda untuk eksekusi Meridian:
Penjualan
Contoh file YAML konfigurasi untuk penjualan sebagai KPI:
{
"cortex_bq_project_id": "PROJECT_ID",
"cortex_meridian_marketing_data_set_id": "K9_REPORTING",
"cortex_meridian_marketing_view_name": "CrossMediaSalesInsightsWeeklyAgg",
"column_mappings": {
"controls": [],
"geo": "geo",
"kpi": "number_of_sales_orders",
"media": [
"Tiktok_impression",
"Meta_impression",
"YouTube_impression",
"GoogleAds_impression"
],
"media_spend": [
"Tiktok_spend",
"Meta_spend",
"YouTube_spend",
"GoogleAds_spend"
],
"population": "population",
"revenue_per_kpi": "average_revenue_per_sales_order",
"time": "time"
},
"channel_names": [
"TikTok",
"Meta",
"YouTube",
"GoogleAds"
],
"data_processing": {
"kpi_type": "{USE_CASE_SPECIFIC}",
"roi_mu": {USE_CASE_SPECIFIC},
"roi_sigma": {USE_CASE_SPECIFIC},
"sample": {
"prior": {USE_CASE_SPECIFIC},
"posterior": {
"n_chains": {USE_CASE_SPECIFIC},
"n_adapt": {USE_CASE_SPECIFIC},
"n_burnin": {USE_CASE_SPECIFIC},
"n_keep": {USE_CASE_SPECIFIC}
}
}
}
}
Konversi
Contoh file YAML konfigurasi untuk konversi sebagai KPI:
...
"kpi": "conversions",
"revenue_per_kpi": "",
...
Tabel berikut menjelaskan nilai untuk setiap parameter konfigurasi
dari file cortex_meridian_config.json:
| Parameter | Arti | Nilai default | Deskripsi |
cortex_bq_project_id
|
Project dengan set data Cortex Framework. | {PROJECT_ID}
|
Google Cloud Project ID. |
cortex_meridian_marketing_data_set_id
|
Set data BigQuery dengan tampilan Cortex untuk Meridian. | Nilai konfigurasi k9.datasets.reporting dalam file config.json.
|
Set data yang berisi tampilan cortex_meridian_marketing_view_name.
|
cortex_meridian_marketing_view_name
|
Tampilan BigQuery dengan Cortex untuk data pemasaran dan penjualan Meridian. | "CrossMediaSalesInsightsWeeklyAgg"
|
Tampilan yang berisi data pemasaran dan penjualan gabungan mingguan. |
column_mappings.controls
|
Opsional: Dapat berisi faktor perancu yang memiliki efek kausal pada KPI target dan metrik media. | []
|
Untuk mengetahui detail pemodelan data Meridian pada variabel kontrol, lihat Variabel kontrol. |
column_mappings.geo
|
Kolom yang memberikan informasi geografis. | "geo"
|
Untuk mengetahui detail pemodelan data Meridian, lihat Mengumpulkan dan mengatur data Anda. |
column_mappings.kpi
|
KPI target untuk model. | "number_of_sales_orders" atau "conversions" .
|
Untuk mengetahui detail pemodelan data Meridian, lihat Mengumpulkan dan mengatur data Anda. |
column_mappings.media
|
Array kolom yang memberikan tayangan iklan untuk channel. | [
"Tiktok_impression",
|
Untuk mengetahui detail pemodelan data Meridian, lihat Mengumpulkan dan mengatur data Anda. |
column_mappings.media_spend
|
Kolom yang memberikan pembelanjaan untuk saluran. | [
"Tiktok_spend",
|
Untuk mengetahui detail pemodelan data Meridian, lihat Mengumpulkan dan mengatur data Anda. |
column_mappings.population
|
Populasi untuk setiap geografi. | "population"
|
Untuk mengetahui detail pemodelan data Meridian, lihat Mengumpulkan dan mengatur data Anda. |
column_mappings.revenue_per_kpi
|
Pendapatan rata-rata untuk unit KPI. | "average_revenue_per_sales_order" atau ""
|
Untuk mengetahui detail pemodelan data Meridian, lihat Mengumpulkan dan mengatur data Anda. |
column_mappings.time
|
Kolom waktu - awal minggu (Senin). | "time"
|
Untuk mengetahui detail pemodelan data Meridian, lihat Mengumpulkan dan mengatur data Anda. |
channel_names
|
Array nama channel. | [
"TikTok",
|
Nama yang digunakan untuk indeks saluran harus cocok dengan column_mappings.media
dan column_mappings.media_spend.
|
data_processing.kpi_type
|
KPI dapat berupa pendapatan atau KPI non-pendapatan lainnya. Jenis KPI non-pendapatan juga dapat digunakan meskipun pada akhirnya pendapatan adalah KPI-nya. | "{USE_CASE_SPECIFIC}"
|
Untuk detail pemodelan data Meridian untuk KPI, lihat KPI. |
data_processing.roi_mu
|
Distribusi sebelumnya tentang ROI setiap saluran media. roi_mu
(digunakan dengan ROI_M di notebook).
|
{USE_CASE_SPECIFIC}
|
Untuk mengetahui detail pemrosesan data Meridian, pastikan Anda membaca dan memahami: Mengonfigurasi model dan Referensi API. |
data_processing.roi_sigma
|
Distribusi prioritas pada ROI setiap saluran media roi_sigma
(digunakan dengan ROI_M di notebook).
|
{USE_CASE_SPECIFIC}
|
Untuk mengetahui detail pemrosesan data Meridian, pastikan Anda membaca dan memahami: Mengonfigurasi model dan Referensi API. |
data_processing.sample.prior
|
Jumlah sampel yang diambil dari distribusi sebelumnya. | {USE_CASE_SPECIFIC}
|
Untuk mengetahui detail pemrosesan data Meridian, pastikan Anda membaca dan memahami: Parameterisasi prioritas default dan Referensi API. |
data_processing.sample.posterior.n_chains
|
Jumlah rantai MCMC. | {USE_CASE_SPECIFIC}
|
Untuk mengetahui detail pemrosesan data Meridian, pastikan Anda membaca dan memahami: Mengonfigurasi model dan Referensi API |
data_processing.sample.posterior.n_adapt
|
Jumlah tarikan adaptasi per rantai. | {USE_CASE_SPECIFIC}
|
Untuk mengetahui detail pemrosesan data Meridian, pastikan Anda membaca dan memahami: Mengonfigurasi model dan Referensi API. |
data_processing.sample.posterior.n_burnin
|
Jumlah penarikan burn-in per rantai. | {USE_CASE_SPECIFIC}
|
Untuk mengetahui detail pemrosesan data Meridian, pastikan Anda membaca dan memahami: Mengonfigurasi model dan Referensi API. |
data_processing.sample.posterior.n_keep
|
Jumlah gambar per rantai yang akan disimpan untuk inferensi. | {USE_CASE_SPECIFIC}
|
Untuk mengetahui detail pemrosesan data Meridian, pastikan Anda membaca dan memahami: Mengonfigurasi model dan Referensi API. |
Kompatibilitas dengan Meridian
Cortex Framework Data Foundation dan Meridian dirilis secara terpisah. Catatan rilis Cortex Framework memberikan ringkasan rilis dan versinya. Di repositori GitHub Meridian, Anda dapat melihat versi Meridian terbaru yang tersedia. Prasyarat Meridian dan rekomendasi sistem tersedia di panduan pengguna Meridian.
Rilis Cortex Framework Data Foundation diuji dengan Meridian versi tertentu. Anda dapat menemukan Meridian yang kompatibel dalam notebook Jupyter, seperti yang ditunjukkan gambar berikut:

Untuk mengupdate ke versi Meridian yang lebih baru, ubah baris yang sesuai di notebook. Perhatikan bahwa penyesuaian kode tambahan mungkin diperlukan di notebook.
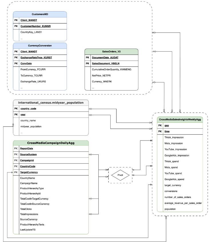
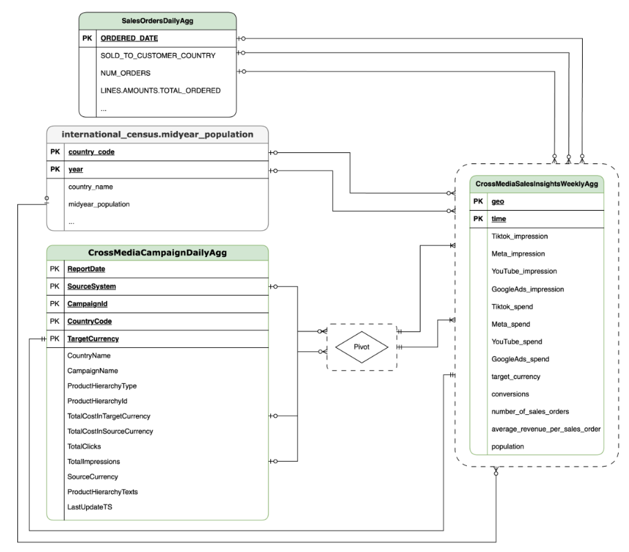
Model Data
Bagian ini menjelaskan Model Data CrossMediaSalesInsightsWeeklyAgg menggunakan
Diagram Hubungan Entity (ERD).
Cortex for Meridian mengandalkan satu tampilan, CrossMediaSalesInsightsWeeklyAgg,
untuk beroperasi. Sumber data untuk tampilan ini ditentukan oleh setelan konfigurasi
k9.Meridian.salesDataSourceType, yang dapat berupa:
BYOD(Bawa Data Anda Sendiri): Integrasi data kustom.SAP_SALES: Data penjualan dari sistem SAP.ORACLE_SALES: Data penjualan dari sistem Oracle EBS.
Bagian berikut membagikan Diagram Hubungan Entitas untuk CrossMediaForMeridian:
BYOD
CortexForMeridian tanpa data penjualan.SAP
CortexForMeridian dengan data SAP.OracleEBS
CortexForMeridian dengan data Oracle EBS.Tabel berikut menunjukkan skema mendetail untuk tampilan
CrossMediaSalesInsightsWeeklyAgg yang merupakan bagian dari Cortex untuk Meridian:
| Kolom | Jenis | Deskripsi |
| geo | String | Area geografis yang digunakan untuk menggabungkan semua nilai lainnya. |
| waktu | String | Dimensi waktu yang digunakan untuk menggabungkan semua nilai lainnya. |
| Tiktok_impression | Bilangan bulat | Frekuensi iklan Anda ditampilkan di TikTok. |
| Meta_impression | Bilangan bulat | Frekuensi iklan Anda ditampilkan di Meta. |
| YouTube_impression | Bilangan bulat | Frekuensi iklan Anda ditampilkan di YouTube. |
| GoogleAds_impression | Bilangan bulat | Frekuensi iklan Anda ditampilkan di Google Ads. |
| Tiktok_spend | Float | Jumlah uang yang dibelanjakan untuk iklan di TikTok. |
| Meta_spend | Float | Jumlah uang yang dibelanjakan untuk iklan di Meta. |
| YouTube_spend | Float | Jumlah uang yang dibelanjakan untuk beriklan di YouTube. |
| GoogleAds_spend | Float | Jumlah uang yang dibelanjakan untuk iklan di Google Ads. |
| target_currency | String | Mata uang target yang digunakan untuk semua kolom pendapatan. |
| konversi | Bilangan bulat | Konversi. |
| number_of_sales_orders | Bilangan bulat | Jumlah pesanan penjualan dari Oracle EBS atau SAP. |
| average_revenue_per_sales_order | Float | Pendapatan rata-rata per pesanan penjualan dari Oracle EBS atau SAP. |
| populasi | Bilangan bulat | Ukuran populasi geo. |
Deployment
Halaman ini menguraikan langkah-langkah untuk men-deploy Cortex Framework untuk Meridian, sehingga memungkinkan MMM terbaik di kelasnya dalam lingkungan Google Cloud Anda.
Untuk demo panduan memulai, lihat Demo panduan memulai untuk Meridian.
Arsitektur
Cortex for Meridian menggunakan Cortex Framework untuk pemasaran dan data Lintas Media yang digabungkan dengan data penjualan. Anda dapat memasukkan data penjualan dari Oracle EBS, SAP, atau sistem sumber lainnya.
Diagram berikut menjelaskan komponen utama Cortex for Meridian:
Komponen dan layanan Meridian
Selama deployment Cortex Framework Data Foundation
(lihat prasyarat deployment),
Anda dapat mengaktifkan Cortex untuk Meridian dengan menyetel deployMeridian ke true di
file config.json. Opsi ini memulai pipeline Cloud Build tambahan, yang menginstal komponen dan layanan berikut yang diperlukan untuk Meridian:
Tampilan BigQuery: Tampilan dibuat di set data pelaporan K9 yang disebut
CrossMediaSalesInsightsWeeklyAgg. Hal ini memungkinkan kueri data pemasaran dan data penjualan dari Cortex Framework. Penerapan sebenarnya dari tampilan dan sumber pokok bergantung pada sumber data penjualan yang Anda pilih selama deployment.Bucket Cloud Storage: Bucket
PROJECT_ID-cortex-meridianberisi semua artefak yang dibutuhkan dan dihasilkan oleh Cortex untuk Meridian di folder berikut:configuration: Tentukan setelan dan parameter untuk Cortex for Meridian. Digunakan oleh notebook Colab Enterprise selama eksekusi notebook.csv: Output data mentah dari Meridian akan disimpan sebagai file CSV di sini.models: Model yang dihasilkan dari menjalankan Meridian akan disimpan di sini.notebook-run-logs: Salinan notebook untuk setiap eksekusi dan log akan disimpan di sini.notebooks: Berisi notebook utama dengan kode dan logika untuk menjalankan Cortex for Meridian. Notebook ini ditujukan untuk penyesuaian lebih lanjut guna mendukung kebutuhan dan persyaratan spesifik Anda.reporting: Ini adalah folder tempat laporan dari eksekusi Meridian akan disimpan. Juga berisi template HTML untuk membuat laporan ringkasan dengan link ke output laporan dari Meridian.
Colab Enterprise: Colab Enterprise adalah layanan terkelola di Google Cloud yang menyediakan lingkungan aman dan kolaboratif untuk alur kerja data science dan machine learning menggunakan notebook Jupyter. Layanan ini menawarkan fitur seperti infrastruktur terkelola, kontrol keamanan tingkat perusahaan, dan integrasi dengan layanan lain, sehingga cocok untuk tim yang bekerja dengan data sensitif dan memerlukan tata kelola yang andal. Google Cloud Lingkungan terkelola untuk menjalankan notebook Jupyter.
Cortex for Meridian menggunakan Colab Enterprise untuk menentukan template runtime dengan infrastruktur yang diperlukan guna mengotomatiskan eksekusi Meridian.

Saat memicu pipeline end-to-end, menggunakan alur kerja, Eksekusi akan dibuat. Tindakan ini akan menjalankan salinan notebook Jupyter saat ini dari Cloud Storage dengan konfigurasi terbaru.

Alur kerja: Cloud Workflow yang disebut
cortex-meridian-execute-notebookmengatur eksekusi seluruh pipeline Cortex for Meridian. Alur kerja akan memanggil Colab Enterprise API yang membuat runtime berdasarkan template runtime dan menjalankan eksekusi notebook dengan konfigurasi saat ini, lalu menyimpan semua hasilnya ke Cloud Storage.
Gambar 8. Alur kerja untuk Meridian. Anda memiliki dua opsi konfigurasi opsional yang tersedia untuk alur kerja:
- Jika Anda dapat memberikan konfigurasi JSON Cortex untuk Meridian yang baru sebagai input ke alur kerja. Jika Anda melakukannya, alur akan mencadangkan konfigurasi lama dan memperbarui konfigurasi dengan input Anda. Lihat REPLACE untuk mengetahui informasi selengkapnya.

Gambar 9. Contoh memodifikasi dan menjalankan JSON input baru. - Langkah
pre_notebook_executionadalah tempat yang tepat bagi Anda untuk memulai tugas tambahan yang perlu diotomatiskan sebelum menjalankan notebook. Misalnya, memuat data dari sumber di luar Google Cloud Cortex Framework.
Akun Layanan: Akun Layanan khusus harus disediakan selama deployment. Hal ini diperlukan untuk menjalankan alur kerja dan notebook di Colab Enterprise.
Parameter deployment tambahan untuk Meridian
File config.json mengonfigurasi setelan yang diperlukan untuk menjalankan Meridian dengan Cortex Framework. File ini berisi parameter berikut untuk
Cortex for Meridian:
"k9": {
...
"deployMeridian": false,
...
"Meridian":{
"salesDataSourceType": "",
"salesDatasetID":"",
"deploymentType": "",
"defaultNotebookFile":"meridian_cortex_marketing.ipynb",
"defaultConfigFile":"cortex_meridian_config.json",
"gcsBucketNameSuffix": "cortex-meridian",
"workflow": {
"template": "create_notebook_execution_run.yaml",
"name": "cortex-meridian-execute-notebook",
"region": "us-central1"
},
"runnerServiceAccount": "cortex-meridian-colab-runner",
"colabEnterprise": {
"region": "us-central1",
"runtimeTemplateName": "cortex-meridian-template",
"runtimeMachine_type": "n1-highmem-32",
"runtimeAcceleratorCoreCount": 1,
"runtimeAcceleratorType": "NVIDIA_TESLA_T4",
"executionName": "cortex-meridian-execution",
"notebookRunLogsFolder": "notebook-run-logs"
}
}
}
Tabel berikut menjelaskan nilai dan deskripsi untuk setiap parameter Meridian:
| Parameter | Arti | Nilai Default | Deskripsi |
k9.deployMeridian
|
Men-deploy Meridian atau tidak. | false
|
Memilih apakah akan men-deploy Cortex untuk Meridian sebagai bagian dari deployment Data Foundation atau tidak. |
k9.Meridian.salesDataSourceType
|
Sumber data penjualan. | - | Pilih antara BYOD, SAP, atau OracleEBS
|
k9.Meridian.salesDatasetID
|
ID set data penjualan Anda. | - | ID set data penjualan Anda. Bervariasi, bergantung pada konfigurasi Cortex Data Foundation terkait. |
k9.Meridian.deploymentType
|
Menentukan apakah deployment bersih atau inkremental. | - | Pilih antara initial dan incremental.
|
k9.Meridian.defaultNotebookFile
|
File notebook Jupyter. | meridian_cortex_marketing.ipynb
|
Nama file notebook yang ada di folder notebooks di Cloud Storage.
|
k9.Meridian.defaultConfigFile
|
File konfigurasi untuk menjalankan notebook. | cortex_meridian_config.json
|
File ini berisi konfigurasi Cortex for Meridian yang digunakan saat menjalankan notebook.
File harus berada di folder configuration di
Cloud Storage.
|
k9.Meridian.gcsBucketNameSuffix
|
Sufiks bucket Cloud Storage Cortex for Meridian. | cortex-meridian
|
Nama lengkap bucket akan menjadi {PROJECT_ID}-cortex-meridian secara default. |
k9.Meridian.workflow.template
|
Template untuk Alur Kerja. | create_notebook_execution_run.yaml
|
Template untuk membuat Alur Kerja. Alur kerja ini digunakan untuk memulai eksekusi notebook. |
k9.Meridian.workflow.name
|
Nama Alur Kerja. | cortex-meridian-execute-notebook
|
Nama yang ditampilkan di portal Google Cloud untuk Alur Kerja. |
k9.Meridian.workflow.region
|
Region deployment untuk Alur Kerja. | us-central1
|
Region deployment untuk Alur Kerja. Biasanya memilih yang sama dengan deployment Anda yang lain. |
k9.Meridian.runnerServiceAccount
|
Nama Akun Layanan untuk Cortex for Meridian. | cortex-meridian-colab-runner
|
Nama Akun Layanan yang digunakan untuk menjalankan Alur Kerja dan eksekusi Colab Enterprise. |
k9.Meridian.colabEnterprise.region
|
Region deployment untuk eksekusi Colab Enterprise. | us-central1
|
Region deployment untuk eksekusi Colab Enterprise. Biasanya memilih yang sama dengan deployment Anda yang lain. |
k9.Meridian.colabEnterprise.runtimeTemplateName
|
Nama template runtime Colab Enterprise. | cortex-meridian-template
|
Nama template runtime Colab Enterprise. |
k9.Meridian.colabEnterprise.runtimeMachine_type
|
Jenis mesin untuk runtime notebook colab enterprise. | n1-highmem-32
|
Jenis mesin untuk runtime notebook colab enterprise. |
k9.Meridian.colabEnterprise.runtimeAcceleratorCoreCount
|
Jumlah core. | 1
|
Jumlah core akselerator GPU untuk runtime notebook colab perusahaan. |
k9.Meridian.colabEnterprise.runtimeAcceleratorType
|
Jenis akselerator untuk runtime notebook colab enterprise. | NVIDIA_TESLA_T4
|
Jenis GPU. |
k9.Meridian.colabEnterprise.executionName
|
Nama eksekusi untuk runtime notebook colab enterprise. | cortex-meridian-execution
|
Nama yang akan muncul di antarmuka web Colab Enterprise - Eksekusi. |
k9.Meridian.colabEnterprise.notebookRunLogsFolder
|
Nama folder untuk eksekusi runtime. | notebook-run-logs
|
Eksekusi notebook Colab akan menyimpan log dan salinan eksekusi notebook di sini. |
Alur kerja
Alur kerja berfungsi sebagai antarmuka utama untuk memulai eksekusi Cortex for Meridian. Alur kerja default yang disebut cortex-meridian-execute-notebook
di-deploy sebagai bagian dari Cortex untuk Meridian.
Eksekusi notebook
Untuk memulai eksekusi Cortex for Meridian baru, ikuti langkah-langkah berikut:
- Buka notebook
cortex-meridian-execute-notebookdi Workflows. - Klik Execute untuk memulai eksekusi baru.
- Untuk menjalankan awal, biarkan kolom input kosong untuk menggunakan konfigurasi
default yang disimpan dalam file konfigurasi
cortex_meridian_config.jsondi Cloud Storage. - Klik Execute lagi untuk melanjutkan.
Setelah penundaan singkat, status eksekusi alur kerja akan ditampilkan:

Gambar 10. Contoh detail eksekusi. Lacak progres eksekusi notebook di Colab Enterprise.
Langkah-langkah alur kerja
Alur kerja cortex-meridian-execute-notebook berisi langkah-langkah berikut:
| Langkah | Sub-langkah | Deskripsi |
init
|
-
|
Lakukan inisialisasi parameter. |
checkInputForConfig
|
-
|
Periksa apakah JSON konfigurasi baru diberikan sebagai input alur kerja. |
logBackupConfigFileName
|
Mencatat nama file konfigurasi pencadangan. | |
backupConfigFile
|
Melakukan pencadangan file konfigurasi di Cloud Storage. | |
logBackupResult
|
Mencatat hasil panggilan Cloud Storage API. | |
updateGCSConfigFile
|
Perbarui file konfigurasi di Cloud Storage dengan nilai baru. | |
pre_notebook_execution
|
-
|
Langkah ini kosong secara default. Anda dapat menyesuaikannya. Misalnya, pemuatan data atau langkah-langkah relevan lainnya sebelum menjalankan notebook. Untuk mengetahui informasi selengkapnya, lihat Ringkasan Workflows dan Konektor Workflows. |
create_notebook_execution_run
|
-
|
Buat eksekusi notebook Colab Enterprise (melalui skrip shell di Cloud Build). |
notebook_execution_run_started
|
-
|
Menghasilkan hasil penyelesaian. |
Menyesuaikan alur kerja eksekusi Meridian
Anda dapat menyesuaikan eksekusi Meridian dengan menyediakan file JSON konfigurasi Anda sendiri di kolom input Workflows:
- Masukkan JSON lengkap konfigurasi yang diubah ke dalam kolom input.
- Alur kerja kemudian akan:
- Ganti file
cortex_meridian_config.jsonyang ada di Cloud Storage dengan JSON yang diberikan. - Buat cadangan file konfigurasi asli di direktori
Cloud Storage/configuration. - Nama file cadangan akan mengikuti format
cortex_meridian_config_workflow_backup_workflow_execution_id.json, dengan workflow_execution_id adalah ID unik untuk eksekusi alur kerja saat ini (misalnya,cortex_meridian_config_workflow_backup_3e3a5290-fac0-4d51-be5a-19b55b2545de.json)
- Ganti file
Ringkasan notebook Jupyter
Fungsi inti untuk memuat data input guna menjalankan dan mengeksekusi model Meridian ditangani oleh notebook Python meridian_cortex_marketing.ipynb, yang berada di folder notebooks bucket Cloud Storage Anda.
Alur eksekusi notebook terdiri dari langkah-langkah berikut:
- Instal paket yang diperlukan (termasuk Meridian) dan impor library yang diperlukan.
- Muat fungsi bantuan untuk berinteraksi dengan Cloud Storage dan BigQuery.
- Mengambil konfigurasi eksekusi dari file
configuration/cortex_meridian_config.jsondi Cloud Storage. - Muat data Cortex Framework dari tampilan Cortex Framework Data Foundation dalam BigQuery.
- Konfigurasi spesifikasi model Meridian dan petakan model data Cortex Framework Data Foundation untuk pemasaran dan penjualan ke skema input model Meridian.
- Menjalankan pengambilan sampel Meridian dan membuat laporan ringkasan, yang disimpan ke
Cloud Storage (
/reporting). - Jalankan pengoptimal anggaran untuk skenario default dan hasilkan laporan ringkasan ke Cloud Storage (
/reporting). - Simpan model ke Cloud Storage (
/models). - Simpan hasil CSV ke Cloud Storage (
/csv). - Buat laporan ringkasan dan simpan ke Cloud Storage (
/reporting).
Mengimpor notebook untuk eksekusi dan pengeditan manual
Untuk menyesuaikan atau menjalankan notebook secara manual, impor dari Cloud Storage:
- Buka Colab Enterprise.
- Klik Notebook saya.
- Klik Import.
- Pilih Cloud Storage sebagai sumber impor dan pilih notebook dari Cloud Storage.
- Klik Import.
Notebook akan dimuat dan terbuka.
Hasil eksekusi notebook
Untuk meninjau hasil eksekusi notebook, buka salinan lengkap notebook dengan semua output sel:
- Buka Eksekusi di Colab Enterprise.
- Pilih wilayah yang relevan dari menu drop-down.
- Di samping eksekusi notebook yang ingin Anda lihat hasilnya, klik Lihat hasil.
- Colab Enterprise akan membuka hasil eksekusi notebook di tab baru.
- Untuk melihat hasilnya, klik tab baru.
Template runtime
Google Cloud Colab Enterprise menggunakan template runtime untuk menentukan lingkungan eksekusi yang telah dikonfigurasi sebelumnya. Template runtime yang telah ditentukan sebelumnya, yang cocok untuk menjalankan notebook Meridian, disertakan dengan deployment Cortex for Meridian. Template ini secara otomatis digunakan untuk membuat lingkungan runtime untuk eksekusi notebook.

Jika perlu, Anda dapat membuat template runtime tambahan secara manual.



