Meridian 用 Cortex
このページでは、Google Meridian のデータ準備とクラウド自動化のプロセスについて詳しく説明します。Meridian 向けの Cortex Framework は、クロス メディアと販売データを使用してオープンソースのマーケティング ミックス モデリング(MMM)を効率化します。Cortex Framework は、事前構成されたデータモデルを提供し、Colab Enterprise や Workflows などの Google Cloud サービスを使用して Meridian オープンソース モデルの実行を自動化することで、このプロセスを簡素化します。
Google Cloud Cortex Framework の重要な価値提案の一つは、次世代のエンタープライズ インテリジェンスのためのデータと AI の基盤を提供することです。これにより、販売、マーケティング、注文処理、在庫管理などの主要な分野にわたる分析が可能になります。
マーケティング向けの Cortex Framework は、クロス メディア プラットフォームの重要業績評価指標(KPI)と指標を提供します。これらの指標は、Google の最新のオープンソース MMM である Meridian を実行するためのモデリング前のデータ準備ステップの重要な部分です。広告主様、広告代理店、パートナーは、Google Cloud Cortex Framework Data Foundation を活用することで、モデリング前のデータ準備プロセスを加速できます。
Cortex for Meridian は、次のようなコア Cortex Framework データソースからデータを効率的に収集して変換することで、モデリング前のプロセスを簡素化します。
詳細については、Meridian のドキュメントをご覧ください。
構成ファイル
ノートブックの実行中、システムは Cloud Storage 内の configuration フォルダにある cortex_meridian_config.json ファイルから構成パラメータを取得します。
次のセクションでは、Meridian 実行用のさまざまな構成 YAML ファイルの例を示します。
セールス
KPI としての売上の構成 YAML ファイルの例:
{
"cortex_bq_project_id": "PROJECT_ID",
"cortex_meridian_marketing_data_set_id": "K9_REPORTING",
"cortex_meridian_marketing_view_name": "CrossMediaSalesInsightsWeeklyAgg",
"column_mappings": {
"controls": [],
"geo": "geo",
"kpi": "number_of_sales_orders",
"media": [
"Tiktok_impression",
"Meta_impression",
"YouTube_impression",
"GoogleAds_impression"
],
"media_spend": [
"Tiktok_spend",
"Meta_spend",
"YouTube_spend",
"GoogleAds_spend"
],
"population": "population",
"revenue_per_kpi": "average_revenue_per_sales_order",
"time": "time"
},
"channel_names": [
"TikTok",
"Meta",
"YouTube",
"GoogleAds"
],
"data_processing": {
"kpi_type": "{USE_CASE_SPECIFIC}",
"roi_mu": {USE_CASE_SPECIFIC},
"roi_sigma": {USE_CASE_SPECIFIC},
"sample": {
"prior": {USE_CASE_SPECIFIC},
"posterior": {
"n_chains": {USE_CASE_SPECIFIC},
"n_adapt": {USE_CASE_SPECIFIC},
"n_burnin": {USE_CASE_SPECIFIC},
"n_keep": {USE_CASE_SPECIFIC}
}
}
}
}
コンバージョン
KPI としてのコンバージョンの構成 YAML ファイルの例:
...
"kpi": "conversions",
"revenue_per_kpi": "",
...
次の表に、cortex_meridian_config.json ファイルの各構成パラメータの値を示します。
| パラメータ | 意味 | デフォルト値 | 説明 |
cortex_bq_project_id
|
Cortex Framework データセットを含むプロジェクト。 | {PROJECT_ID}
|
Google Cloud プロジェクト ID。 |
cortex_meridian_marketing_data_set_id
|
Meridian ビュー用の Cortex を含む BigQuery データセット。 | config.json ファイルの k9.datasets.reporting の構成値。 |
cortex_meridian_marketing_view_name ビューを含むデータセット。 |
cortex_meridian_marketing_view_name
|
Meridian のマーケティング データと販売データを含む Cortex の BigQuery ビュー。 | "CrossMediaSalesInsightsWeeklyAgg"
|
週単位で集計されたマーケティング データと販売データを含むビュー。 |
column_mappings.controls
|
省略可: 目標 KPI とメディア指標の両方に因果効果を持つ交絡因子を含めることができます。 | []
|
コントロール変数に関する Meridian データ モデリングの詳細については、コントロール変数をご覧ください。 |
column_mappings.geo
|
地域情報を提供する列。 | "geo"
|
Meridian のデータ モデリングの詳細については、データの収集と整理をご覧ください。 |
column_mappings.kpi
|
モデルの目標 KPI。 | "number_of_sales_orders" または「conversions" 」 |
Meridian のデータ モデリングの詳細については、データの収集と整理をご覧ください。 |
column_mappings.media
|
チャネルのインプレッション数を提供する列の配列。 | [
"Tiktok_impression",
|
Meridian のデータ モデリングの詳細については、データの収集と整理をご覧ください。 |
column_mappings.media_spend
|
チャネルの費用を提供する列。 | [
"Tiktok_spend",
|
Meridian のデータ モデリングの詳細については、データの収集と整理をご覧ください。 |
column_mappings.population
|
各地域の人口。 | "population"
|
Meridian のデータ モデリングの詳細については、データの収集と整理をご覧ください。 |
column_mappings.revenue_per_kpi
|
KPI 単位の平均収益。 | "average_revenue_per_sales_order" または "" |
Meridian のデータ モデリングの詳細については、データの収集と整理をご覧ください。 |
column_mappings.time
|
時間列 - 週の始まり(月曜日)。 | "time"
|
Meridian のデータ モデリングの詳細については、データの収集と整理をご覧ください。 |
channel_names
|
チャンネル名の配列。 | [
"TikTok",
|
チャネル - インデックスに使用される名前は、column_mappings.media および column_mappings.media_spend と一致する必要があります。 |
data_processing.kpi_type
|
KPI は、収益または収益以外の KPI のいずれかになります。最終的な KPI が収益であっても、収益以外の KPI タイプを使用することもできます。 | "{USE_CASE_SPECIFIC}"
|
KPI の Meridian データ モデリングの詳細については、KPI をご覧ください。 |
data_processing.roi_mu
|
各メディア チャネルの ROI の事前分布。roi_mu
(ノートブックで ROI_M とともに使用)。
|
{USE_CASE_SPECIFIC}
|
Meridian のデータ処理の詳細については、モデルを構成すると API リファレンスを必ずお読みになり、ご理解ください。 |
data_processing.roi_sigma
|
各メディア チャネルの ROI の事前分布 roi_sigma(ノートブックで ROI_M とともに使用)。 |
{USE_CASE_SPECIFIC}
|
Meridian のデータ処理の詳細については、モデルを構成すると API リファレンスを必ずお読みになり、ご理解ください。 |
data_processing.sample.prior
|
事前分布から抽出されるサンプル数。 | {USE_CASE_SPECIFIC}
|
Meridian のデータ処理の詳細については、デフォルトの事前分布パラメータ化と API リファレンスを必ずお読みになり、ご理解ください。 |
data_processing.sample.posterior.n_chains
|
MCMC チェーンの数。 | {USE_CASE_SPECIFIC}
|
Meridian のデータ処理の詳細については、モデルを構成すると API リファレンスを必ずお読みになり、ご理解ください。 |
data_processing.sample.posterior.n_adapt
|
チェーンあたりのアダプテーションの抽出回数。 | {USE_CASE_SPECIFIC}
|
Meridian のデータ処理の詳細については、モデルを構成すると API リファレンスを必ずお読みになり、ご理解ください。 |
data_processing.sample.posterior.n_burnin
|
チェーンあたりのバーンインの抽出回数。 | {USE_CASE_SPECIFIC}
|
Meridian のデータ処理の詳細については、モデルを構成すると API リファレンスを必ずお読みになり、ご理解ください。 |
data_processing.sample.posterior.n_keep
|
推論のために保持するチェーンあたりの抽出回数。 | {USE_CASE_SPECIFIC}
|
Meridian のデータ処理の詳細については、モデルを構成すると API リファレンスを必ずお読みになり、ご理解ください。 |
Meridian との互換性
Cortex Framework Data Foundation と Meridian は別々にリリースされます。Cortex Framework のリリースノートには、リリースとバージョンの概要が記載されています。Meridian の GitHub リポジトリで、利用可能な最新の Meridian バージョンを確認できます。Meridian の前提条件と推奨システムについては、Meridian のユーザーガイドをご覧ください。
Cortex Framework Data Foundation のリリースは、特定のバージョンの Meridian でテストされます。次の図に示すように、互換性のある Meridian は Jupyter ノートブック内で確認できます。

新しいバージョンの Meridian に更新するには、ノートブック内の対応する行を変更します。ノートブックで追加のコード調整が必要になる場合があります。
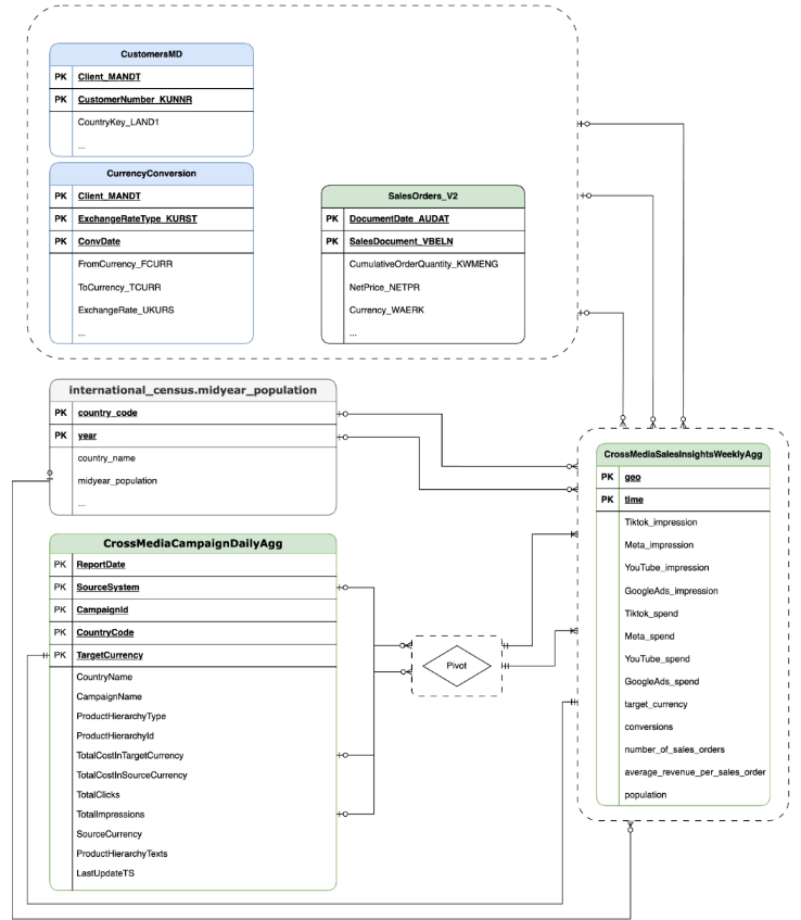
データモデル
このセクションでは、エンティティ リレーションシップ図(ERD)を使用して CrossMediaSalesInsightsWeeklyAgg データモデルについて説明します。
Meridian 用 Cortex は、単一のビュー CrossMediaSalesInsightsWeeklyAgg に依存して動作します。このビューのデータソースは k9.Meridian.salesDataSourceType 構成設定によって決まります。この設定は次のいずれかになります。
BYOD(Bring Your Own Data): カスタム データ統合。SAP_SALES: SAP システムの販売データ。ORACLE_SALES: Oracle EBS システムの販売データ。
次のセクションでは、CrossMediaForMeridian のエンティティ関連図を示します。
BYOD
CortexForMeridian(売上データなし)。SAP
CortexForMeridian と SAP データを組み合わせます。OracleEBS
CortexForMeridian を使用して Oracle EBS データを取得します。次の表に、Meridian 用 Cortex の一部である CrossMediaSalesInsightsWeeklyAgg ビューの詳細なスキーマを示します。
| 列 | タイプ | 説明 |
| geo | String(文字列) | 他のすべての値を集計するために使用される地理的エリア。 |
| 時間 | String(文字列) | 他のすべての値を集計するために使用される時間ディメンション。 |
| Tiktok_impression | 整数 | TikTok で広告が表示された回数。 |
| Meta_impression | 整数 | Meta で広告が表示された回数。 |
| YouTube_impression | 整数 | YouTube で広告が表示された回数。 |
| GoogleAds_impression | 整数 | Google 広告で広告が表示された回数。 |
| Tiktok_spend | 浮動小数点数 | TikTok での広告費用。 |
| Meta_spend | 浮動小数点数 | Meta での広告費用。 |
| YouTube_spend | 浮動小数点数 | YouTube での広告費用。 |
| GoogleAds_spend | 浮動小数点数 | Google 広告で広告に費やされた金額。 |
| target_currency | String(文字列) | すべての収益列で使用される目標通貨。 |
| コンバージョン数 | 整数 | コンバージョン数。 |
| number_of_sales_orders | 整数 | Oracle EBS または SAP からの販売注文の数。 |
| average_revenue_per_sales_order | 浮動小数点数 | Oracle EBS または SAP の販売注文 1 件あたりの平均収益。 |
| 人口 | 整数 | 地域の人口規模。 |
デプロイ
このページでは、Meridian 用の Cortex Framework をデプロイして、 Google Cloud 環境内でクラス最高の MMM を有効にする手順について説明します。
クイックスタート デモについては、Meridian のクイックスタート デモをご覧ください。
アーキテクチャ
Cortex for Meridian は、マーケティングとクロスメディア データに Cortex Framework を使用し、販売データと組み合わせています。Oracle EBS、SAP、または別のソースシステムから販売データを取り込むことができます。
次の図は、Meridian 用 Cortex の主要コンポーネントを示しています。
Meridian のコンポーネントとサービス
Cortex Framework Data Foundation のデプロイ中(デプロイの前提条件を参照)、config.json ファイルで deployMeridian を true に設定することで、Meridian 用の Cortex を有効にできます。このオプションを選択すると、追加の Cloud Build パイプラインが開始され、Meridian に必要な次のコンポーネントとサービスがインストールされます。
BigQuery ビュー: ビューは、
CrossMediaSalesInsightsWeeklyAggという名前の K9 レポート データセットに作成されます。これにより、Cortex Framework からマーケティング データと販売データのクエリを実行できます。ビューと基盤となるソースの実際の実装は、デプロイ時に選択する販売データソースによって異なります。Cloud Storage バケット:
PROJECT_ID-cortex-meridianバケットには、Meridian 用の Cortex で必要とされる、または生成されるすべてのアーティファクトが次のフォルダに含まれています。configuration: Meridian の Cortex の設定とパラメータを定義します。これは、ノートブックの実行中に Colab Enterprise ノートブックで使用されます。csv: Meridian の実行から出力された生データは、ここに CSV ファイルとして保存されます。models: Meridian の実行で生成されたモデルがここに保存されます。notebook-run-logs: 各実行のノートブックのコピーとログがここに保存されます。notebooks: Meridian 用 Cortex を実行するためのコードとロジックを含むメインのノートブックが含まれています。このノートブックは、特定のニーズや要件に合わせてさらにカスタマイズすることを目的としています。reporting: Meridian の実行レポートが保存されるフォルダです。また、Meridian からのレポート出力へのリンクを含む概要レポートを生成するための HTML テンプレートも含まれています。
Colab Enterprise: Colab Enterprise は、Jupyter ノートブックを使用するデータ サイエンスと機械学習のワークフローに安全な共同作業環境を提供する Google Cloud のマネージド サービスです。マネージド インフラストラクチャ、エンタープライズ レベルのセキュリティ制御、他の Google Cloud サービスとの統合などの機能が提供されるため、機密データを扱うチームや、強力なガバナンスを必要とするチームに適しています。Jupyter ノートブックを実行するためのマネージド環境。
Cortex for Meridian は、Colab Enterprise を使用して、Meridian の実行を自動化するために必要なインフラストラクチャを含むランタイム テンプレートを定義します。

ワークフローを使用してエンドツーエンドのパイプラインをトリガーすると、実行が作成されます。これにより、最新の構成で Cloud Storage から現在の Jupyter ノートブックのコピーが実行されます。

ワークフロー:
cortex-meridian-execute-notebookという名前の Cloud Workflow が、Meridian パイプラインの Cortex 全体の実行をオーケストレートします。ワークフローは、ランタイム テンプレートに基づいてランタイムを作成し、現在の構成でノートブック実行を実行する Colab Enterprise API を呼び出し、最後にすべての結果を Cloud Storage に保存します。
図 8. Meridian のワークフロー。 ワークフローには、次の 2 つのオプションの構成オプションがあります。
- 新しい Cortex for Meridian JSON 構成をワークフローへの入力として指定できる場合。この場合、フローは古い構成のバックアップを作成し、入力した内容で構成を更新します。詳細については、REPLACE をご覧ください。

図 9. 新しい入力 JSON を変更して実行する例。 pre_notebook_executionステップは、ノートブックを実行する前に自動化する必要がある追加のタスクを開始するのに最適な場所です。たとえば、Google Cloud Cortex Framework の外部のソースからデータを読み込む場合などです。
サービス アカウント: デプロイ時に専用のサービス アカウントを指定する必要があります。これは、Colab Enterprise でワークフローとノートブックを実行するために必要です。
Meridian の追加のデプロイ パラメータ
config.json ファイルは、Cortex Framework で Meridian を実行するために必要な設定を構成します。このファイルには、Meridian 用 Cortex の次のパラメータが含まれています。
"k9": {
...
"deployMeridian": false,
...
"Meridian":{
"salesDataSourceType": "",
"salesDatasetID":"",
"deploymentType": "",
"defaultNotebookFile":"meridian_cortex_marketing.ipynb",
"defaultConfigFile":"cortex_meridian_config.json",
"gcsBucketNameSuffix": "cortex-meridian",
"workflow": {
"template": "create_notebook_execution_run.yaml",
"name": "cortex-meridian-execute-notebook",
"region": "us-central1"
},
"runnerServiceAccount": "cortex-meridian-colab-runner",
"colabEnterprise": {
"region": "us-central1",
"runtimeTemplateName": "cortex-meridian-template",
"runtimeMachine_type": "n1-highmem-32",
"runtimeAcceleratorCoreCount": 1,
"runtimeAcceleratorType": "NVIDIA_TESLA_T4",
"executionName": "cortex-meridian-execution",
"notebookRunLogsFolder": "notebook-run-logs"
}
}
}
次の表に、Meridian の各パラメータの値と説明を示します。
| パラメータ | 意味 | デフォルト値 | 説明 |
k9.deployMeridian
|
Meridian をデプロイするかどうか。 | false
|
Data Foundation のデプロイの一部として Cortex for Meridian をデプロイするかどうかを選択します。 |
k9.Meridian.salesDataSourceType
|
販売データのソース。 | - | BYOD、SAP、OracleEBS のいずれかを選択します。 |
k9.Meridian.salesDatasetID
|
販売データセットの ID。 | - | 販売データセットの ID。関連する Cortex Data Foundation の構成によって異なります。 |
k9.Meridian.deploymentType
|
デプロイがクリーンか増分かを定義します。 | - | initial または incremental を選択します。 |
k9.Meridian.defaultNotebookFile
|
Jupyter ノートブック ファイル。 | meridian_cortex_marketing.ipynb
|
Cloud Storage の notebooks フォルダにあるノートブック ファイルの名前。 |
k9.Meridian.defaultConfigFile
|
ノートブックを実行するための構成ファイル。 | cortex_meridian_config.json
|
ノートブックの実行時に使用される Cortex for Meridian 構成が含まれています。Cloud Storage の configuration フォルダに配置する必要があります。 |
k9.Meridian.gcsBucketNameSuffix
|
Meridian Cloud Storage バケットの Cortex の接尾辞。 | cortex-meridian
|
バケットの完全な名前は、デフォルトで {PROJECT_ID}-cortex-meridian になります。 |
k9.Meridian.workflow.template
|
ワークフローのテンプレート。 | create_notebook_execution_run.yaml
|
ワークフローの作成に使用するテンプレート。このワークフローは、ノートブックの実行を開始するために使用されます。 |
k9.Meridian.workflow.name
|
ワークフローの名前。 | cortex-meridian-execute-notebook
|
Google Cloud ポータルに表示されるワークフローの名前。 |
k9.Meridian.workflow.region
|
ワークフローのデプロイ リージョン。 | us-central1
|
ワークフローのデプロイ リージョン。通常は、デプロイの残りの部分と同じものが選択されます。 |
k9.Meridian.runnerServiceAccount
|
Meridian の Cortex のサービス アカウントの名前。 | cortex-meridian-colab-runner
|
ワークフローと Colab Enterprise の実行に使用されるサービス アカウントの名前。 |
k9.Meridian.colabEnterprise.region
|
Colab Enterprise 実行のデプロイ リージョン。 | us-central1
|
Colab Enterprise 実行のデプロイ リージョン。通常は、デプロイの残りの部分と同じものが選択されます。 |
k9.Meridian.colabEnterprise.runtimeTemplateName
|
Enterprise Colab ランタイム テンプレート名。 | cortex-meridian-template
|
Enterprise Colab ランタイム テンプレート名。 |
k9.Meridian.colabEnterprise.runtimeMachine_type
|
エンタープライズ Colab ノートブックのランタイムのマシンタイプ。 | n1-highmem-32
|
エンタープライズ Colab ノートブックのランタイムのマシンタイプ。 |
k9.Meridian.colabEnterprise.runtimeAcceleratorCoreCount
|
コア数。 | 1
|
エンタープライズ Colab ノートブックのランタイムの GPU アクセラレータ コア数。 |
k9.Meridian.colabEnterprise.runtimeAcceleratorType
|
エンタープライズ Colab ノートブックのランタイムのアクセラレータ タイプ。 | NVIDIA_TESLA_T4
|
GPU のタイプ。 |
k9.Meridian.colabEnterprise.executionName
|
エンタープライズ Colab ノートブックのランタイムの実行の名前。 | cortex-meridian-execution
|
Colab Enterprise - Executions のウェブ インターフェースに表示される名前。 |
k9.Meridian.colabEnterprise.notebookRunLogsFolder
|
ランタイム実行のフォルダの名前。 | notebook-run-logs
|
Colab ノートブックの実行では、ログとノートブックの実行コピーがここに保存されます。 |
ワークフロー
ワークフローは、Cortex for Meridian の実行を開始するためのプライマリ インターフェースとして機能します。cortex-meridian-execute-notebook というデフォルトのワークフローは、Meridian 用 Cortex の一部としてデプロイされます。
ノートブックの実行
Meridian 用の新しい Cortex の実行を開始する手順は次のとおりです。
- Workflows の
cortex-meridian-execute-notebookノートブックに移動します。 - [実行] をクリックして、新しい実行を開始します。
- 初回実行では、入力フィールドを空のままにして、Cloud Storage の
cortex_meridian_config.json構成ファイルに保存されているデフォルト構成を使用します。 - もう一度 [Execute] をクリックして続行します。
しばらくすると、ワークフローの実行ステータスが表示されます。

図 10. 実行の詳細の例。 Colab Enterprise でノートブックの実行状況を追跡します。
ワークフローの手順
cortex-meridian-execute-notebook ワークフローには次のステップが含まれます。
| ステップ | サブステップ | 説明 |
init
|
-
|
パラメータを初期化します。 |
checkInputForConfig
|
-
|
新しい構成 JSON がワークフロー入力として提供されたかどうかを確認します。 |
logBackupConfigFileName
|
バックアップ構成ファイル名をログに記録します。 | |
backupConfigFile
|
Cloud Storage で構成ファイルのバックアップを実行します。 | |
logBackupResult
|
Cloud Storage API の呼び出し結果をログに記録します。 | |
updateGCSConfigFile
|
Cloud Storage の構成ファイルを新しい値で更新します。 | |
pre_notebook_execution
|
-
|
このステップはデフォルトでは空です。カスタマイズできます。たとえば、ノートブックを実行する前のデータ読み込みなどの関連する手順です。詳細については、Workflows の概要と Workflows コネクタをご覧ください。 |
create_notebook_execution_run
|
-
|
Colab Enterprise ノートブックの実行を作成します(Cloud Build のシェル スクリプトを使用)。 |
notebook_execution_run_started
|
-
|
完了結果を出力します。 |
Meridian 実行ワークフローをカスタマイズする
Meridian の実行をカスタマイズするには、[ワークフロー] 入力フィールドに独自の構成 JSON ファイルを指定します。
- 変更した構成の完全な JSON を入力フィールドに入力します。
- ワークフローは次のようになります。
- Cloud Storage 内の既存の
cortex_meridian_config.jsonファイルを、提供された JSON に置き換えます。 Cloud Storage/configurationディレクトリに元の構成ファイルのバックアップを作成します。- バックアップ ファイル名は
cortex_meridian_config_workflow_backup_workflow_execution_id.jsonの形式になります。ここで、workflow_execution_id は現在のワークフロー実行の一意の識別子です(例:cortex_meridian_config_workflow_backup_3e3a5290-fac0-4d51-be5a-19b55b2545de.json)。
- Cloud Storage 内の既存の
Jupyter ノートブックの概要
Meridian モデルを実行して実行するための入力データの読み込みのコア機能は、Cloud Storage バケットの notebooks フォルダにある Python ノートブック meridian_cortex_marketing.ipynb によって処理されます。
ノートブックの実行フローは次の手順で構成されます。
- 必要なパッケージ(Meridian を含む)をインストールし、必要なライブラリをインポートします。
- Cloud Storage と BigQuery を操作するためのヘルパー関数を読み込みます。
- Cloud Storage の
configuration/cortex_meridian_config.jsonファイルから実行構成を取得します。 - BigQuery 内の Cortex Framework Data Foundation ビューから Cortex Framework データを読み込みます。
- メリディアン モデルの仕様を構成し、マーケティングと販売の Cortex Framework データ基盤データモデルをメリディアン モデルの入力スキーマにマッピングします。
- Meridian サンプリングを実行し、概要レポートを生成して Cloud Storage(
/reporting)に保存します。 - デフォルトのシナリオで予算オプティマイザーを実行し、概要レポートを Cloud Storage(
/reporting)に出力します。 - Cloud Storage にモデルを保存します(
/models)。 - CSV 結果を Cloud Storage に保存します(
/csv)。 - 概要レポートを生成して Cloud Storage(
/reporting)に保存します。
手動実行と編集用のノートブックをインポートする
ノートブックをカスタマイズまたは手動で実行するには、Cloud Storage からインポートします。
- Colab Enterprise に移動します。
- [マイ ノートブック] をクリックします。
- [インポート] をクリックします。
- インポート元として [Cloud Storage] を選択し、Cloud Storage からノートブックを選択します。
- [インポート] をクリックします。
ノートブックが読み込まれて開きます。
ノートブックの実行結果
ノートブックの実行結果を確認するには、すべてのセル出力を含むノートブックの完全なコピーを開きます。
- Colab Enterprise の [実行] に移動します。
- プルダウンから該当する地域を選択します。
- 結果を表示するノートブック実行の横にある [結果を表示] をクリックします。
- Colab Enterprise で、ノートブックの実行結果が新しいタブで開きます。
- 結果を表示するには、新しいタブをクリックします。
ランタイム テンプレート
Google Cloud Colab Enterprise は、ランタイム テンプレートを使用して、事前構成された実行環境を定義します。Meridian ノートブックの実行に適した事前定義のランタイム テンプレートは、Meridian 用 Cortex のデプロイに含まれています。このテンプレートは、ノートブック実行のランタイム環境を作成するために自動的に使用されます。

必要に応じて、追加のランタイム テンプレートを手動で作成できます。



