Cortex pour Meridian
Cette page décrit en détail le processus de préparation des données et d'automatisation du cloud pour Google Meridian. Cortex Framework pour Meridian simplifie la modélisation du mix marketing (MMM) open source avec des données cross-média et de vente. Cortex Framework simplifie ce processus en fournissant des modèles de données préconfigurés et en automatisant l'exécution du modèle Open Source Meridian à l'aide de services Google Cloud tels que Colab Enterprise et Workflows.
L'un des principaux avantages de Google Cloud Cortex Framework est de fournir une base de données et d'intelligence artificielle (IA) pour l'intelligence d'entreprise de nouvelle génération. Il permet d'effectuer des analyses dans des domaines clés tels que les ventes, le marketing, le traitement des commandes et la gestion des stocks.
Cortex Framework pour le marketing fournit des indicateurs clés de performance (KPI) et des métriques cross-média. Ces métriques constituent une partie importante de l'étape de préparation des données avant la modélisation pour exécuter la dernière solution MMM Open Source de Google, appelée Meridian. Les annonceurs, les agences et les partenaires peuvent accélérer le processus de préparation des données avant la modélisation en tirant parti de la base de données Google Cloud Cortex Framework.
Cortex pour Meridian simplifie le processus de pré-modélisation en collectant et en transformant efficacement les données des principales sources de données Cortex Framework, y compris :
Pour en savoir plus, consultez la documentation Meridian.
Fichier de configuration
Lors de l'exécution du notebook, le système récupère les paramètres de configuration à partir du fichier cortex_meridian_config.json situé dans le dossier configuration de Cloud Storage.
La section suivante présente différents exemples de fichiers YAML de configuration pour l'exécution de Meridian :
Ventes
Exemple de fichier de configuration YAML pour les ventes en tant que KPI :
{
"cortex_bq_project_id": "PROJECT_ID",
"cortex_meridian_marketing_data_set_id": "K9_REPORTING",
"cortex_meridian_marketing_view_name": "CrossMediaSalesInsightsWeeklyAgg",
"column_mappings": {
"controls": [],
"geo": "geo",
"kpi": "number_of_sales_orders",
"media": [
"Tiktok_impression",
"Meta_impression",
"YouTube_impression",
"GoogleAds_impression"
],
"media_spend": [
"Tiktok_spend",
"Meta_spend",
"YouTube_spend",
"GoogleAds_spend"
],
"population": "population",
"revenue_per_kpi": "average_revenue_per_sales_order",
"time": "time"
},
"channel_names": [
"TikTok",
"Meta",
"YouTube",
"GoogleAds"
],
"data_processing": {
"kpi_type": "{USE_CASE_SPECIFIC}",
"roi_mu": {USE_CASE_SPECIFIC},
"roi_sigma": {USE_CASE_SPECIFIC},
"sample": {
"prior": {USE_CASE_SPECIFIC},
"posterior": {
"n_chains": {USE_CASE_SPECIFIC},
"n_adapt": {USE_CASE_SPECIFIC},
"n_burnin": {USE_CASE_SPECIFIC},
"n_keep": {USE_CASE_SPECIFIC}
}
}
}
}
Conversions
Exemples de fichiers de configuration YAML pour les conversions en tant que KPI :
...
"kpi": "conversions",
"revenue_per_kpi": "",
...
Le tableau suivant décrit la valeur de chaque paramètre de configuration du fichier cortex_meridian_config.json :
| Paramètre | Signification | Valeur par défaut | Description |
cortex_bq_project_id
|
Projet contenant les ensembles de données Cortex Framework. | {PROJECT_ID}
|
ID du projet Google Cloud . |
cortex_meridian_marketing_data_set_id
|
Ensemble de données BigQuery avec la vue Cortex pour Meridian. | Valeur de configuration de k9.datasets.reporting dans le fichier config.json.
|
Ensemble de données contenant la vue cortex_meridian_marketing_view_name.
|
cortex_meridian_marketing_view_name
|
Vue BigQuery avec Cortex pour les données marketing et les ventes Meridian. | "CrossMediaSalesInsightsWeeklyAgg"
|
Vue contenant des données marketing et de vente agrégées hebdomadaires. |
column_mappings.controls
|
Facultatif : il peut contenir les facteurs de confusion qui ont un effet causal sur le KPI cible et la métrique média. | []
|
Pour en savoir plus sur la modélisation des données Meridian concernant les variables de contrôle, consultez Variables de contrôle. |
column_mappings.geo
|
Colonnes fournissant des informations géographiques. | "geo"
|
Pour en savoir plus sur la modélisation des données Meridian, consultez Collecter et organiser vos données. |
column_mappings.kpi
|
KPI cible du modèle. | "number_of_sales_orders" ou "conversions" .
|
Pour en savoir plus sur la modélisation des données Meridian, consultez Collecter et organiser vos données. |
column_mappings.media
|
Tableau de colonnes fournissant les impressions pour le canal. | [
"Tiktok_impression",
|
Pour en savoir plus sur la modélisation des données Meridian, consultez Collecter et organiser vos données. |
column_mappings.media_spend
|
Colonnes indiquant les dépenses pour le canal. | [
"Tiktok_spend",
|
Pour en savoir plus sur la modélisation des données Meridian, consultez Collecter et organiser vos données. |
column_mappings.population
|
Population pour chaque zone géographique. | "population"
|
Pour en savoir plus sur la modélisation des données Meridian, consultez Collecter et organiser vos données. |
column_mappings.revenue_per_kpi
|
Revenus moyens d'un KPI. | "average_revenue_per_sales_order" ou ""
|
Pour en savoir plus sur la modélisation des données Meridian, consultez Collecter et organiser vos données. |
column_mappings.time
|
Colonne "Heure" : début de la semaine (lundi). | "time"
|
Pour en savoir plus sur la modélisation des données Meridian, consultez Collecter et organiser vos données. |
channel_names
|
Tableau de noms de chaînes. | [
"TikTok",
|
Les noms utilisés pour le canal et l'index doivent correspondre à column_mappings.media et column_mappings.media_spend.
|
data_processing.kpi_type
|
Il peut s'agir des revenus ou d'un autre KPI non lié aux revenus. Vous pouvez également utiliser un type de KPI non lié aux revenus, même si les revenus sont finalement le KPI. | "{USE_CASE_SPECIFIC}"
|
Pour en savoir plus sur la modélisation des données Meridian pour les KPI, consultez KPI. |
data_processing.roi_mu
|
Distribution a priori sur le ROI pour chaque canal média. roi_mu
(utilisé avec ROI_M dans le notebook).
|
{USE_CASE_SPECIFIC}
|
Pour en savoir plus sur le traitement des données Meridian, assurez-vous de lire et de comprendre les pages suivantes : Configurer le modèle et Documentation de référence de l'API. |
data_processing.roi_sigma
|
Distribution a priori sur le ROI pour chaque canal média roi_sigma (utilisée avec ROI_M dans le notebook).
|
{USE_CASE_SPECIFIC}
|
Pour en savoir plus sur le traitement des données Meridian, assurez-vous de lire et de comprendre les pages Configurer le modèle et Documentation de référence de l'API. |
data_processing.sample.prior
|
Nombre d'échantillons générés à partir de la distribution a priori. | {USE_CASE_SPECIFIC}
|
Pour en savoir plus sur le traitement des données Meridian, assurez-vous de lire et de comprendre les paramétrisations a priori par défaut et la documentation de référence de l'API. |
data_processing.sample.posterior.n_chains
|
Nombre de chaînes MCMC. | {USE_CASE_SPECIFIC}
|
Pour en savoir plus sur le traitement des données Meridian, assurez-vous de lire et de comprendre les pages Configurer le modèle et Documentation de référence de l'API. |
data_processing.sample.posterior.n_adapt
|
Nombre de tirages d'adaptation par chaîne. | {USE_CASE_SPECIFIC}
|
Pour en savoir plus sur le traitement des données Meridian, assurez-vous de lire et de comprendre les pages Configurer le modèle et Documentation de référence de l'API. |
data_processing.sample.posterior.n_burnin
|
Nombre de tirages en période de chauffe par chaîne. | {USE_CASE_SPECIFIC}
|
Pour en savoir plus sur le traitement des données Meridian, assurez-vous de lire et de comprendre les pages Configurer le modèle et Documentation de référence de l'API. |
data_processing.sample.posterior.n_keep
|
Nombre de tirages par chaîne à conserver pour l'inférence. | {USE_CASE_SPECIFIC}
|
Pour en savoir plus sur le traitement des données Meridian, assurez-vous de lire et de comprendre les pages Configurer le modèle et Documentation de référence de l'API. |
Compatibilité avec Meridian
Cortex Framework Data Foundation et Meridian sont publiés séparément. Les notes de version de Cortex Framework fournissent une vue d'ensemble de ses versions. Sur le dépôt GitHub de Meridian, vous pouvez consulter les dernières versions de Meridian disponibles. Les conditions préalables et les recommandations concernant le système Meridian sont disponibles dans le guide de l'utilisateur Meridian.
Les versions de Cortex Framework Data Foundation sont testées avec une version spécifique de Meridian. Vous trouverez le Meridian compatible dans le notebook Jupyter, comme le montre l'image suivante :

Pour passer à une version plus récente de Meridian, modifiez la ligne correspondante dans le notebook. Notez que des ajustements de code supplémentaires peuvent être nécessaires dans le notebook.
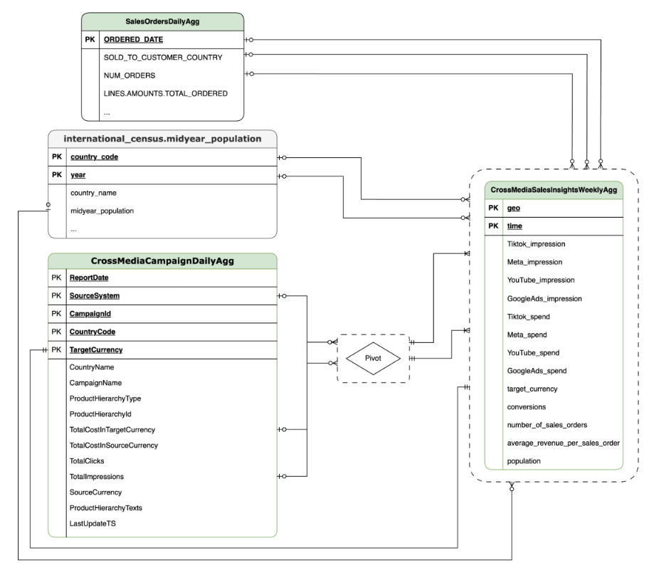
Modèle de données
Cette section décrit le modèle de données CrossMediaSalesInsightsWeeklyAgg à l'aide du diagramme de relations d'entités (ERD).
Cortex pour Meridian repose sur une seule vue, CrossMediaSalesInsightsWeeklyAgg, pour fonctionner. La source de données de cette vue est déterminée par le paramètre de configuration k9.Meridian.salesDataSourceType, qui peut être :
BYOD: intégration de données personnalisées.SAP_SALES: données de vente provenant des systèmes SAP.ORACLE_SALES: données de vente provenant des systèmes Oracle EBS.
La section suivante présente les diagrammes de relations entre entités pour CrossMediaForMeridian :
BYOD
CortexForMeridian sans données de ventes.SAP
CortexForMeridian avec les données SAP.OracleEBS
CortexForMeridian avec les données Oracle EBS.Le tableau suivant présente le schéma détaillé de la vue CrossMediaSalesInsightsWeeklyAgg, qui fait partie de Cortex pour Meridian :
| Colonne | Type | Description |
| geo | Chaîne | Zone géographique utilisée pour agréger toutes les autres valeurs. |
| temps | Chaîne | Dimension temporelle utilisée pour agréger toutes les autres valeurs. |
| Tiktok_impression | Integer | Nombre de fois où vos annonces ont été diffusées sur TikTok. |
| Meta_impression | Integer | Nombre de fois où vos annonces ont été diffusées sur Meta. |
| YouTube_impression | Integer | Nombre de fois où vos annonces ont été diffusées sur YouTube. |
| GoogleAds_impression | Integer | Nombre de fois où vos annonces ont été diffusées sur Google Ads. |
| Tiktok_spend | Float | Montant dépensé pour la publicité sur TikTok. |
| Meta_spend | Float | Montant dépensé pour la publicité sur Meta. |
| YouTube_spend | Float | Montant dépensé pour la publicité sur YouTube. |
| GoogleAds_spend | Float | Montant dépensé pour la publicité sur Google Ads. |
| target_currency | Chaîne | Devise cible utilisée pour toutes les colonnes de revenus. |
| pour les conversions | Integer | Conversions. |
| number_of_sales_orders | Integer | Nombre de bons de commande provenant d'Oracle EBS ou de SAP. |
| average_revenue_per_sales_order | Float | Revenu moyen par bon de commande provenant d'Oracle EBS ou de SAP. |
| population | Integer | Taille de la population de la zone géographique. |
Déploiement
Cette page décrit les étapes à suivre pour déployer Cortex Framework pour Meridian, ce qui permet d'obtenir la meilleure MMM de sa catégorie dans votre environnement Google Cloud .
Pour une démonstration du démarrage rapide, consultez Démonstration du démarrage rapide pour Meridian.
Architecture
Cortex pour Meridian utilise Cortex Framework pour le marketing et les données cross-média combinées aux données de vente. Vous pouvez importer des données de vente depuis Oracle EBS, SAP ou un autre système source.
Le diagramme suivant décrit les principaux composants de Cortex pour Meridian :
Composants et services Meridian
Lors du déploiement de Cortex Framework Data Foundation (voir les conditions préalables au déploiement), vous pouvez activer Cortex pour Meridian en définissant deployMeridian sur true dans le fichier config.json. Cette option lance un pipeline Cloud Build supplémentaire, qui installe les composants et services suivants requis pour Meridian :
Vue BigQuery : une vue est créée dans l'ensemble de données de reporting K9 appelé
CrossMediaSalesInsightsWeeklyAgg. Cela permet d'interroger les données marketing et de vente à partir de Cortex Framework. L'implémentation réelle de la vue et des sources sous-jacentes dépend de la source de données de vente que vous sélectionnez lors du déploiement.Bucket Cloud Storage : le bucket
PROJECT_ID-cortex-meridiancontient tous les artefacts nécessaires à Cortex pour Meridian et produits par celui-ci dans les dossiers suivants :configuration: définit les paramètres de Cortex pour Meridian. Il est utilisé par le notebook Colab Enterprise lors de l'exécution du notebook.csv: les données brutes générées par Meridian seront enregistrées ici au format CSV.models: le modèle généré lors de l'exécution de Meridian sera enregistré ici.notebook-run-logs: les copies de notebooks pour chaque exécution et les journaux seront enregistrés ici.notebooks: contient le notebook principal avec le code et la logique permettant d'exécuter Cortex pour Meridian. Ce notebook est destiné à être personnalisé davantage pour répondre à vos besoins et exigences spécifiques.reporting: dossier dans lequel les rapports des exécutions Meridian seront enregistrés. Contient également un modèle HTML permettant de générer un rapport récapitulatif avec des liens vers les résultats des rapports Meridian.
Colab Enterprise : Colab Enterprise est un service géré sur Google Cloud qui fournit un environnement sécurisé et collaboratif pour les workflows de data science et de machine learning à l'aide de notebooks Jupyter. Il offre des fonctionnalités telles que l'infrastructure gérée, des contrôles de sécurité de niveau entreprise et l'intégration à d'autres services Google Cloud . Il convient donc aux équipes qui travaillent avec des données sensibles et qui ont besoin d'une gouvernance robuste. Environnement géré pour exécuter le notebook Jupyter.
Cortex pour Meridian utilise Colab Enterprise pour définir un modèle d'exécution avec l'infrastructure requise pour automatiser les exécutions Meridian.

Lors du déclenchement du pipeline de bout en bout à l'aide du workflow, une exécution est créée. Une copie du notebook Jupyter actuel sera exécutée à partir de Cloud Storage avec la dernière configuration.

Workflow : un workflow Cloud appelé
cortex-meridian-execute-notebookorchestre l'exécution de l'intégralité du pipeline Cortex for Meridian. Le workflow appellera l'API Colab Enterprise qui crée un environnement d'exécution basé sur le modèle d'environnement d'exécution, exécute une exécution de notebook avec les configurations actuelles et enregistre enfin tous les résultats dans Cloud Storage.
Figure 8 : Workflows pour Meridian. Deux options de configuration facultatives sont disponibles pour le workflow :
- Si vous pouvez fournir une nouvelle configuration JSON Cortex pour Meridian en entrée du workflow. Si vous le faites, le flux effectuera une sauvegarde de l'ancienne configuration et la mettra à jour avec vos informations. Pour en savoir plus, consultez REPLACE.

Figure 9. Exemple de modification et d'exécution d'un nouveau fichier JSON d'entrée. - L'étape
pre_notebook_executionest un excellent point de départ pour lancer toutes les tâches supplémentaires que vous devez automatiser avant d'exécuter le notebook. Par exemple, le chargement de données à partir de sources externes à Google Cloud Cortex Framework.
Compte de service : un compte de service dédié doit être fourni lors du déploiement. Cela est nécessaire pour exécuter le workflow et le notebook dans Colab Enterprise.
Paramètres de déploiement supplémentaires pour Meridian
Le fichier config.json configure les paramètres requis pour exécuter Meridian avec Cortex Framework. Ce fichier contient les paramètres suivants pour Cortex pour Meridian :
"k9": {
...
"deployMeridian": false,
...
"Meridian":{
"salesDataSourceType": "",
"salesDatasetID":"",
"deploymentType": "",
"defaultNotebookFile":"meridian_cortex_marketing.ipynb",
"defaultConfigFile":"cortex_meridian_config.json",
"gcsBucketNameSuffix": "cortex-meridian",
"workflow": {
"template": "create_notebook_execution_run.yaml",
"name": "cortex-meridian-execute-notebook",
"region": "us-central1"
},
"runnerServiceAccount": "cortex-meridian-colab-runner",
"colabEnterprise": {
"region": "us-central1",
"runtimeTemplateName": "cortex-meridian-template",
"runtimeMachine_type": "n1-highmem-32",
"runtimeAcceleratorCoreCount": 1,
"runtimeAcceleratorType": "NVIDIA_TESLA_T4",
"executionName": "cortex-meridian-execution",
"notebookRunLogsFolder": "notebook-run-logs"
}
}
}
Le tableau suivant décrit la valeur et la description de chaque paramètre Meridian :
| Paramètre | Signification | Valeur par défaut | Description |
k9.deployMeridian
|
Déployer ou non Meridian. | false
|
Indique si Cortex doit être déployé pour Meridian dans le cadre d'un déploiement Data Foundation. |
k9.Meridian.salesDataSourceType
|
Source des données de ventes. | - | Choisissez entre BYOD, SAP ou OracleEBS.
|
k9.Meridian.salesDatasetID
|
ID de votre ensemble de données sur les ventes. | - | ID de votre ensemble de données sur les ventes. Varie en fonction de la configuration de Cortex Data Foundation associée. |
k9.Meridian.deploymentType
|
Définit si le déploiement est complet ou incrémentiel. | - | Choisissez entre initial et incremental.
|
k9.Meridian.defaultNotebookFile
|
Fichier de notebook Jupyter. | meridian_cortex_marketing.ipynb
|
Nom du fichier notebook situé dans le dossier notebooks sur Cloud Storage.
|
k9.Meridian.defaultConfigFile
|
Fichier de configuration pour exécuter le notebook. | cortex_meridian_config.json
|
Il contient la configuration Cortex pour Meridian utilisée lors de l'exécution du notebook.
Il doit se trouver dans le dossier configuration sur Cloud Storage.
|
k9.Meridian.gcsBucketNameSuffix
|
Suffixe du bucket Cortex for Meridian Cloud Storage. | cortex-meridian
|
Le nom complet du bucket sera {PROJECT_ID}-cortex-meridian par défaut. |
k9.Meridian.workflow.template
|
Modèle du workflow. | create_notebook_execution_run.yaml
|
Modèle permettant de créer le workflow. Le workflow permet de démarrer l'exécution d'un notebook. |
k9.Meridian.workflow.name
|
Nom du workflow. | cortex-meridian-execute-notebook
|
Nom affiché dans le portail Google Cloud pour le workflow. |
k9.Meridian.workflow.region
|
Région de déploiement du workflow. | us-central1
|
Région de déploiement du workflow. Il choisit généralement la même que le reste de votre déploiement. |
k9.Meridian.runnerServiceAccount
|
Nom du compte de service Cortex pour Meridian. | cortex-meridian-colab-runner
|
Nom du compte de service utilisé pour exécuter le workflow et les exécutions Colab Enterprise. |
k9.Meridian.colabEnterprise.region
|
Région de déploiement pour les exécutions Colab Enterprise. | us-central1
|
Région de déploiement pour les exécutions Colab Enterprise. Il choisit généralement la même que le reste de votre déploiement. |
k9.Meridian.colabEnterprise.runtimeTemplateName
|
Nom du modèle d'exécution Colab Enterprise. | cortex-meridian-template
|
Nom du modèle d'exécution Colab Enterprise. |
k9.Meridian.colabEnterprise.runtimeMachine_type
|
Type de machine pour l'environnement d'exécution du notebook Colab Enterprise. | n1-highmem-32
|
Type de machine pour l'environnement d'exécution du notebook Colab Enterprise. |
k9.Meridian.colabEnterprise.runtimeAcceleratorCoreCount
|
Nombre de cœurs. | 1
|
Nombre de cœurs d'accélérateur GPU pour l'environnement d'exécution du notebook Colab Enterprise. |
k9.Meridian.colabEnterprise.runtimeAcceleratorType
|
Type d'accélérateur pour l'environnement d'exécution du notebook Colab Enterprise. | NVIDIA_TESLA_T4
|
Type de GPU. |
k9.Meridian.colabEnterprise.executionName
|
Nom de l'exécution pour l'environnement d'exécution du notebook Enterprise Colab. | cortex-meridian-execution
|
Nom qui s'affichera dans l'interface Web de Colab Enterprise – Exécutions. |
k9.Meridian.colabEnterprise.notebookRunLogsFolder
|
Nom du dossier pour les exécutions du runtime. | notebook-run-logs
|
Les exécutions du notebook Colab stockent les journaux et les copies d'exécution du notebook ici. |
Workflow
Les workflows servent d'interface principale pour lancer les exécutions Cortex pour Meridian. Un workflow par défaut appelé cortex-meridian-execute-notebook est déployé dans Cortex pour Meridian.
Exécution de notebooks
Pour démarrer une nouvelle exécution Cortex pour Meridian :
- Accédez au notebook
cortex-meridian-execute-notebookdans Workflows. - Cliquez sur Exécuter pour démarrer une exécution.
- Pour les premières exécutions, laissez le champ d'entrée vide afin d'utiliser la configuration par défaut stockée dans le fichier de configuration
cortex_meridian_config.jsondans Cloud Storage. - Cliquez à nouveau sur Exécuter pour continuer.
Après un bref délai, l'état d'exécution du workflow s'affiche :

Figure 10 : Exemple de détails d'exécution. Suivez la progression de l'exécution du notebook dans Colab Enterprise.
Étapes du workflow
Le workflow cortex-meridian-execute-notebook comprend les étapes suivantes :
| Step | Sous-étape | Description |
init
|
-
|
Initialisez les paramètres. |
checkInputForConfig
|
-
|
Vérifiez si un nouveau fichier JSON de configuration a été fourni en tant qu'entrée de workflow. |
logBackupConfigFileName
|
Consigne le nom du fichier de configuration de la sauvegarde. | |
backupConfigFile
|
Effectue une sauvegarde du fichier de configuration sur Cloud Storage. | |
logBackupResult
|
Enregistre le résultat de l'appel à l'API Cloud Storage. | |
updateGCSConfigFile
|
Mettez à jour le fichier de configuration sur Cloud Storage avec les nouvelles valeurs. | |
pre_notebook_execution
|
-
|
Cette étape est vide par défaut. Vous pouvez le personnaliser. Par exemple, le chargement de données ou d'autres étapes pertinentes avant d'exécuter le notebook. Pour en savoir plus, consultez Présentation de Workflows et Connecteurs Workflows. |
create_notebook_execution_run
|
-
|
Créez l'exécution du notebook Colab Enterprise (à l'aide d'un script shell dans Cloud Build). |
notebook_execution_run_started
|
-
|
Affiche le résultat de la saisie semi-automatique. |
Personnaliser le workflow d'exécution Meridian
Vous pouvez personnaliser l'exécution de Meridian en fournissant votre propre fichier de configuration JSON dans le champ d'entrée "Workflows" (Workflows) :
- Saisissez le code JSON complet de la configuration modifiée dans le champ de saisie.
- Le workflow se déroule ensuite comme suit :
- Remplacez le fichier
cortex_meridian_config.jsonexistant dans Cloud Storage par le fichier JSON fourni. - Créez une sauvegarde du fichier de configuration d'origine dans le répertoire
Cloud Storage/configuration. - Le nom du fichier de sauvegarde suivra le format
cortex_meridian_config_workflow_backup_workflow_execution_id.json, où workflow_execution_id est un identifiant unique pour l'exécution du workflow actuel (par exemple,cortex_meridian_config_workflow_backup_3e3a5290-fac0-4d51-be5a-19b55b2545de.json).
- Remplacez le fichier
Présentation des notebooks Jupyter
La fonctionnalité principale de chargement des données d'entrée pour exécuter le modèle Meridian est gérée par le notebook Python meridian_cortex_marketing.ipynb, situé dans le dossier notebooks de votre bucket Cloud Storage.
Le flux d'exécution du notebook comprend les étapes suivantes :
- Installez les packages nécessaires (y compris Meridian) et importez les bibliothèques requises.
- Chargez les fonctions d'assistance pour interagir avec Cloud Storage et BigQuery.
- Récupère la configuration de l'exécution à partir du fichier
configuration/cortex_meridian_config.jsondans Cloud Storage. - Chargez les données Cortex Framework à partir de la vue "Cortex Framework Data Foundation" dans BigQuery.
- Configurez la spécification du modèle Meridian et mappez les modèles de données Cortex Framework Data Foundation pour le marketing et les ventes au schéma d'entrée du modèle Meridian.
- Exécute l'échantillonnage Meridian et génère un rapport récapitulatif, enregistré dans Cloud Storage (
/reporting). - Exécutez l'optimiseur de budget pour le scénario par défaut et générez un rapport récapitulatif dans Cloud Storage (
/reporting). - Enregistrez le modèle dans Cloud Storage (
/models). - Enregistrez les résultats CSV dans Cloud Storage (
/csv). - Générez un rapport récapitulatif et enregistrez-le dans Cloud Storage (
/reporting).
Importer un notebook pour l'exécution et la modification manuelles
Pour personnaliser ou exécuter manuellement le notebook, importez-le depuis Cloud Storage :
- Accédez à Colab Enterprise.
- Cliquez sur Mes notebooks.
- Cliquez sur Importer.
- Sélectionnez Cloud Storage comme source d'importation, puis sélectionnez le notebook dans Cloud Storage.
- Cliquez sur Importer.
Le notebook se charge et s'ouvre.
Résultats des exécutions de notebooks
Pour examiner les résultats d'exécution d'un notebook, ouvrez une copie complète du notebook avec toutes les sorties de cellule :
- Accédez à Exécutions dans Colab Enterprise.
- Sélectionnez la région concernée dans le menu déroulant.
- À côté de l'exécution du notebook dont vous souhaitez afficher les résultats, cliquez sur Afficher le résultat.
- Colab Enterprise ouvre le résultat de l'exécution du notebook dans un nouvel onglet.
- Pour afficher le résultat, cliquez sur le nouvel onglet.
Modèle d'exécution
Google Cloud Colab Enterprise utilise des modèles d'exécution pour définir des environnements d'exécution préconfigurés. Un modèle d'exécution prédéfini, adapté à l'exécution du notebook Meridian, est inclus dans le déploiement Cortex pour Meridian. Ce modèle est utilisé automatiquement pour créer des environnements d'exécution pour les exécutions de notebooks.

Si nécessaire, vous pouvez créer manuellement des modèles d'exécution supplémentaires.



